Copyright © 2003 W3C® (MIT, ERCIM, Keio), All Rights Reserved. W3C liability, trademark, document use and software licensing rules apply.
This document introduces the W3C Multimodal Interaction Framework, and identifies the major components for multimodal systems. Each component represents a set of related functions. The framework identifies the markup languages used to describe information required by components and for data flowing among components. The W3C Multimodal Interaction Framework describes input and output modes widely used today and can be extended to include additional modes of user input and output as they become available.
This section describes the status of this document at the time of its publication. Other documents may supersede this document. The latest status of this document series is maintained at the W3C .
W3C's Multimodal Interaction Activity is developing specifications for extending the Web to support multiple modes of interaction. This document introduces a functional framework for multimodal interaction and is intended to provide a context for the specifications that comprise the W3C Multimodal Interaction Framework.
This document has been produced as part of the W3C Multimodal Interaction Activity, following the procedures set out for the W3C Process . The authors of this document are members of the Multimodal Interaction Working Group (W3C Members only ). This is a Royalty Free Working Group, as described in W3C's Current Patent Practice NOTE. Working Group participants are required to provide patent disclosures .
Please send comments about this document to the public mailing list: www-multimodal@w3.org (public archives ). To subscribe, send an email to www-multimodal-request@w3. org with the word subscribe in the subject line (include the word unsubscribe if you want to unsubscribe).
A list of current W3C Recommendations and other technical documents including Working Drafts and Notes can be found at http://www.w3.org/TR/ .
The purpose of the W3C multimodal interaction framework is to identify and relate markup languages for multimodal interaction systems. The framework identifies the major components for every multimodal system. Each component represents a set of related functions. The framework identifies the markup languages used to describe information required by components and for data flowing among components.
The W3C Multimodal Interaction Framework describes input and output modes widely used today and can be extended to include additional modes of user input and output as they become available.
The multimodal interaction framework is not an architecture . The multimodal interaction framework is a level of abstraction above an architecture. An architecture indicates how components are allocated to hardware devices and the communication system enabling the hardware devices to communicate with each other. The W3C Multimodal Interaction Framework does not describe either how components are allocated to hardware devices or how the communication system enables the hardware devices to communicate. See Section 6 for descriptions of several example architectures consistent with the W3C multimodal interaction framework.
The Multimodal Interaction Framework is intended as a basis for developing multimodal applications in terms of markup, scripting, styling and other resources. The Framework will build upon a range of existing W3C markup languages together with the W3C Document Object Model (DOM). DOM defines interfaces whereby programs and scripts can dynamically access and update the content, structure and style of documents.
Figure 1 illustrates the basic components of the W3C multimodal interaction framework.

Human user — A user who enters input into the system and observes and hears information presented by the system. In this document, we will use the term "user" to refer to a human user. However, an automated user may replace the human user for testing purposes. For example, an automated "testing harness" may replace human users for regression testing to verify that changes to one component do not affect the user interface negatively.
Input — An interactive multimodal implementation will use multiple input modes such as audio, speech, handwriting, and keyboarding, and other input modes. The various modes of input will be described in Section 3.
Output — An interactive multimodal implementation will use one or more modes of output, such as speech, text, graphics, audio files, and animation. The various modes of output will be described in Section 4.
Interaction manager — The interaction manager is the logical component that coordinates data and manages execution flow from various input and output modality component interface objects. The input and output modality components are as described in Section 5.
The interaction manager maintains the interaction state and context of the application and responds to inputs from component interface objects and changes in the system and environment. The interaction manager then manages these changes and coordinates input and output across component interface objects. The Interaction manager is discussed in section 6.
In some architectures the interaction manager may be implemented as one single component. In other architectures the interaction manager may be treated as a composition of lesser components. Composition may be distributed across process and device boundaries.
Session component — The Session component (discussed in Section 7) provides an interface to the interaction manager to support state management, and temporary and persistent sessions for multimodal applications. This will be useful in the following scenarios but is not limited to these:
System and Environment component — This component enables the interaction manager to find out about and respond to changes in device capabilities, user preferences and environmental conditions. For example, which of the available modes, the user wishes to use — has the user muted audio input? The interaction manager may be interested in the width and height of the display, whether it supports color, and other capability and configuration information. For more information see Section 8
Figure 2 illustrates the various types of components within the input component.

Recognition component — Captures natural input from the user and translates the input into a form useful for later processing. The recognition component may use a grammar described by a grammar markup language. Example recognition components include:
Other input recognition components may include vision, sign language, DTMF, biometrics, tactile input, speaker verification, handwritten identification, and other input modes yet to be invented.
Interpretation component — May further process the results of recognition components. Each interpretation component identifies the "meaning" or "semantics" intended by the user. For example, many words that users utter such as "yes," "affirmative," "sure," and "I agree," could be represented as "yes."
Integration component — Combines the output from several interpretation components
Some or all of the functionality of this component could be implemented as part of the recognition, interpretation, or interaction components. For example, audio-visual speech recognition may integrate lip movement recognition and speech recognition as part of a lip reading component, as part of the speech recognition component, or integrated within a separate integration component. As another example, the two input modes of speaking and pointing are used in
"put that," (point to an object), "there," (point to a location)
and may be integrated within a separate integration component or may be integrated within the interaction manager component.
Information generated by other system components may be integrated with user input by the integration component. For example, a GPS system generates the current location of the user, or a banking application generates an overdraft to prohibit the user from making additional purchases.
The output for each interpretation component may be expressed using EMMA, a language for representing the semantics or meaning of data. Either the user or the system may create information that may be routed directly to the interaction manager without being encoded in EMMA. For example, audio is recorded for later replay or a sequence of keystrokes is captured during the creation of a macro.
Figure 3 illustrates the components within the output component.

Generation component — The generation component determines which output mode or modes will be used for presenting information from the interaction manager to the user. The generation component may select a single output mode or it may select complementary or supplementary modes. The "internal representation" language used to describe the output from the generation component is under discussion by the working group.
Information from the interaction manager may be routed directly to the appropriate rendering device without being encoded in an internal representation. For example, recorded audio is send directly to the audio system.
Styling component — This component adds information about how the information is "layed out." For example, the styling component for a display specifies how graphical objects are positioned on a canvas, while the styling component for audio may insert pauses and voice inflections into text which will be rendered by a speech synthesizer. Cascading Style Sheets (CSS) could be used to modify voice output.
Rendering component — The rendering component converts the information from the styling component into a format that is easily understood by the user. For example, a graphics rendering component rectangle displays a vector of points as a curved line, and a speech synthesis system converts text into synthesized voice.
Each of the output modes has both a styling and rendering component.
The voice styling component constructs text strings containing Speech Synthesis Markup Language tags describing how the words should be pronounced. This is converted to voice by the voice rendering component. The voice styling component may also select prerecorded audio files for replay by the voice rendering component.
The graphics styling component creates XHTML, XHTML Basic, or SVG markup tags describing how the graphics should be rendered. The graphics rendering component converts the output from the graphics styling component into graphics displayed to the user.
Other pairs of styling and rendering components are possible for other output modes. SMIL may be used for coordinated multimedia output.
This section describes how the input and output components of sections 3 and 4 are specified. In brief, input and output components of the user interface will be specified as DOM objects that expose interfaces pertaining to that object's functionality. This enables the modality objects to be accessed and manipulated in the interaction management environments described in section 6.
(The use of the term "object" in this section is intended in the sense of "object" as used in the Document Object Model, and is not intended to imply a particular class or object hierarchy.)
User interface components make their functionality available to interaction managers through a set of interfaces, and can be considered as receiving values from and returning values to the host environment. Here, values can be simple or complex types, and components can specify the location for binding the received data, perhaps using XPath, which is W3C's language for addressing parts of an XML document, and was originally designed to be used by both XSLT and XPointer. The set of interfaces will be built on DOM, and thereby provide an object model for realizing the functionality of a given modality.
The functionality of a user interface component can therefore usefully be encapsulated in a programming-language-independent manner into an object exposing the following kinds of features:
The DOM defines a platform-neutral and programming-language-neutral interface to documents, their structure and their content. The user interface objects extend this model by adding modality-specific interfaces. In this way, user interface objects can define abstract interfaces which are usable across different host environments.
In multimodal applications, multiple user interface components are controlled and coordinated individually by the interaction manager.
User interface objects should follow certain guidelines to integrate into the multimodal framework:
In general, the formalization of features into properties, methods and events should not be taken to imply that the manipulation of the interface can take place only in local DOM architectures. It is the intention of this design that modality interfaces should remain agnostic to component architectures where possible. So the object feature definitions should be considered as abstract indications of functionality, the uses of which will probably differ according to architectural considerations (for example property setting may take different forms, and implementation mechanisms for event dispatch and handling are not addressed here.)
Each user interface object will specify a set of interfaces in terms of properties, events and methods, using a formal interface definition language. Bindings into XML, ECMAScript and other programming languages will also be defined.
In addition to formal definition of markup and DOM interfaces, a description of the execution model of the user interface object will be defined, that is, the behaviour of the object when used. Further, a user interface object should also describe how it is controlled in different interaction management environments, for example, those which support:
As work proceeds on the definition of individual modality interfaces, sufficient commonality of features may be found such that it is desirable to standardize in some way those features across different modalities. As such, the MMI group will investigate the possibilities for establishing a set of common interfaces that may be shared among all relevant modalities
The interaction manager is a logical component. The interaction manager is contained in the host environment that hosts interface objects. Interface objects influence one another by interacting with the Host Environment. A host environment provides data management and flow control to its hosted interface objects. Some languages that may be candidates as Host Environment languages include SVG, XHTML (possibly XHTML+ XForms), and SMIL.
A Host Environment's hosted interface objects may range from the simple to the complex. Authors will be able to specify the interface object components through a mixture of markup, scripting, style sheets, or any other resources supported by their Host Environment's functionality. The Host Environment design makes possible architectures where the interface objects may each have their own thread of execution independent from context of the Host Environment. The design also supports each component communicating asynchronously with the Host Environment (however familiarity with synchronization primitives such as mutexes will not be required to successfully author multimodal documents).
In some architectures, it is possible to have a hierarchical composition of Host Environments similar in spirit to Russian nesting dolls. Different aspects of interaction management may be handled at different levels of the hierarchy. For example, "barge-in", where speech output is cut off on the basis of user input, is an interaction management mechanism that may handled by one lower level Environment that just hosts the basic speech input and speech output objects while a different higher level Host Environment coordinates the multimodal application. Hierarchical interaction management also enables the delegation of complex input tasks to lower levels of the hierarchy. As an example, a date dialog might encapsulate the necessary interaction management logic needed to produce appropriate tapered prompts, error handling, and other dialog constructs to eventually collect a valid date. This form of nesting enables the creation of hierarchical interaction management that reflects the task hierarchy within the overall application.
An important goal of the W3C Multimodal Interaction Framework is to provide a simplified approach for authoring multimodal applications whether on a single system/user or distributed across multiple systems/users. The framework is architecture neutral, and abstractly relies on passing messages between the various framework components. The session component provides a means to simplify the author's view of how resources are identified in terms of source and destination of such messages. The session component is particularly important for distributed applications involving more than one device and/or user. It hides the details of the resource naming schemes and protocols used and provides a high-level interface for requesting and releasing resources taking part in the session.
The session component can be used for replicating state across devices, or across processes within the same device. In a graphical interface scenario running on a hand held device coupled to a voice interface running in the network. The user can choose to navigate or enter data using the device keypad or using speech. When filling out a form, this gives two ways to update the field's value. The session provides a scope for the replication mechanism and provides a way to keep multiple modes in sync.
For certain applications the session is short lived. In theses cases the same session may last for a single page or for several pages as the user navigates through the application, for example when visiting a web site. This makes it practical to retain state information for the duration of the application. For applications that involve persistent sessions such as meeting rooms, multiplayer games, there is a need for session management, and a means to locate, join and leave such sessions.
In a distributed environment there are several ways to identify a resource. The session component provides a means to query descriptions of resources, including the type of the resource, what properties the resource has, and what interfaces it supports.
The following use case provides the basis of defining session component:
Devices with limited capability provide a good example of the importance of a session component. The sequential multimodality allows user to experience multiple modes but only one mode at a time. In such a scenario the user has to switch between modes to experience multiple modes. In an application where the user is filling out a form using voice as the input mode since voice is preferred/easier mode for providing input. After the user has provided the input the application saves the form fields in a session object and switches the mode to visual. In visual mode the application retrieves the values from session and uses the form fields for further processing. An example of such application would be Driving Directions application where the user provides source and destination using voice mode and then selects directions from visual mode to see the directions.
Form filling presents another use case for a session component. Especially when partial information is filled using the keypad attached to the device and partial information is filled using the speech processed at the speech server in the network. For example in an airline reservation system the user can provide date of travel by clicking on appropriate dates in the calendar and provide source and destination using speech which is processed in the network. A session component helps in synchronizing the input provided in either mode and provides filled form information back to the application.
The session in this case is persistent and users join/leave the session during the application. A session component allows a user to query the session environment. A session environment would consist of the resources and the values of the attributes in the resources. In case of meeting room application the user can query: i) who else is in the meeting room. ii) Get the information about a particular member in the meeting room e.g. contact information, whether the member is online etc.? The resources that application wants its user to share is stored and proper interfaces are provided to access the attributes of the resource.
For multimodal applications running across multiple devices, the session component can play an important role in the synchronization of state across the devices. For example a user may be running an application while sitting in a car using a device attached to the car. The user gets off the car and goes to his office and wants to continue with the application on his laptop that he was running in the car. The session component provides interfaces to save the state of the whole application on a device and reinstating the whole state on another device. The few examples of such applications could be video conferencing, online shopping, airline reservations etc. For example in an airline reservation system, the user selects the itinerary while he is still in the car. The user gets out of the car and buys the same ticket using his laptop in his office.
The W3C Multimodal Interaction Requirements call for the ability for developers to be able to create applications that dynamically adapt to changes in device capabilities, user preferences and environmental conditions. The multimodal interaction framework must allow the interaction manager to determine what information is available, as this will be system dependent. In addition, the framework must support stand-alone as well as distributed scenarios involving multiple devices and multiple users (see section 7 for more details).
It is expected that the system and environment component will make use of the work of the W3C Device Independence activity, in particular the CC/PP language, whose aim is to standardize ways of expressing device features and settings, and to describe how they are transmitted between components. Profiles regarding multimodal-specific properties, such as those listed below, are expected to be defined in accordance to the CC/PP Structure and Vocabularies specification.
To illustrate the components functionality it is worth considering the following few user case scenarios:
Mobile devices typically have limited capabilities and resources, so that applications need to be tailored to the specifics of the device. For example, many mobile phones have small monochrome displays, while others have rich, fast color displays. The following are typical characteristics of mobile devices that can be provided to the Interaction Manager through the System and Environment component:
Location information can be provided by an increasing number of mobile devices. Typically this information is derived from cell quadrant (cellular radio networks), GPS satellite data or dead reckoning based on motion sensors. The Location Interoperability Forum - now part of the Open Mobile Alliance — has been responsible for much of the work on this to date. Location-based services (LBS) provide time stamped location data of varying accuracy, in some circumstances, this can be to within a few meters. This information can be provided upon request at sub-second intervals. Multimodal applications can use such information to orient maps and to provide geographically relevant information.
Signal strength provides information on network connectivity as well as the quality of service that can be provided. As signal strength decreases a Multimodal application could adapt accordingly. This could be as simple as switching to an alternative low-bandwidth mode of communication.
Aural noise level for mobile devices is an important consideration because of the variety of situations where the device can be used, for example, noise from passing vehicles, other people talking nearby, or loud music. Speech recognition can be tailored based on noise levels returned by the System and Environment component.
Battery level provides information on the remaining operational time. Such a notification to the Interaction Manager is particularly revelant to small un-tethered devices where power consumption is critical.
Automotive — Multimodality is typically an on-board capability that senses the local environment to determine what services can be adapted to the drivers situation, for example:
Aural noise Level within the car can be generated and modified by numerous environmental factors for example driving with the windows down, radio volume, the AC/Fan on/off or windscreen wipers on/off. Environmental conditions of the vehicle, controlled by the driver, can be notified via the System Environment component to the Interaction Manager to adapt the speech recognition.
In gear notifications could provide information on the drivers ability to use a touch screen in a Multimodal application. In addition there are legal ramifications associated with the driver operating devices whilst the vehicle is in motion. Therefore the general behavior of a Multimodal application may need to adapt according to whether the vehicle is parked or "in-drive".
GPS notifications are an important feature of an on-board Multimodal navigation system. The update frequency and accuracy of updates being higher than typical LBS mobile services (see Mobile section).
Desktop — Multimodal applications can be tailored to the user's preferences. These choices can be dynamic or static for example:
Static user preferences — the default volume setting, the rate in words per minute for playing text to speech, a general preference to using speech rather than a keyboard. People with visual impairments may opt for easy to see large print text and high contrast color themes.
Dynamic preferences — the user may suddenly mute audio output, or switch from speech to pen input, and expect the application to adapt accordingly. The application itself may monitor's the user's progress, and react appropriately, for example, prompting the user to use a pen after successive failures with speech recognition.
The above examples give a general indication of the functionality that the System and Environment component offers as a means for enabling applications to be tailored to adapt to device capabilities, user preferences and environmental conditions.
Environmental conditions can be monitored and reported to to the Interaction Manager. One way to look at these characteristics is to inspect interference channels:
Auditory
Environment too noisy and bad for listening - the application should adapt to this change to provide a better experience.
A speaker system/headphone attached? A speaker system allows the user to see the screen as well as listen at the same time.
Car environment factors - radio on/off, radio volume, AC/Fan on/off, windscreen wipers on/off windows up/down.
Visual
Whether gesture recognition is possible. The user should be able to see the sensor for a gesture based application. Moreover, if the user cannot see the device then audio becomes the predominate mode of communication and the application adapt to it.
Tactile
Pen — large or small or finger begin used as a tactile input device.
System notifications can be derived from numerous environmental sources, particularly within mobile and automotive applications. Notifications from the System and Environment component to the Interaction Manger can range from GPS location information to the fact that the laptop has been closed. Many of these system notifications indicate that the application should switch to an alternative mode of operation.
User preferences help with tailoring the application to the user. These characteristics are most apparent in rich Multimodal scenarios such as the desktop where resources are less of an issue (large screens and fast CPU's). Preferences can be modified to best suit user choices. Furthermore, it is possible to dynamically adapt to the users preferences overtime.
To illustrate the component markup languages of the W3C Multimodal Interaction Framework, consider this simple use case. The human user points to a position on a displayed map and speaks: "What is the name of this place?" The multimodal interaction system responds by speaking "Lake Wobegon, Minnesota" and displays the text "Lake Wobegon, Minnesota" on the map. The following summarizes the actions of the relevant components of the W3C Multimodal Interaction Framework:
Human user — Points to a position on a map and says, "What is the name of this place?"
Speech recognition component — Recognizes the words "What is the name of this place?"
Mouse recognition component — Recognizes the x-y coordinates of the position to which the user pointed on a map.
Speech interpretation component — Converts the words "What is the name of this place?" into an internal notation.
Pointing interpretation component — Converts the x-y coordinates of the position to which the user pointed into an internal notation.
Integration component — Integrates the internal notation for the words "What is the name of this place?" with the internal notation for the x-y coordinates.
Interaction manager component — Stores the internal notation in the session object. Converts the request to a database request, submits the request to a database management system which returns the value of "Lake Wobegon, Minnesota". Add the response to the internal notation in the session object The interaction manager converts the response into an internal notation and sends the response to the generation component.
Generation component — Access the Environment component to determine that voice and graphics modes are available. Decides to present the result as two complementary modes, voice and graphics. The generation component sends internal notation representing "Lake Wobegon, Minnesota" to the voice styling component, and sends internal notation representing the location of Lake Wobegon, Minnesota on a map to the graphics styling component.
Voice styling component — Converts the internal notation representing "Lake Wobegon, Minnesota" into SSML.
Graphics styling component — Converts the internal notation representing the "Lake Wobegon, Minnesota" location on a map into HTML notation.
Voice rendering component: Converts the SSML notation into acoustic voice for the user to hear.
Graphics styling component: Converts the HTML notation into visual graphics for the user to see.
There are many possible multimodal architectures that are consistent with the W3C multimodal interaction framework. These multimodal architectures have the following properties:
Property 1. THE MULTIMODAL ARCHITECTURE CONTAINS A SUBSET OF THE COMPONENTS OF THE W3C MULTIMODAL INTERACTION FRAMEWORK. A multimedia architecture contains two or more output modes. A multimodal architecture contains two or more input modes.
Property 2. COMPONENTS MAY BE PARTITIONED AND COMBINED. The functions within a component may be partitioned into several modules within the architecture, and the functions within two or more components may be combined into a single module within the architecture.
Property 3. THE COMPONENTS ARE ALLOCATED TO HARDWARE DEVICES. If all components are allocated to the same hardware device, the architecture is said to be centralized architecture . For example, a PC containing all of the selected components has a centralized architecture. A client-server architecture consists of two types of devices, several client devices containing many of the input and output components, and the server which contains the remaining components. A distributed architecture consists of multiple types of devices connected by a communication system.
Property 4. THE COMMUNICATION SYSTEMS ARE SPECIFIED. Designers specify the protocols for exchanging messages among hardware devices.
Property 5. THE DIALOG MODEL IS SPECIFIED. Designers specify how modules are invoked and terminated, and how they interpret input to produce output.
The following examples illustrate architectures that conform to the W3C multimodal interaction framework.
In this example, the user wants to go to a specific address from his current location and while driving wants to take a detour to a local restaurant (The user does not know the restaurant address nor the name). The user initiates service via a button on his steering wheel and interacts with the system via the touch screen and speech.
Property 1. The driving architecture contains the components illustrated in Figure 4: a graphical display, map database, voice and touch input, speech output, local ASR, TTS Processing and GPS.
Property 2. No components are partitioned or combined with the possible exception of the integration and interaction manager components, and the generation and interaction components. There are two possible configurations, depending upon whether the integration component is stand alone or combined with the interaction manager component:
Information entered by the user may be encoded into EMMA (Extensible MultiModal Annotation Markup Language, formerly known as the Natural Language Semantic Markup Language) and combined by an integration component (shown within the dotted rectangle in Figure 4) which is separate from the interaction manager.
Information entered by the user may be recognized and interpreted and then routed directly to the interaction manager, which performs its own integration of user information
There are two possible configurations, depending upon whether the generation component is stand alone or combined with the interaction manager component:
Information from the interaction manager may be routed to the generation component, where multiple modes of output are generated and the appropriate synchronization control created.
Information may be be routed directly to the styling components and then on to the rendering components. In this case, the interaction manager does its own generation and synchronization.
Property 3. All components are allocated to a single client side hardware device onboard the car. In Figure 4, the client is illustrated by a pink box containing all of the components.
Property 4. No communication system is required in this centralized architecture.
Property 5. Dialog Model: The user wants to go to a specific address from his current location and while driving wants to take a detour to a local restaurant . (The user does not know the restaurant name or address.) The user initiates service via a button on his steering wheel and interacts with the system via the touch screen and speech.

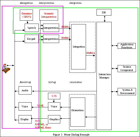
The Name dialing example enables a user to initiate a call by saying the name of the person to be contacted. Visual and spoken dialogs are used to narrow the selection, and to allow an exchange of multimedia messages if the called person is unavailable. Call handling is determined by a script provided by the called person. The example supports the use of a combination of local and remote speech recognition.
Property 1: The architecture contains a subset of the components of the W3C Multimodal Interface Framework.
Property 2: No components have been partitioned or combined with the possible exception of the integration component and interaction component, and the generation component and the interaction component (as discussed in example 2).
Property 3. The components in pink are allocated to the client and the components in green are allocated to the server. Note that the speech recognition and interpretation components are on both client and server. The local ASR recognizes basic control commands based upon the ETSI DES/HF-00021 standardized command and control vocabulary, and the remote ASR recognizes names of individuals the user wishes to dial. (The vocabulary of names is too large to maintain on the client, so it is maintained on the server.)
Property 4. Communications system is SIP. SIP is a session initiation protocol and is a means for initiating communication sessions involving multiple devices, and for control signaling during such sessions.
Property 5. Navigational and control commands are recognized by the ASR on the client. When the user says "call John Smith," the ASR on the client recognizes the command "call" and transfers the following information ("John Smith") to the server for recognition. The application on the server then connects the user with John Smith's telephone.

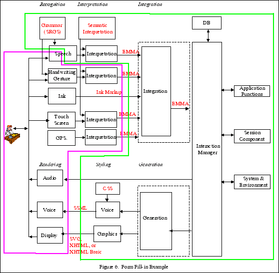
In the Form fill-in example, the user wants to make a flight reservation with his mobile device while he is on the way to work. The user initiates the service by means of making a phone call to a multimodal service (telephone) or by selecting an application (portal environment metaphor). The dialogue between the user and the application is driven by a form-filling paradigm where the user provides input to fields such as "Travel Origin:", "Travel Destination:", "Leaving on date", "Returning on date". As the user selects each field in the application to enter information, the corresponding input constraints are activated to drive the recognition and interpretation of the user input.
Property 1: The architecture contains a subset of the components of the W3C Multimodal Interface Framework, including GPS and Ink.
Property 2: The speech recognition component has been partitioned into two components, one which will be placed on the client and the other on the server. The integration component and interaction component, and the generation component and the interaction component may be combined or left separate (as discussed in example 2).
Property 3. The components in pink are allocated to the client and the components in green are allocated to the server. Speech recognition is distributed between the client and the server, with the feature extraction on the client and the remaining speech recognition functions performed on the server.
Property 4. Communications system is SIP. SIP is a session initiation protocol and is a means for initiating communication sessions involving multiple devices, and for control signaling during such sessions.
Property 5. Dialog Model: The user wants to make a flight reservation with his mobile device while he is on the way to work. The user initiates the service via means of making a phone call to a multimodal service (telephone metaphor) or by selecting an application (portal environment metaphor). The dialogue between the user and the application is driven by a form-filling paradigm where the user provides input to fields such as "Travel Origin:", "Travel Destination:", "Leaving on date", "Returning on date". As the user selects each field in the application to enter information, the corresponding input constraints are activated to drive the recognition and interpretation of the user input. The capability of providing composite multimodal input is also examined, where input from multiple modalities is combined for the interpretation of the user's intent.
