W3C

XPath and XQuery Functions and Operators 3.1

W3C Recommendation 21 March 2017

Status Update (6 April 2021): Feedback, comments, error reports on this specification should be sent via GitHub https://github.com/w3c/qtspecs/issues or email to public-qt-comments@w3.org.

This version:
https://www.w3.org/TR/2017/REC-xpath-functions-31-20170321/
Latest version of XPath and XQuery Functions and Operators 3.1:
https://www.w3.org/TR/xpath-functions-31/
Previous versions of XPath and XQuery Functions and Operators 3.1:
https://www.w3.org/TR/2017/PR-xpath-functions-31-20170117/
https://www.w3.org/TR/2016/CR-xpath-functions-31-20161213/
https://www.w3.org/TR/2014/CR-xpath-functions-31-20141218/
https://www.w3.org/TR/2014/WD-xpath-functions-31-20141007/
https://www.w3.org/TR/2014/WD-xpath-functions-31-20140424/
Most recent version of XPath and XQuery Functions and Operators 3:
https://www.w3.org/TR/xpath-functions-3/
Most recent version of XPath and XQuery Functions and Operators:
https://www.w3.org/TR/xpath-functions/
Most recent Recommendation of XPath and XQuery Functions and Operators:
https://www.w3.org/TR/2014/REC-xpath-functions-30-20140408/
Editor:
Michael Kay (XSLT WG), Saxonica <http://www.saxonica.com/>

Please check the errata for any errors or issues reported since publication.

See also translations.

This document is also available in these non-normative formats: Specification in XML format using HTML5 vocabulary, XML function catalog, and HTML with change markings relative to version 3.0.


Abstract

This document defines constructor functions, operators, and functions on the datatypes defined in [XML Schema Part 2: Datatypes Second Edition] and the datatypes defined in [XQuery and XPath Data Model (XDM) 3.1]. It also defines functions and operators on nodes and node sequences as defined in the [XQuery and XPath Data Model (XDM) 3.1]. These functions and operators are defined for use in [XML Path Language (XPath) 3.1] and [XQuery 3.1: An XML Query Language] and [XSL Transformations (XSLT) Version 3.0] and other related XML standards. The signatures and summaries of functions defined in this document are available at: http://www.w3.org/2005/xpath-functions/.

At the time of writing, XSLT 3.0 requires support for XPath 3.0, and therefore version 3.0 of this function library; but it makes support for XPath 3.1 optional. It also replicates some of the functions defined herein, notably those concerned with processing of maps, so that these functions are available in XSLT 3.0 whether or not the processor supports XPath 3.1.

This is the fourth version of the specification of this function library. The first version was included as an intrinsic part of the [XML Path Language (XPath) Version 1.0] specification published on 16 November 1999. The second version was published under the title XQuery 1.0 and XPath 2.0 Functions and Operators on 23 January 2007, subsequently revised in a second edition published on 14 December 2010. The third version, published on 8 April 2014, was the first to carry its own version number, 3.0. This version 3.1 is a revision of 3.0 that adds additional functions and operators, notably to work with the new datatypes of maps and arrays.

A summary of changes since version 3.0 is provided at F Changes since version 3.0.

Status of this Document

This section describes the status of this document at the time of its publication. Other documents may supersede this document. A list of current W3C publications and the latest revision of this technical report can be found in the W3C technical reports index at https://www.w3.org/TR/.

This document is governed by the 1 March 2017 W3C Process Document.

This is a Recommendation of the W3C.

This document was published by the W3C XML Query Working Group and the W3C XSLT Working Group, each of which is part of the XML Activity.

This Recommendation specifies XSLT and XQuery Functions and Operators (F&O) version 3.1, a fully compatible extension of F&O version 3.0. This publication differs from its version 3.0 primarily by the addition of maps and arrays. There are numerous smaller differences as well, all documented in the change log.

This specification is designed to be referenced normatively from other specifications defining a host language for it; it is not intended to be implemented outside a host language. The implementability of this specification has been tested in the context of its normative inclusion in host languages defined by the XQuery 3.1 and XSLT 3.0 (expected in 2017) specifications; see the XQuery 3.1 implementation report (and, in the future, the WGs expect that there will also be an XSLT 3.0 implementation report) for details.

This document incorporates minor changes made against the Proposed Recommendation of 17 January 2017. Changes to this document since the Proposed Recommendation are detailed in F.5 Changes since the Proposed Recommendation of 17 January 2017.

Please report errors in this document using W3C's public Bugzilla system (instructions can be found at https://www.w3.org/XML/2005/04/qt-bugzilla). If access to that system is not feasible, you may send your comments to the W3C XSLT/XPath/XQuery public comments mailing list, public-qt-comments@w3.org. It will be very helpful if you include the string “[FO31]” in the subject line of your report, whether made in Bugzilla or in email. Please use multiple Bugzilla entries (or, if necessary, multiple email messages) if you have more than one comment to make. Archives of the comments and responses are available at https://lists.w3.org/Archives/Public/public-qt-comments/.

This document has been reviewed by W3C Members, by software developers, and by other W3C groups and interested parties, and is endorsed by the Director as a W3C Recommendation. It is a stable document and may be used as reference material or cited from another document. W3C's role in making the Recommendation is to draw attention to the specification and to promote its widespread deployment. This enhances the functionality and interoperability of the Web.

This document was produced by groups operating under the 5 February 2004 W3C Patent Policy. W3C maintains a public list of any patent disclosures (W3C XML Query Working Group) and a public list of any patent disclosures (W3C XSLT Working Group) made in connection with the deliverables of each group; these pages also include instructions for disclosing a patent. An individual who has actual knowledge of a patent which the individual believes contains Essential Claim(s) must disclose the information in accordance with section 6 of the W3C Patent Policy.


1 Introduction

The purpose of this document is to catalog the functions and operators required for XPath 3.1, XQuery 3.1, and XSLT 3.0 (at the time of writing, XSLT 3.0 requires support for version 3.0 of this specification, and makes support for version 3.1 optional). The exact syntax used to call these functions and operators is specified in [XML Path Language (XPath) 3.1], [XQuery 3.1: An XML Query Language] and [XSL Transformations (XSLT) Version 3.0].

This document defines three classes of functions:

[XML Schema Part 2: Datatypes Second Edition] defines a number of primitive and derived datatypes, collectively known as built-in datatypes. This document defines functions and operations on these datatypes as well as the other types (for example, nodes and sequences of nodes) defined in Section 2.7 Schema Information DM31 of the [XQuery and XPath Data Model (XDM) 3.1]. These functions and operations are available for use in [XML Path Language (XPath) 3.1], [XQuery 3.1: An XML Query Language] and any other host language that chooses to reference them. In particular, they may be referenced in future versions of XSLT and related XML standards.

[Schema 1.1 Part 2] adds to the datatypes defined in [XML Schema Part 2: Datatypes Second Edition]. It introduces a new derived type xs:dateTimeStamp, and it incorporates as built-in types the two types xs:yearMonthDuration and xs:dayTimeDuration which were previously XDM additions to the type system. In addition, XSD 1.1 clarifies and updates many aspects of the definitions of the existing datatypes: for example, it extends the value space of xs:double to allow both positive and negative zero, and extends the lexical space to allow +INF; it modifies the value space of xs:Name to permit additional Unicode characters; it allows year zero and disallows leap seconds in xs:dateTime values; and it allows any character string to appear as the value of an xs:anyURI item. Implementations of this specification may support either XSD 1.0 or XSD 1.1 or both.

References to specific sections of some of the above documents are indicated by cross-document links in this document. Each such link consists of a pointer to a specific section followed a superscript specifying the linked document. The superscripts have the following meanings: 'XQ' [XQuery 3.1: An XML Query Language], 'XT' [XSL Transformations (XSLT) Version 3.0], 'XP' [XML Path Language (XPath) 3.1], and 'DM' [XQuery and XPath Data Model (XDM) 3.1].

1.1 Conformance

This recommendation contains a set of function specifications. It defines conformance at the level of individual functions. An implementation of a function conforms to a function specification in this recommendation if all the following conditions are satisfied:

  • For all combinations of valid inputs to the function (both explicit arguments and implicit context dependencies), the result of the function meets the mandatory requirements of this specification.

  • For all invalid inputs to the function, the implementation signals (in some way appropriate to the calling environment) that a dynamic error has occurred.

  • For a sequence of calls within the same ·execution scope·, the requirements of this recommendation regarding the ·determinism· of results are satisfied (see 1.7.4 Properties of functions).

Other recommendations ("host languages") that reference this document may dictate:

  • Subsets or supersets of this set of functions to be available in particular environments;

  • Mechanisms for invoking functions, supplying arguments, initializing the static and dynamic context, receiving results, and handling errors;

  • A concrete realization of concepts such as ·execution scope·;

  • Which versions of other specifications referenced herein (for example, XML, XSD, or Unicode) are to be used.

Any behavior that is discretionary (implementation-defined or implementation-dependent) in this specification may be constrained by a host language.

Note:

Adding such constraints in a host language, however, is discouraged because it makes it difficult to re-use implementations of the function library across host languages.

This specification allows flexibility in the choice of versions of specifications on which it depends:

  • It is ·implementation-defined· which version of Unicode is supported, but it is recommended that the most recent version of Unicode be used.

  • It is ·implementation-defined· whether the type system is based on XML Schema 1.0 or XML Schema 1.1.

  • It is ·implementation-defined· whether definitions that rely on XML (for example, the set of valid XML characters) should use the definitions in XML 1.0 or XML 1.1.

Note:

The XML Schema 1.1 recommendation introduces one new concrete datatype: xs:dateTimeStamp; it also incorporates the types xs:dayTimeDuration, xs:yearMonthDuration, and xs:anyAtomicType which were previously defined in earlier versions of [XQuery and XPath Data Model (XDM) 3.1]. Furthermore, XSD 1.1 includes the option of supporting revised definitions of types such as xs:NCName based on the rules in XML 1.1 rather than 1.0.

In this document, text labeled as an example or as a Note is provided for explanatory purposes and is not normative.

1.2 Namespaces and prefixes

The functions and operators defined in this document are contained in one of several namespaces (see [Namespaces in XML]) and referenced using an xs:QName.

This document uses conventional prefixes to refer to these namespaces. User-written applications can choose a different prefix to refer to the namespace, so long as it is bound to the correct URI. The host language may also define a default namespace for function calls, in which case function names in that namespace need not be prefixed at all. In many cases the default namespace will be http://www.w3.org/2005/xpath-functions, allowing a call on the fn:name function (for example) to be written as name() rather than fn:name(); in this document, however, all example function calls are explicitly prefixed.

The URIs of the namespaces and the conventional prefixes associated with them are:

  • http://www.w3.org/2001/XMLSchema for constructors — associated with xs.

    The section 18 Constructor functions defines constructor functions for the built-in datatypes defined in [XML Schema Part 2: Datatypes Second Edition] and in Section 2.7 Schema Information DM31 of [XQuery and XPath Data Model (XDM) 3.1]. These datatypes and the corresponding constructor functions are in the XML Schema namespace, http://www.w3.org/2001/XMLSchema, and are named in this document using the xs prefix.

  • http://www.w3.org/2005/xpath-functions for functions — associated with fn.

    The namespace prefix used in this document for most functions that are available to users is fn.

  • http://www.w3.org/2005/xpath-functions/math for functions — associated with math.

    This namespace is used for some mathematical functions. The namespace prefix used in this document for these functions is math. These functions are available to users in exactly the same way as those in the fn namespace.

  • http://www.w3.org/2005/xpath-functions/map for functions — associated with map.

    This namespace is used for some functions that manipulate maps (see 17.1 Functions that Operate on Maps). The namespace prefix used in this document for these functions is map. These functions are available to users in exactly the same way as those in the fn namespace.

  • http://www.w3.org/2005/xpath-functions/array for functions — associated with array.

    This namespace is used for some functions that manipulate maps (see 17.3 Functions that Operate on Arrays). The namespace prefix used in this document for these functions is array. These functions are available to users in exactly the same way as those in the fn namespace.

  • http://www.w3.org/2005/xqt-errors — associated with err.

    There are no functions in this namespace; it is used for error codes.

    This document uses the prefix err to represent the namespace URI http://www.w3.org/2005/xqt-errors, which is the namespace for all XPath and XQuery error codes and messages. This namespace prefix is not predeclared and its use in this document is not normative.

  • http://www.w3.org/2010/xslt-xquery-serialization — associated with output.

    There are no functions in this namespace: it is used for serialization parameters, as described in [XSLT and XQuery Serialization 3.1]

  • Functions defined with the op prefix are described here to underpin the definitions of the operators in [XML Path Language (XPath) 3.1], [XQuery 3.1: An XML Query Language] and [XSL Transformations (XSLT) Version 3.0]. These functions are not available directly to users, and there is no requirement that implementations should actually provide these functions. For this reason, no namespace is associated with the op prefix. For example, multiplication is generally associated with the * operator, but it is described as a function in this document:

    op:numeric-multiply($arg1 as xs:numeric, $arg2 as xs:numeric) as xs:numeric

Note:

The above namespace URIs are not expected to change from one version of this document to another. The contents of these namespaces may be extended to allow additional functions (and errors, and serialization parameters) to be defined.

1.3 Function overloading

A function is uniquely defined by its name and arity (number of arguments); it is therefore not possible to have two different functions that have the same name and arity, but different types in their signature. That is, function overloading in this sense of the term is not permitted. Consequently, functions such as fn:string which accept arguments of many different types have a signature that defines a very general argument type, in this case item()? which accepts any single item; supplying an inappropriate item (such as a function item) causes a dynamic error.

Some functions on numeric types include the type xs:numeric in their signature as an argument or result type. In this version of the specification, xs:numeric has been redefined as a built-in union type representing the union of xs:decimal, xs:float, xs:double (and thus automatically accepting types derived from these, including xs:integer).

Operators such as "+" may be overloaded: they map to different underlying functions depending on the dynamic types of the supplied operands.

It is possible for two functions to have the same name provided they have different arity (number of arguments). For the functions defined in this specification, where two functions have the same name and different arity, they also have closely related behavior, so they are defined in the same section of this document.

1.4 Function signatures and descriptions

Each function (or group of functions having the same name) is defined in this specification using a standard proforma.

The function name is a QName as defined in [XML Schema Part 2: Datatypes Second Edition] and must adhere to its syntactic conventions. Following the precedent set by [XML Path Language (XPath) Version 1.0], function names are generally composed of English words separated by hyphens ("-"). Abbreviations are used only where there is a strong precedent in other programming languages (as with math:sin and math:cos for sine and cosine). If a function name contains a [XML Schema Part 2: Datatypes Second Edition] datatype name, it may have intercapitalized spelling and is used in the function name as such. An example is fn:timezone-from-dateTime.

The first section in the proforma is a short summary of what the function does. This is intended to be informative rather than normative.

Each function is then defined by specifying its signature, which defines the types of the parameters and of the result value.

Each function's signature is presented in a form like this:

fn:function-name($parameter-name as parameter-type, ...) as return-type

In this notation, function-name, in bold-face, is the name of the function whose signature is being specified. If the function takes no parameters, then the name is followed by an empty parameter list: "()"; otherwise, the name is followed by a parenthesized list of parameter declarations, in which each declaration specifies the static type of the parameter, in italics, and a descriptive, but non-normative, name. If there are two or more parameter declarations, they are separated by a comma. The return-type, also in italics, specifies the static type of the value returned by the function. The dynamic type of the value returned by the function is the same as its static type or derived from the static type. All parameter types and return types are specified using the SequenceType notation defined in Section 2.5.4 SequenceType Syntax XP31.

One function, fn:concat, has a variable number of arguments (two or more). More strictly, there is an infinite set of functions having the name fn:concat, with arity ranging from 2 to infinity. For this special case, a single function signature is given, with an ellipsis indicating an indefinite number of arguments.

The next section in the proforma defines the semantics of the function as a set of rules. The order in which the rules appear is significant; they are to be applied in the order in which they are written. Error conditions, however, are generally listed in a separate section that follows the main rules, and take precedence over non-error rules except where otherwise stated. The principles outlined in Section 2.3.4 Errors and Optimization XP31 apply by default: to paraphrase, if the result of the function can be determined without evaluating all its arguments, then it is not necessary to evaluate the remaining arguments merely in order to determine whether any error conditions apply.

Where the proforma includes sections headed Notes or Examples, these are non-normative.

Rules for passing parameters to operators are described in the relevant sections of [XQuery 3.1: An XML Query Language] and [XML Path Language (XPath) 3.1]. For example, the rules for passing parameters to arithmetic operators are described in Section 3.5 Arithmetic Expressions XP31. Specifically, rules for parameters of type xs:untypedAtomic and the empty sequence are specified in this section.

As is customary, the parameter type name indicates that the function or operator accepts arguments of that type, or types derived from it, in that position. This is called subtype substitution (See Section 2.5.5 SequenceType Matching XP31). In addition, numeric type instances and instances of type xs:anyURI can be promoted to produce an argument of the required type. (See Section B.1 Type Promotion XP31).

  1. Subtype Substitution: A derived type may substitute for its base type. In particular, xs:integer may be used where xs:decimal is expected.

  2. Numeric Type Promotion: xs:decimal may be promoted to xs:float or xs:double. Promotion to xs:double should be done directly, not via xs:float, to avoid loss of precision.

  3. anyURI Type Promotion: A value of type xs:anyURI can be promoted to the type xs:string.

Some functions accept a single value or the empty sequence as an argument and some may return a single value or the empty sequence. This is indicated in the function signature by following the parameter or return type name with a question mark: "?", indicating that either a single value or the empty sequence must appear. See below.

fn:function-name($parameter-name as parameter-type?) as return-type?

Note that this function signature is different from a signature in which the parameter is omitted. See, for example, the two signatures for fn:string. In the first signature, the parameter is omitted and the argument defaults to the context item, referred to as .. In the second signature, the argument must be present but may be the empty sequence, written as ().

Some functions accept a sequence of zero or more values as an argument. This is indicated by following the name of the type of the items in the sequence with *. The sequence may contain zero or more items of the named type. For example, the function below accepts a sequence of xs:double and returns a xs:double or the empty sequence.

fn:median($arg as xs:double*) as xs:double?

1.5 Options

As a matter of convention, a number of functions defined in this document take a parameter whose value is a map, defining options controlling the detail of how the function is evaluated. Maps are a new datatype introduced in XPath 3.1.

For example, the function fn:xml-to-json has an options parameter allowing specification of whether the output is to be indented. A call might be written:

fn:xml-to-json($input, map{'indent':true()})

[Definition] Functions that take an options parameter adopt common conventions on how the options are used. These are referred to as the option parameter conventions. These rules apply only to functions that explicitly refer to them.

Where a function adopts the ·option parameter conventions·, the following rules apply:

  1. The value of the relevant argument must be a map. The entries in the map are referred to as options: the key of the entry is called the option name, and the associated value is the option value. Option names defined in this specification are always strings (single xs:string values). Option values may be of any type.

  2. The type of the options parameter in the function signature is always given as map(*).

  3. Although option names are described above as strings, the actual key may be any value that compares equal to the required string (using the eq operator with Unicode codepoint collation; or equivalently, the op:same-key relation). For example, instances of xs:untypedAtomic or xs:anyURI are equally acceptable.

    Note:

    This means that the implementation of the function can check for the presence and value of particular options using the functions map:contains and/or map:get.

  4. It is not an error if the options map contains options with names other than those described in this specification. Implementations may attach an ·implementation-defined· meaning to such entries, and may define errors that arise if such entries are present with invalid values. Implementations must ignore such entries unless they have a specific ·implementation-defined· meaning. Implementations that define additional options in this way should use values of type xs:QName as the option names, using an appropriate namespace.

  5. All entries in the options map are optional, and supplying an empty map has the same effect as omitting the relevant argument in the function call, assuming this is permitted.

  6. For each named option, the function specification defines a required type for the option value. The value that is actually supplied in the map is converted to this required type using the function conversion rulesXP31. This will result in an error (typically [err:XPTY0004]XP31 or [err:FORG0001]FO31) if conversion of the supplied value to the required type is not possible. A type error also occurs if this conversion delivers a coerced function whose invocation fails with a type error. A dynamic error occurs if the supplied value after conversion is not one of the permitted values for the option in question: the error codes for this error are defined in the specification of each function.

    Note:

    It is the responsibility of each function implementation to invoke this conversion; it does not happen automatically as a consequence of the function calling rules.

  7. In cases where an option is list-valued, by convention the value may be supplied either as a sequence or as an array. Accepting a sequence is convenient if the value is generated programmatically using an XPath expression; while accepting an array allows the options to be held in an external file in JSON format, to be read using a call on the fn:json-doc function.

  8. In cases where the value of an option is itself a map, the specification of the particular function must indicate whether or not these rules apply recursively to the contents of that map.

1.6 Type System

The diagrams in this section show how nodes, functions, primitive simple types, and user defined types fit together into a type system. This type system comprises two distinct subsystems that both include the primitive atomic types. In the diagrams, connecting lines represent relationships between derived types and the types from which they are derived; the arrowheads point toward the type from which they are derived. The dashed line represents relationships not present in this diagram, but that appear in one of the other diagrams. Dotted lines represent additional relationships that follow an evident pattern. The information that appears in each diagram is recapitulated in tabular form.

The xs:IDREFS, xs:NMTOKENS, xs:ENTITIES types, and xs:numeric and both the user-defined list types and user-defined union types are special types in that these types are lists or unions rather than types derived by extension or restriction.

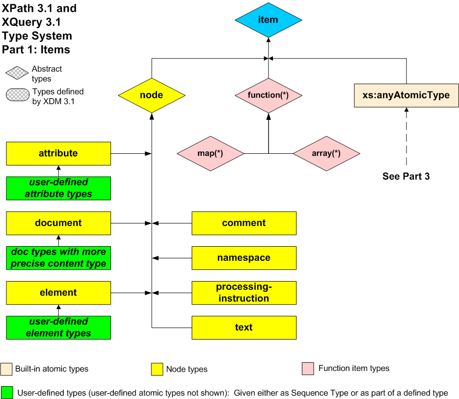
1.6.1 Item Types

The first diagram and its corresponding table illustrate the relationship of various item types.

Item types are used to characterize the various types of item that can appear in a sequence (nodes, atomic values, and functions), and they are therefore used in declaring the types of variables or the argument types and result types of functions.

Item types in the data model form a directed graph, rather than a hierarchy or lattice: in the relationship defined by the derived-from(A, B) function, some types are derived from more than one other type. Examples include functions (function(xs:string) as xs:int is substitutable for function(xs:NCName) as xs:int and also for function(xs:string) as xs:decimal), and union types (A is substitutable for union(A, B) and also for union(A, C). In XDM, item types include node types, function types, and built-in atomic types. The diagram, which shows only hierarchic relationships, is therefore a simplification of the full model.

Type hierarchy graphic, item hierarchy

In the table, each type whose name is indented is derived from the type whose name appears nearest above it with one less level of indentation.

Item Type Hierarchy
item      
xs:anyAtomicType    
node    
attribute  
user-defined attribute types
comment  
document  
user-defined document types
element  
user-defined element types
namespace  
processing-instruction  
text  
function(*)  
array(*)  
map(*)  

1.6.2 Schema Type Hierarchy

The next diagram and table illustrate the schema type subsystem, in which all types are derived from the distinguished type xs:anyType.

Schema types include built-in types defined in the XML Schema specification, and user-defined types defined using mechanisms described in the XML Schema specification. Schema types define the permitted contents of nodes. The main categories are complex types, which define the permitted content of elements, and simple types, which can be used to constrain the values of both elements and attributes.

Type hierarchy graphic, anyType hierarchy

In the table, each type whose name is indented is derived from the type whose name appears nearest above it with one less level of indentation.

xs:anyType      
xs:anySimpleType    
xs:anyAtomicType  
list types  
xs:IDREFS
xs:NMTOKENS
xs:ENTITIES
user-defined list types
union types  
xs:numeric
user-defined union types
complex types    
xs:untyped  
user-defined complex types  

1.6.3 Atomic Type Hierarchy

The final diagram and table show all of the atomic types, including the primitive simple types and the built-in types derived from the primitive simple types. This includes all the built-in datatypes defined in [XML Schema Part 2: Datatypes Second Edition].

Atomic types are both item types and schema types, so the root type xs:anyAtomicType may be found in both the previous diagrams.

Type hierarchy graphic, anyAtomicType hierarchy

In the table, each type whose name is indented is derived from the type whose name appears nearest above it with one less level of indentation.

xs:untypedAtomic            
xs:dateTime            
xs:dateTimeStamp          
xs:date            
xs:time            
xs:duration            
xs:yearMonthDuration          
xs:dayTimeDuration          
xs:float            
xs:double            
xs:decimal            
xs:integer          
xs:nonPositiveInteger        
xs:negativeInteger      
xs:long        
xs:int      
xs:short    
xs:byte  
xs:nonNegativeInteger        
xs:unsignedLong      
xs:unsignedInt    
xs:unsignedShort  
xs:unsignedByte
xs:positiveInteger      
xs:gYearMonth            
xs:gYear            
xs:gMonthDay            
xs:gDay            
xs:gMonth            
xs:string            
xs:normalizedString          
xs:token        
xs:language      
xs:NMTOKEN      
xs:Name      
xs:NCName    
xs:ID  
xs:IDREF  
xs:ENTITY  
xs:boolean            
xs:base64Binary            
xs:hexBinary            
xs:anyURI            
xs:QName            
xs:NOTATION            

1.7 Terminology

The terminology used to describe the functions and operators on types defined in [XML Schema Part 2: Datatypes Second Edition] is defined in the body of this specification. The terms defined in this section are used in building those definitions.

Note:

Following in the tradition of [XML Schema Part 2: Datatypes Second Edition], the terms type and datatype are used interchangeably.

1.7.1 Strings, characters, and codepoints

This document uses the terms string, character, and codepoint with meanings that are normatively defined in [XQuery and XPath Data Model (XDM) 3.1], and which are paraphrased here for ease of reference:

[Definition] A character is an instance of the CharXML production of [Extensible Markup Language (XML) 1.0 (Fifth Edition)].

Note:

This definition excludes Unicode characters in the surrogate blocks as well as xFFFE and xFFFF, while including characters with codepoints greater than xFFFF which some programming languages treat as two characters. The valid characters are defined by their codepoints, and include some whose codepoints have not been assigned by the Unicode consortium to any character.

[Definition] A string is a sequence of zero or more ·characters·, or equivalently, a value in the value space of the xs:string datatype.

[Definition] A codepoint is an integer assigned to a ·character· by the Unicode consortium, or reserved for future assignment to a character.

Note:

The set of codepoints is thus wider than the set of characters.

This specification spells "codepoint" as one word; the Unicode specification spells it as "code point". Equivalent terms found in other specifications are "character number" or "code position". See [Character Model for the World Wide Web 1.0: Fundamentals]

Because these terms appear so frequently, they are hyperlinked to the definition only when there is a particular desire to draw the reader's attention to the definition; the absence of a hyperlink does not mean that the term is being used in some other sense.

It is ·implementation-defined· which version of [The Unicode Standard] is supported, but it is recommended that the most recent version of Unicode be used.

Unless explicitly stated, the xs:string values returned by the functions in this document are not normalized in the sense of [Character Model for the World Wide Web 1.0: Fundamentals].

Notes:

In functions that involve character counting such as fn:substring, fn:string-length and fn:translate, what is counted is the number of XML ·characters· in the string (or equivalently, the number of Unicode codepoints). Some implementations may represent a codepoint above xFFFF using two 16-bit values known as a surrogate pair. A surrogate pair counts as one character, not two.

1.7.2 Namespaces and URIs

This document uses the phrase "namespace URI" to identify the concept identified in [Namespaces in XML] as "namespace name", and the phrase "local name" to identify the concept identified in [Namespaces in XML] as "local part".

It also uses the term "expanded-QName" defined below.

[Definition] An expanded-QName is a value in the value space of the xs:QName datatype as defined in the XDM data model (see [XQuery and XPath Data Model (XDM) 3.1]): that is, a triple containing namespace prefix (optional), namespace URI (optional), and local name. Two expanded QNames are equal if the namespace URIs are the same (or both absent) and the local names are the same. The prefix plays no part in the comparison, but is used only if the expanded QName needs to be converted back to a string.

The term URI is used as follows:

[Definition] Within this specification, the term URI refers to Universal Resource Identifiers as defined in [RFC 3986] and extended in [RFC 3987] with a new name IRI. The term URI Reference, unless otherwise stated, refers to a string in the lexical space of the xs:anyURI datatype as defined in [XML Schema Part 2: Datatypes Second Edition].

Note:

Note that this means, in practice, that where this specification requires a "URI Reference", an IRI as defined in [RFC 3987] will be accepted, provided that other relevant specifications also permit an IRI. The term URI has been retained in preference to IRI to avoid introducing new names for concepts such as "Base URI" that are defined or referenced across the whole family of XML specifications. Note also that the definition of xs:anyURI is a wider definition than the definition in [RFC 3987]; for example it does not require non-ASCII characters to be escaped.

1.7.3 Conformance terminology

In this specification:

  • The auxiliary verb must, when rendered in small capitals, indicates a precondition for conformance.

    • When the sentence relates to an implementation of a function (for example "All implementations must recognize URIs of the form ...") then an implementation is not conformant unless it behaves as stated.

    • When the sentence relates to the result of a function (for example "The result must have the same type as $arg") then the implementation is not conformant unless it delivers a result as stated.

    • When the sentence relates to the arguments to a function (for example "The value of $arg must be a valid regular expression") then the implementation is not conformant unless it enforces the condition by raising a dynamic error whenever the condition is not satisfied.

  • The auxiliary verb may, when rendered in small capitals, indicates optional or discretionary behavior. The statement "An implementation may do X" implies that it is implementation-dependent whether or not it does X.

  • The auxiliary verb should, when rendered in small capitals, indicates desirable or recommended behavior. The statement "An implementation should do X" implies that it is desirable to do X, but implementations may choose to do otherwise if this is judged appropriate.

[Definition] Where behavior is described as implementation-defined, variations between processors are permitted, but a conformant implementation must document the choices it has made.

[Definition] Where behavior is described as implementation-dependent, variations between processors are permitted, and conformant implementations are not required to document the choices they have made.

Note:

Where this specification states that something is implementation-defined or implementation-dependent, it is open to host languages to place further constraints on the behavior.

1.7.4 Properties of functions

This section is concerned with the question of whether two calls on a function, with the same arguments, may produce different results.

[Definition] An execution scope is a sequence of calls to the function library during which certain aspects of the state are required to remain invariant. For example, two calls to fn:current-dateTime within the same execution scope will return the same result. The execution scope is defined by the host language that invokes the function library. In XSLT, for example, any two function calls executed during the same transformation are in the same execution scope (except that static expressions, such as those used in use-when attributes, are in a separate execution scope).

The following definition explains more precisely what it means for two function calls to return the same result:

[Definition] Two values are defined to be identical if they contain the same number of items and the items are pairwise identical. Two items are identical if and only if one of the following conditions applies:

  1. Both items are atomic values, of precisely the same type, and the values are equal as defined using the eq operator, using the Unicode codepoint collation when comparing strings.

  2. Both items are nodes, and represent the same node.

  3. Both items are maps, both maps have the same number of entries, and for every entry E1 in the first map there is an entry E2 in the second map such that the keys of E1 and E2 are ·the same key·, and the corresponding values V1 and V2 are ·identical·.

  4. Both items are arrays, both arrays have the same number of members, and the members are pairwise ·identical·.

  5. Both items are function items, neither item is a map or array, and all the following conditions apply:

    1. Either both functions have the same name, or both names are absentDM31.

    2. Both functions have the same arity.

    3. Both functions have the same function signature. Two function signatures are defined to be the same if the declared result types are identical and the declared argument types are pairwise identical. Two types S and T are defined to be identical if and only if subtype(S, T) and subtype(T, S) both hold, where the subtype relation is defined in Section 2.5.6.1 The judgement subtype(A, B) XP31.

      Note:

      Under this definition, a union type with memberTypes="xs:double xs:decimal" is identical to a union type with memberTypes="xs:decimal xs:double". However, two functions whose signatures differ in this way will probably be deemed non-identical under rule (e) below, because they are likely to have different effect when invoked with an argument of type xs:untypedAtomic.

    4. Both functions have the same nonlocal variable bindings (sometimes called the function's closure).

    5. The processor is able to determine that the implementations of the two functions are equivalent, in the sense that for all possible combinations of arguments, the two functions have the same effect.

    Note:

    There is no function or operator defined in the specification that tests whether two function items are identical. Where the specification requires two function items to be identical, for example in the results of repeated calls of a function whose result is a function, then the processor must ensure that it returns functions that are indistinguishable in their observable effect. Where the specification defines behavior conditional on two function items being identical, the determination of identity is to some degree implementation-dependent. There are cases where function items are definitely not identical (for example if they have different name or arity), but positive determination of identity is possible only using implementation-dependent techniques, for example when both items contain references to the same piece of code representing the function's implementation.

Some functions produce results that depend not only on their explicit arguments, but also on the static and dynamic context.

[Definition] A function may have the property of being context-dependent: the result of such a function depends on the values of properties in the static and dynamic evaluation context as well as on the actual supplied arguments (if any).

[Definition] A function that is not ·context-dependent· is called context-independent.

A function that is context-dependent can be used as a named function reference, can be partially applied, and can be found using fn:function-lookup. The principle in such cases is that the static context used for the function evaluation is taken from the static context of the named function reference, partial function application, or the call on fn:function-lookup; and the dynamic context for the function evaluation is taken from the dynamic context of the evaluation of the named function reference, partial function application, or the call of fn:function-lookup. In effect, the static and dynamic part of the context thus act as part of the closure of the function item.

Context-dependent functions fall into a number of categories:

  1. The functions fn:current-date, fn:current-dateTime, fn:current-time, fn:default-language, fn:implicit-timezone, fn:adjust-date-to-timezone, fn:adjust-dateTime-to-timezone, and fn:adjust-time-to-timezone depend on properties of the dynamic context that are fixed within the ·execution scope·. The same applies to a number of functions in the op: namespace that manipulate dates and times and that make use of the implicit timezone. These functions will return the same result if called repeatedly during a single ·execution scope·.

  2. A number of functions including fn:base-uri#0, fn:data#0, fn:document-uri#0, fn:element-with-id#1, fn:id#1, fn:idref#1, fn:lang#1, fn:last#0, fn:local-name#0, fn:name#0, fn:namespace-uri#0, fn:normalize-space#0, fn:number#0, fn:path#0, fn:position#0, fn:root#0, fn:string#0, and fn:string-length#0 depend on the focusXP31. These functions will in general return different results on different calls if the focus is different.

    [Definition] A function is focus-dependent if its result depends on the focusXP31 (that is, the context item, position, or size).

    [Definition] A function that is not ·focus-dependent· is called focus-independent

  3. The function fn:default-collation and many string-handling operators and functions depend on the default collation and the in-scope collations, which are both properties of the static context. If a particular call of one of these functions is evaluated twice with the same arguments then it will return the same result each time (because the static context, by definition, does not change at run time). However, two distinct calls (that is, two calls on the function appearing in different places in the source code) may produce different results even if the explicit arguments are the same.

  4. Functions such as fn:static-base-uri, fn:doc, and fn:collection depend on other aspects of the static context. As with functions that depend on collations, a single call will produce the same results on each call if the explicit arguments are the same, but two calls appearing in different places in the source code may produce different results.

The fn:function-lookup function is a special case because it is potentially dependent on everything in the static and dynamic context. This is because the static and dynamic context of the call to fn:function-lookup are used as the static and dynamic context of the function that fn:function-lookup returns.

[Definition] For a ·context-dependent· function, the parts of the context on which it depends are referred to as implicit arguments.

[Definition] A function that is guaranteed to produce ·identical· results from repeated calls within a single ·execution scope· if the explicit and implicit arguments are identical is referred to as deterministic.

[Definition] A function that is not ·deterministic· is referred to as nondeterministic.

All functions defined in this specification are ·deterministic· unless otherwise stated. Exceptions include the following:

  • [Definition] Some functions (such as fn:distinct-values, fn:unordered, map:keys, and map:for-each) produce results in an ·implementation-defined· or ·implementation-dependent· order. In such cases two calls with the same arguments are not guaranteed to produce the results in the same order. These functions are said to be nondeterministic with respect to ordering.

  • Some functions (such as fn:analyze-string, fn:parse-xml, fn:parse-xml-fragment, and fn:json-to-xml) construct a tree of nodes to represent their results. There is no guarantee that repeated calls with the same arguments will return the same identical node (in the sense of the is operator). However, if non-identical nodes are returned, their content will be the same in the sense of the fn:deep-equal function. Such a function is said to be non-deterministic with respect to node identity.

  • Some functions (such as fn:doc and fn:collection) create new nodes by reading external documents. Such functions are guaranteed to be ·deterministic· with the exception that an implementation is allowed to make them non-deterministic as a user option.

Where the results of a function are described as being (to a greater or lesser extent) ·implementation-defined· or ·implementation-dependent·, this does not by itself remove the requirement that the results should be deterministic: that is, that repeated calls with the same explicit and implicit arguments must return identical results.

2 Accessors

Accessors and their semantics are described in [XQuery and XPath Data Model (XDM) 3.1]. Some of these accessors are exposed to the user through the functions described below.

Each of these functions has an arity-zero signature which is equivalent to the arity-one form, with the context item supplied as the implicit first argument. In addition, each of the arity-one functions accepts an empty sequence as the argument, in which case it generally delivers an empty sequence as the result: the exception is fn:string, which delivers a zero-length string.

Function Accessor Accepts Returns
fn:node-name node-name node (optional) xs:QName (optional)
fn:nilled nilled node (optional) xs:boolean (optional)
fn:string string-value item (optional) xs:string
fn:data typed-value zero or more items a sequence of atomic values
fn:base-uri base-uri node (optional) xs:anyURI (optional)
fn:document-uri document-uri node (optional) xs:anyURI (optional)

2.1 fn:node-name

Summary

Returns the name of a node, as an xs:QName.

Signatures
fn:node-name() as xs:QName?
fn:node-name($arg as node()?) as xs:QName?
Properties

The zero-argument form of this function is ·deterministic·, ·context-dependent·, and ·focus-dependent·.

The one-argument form of this function is ·deterministic·, ·context-independent·, and ·focus-independent·.

Rules

If the argument is omitted, it defaults to the context item (.). The behavior of the function if the argument is omitted is exactly the same as if the context item had been passed as the argument.

If $arg is the empty sequence, the empty sequence is returned.

Otherwise, the function returns the result of the dm:node-name accessor as defined in [XQuery and XPath Data Model (XDM) 3.1] (see Section 5.10 node-name Accessor DM31).

Error Conditions

The following errors may be raised when $arg is omitted:

Notes

For element and attribute nodes, the name of the node is returned as an xs:QName, retaining the prefix, namespace URI, and local part.

For processing instructions, the name of the node is returned as an xs:QName in which the prefix and namespace URI are absentDM31.

For a namespace node, the function returns an empty sequence if the node represents the default namespace; otherwise it returns an xs:QName in which prefix and namespace URI are absentDM31 and the local part is the namespace prefix being bound.

For all other kinds of node, the function returns the empty sequence.

2.2 fn:nilled

Summary

Returns true for an element that is nilled.

Signatures
fn:nilled() as xs:boolean?
fn:nilled($arg as node()?) as xs:boolean?
Properties

The zero-argument form of this function is ·deterministic·, ·context-dependent·, and ·focus-dependent·.

The one-argument form of this function is ·deterministic·, ·context-independent·, and ·focus-independent·.

Rules

If the argument is omitted, it defaults to the context item (.). The behavior of the function if the argument is omitted is exactly the same as if the context item had been passed as the argument.

If $arg is the empty sequence, the function returns the empty sequence.

Otherwise the function returns the result of the dm:nilled accessor as defined in [XQuery and XPath Data Model (XDM) 3.1] (see Section 5.8 nilled Accessor DM31).

Error Conditions

The following errors may be raised when $arg is omitted:

Notes

If $arg is not an element node, the function returns the empty sequence.

If $arg is an untyped element node, the function returns false.

In practice, the function returns true only for an element node that has the attribute xsi:nil="true" and that is successfully validated against a schema that defines the element to be nillable; the detailed rules, however, are defined in [XQuery and XPath Data Model (XDM) 3.1].

2.3 fn:string

Summary

Returns the value of $arg represented as an xs:string.

Signatures
fn:string() as xs:string
fn:string($arg as item()?) as xs:string
Properties

The zero-argument form of this function is ·deterministic·, ·context-dependent·, and ·focus-dependent·.

The one-argument form of this function is ·deterministic·, ·context-independent·, and ·focus-independent·.

Rules

In the zero-argument version of the function, $arg defaults to the context item. That is, calling fn:string() is equivalent to calling fn:string(.).

If $arg is the empty sequence, the function returns the zero-length string.

If $arg is a node, the function returns the string value of the node, as obtained using the dm:string-value accessor defined in [XQuery and XPath Data Model (XDM) 3.1] (see Section 5.12 string-value Accessor DM31).

If $arg is an atomic value, the function returns the result of the expression $arg cast as xs:string (see 19 Casting).

In all other cases, a dynamic error occurs (see below).

Error Conditions

A dynamic error is raised [err:XPDY0002]XP31 by the zero-argument version of the function if the context item is absentDM31.

A type error is raised [err:FOTY0014] if $arg is a function item (this includes maps and arrays).

Notes

Every node has a string value, even an element with element-only content (which has no typed value). Moreover, casting an atomic value to a string always succeeds. Functions, maps, and arrays have no string value, so these are the only arguments that satisfy the type signature but cause failure.

Examples

The expression string(23) returns "23".

The expression string(false()) returns "false".

The expression string("Paris") returns "Paris".

The expression string((1, 2, 3)) raises error XPTY0004.

The expression string([[1, 2], [3, 4]]) raises error FOTY0014.

The expression string(abs#1) raises error FOTY0014.

let $para := 
<para>In a hole in the ground there lived a <term author="Tolkien">hobbit</term>.</para>
         

The expression string($para) returns "In a hole in the ground there lived a hobbit.".

2.4 fn:data

Summary

Returns the result of atomizing a sequence. This process flattens arrays, and replaces nodes by their typed values.

Signatures
fn:data() as xs:anyAtomicType*
fn:data($arg as item()*) as xs:anyAtomicType*
Properties

The zero-argument form of this function is ·deterministic·, ·context-dependent·, and ·focus-dependent·.

The one-argument form of this function is ·deterministic·, ·context-independent·, and ·focus-independent·.

Rules

If the argument is omitted, it defaults to the context item (.). The behavior of the function if the argument is omitted is exactly the same as if the context item had been passed as the argument.

The result of fn:data is the sequence of atomic values produced by applying the following rules to each item in $arg:

  • If the item is an atomic value, it is appended to the result sequence.

  • If the item is a node, the typed value of the node is appended to the result sequence. The typed value is a sequence of zero or more atomic values: specifically, the result of the dm:typed-value accessor as defined in [XQuery and XPath Data Model (XDM) 3.1] (See Section 5.14 typed-value Accessor DM31).

  • If the item is an array, the result of applying fn:data to each member of the array, in order, is appended to the result sequence.

Error Conditions

A type error is raised [err:FOTY0012] if an item in the sequence $arg is a node that does not have a typed value.

A type error is raised [err:FOTY0013] if an item in the sequence $arg is a function item other than an array.

A dynamic error is raised if $arg is omitted and the context item is absentDM31.

Notes

The process of applying the fn:data function to a sequence is referred to as atomization. In many cases an explicit call on fn:data is not required, because atomization is invoked implicitly when a node or sequence of nodes is supplied in a context where an atomic value or sequence of atomic values is required.

The result of atomizing an empty sequence is an empty sequence.

The result of atomizing an empty array is an empty sequence.

Examples

The expression data(123) returns 123.

The expression data((123, 456)) returns 123, 456.

The expression data([[1,2],[3,4]]) returns 1, 2, 3, 4.

let $para := 
<para>In a hole in the ground there lived a <term author="Tolkien">hobbit</term>.</para>
         

The expression data($para) returns xs:untypedAtomic("In a hole in the ground there lived a hobbit.").

The expression data($para/term/@author) returns xs:untypedAtomic("Tolkien").

The expression data(abs#1) raises error FOTY0013.

2.5 fn:base-uri

Summary

Returns the base URI of a node.

Signatures
fn:base-uri() as xs:anyURI?
fn:base-uri($arg as node()?) as xs:anyURI?
Properties

The zero-argument form of this function is ·deterministic·, ·context-dependent·, and ·focus-dependent·.

The one-argument form of this function is ·deterministic·, ·context-independent·, and ·focus-independent·.

Rules

The zero-argument version of the function returns the base URI of the context node: it is equivalent to calling fn:base-uri(.).

The single-argument version of the function behaves as follows:

  1. If $arg is the empty sequence, the function returns the empty sequence.
  2. Otherwise, the function returns the value of the dm:base-uri accessor applied to the node $arg. This accessor is defined, for each kind of node, in the XDM specification (See Section 5.2 base-uri Accessor DM31).

Note:

As explained in XDM, document, element and processing-instruction nodes have a base-uri property which may be empty. The base-uri property for all other node kinds is the empty sequence. The dm:base-uri accessor returns the base-uri property of a node if it exists and is non-empty; otherwise it returns the result of applying the dm:base-uri accessor to its parent, recursively. If the node does not have a parent, or if the recursive ascent up the ancestor chain encounters a parentless node whose base-uri property is empty, the empty sequence is returned. In the case of namespace nodes, however, the result is always an empty sequence — it does not depend on the base URI of the parent element.

See also fn:static-base-uri.

Error Conditions

The following errors may be raised when $arg is omitted:

2.6 fn:document-uri

Summary

Returns the URI of a resource where a document can be found, if available.

Signatures
fn:document-uri() as xs:anyURI?
fn:document-uri($arg as node()?) as xs:anyURI?
Properties

The zero-argument form of this function is ·deterministic·, ·context-dependent·, and ·focus-dependent·.

The one-argument form of this function is ·deterministic·, ·context-independent·, and ·focus-independent·.

Rules

If the argument is omitted, it defaults to the context item (.). The behavior of the function if the argument is omitted is exactly the same as if the context item had been passed as the argument.

If $arg is the empty sequence, the function returns the empty sequence.

If $arg is not a document node, the function returns the empty sequence.

Otherwise, the function returns the value of the document-uri accessor applied to $arg, as defined in [XQuery and XPath Data Model (XDM) 3.1] (See Section 6.1.2 Accessors DM31).

Error Conditions

The following errors may be raised when $arg is omitted:

Notes

In the case of a document node $D returned by the fn:doc function, or a document node at the root of a tree containing a node returned by the fn:collection function, it will always be true that either fn:document-uri($D) returns the empty sequence, or that the following expression is true: fn:doc(fn:document-uri($D)) is $D. It is ·implementation-defined· whether this guarantee also holds for document nodes obtained by other means, for example a document node passed as the initial context node of a query or transformation.

3 Errors and diagnostics

3.1 Raising errors

In this document, as well as in [XQuery 3.1: An XML Query Language] and [XML Path Language (XPath) 3.1], the phrase "an error is raised" is used. Raising an error is equivalent to calling the fn:error function defined in this section with the provided error code. Except where otherwise specified, errors defined in this specification are dynamic errors. Some errors, however, are classified as type errors. Type errors are typically used where the presence of the error can be inferred from knowledge of the type of the actual arguments to a function, for example with a call such as fn:string(fn:abs#1). Host languages may allow type errors to be reported statically if they are discovered during static analysis.

When function specifications indicate that an error is to be raised, the notation "[error code]". os used to specify an error code. Each error defined in this document is identified by an xs:QName that is in the http://www.w3.org/2005/xqt-errors namespace, represented in this document by the err prefix. It is this xs:QName that is actually passed as an argument to the fn:error function. Calling this function raises an error. For a more detailed treatment of error handing, see Section 2.3.3 Handling Dynamic Errors XP31.

The fn:error function is a general function that may be called as above but may also be called from [XQuery 3.1: An XML Query Language] or [XML Path Language (XPath) 3.1] applications with, for example, an xs:QName argument.

3.1.1 fn:error

Summary

Calling the fn:error function raises an application-defined error.

Signatures
fn:error() as none
fn:error($code as xs:QName?) as none
fn:error($code as xs:QName?, $description as xs:string) as none
fn:error( $code  as xs:QName?,
$description  as xs:string,
$error-object  as item()*) as none
Properties

This function is ·nondeterministic·, ·context-independent·, and ·focus-independent·.

Rules

This function never returns a value. Instead it always raises an error. The effect of the error is identical to the effect of dynamic errors raised implicitly, for example when an incorrect argument is supplied to a function.

The parameters to the fn:error function supply information that is associated with the error condition and that is made available to a caller that asks for information about the error. The error may be caught either by the host language (using a try/catch construct in XSLT or XQuery, for example), or by the calling application or external processing environment. The way in which error information is returned to the external processing environment is ·implementation-dependent·.

There are three pieces of information that may be associated with an error:

  • The $code is an error code that distinguishes this error from others. It is an xs:QName; the namespace URI conventionally identifies the component, subsystem, or authority responsible for defining the meaning of the error code, while the local part identifies the specific error condition. The namespace URI http://www.w3.org/2005/xqt-errors is used for errors defined in this specification; other namespace URIs may be used for errors defined by the application.

    If the external processing environment expects the error code to be returned as a URI or a string rather than as an xs:QName, then an error code with namespace URI NS and local part LP will be returned in the form NS#LP. The namespace URI part of the error code should therefore not include a fragment identifier.

    If no value is supplied for the $code argument (that is, if the function is called with no arguments or if the first argument is an empty sequence), the effective value of the error code is fn:QName('http://www.w3.org/2005/xqt-errors', 'err:FOER0000').

  • The $description is a natural-language description of the error condition.

    If no value is supplied for the $description argument (that is, if the function is called with less than two arguments), then the effective value of the description is ·implementation-dependent·.

  • The $error-object is an arbitrary value used to convey additional information about the error, and may be used in any way the application chooses.

    If no value is supplied for the $error-object argument (that is, if the function is called with less than three arguments), then the effective value of the error object is ·implementation-dependent·.

Error Conditions

This function always raises a dynamic error. By default, it raises [err:FOER0000]

Notes

The value of the $description parameter may need to be localized.

The type "none" is a special type defined in [XQuery 1.0 and XPath 2.0 Formal Semantics] and is not available to the user. It indicates that the function never returns and ensures that it has the correct static type.

Any QName may be used as an error code; there are no reserved names or namespaces. The error is always classified as a dynamic error, even if the error code used is one that is normally used for static errors or type errors.

Examples

The expression fn:error() raises error FOER0000. (This returns the URI http://www.w3.org/2005/xqt-errors#FOER0000 (or the corresponding xs:QName) to the external processing environment, unless the error is caught using a try/catch construct in the host language.)

The expression fn:error(fn:QName('http://www.example.com/HR', 'myerr:toohighsal'), 'Does not apply because salary is too high') raises error myerr:toohighsal. (This returns http://www.example.com/HR#toohighsal and the xs:string "Does not apply because salary is too high" (or the corresponding xs:QName) to the external processing environment, unless the error is caught using a try/catch construct in the host language.)

3.2 Diagnostic tracing

3.2.1 fn:trace

Summary

Provides an execution trace intended to be used in debugging queries.

Signatures
fn:trace($value as item()*) as item()*
fn:trace($value as item()*, $label as xs:string) as item()*
Properties

This function is ·deterministic·, ·context-independent·, and ·focus-independent·.

Rules

The function returns the value of $value, unchanged.

In addition, the values of $value, converted to an xs:string, and $label (if supplied) may be directed to a trace data set. The destination of the trace output is ·implementation-defined·. The format of the trace output is ·implementation-dependent·. The ordering of output from calls of the fn:trace function is ·implementation-dependent·.

Notes

Sometimes there is a need to output trace information unrelated to a specific value. In such cases it can be useful to set $value to an empty string or an empty sequence, and to compute the value of the $label argument: fn:trace((), "Processing item " || $i).

Examples

Consider a situation in which a user wants to investigate the actual value passed to a function. Assume that in a particular execution, $v is an xs:decimal with value 124.84. Writing fn:trace($v, 'the value of $v is:') will put the strings "124.84" and "the value of $v is:" in the trace data set in implementation dependent order.

4 Functions and operators on numerics

This section specifies arithmetic operators on the numeric datatypes defined in [XML Schema Part 2: Datatypes Second Edition].

4.1 Numeric types

The operators described in this section are defined on the following atomic types. Each type whose name is indented is derived from the type whose name appears nearest above with one less level of indentation.

xs:decimal  
xs:integer
xs:float  
xs:double  

They also apply to types derived by restriction from the above types.

The type xs:numeric is defined as a union type whose member types are (in order) xs:double, xs:float, and xs:decimal. This type is implicitly imported into the static context, so it can also be used in defining the signature of user-written functions. Apart from the fact that it is implicitly imported, it behaves exactly like a user-defined type with the same definition. This means, for example:

  • If the expected type of a function parameter is given as xs:numeric, the actual value supplied can be an instance of any of these three types, or any type derived from these three by restriction (this includes the built-in type xs:integer, which is derived from xs:decimal).

  • If the expected type of a function parameter is given as xs:numeric, and the actual value supplied is xs:untypedAtomic (or a node whose atomized value is xs:untypedAtomic), then it will be cast to the union type xs:numeric using the rules in 19.3.5 Casting to union types. Because the lexical space of xs:double subsumes the lexical space of the other member types, and xs:double is listed first, the effect is that if the untyped atomic value is in the lexical space of xs:double, it will be converted to an xs:double, and if not, a dynamic error occurs.

  • When the return type of a function is given as xs:numeric, the actual value returned will be an instance of one of the three member types (and perhaps also of types derived from these by restriction). The rules for the particular function will specify how the type of the result depends on the values supplied as arguments. In many cases, for the functions in this specification, the result is defined to be the same type as the first argument.

Note:

This specification uses [IEEE 754-2008] arithmetic for xs:float and xs:double values. One consequence of this is that some operations result in the value NaN (not-a number), which has the unusual property that it is not equal to itself. Another consequence is that some operations return the value negative zero. This differs from [XML Schema Part 2: Datatypes Second Edition] which defines NaN as being equal to itself and defines only a single zero in the value space. The text accompanying several functions defines behavior for both positive and negative zero inputs and outputs in the interest of alignment with [IEEE 754-2008]. A conformant implementation must respect these semantics. In consequence, the expression -0.0e0 (which is actually a unary minus operator applied to an xs:double value) will always return negative zero: see 4.2.8 op:numeric-unary-minus. As a concession to implementations that rely on implementations of XSD 1.0, however, when casting from string to double the lexical form -0 may be converted to positive zero, though negative zero is recommended.

XML Schema 1.1 introduces support for positive and negative zero as distinct values, and also uses the [IEEE 754-2008] semantics for comparisons involving NaN.

4.2 Arithmetic operators on numeric values

The following functions define the semantics of arithmetic operators defined in [XQuery 3.1: An XML Query Language] and [XML Path Language (XPath) 3.1] on these numeric types.

Operator Meaning
op:numeric-add Addition
op:numeric-subtract Subtraction
op:numeric-multiply Multiplication
op:numeric-divide Division
op:numeric-integer-divide Integer division
op:numeric-mod Modulus
op:numeric-unary-plus Unary plus
op:numeric-unary-minus Unary minus (negation)

The parameters and return types for the above operators are in most cases declared to be of type xs:numeric, which permits the basic numeric types: xs:integer, xs:decimal, xs:float and xs:double, and types derived from them. In general the two-argument functions require that both arguments are of the same primitive type, and they return a value of this same type. The exceptions are op:numeric-divide, which returns an xs:decimal if called with two xs:integer operands, and op:numeric-integer-divide which always returns an xs:integer.

If the two operands of an arithmetic expression are not of the same type, subtype substitution and numeric type promotion are used to obtain two operands of the same type. Section B.1 Type Promotion XP31 and Section B.2 Operator Mapping XP31 describe the semantics of these operations in detail.

The result type of operations depends on their argument datatypes and is defined in the following table:

Operator Returns
op:operation(xs:integer, xs:integer) xs:integer (except for op:numeric-divide(integer, integer), which returns xs:decimal)
op:operation(xs:decimal, xs:decimal) xs:decimal
op:operation(xs:float, xs:float) xs:float
op:operation(xs:double, xs:double) xs:double
op:operation(xs:integer) xs:integer
op:operation(xs:decimal) xs:decimal
op:operation(xs:float) xs:float
op:operation(xs:double) xs:double

These rules define any operation on any pair of arithmetic types. Consider the following example:

op:operation(xs:int, xs:double) => op:operation(xs:double, xs:double)

For this operation, xs:int must be converted to xs:double. This can be done, since by the rules above: xs:int can be substituted for xs:integer, xs:integer can be substituted for xs:decimal, xs:decimal can be promoted to xs:double. As far as possible, the promotions should be done in a single step. Specifically, when an xs:decimal is promoted to an xs:double, it should not be converted to an xs:float and then to xs:double, as this risks loss of precision.

As another example, a user may define height as a derived type of xs:integer with a minimum value of 20 and a maximum value of 100. They may then derive fenceHeight using an enumeration to restrict the permitted set of values to, say, 36, 48 and 60.

op:operation(fenceHeight, xs:integer) => op:operation(xs:integer, xs:integer)

fenceHeight can be substituted for its base type height and height can be substituted for its base type xs:integer.

The basic rules for addition, subtraction, and multiplication of ordinary numbers are not set out in this specification; they are taken as given. In the case of xs:double and xs:float the rules are as defined in [IEEE 754-2008]. The rules for handling division and modulus operations, as well as the rules for handling special values such as infinity and NaN, and exception conditions such as overflow and underflow, are described more explicitly since they are not necessarily obvious.

On overflow and underflow situations during arithmetic operations conforming implementations must behave as follows:

  • For xs:float and xs:double operations, overflow behavior must be conformant with [IEEE 754-2008]. This specification allows the following options:

    • Raising a dynamic error [err:FOAR0002] via an overflow trap.

    • Returning INF or -INF.

    • Returning the largest (positive or negative) non-infinite number.

  • For xs:float and xs:double operations, underflow behavior must be conformant with [IEEE 754-2008]. This specification allows the following options:

    • Raising a dynamic error [err:FOAR0002] via an underflow trap.

    • Returning 0.0E0 or +/- 2**Emin or a denormalized value; where Emin is the smallest possible xs:float or xs:double exponent.

  • For xs:decimal operations, overflow behavior must raise a dynamic error [err:FOAR0002]. On underflow, 0.0 must be returned.

  • For xs:integer operations, implementations that support limited-precision integer operations must select from the following options:

    • They may choose to always raise a dynamic error [err:FOAR0002].

    • They may provide an ·implementation-defined· mechanism that allows users to choose between raising an error and returning a result that is modulo the largest representable integer value. See [ISO 10967].

The functions op:numeric-add, op:numeric-subtract, op:numeric-multiply, op:numeric-divide, op:numeric-integer-divide and op:numeric-mod are each defined for pairs of numeric operands, each of which has the same type:xs:integer, xs:decimal, xs:float, or xs:double. The functions op:numeric-unary-plus and op:numeric-unary-minus are defined for a single operand whose type is one of those same numeric types.

For xs:float and xs:double arguments, if either argument is NaN, the result is NaN.

For xs:decimal values, let N be the number of digits of precision supported by the implementation, and let M (M <= N) be the minimum limit on the number of digits required for conformance (18 digits for XSD 1.0, 16 digits for XSD 1.1). Then for addition, subtraction, and multiplication operations, the returned result should be accurate to N digits of precision, and for division and modulus operations, the returned result should be accurate to at least M digits of precision. The actual precision is ·implementation-defined·. If the number of digits in the mathematical result exceeds the number of digits that the implementation retains for that operation, the result is truncated or rounded in an ·implementation-defined· manner.

Note:

This Recommendation does not specify whether xs:decimal operations are fixed point or floating point. In an implementation using floating point it is possible for very simple operations to require more digits of precision than are available; for example adding 1e100 to 1e-100 requires 200 digits of precision for an accurate representation of the result.

The [IEEE 754-2008] specification also describes handling of two exception conditions called divideByZero and invalidOperation. The IEEE divideByZero exception is raised not only by a direct attempt to divide by zero, but also by operations such as log(0). The IEEE invalidOperation exception is raised by attempts to call a function with an argument that is outside the function's domain (for example, sqrt(-1) or log(-1)). Although IEEE defines these as exceptions, it also defines "default non-stop exception handling" in which the operation returns a defined result, typically positive or negative infinity, or NaN. With this function library, these IEEE exceptions do not cause a dynamic error at the application level; rather they result in the relevant function or operator returning the defined non-error result. The underlying IEEE exception may be notified to the application or to the user by some ·implementation-defined· warning condition, but the observable effect on an application using the functions and operators defined in this specification is simply to return the defined result (typically -INF, +INF, or NaN) with no error.

The [IEEE 754-2008] specification distinguishes two NaN values, a quiet NaN and a signaling NaN. These two values are not distinguishable in the XDM model: the value spaces of xs:float and xs:double each include only a single NaN value. This does not prevent the implementation distinguishing them internally, and triggering different ·implementation-defined· warning conditions, but such distinctions do not affect the observable behavior of an application using the functions and operators defined in this specification.

4.2.1 op:numeric-add

Summary

Returns the arithmetic sum of its operands: ($arg1 + $arg2).

Operator Mapping

Defines the semantics of the "+" operator when applied to two numeric values

Signature
op:numeric-add($arg1 as xs:numeric, $arg2 as xs:numeric) as xs:numeric
Rules

General rules: see 4.2 Arithmetic operators on numeric values.

Notes

For xs:float or xs:double values, if one of the operands is a zero or a finite number and the other is INF or -INF, INF or -INF is returned. If both operands are INF, INF is returned. If both operands are -INF, -INF is returned. If one of the operands is INF and the other is -INF, NaN is returned.

4.2.2 op:numeric-subtract

Summary

Returns the arithmetic difference of its operands: ($arg1 - $arg2).

Operator Mapping

Defines the semantics of the "-" operator when applied to two numeric values.

Signature
op:numeric-subtract($arg1 as xs:numeric, $arg2 as xs:numeric) as xs:numeric
Rules

General rules: see 4.2 Arithmetic operators on numeric values.

Notes

For xs:float or xs:double values, if one of the operands is a zero or a finite number and the other is INF or -INF, an infinity of the appropriate sign is returned. If both operands are INF or -INF, NaN is returned. If one of the operands is INF and the other is -INF, an infinity of the appropriate sign is returned.

4.2.3 op:numeric-multiply

Summary

Returns the arithmetic product of its operands: ($arg1 * $arg2).

Operator Mapping

Defines the semantics of the "*" operator when applied to two numeric values.

Signature
op:numeric-multiply($arg1 as xs:numeric, $arg2 as xs:numeric) as xs:numeric
Rules

General rules: see 4.2 Arithmetic operators on numeric values.

Notes

For xs:float or xs:double values, if one of the operands is a zero and the other is an infinity, NaN is returned. If one of the operands is a non-zero number and the other is an infinity, an infinity with the appropriate sign is returned.

4.2.4 op:numeric-divide

Summary

Returns the arithmetic quotient of its operands: ($arg1 div $arg2).

Operator Mapping

Defines the semantics of the "div" operator when applied to two numeric values.

Signature
op:numeric-divide($arg1 as xs:numeric, $arg2 as xs:numeric) as xs:numeric
Rules

General rules: see 4.2 Arithmetic operators on numeric values.

As a special case, if the types of both $arg1 and $arg2 are xs:integer, then the return type is xs:decimal.

Error Conditions

A dynamic error is raised [err:FOAR0001] for xs:decimal and xs:integer operands, if the divisor is (positive or negative) zero.

Notes

For xs:float and xs:double operands, floating point division is performed as specified in [IEEE 754-2008]. A positive number divided by positive zero returns INF. A negative number divided by positive zero returns -INF. Division by negative zero returns -INF and INF, respectively. Positive or negative zero divided by positive or negative zero returns NaN. Also, INF or -INF divided by INF or -INF returns NaN.

4.2.5 op:numeric-integer-divide

Summary

Performs an integer division.

Operator Mapping

Defines the semantics of the "idiv" operator when applied to two numeric values.

Signature
op:numeric-integer-divide( $arg1  as xs:numeric,
$arg2  as xs:numeric) as xs:integer
Rules

General rules: see 4.2 Arithmetic operators on numeric values.

If $arg2 is INF or -INF, and $arg1 is not INF or -INF, then the result is zero.

Otherwise, subject to limits of precision and overflow/underflow conditions, the result is the largest (furthest from zero) xs:integer value $N such that the following expression is true:

fn:abs($N * $arg2) le fn:abs($arg1) 
               and fn:compare($N * $arg2, 0) eq fn:compare($arg1, 0).

Note:

The second term in this condition ensures that the result has the correct sign.

The implementation may adopt a different algorithm provided that it is equivalent to this formulation in all cases where ·implementation-dependent· or ·implementation-defined· behavior does not affect the outcome, for example, the implementation-defined precision of the result of xs:decimal division.

Error Conditions

A dynamic error is raised [err:FOAR0001] if the divisor is (positive or negative) zero.

A dynamic error is raised [err:FOAR0002] if either operand is NaN or if $arg1 is INF or -INF.

Notes

Except in situations involving errors, loss of precision, or overflow/underflow, the result of $a idiv $b is the same as ($a div $b) cast as xs:integer.

The semantics of this function are different from integer division as defined in programming languages such as Java and C++.

Examples

The expression op:numeric-integer-divide(10,3) returns 3.

The expression op:numeric-integer-divide(3,-2) returns -1.

The expression op:numeric-integer-divide(-3,2) returns -1.

The expression op:numeric-integer-divide(-3,-2) returns 1.

The expression op:numeric-integer-divide(9.0,3) returns 3.

The expression op:numeric-integer-divide(-3.5,3) returns -1.

The expression op:numeric-integer-divide(3.0,4) returns 0.

The expression op:numeric-integer-divide(3.1E1,6) returns 5.

The expression op:numeric-integer-divide(3.1E1,7) returns 4.

4.2.6 op:numeric-mod

Summary

Returns the remainder resulting from dividing $arg1, the dividend, by $arg2, the divisor.

Operator Mapping

Defines the semantics of the "mod" operator when applied to two numeric values.

Signature
op:numeric-mod($arg1 as xs:numeric, $arg2 as xs:numeric) as xs:numeric
Rules

General rules: see 4.2 Arithmetic operators on numeric values.

The operation a mod b for operands that are xs:integer or xs:decimal, or types derived from them, produces a result such that (a idiv b)*b+(a mod b) is equal to a and the magnitude of the result is always less than the magnitude of b. This identity holds even in the special case that the dividend is the negative integer of largest possible magnitude for its type and the divisor is -1 (the remainder is 0). It follows from this rule that the sign of the result is the sign of the dividend.

For xs:float and xs:double operands the following rules apply:

  • If either operand is NaN, the result is NaN.

  • If the dividend is positive or negative infinity, or the divisor is positive or negative zero (0), or both, the result is NaN.

  • If the dividend is finite and the divisor is an infinity, the result equals the dividend.

  • If the dividend is positive or negative zero and the divisor is finite, the result is the same as the dividend.

  • In the remaining cases, where neither positive or negative infinity, nor positive or negative zero, nor NaN is involved, the result obeys (a idiv b)*b+(a mod b) = a. Division is truncating division, analogous to integer division, not [IEEE 754-2008] rounding division i.e. additional digits are truncated, not rounded to the required precision.

Error Conditions

A dynamic error is raised [err:FOAR0001] for xs:integer and xs:decimal operands, if $arg2 is zero.

Examples

The expression op:numeric-mod(10,3) returns 1.

The expression op:numeric-mod(6,-2) returns 0.

The expression op:numeric-mod(4.5,1.2) returns 0.9.

The expression op:numeric-mod(1.23E2, 0.6E1) returns 3.0E0.

4.2.7 op:numeric-unary-plus

Summary

Returns its operand with the sign unchanged: (+ $arg).

Operator Mapping

Defines the semantics of the unary "+" operator applied to a numeric value.

Signature
op:numeric-unary-plus($arg as xs:numeric) as xs:numeric
Rules

General rules: see 4.2 Arithmetic operators on numeric values.

The returned value is equal to $arg, and is an instance of xs:integer, xs:decimal, xs:double, or xs:float depending on the type of $arg.

Notes

Because function conversion rules are applied in the normal way, the unary + operator can be used to force conversion of an untyped node to a number: the result of +@price is the same as xs:double(@price) if the type of @price is xs:untypedAtomic.

4.2.8 op:numeric-unary-minus

Summary

Returns its operand with the sign reversed: (- $arg).

Operator Mapping

Defines the semantics of the unary "-" operator when applied to a numeric value.

Signature
op:numeric-unary-minus($arg as xs:numeric) as xs:numeric
Rules

General rules: see 4.2 Arithmetic operators on numeric values.

The returned value is an instance of xs:integer, xs:decimal, xs:double, or xs:float depending on the type of $arg.

For xs:integer and xs:decimal arguments, 0 and 0.0 return 0 and 0.0, respectively. For xs:float and xs:double arguments, NaN returns NaN, 0.0E0 returns -0.0E0 and vice versa. INF returns -INF. -INF returns INF.

4.3 Comparison operators on numeric values

This specification defines the following comparison operators on numeric values. Comparisons take two arguments of the same type. If the arguments are of different types, one argument is promoted to the type of the other as described above in 4.2 Arithmetic operators on numeric values. Each comparison operator returns a boolean value. If either, or both, operands are NaN, false is returned.

Function Meaning
op:numeric-equal Returns true if and only if the value of $arg1 is equal to the value of $arg2.
op:numeric-less-than Returns true if and only if $arg1 is numerically less than $arg2.
op:numeric-greater-than Returns true if and only if $arg1 is numerically greater than $arg2.

4.3.1 op:numeric-equal

Summary

Returns true if and only if the value of $arg1 is equal to the value of $arg2.

Operator Mapping

Defines the semantics of the "eq" operator when applied to two numeric values, and is also used in defining the semantics of "ne", "le" and "ge".

Signature
op:numeric-equal($arg1 as xs:numeric, $arg2 as xs:numeric) as xs:boolean
Rules

General rules: see 4.2 Arithmetic operators on numeric values and 4.3 Comparison operators on numeric values.

For xs:float and xs:double values, positive zero and negative zero compare equal. INF equals INF, and -INF equals -INF. NaN does not equal itself.

4.3.2 op:numeric-less-than

Summary

Returns true if and only if $arg1 is numerically less than $arg2.

Operator Mapping

Defines the semantics of the "lt" operator when applied to two numeric values, and is also used in defining the semantics of "le".

Signature
op:numeric-less-than($arg1 as xs:numeric, $arg2 as xs:numeric) as xs:boolean
Rules

General rules: see 4.2 Arithmetic operators on numeric values and 4.3 Comparison operators on numeric values.

For xs:float and xs:double values, positive infinity is greater than all other non-NaN values; negative infinity is less than all other non-NaN values. If $arg1 or $arg2 is NaN, the function returns false.

4.3.3 op:numeric-greater-than

Summary

Returns true if and only if $arg1 is numerically greater than $arg2.

Operator Mapping

Defines the semantics of the "gt" operator when applied to two numeric values, and is also used in defining the semantics of "ge".

Signature
op:numeric-greater-than($arg1 as xs:numeric, $arg2 as xs:numeric) as xs:boolean
Rules

The function call op:numeric-greater-than($A, $B) is defined to return the same result as op:numeric-less-than($B, $A)

4.4 Functions on numeric values

The following functions are defined on numeric types. Each function returns a value of the same type as the type of its argument.

  • If the argument is the empty sequence, the empty sequence is returned.

  • For xs:float and xs:double arguments, if the argument is "NaN", "NaN" is returned.

  • Except for fn:abs, for xs:float and xs:double arguments, if the argument is positive or negative infinity, positive or negative infinity is returned.

Function Meaning
fn:abs Returns the absolute value of $arg.
fn:ceiling Rounds $arg upwards to a whole number.
fn:floor Rounds $arg downwards to a whole number.
fn:round Rounds a value to a specified number of decimal places, rounding upwards if two such values are equally near.
fn:round-half-to-even Rounds a value to a specified number of decimal places, rounding to make the last digit even if two such values are equally near.

Note:

fn:round and fn:round-half-to-even produce the same result in all cases except when the argument is exactly midway between two values with the required precision.

Other ways of rounding midway values can be achieved as follows:

  • Towards negative infinity: -fn:round(-$x)

  • Away from zero: fn:round(fn:abs($x))*fn:compare($x,0)

  • Towards zero: fn:abs(fn:round(-$x))*-fn:compare($x,0)

4.4.1 fn:abs

Summary

Returns the absolute value of $arg.

Signature
fn:abs($arg as xs:numeric?) as xs:numeric?
Properties

This function is ·deterministic·, ·context-independent·, and ·focus-independent·.

Rules

General rules: see 4.4 Functions on numeric values.

If $arg is negative the function returns -$arg, otherwise it returns $arg.

For the four types xs:float, xs:double, xs:decimal and xs:integer, it is guaranteed that if the type of $arg is an instance of type T then the result will also be an instance of T. The result may also be an instance of a type derived from one of these four by restriction. For example, if $arg is an instance of xs:positiveInteger then the value of $arg may be returned unchanged.

For xs:float and xs:double arguments, if the argument is positive zero or negative zero, then positive zero is returned. If the argument is positive or negative infinity, positive infinity is returned.

Examples

The expression fn:abs(10.5) returns 10.5.

The expression fn:abs(-10.5) returns 10.5.

4.4.2 fn:ceiling

Summary

Rounds $arg upwards to a whole number.

Signature
fn:ceiling($arg as xs:numeric?) as xs:numeric?
Properties

This function is ·deterministic·, ·context-independent·, and ·focus-independent·.

Rules

General rules: see 4.4 Functions on numeric values.

The function returns the smallest (closest to negative infinity) number with no fractional part that is not less than the value of $arg.

For the four types xs:float, xs:double, xs:decimal and xs:integer, it is guaranteed that if the type of $arg is an instance of type T then the result will also be an instance of T. The result may also be an instance of a type derived from one of these four by restriction. For example, if $arg is an instance of xs:decimal then the result may be an instance of xs:integer.

For xs:float and xs:double arguments, if the argument is positive zero, then positive zero is returned. If the argument is negative zero, then negative zero is returned. If the argument is less than zero and greater than -1, negative zero is returned.

Examples

The expression fn:ceiling(10.5) returns 11.

The expression fn:ceiling(-10.5) returns -10.

4.4.3 fn:floor

Summary

Rounds $arg downwards to a whole number.

Signature
fn:floor($arg as xs:numeric?) as xs:numeric?
Properties

This function is ·deterministic·, ·context-independent·, and ·focus-independent·.

Rules

General rules: see 4.4 Functions on numeric values.

The function returns the largest (closest to positive infinity) number with no fractional part that is not greater than the value of $arg.

For the four types xs:float, xs:double, xs:decimal and xs:integer, it is guaranteed that if the type of $arg is an instance of type T then the result will also be an instance of T. The result may also be an instance of a type derived from one of these four by restriction. For example, if $arg is an instance of xs:decimal then the result may be an instance of xs:integer.

For xs:float and xs:double arguments, if the argument is positive zero, then positive zero is returned. If the argument is negative zero, then negative zero is returned.

Examples

The expression fn:floor(10.5) returns 10.

The expression fn:floor(-10.5) returns -11.

4.4.4 fn:round

Summary

Rounds a value to a specified number of decimal places, rounding upwards if two such values are equally near.

Signatures
fn:round($arg as xs:numeric?) as xs:numeric?
fn:round($arg as xs:numeric?, $precision as xs:integer) as xs:numeric?
Properties

This function is ·deterministic·, ·context-independent·, and ·focus-independent·.

Rules

General rules: see 4.4 Functions on numeric values.

The function returns the nearest (that is, numerically closest) value to $arg that is a multiple of ten to the power of minus $precision. If two such values are equally near (for example, if the fractional part in $arg is exactly .5), the function returns the one that is closest to positive infinity.

For the four types xs:float, xs:double, xs:decimal and xs:integer, it is guaranteed that if the type of $arg is an instance of type T then the result will also be an instance of T. The result may also be an instance of a type derived from one of these four by restriction. For example, if $arg is an instance of xs:decimal and $precision is less than one, then the result may be an instance of xs:integer.

The single-argument version of this function produces the same result as the two-argument version with $precision=0 (that is, it rounds to a whole number).

When $arg is of type xs:float and xs:double:

  1. If $arg is NaN, positive or negative zero, or positive or negative infinity, then the result is the same as the argument.

  2. For other values, the argument is cast to xs:decimal using an implementation of xs:decimal that imposes no limits on the number of digits that can be represented. The function is applied to this xs:decimal value, and the resulting xs:decimal is cast back to xs:float or xs:double as appropriate to form the function result. If the resulting xs:decimal value is zero, then positive or negative zero is returned according to the sign of $arg.

Notes

This function is typically used with a non-zero $precision in financial applications where the argument is of type xs:decimal. For arguments of type xs:float and xs:double the results may be counter-intuitive. For example, consider round(35.425e0, 2). The result is not 35.43, as might be expected, but 35.42. This is because the xs:double written as 35.425e0 has an exact value equal to 35.42499999999..., which is closer to 35.42 than to 35.43.

Examples

The expression fn:round(2.5) returns 3.0.

The expression fn:round(2.4999) returns 2.0.

The expression fn:round(-2.5) returns -2.0. (Not the possible alternative, -3).

The expression fn:round(1.125, 2) returns 1.13.

The expression fn:round(8452, -2) returns 8500.

The expression fn:round(3.1415e0, 2) returns 3.14e0.

4.4.5 fn:round-half-to-even

Summary

Rounds a value to a specified number of decimal places, rounding to make the last digit even if two such values are equally near.

Signatures
fn:round-half-to-even($arg as xs:numeric?) as xs:numeric?
fn:round-half-to-even( $arg  as xs:numeric?,
$precision  as xs:integer) as xs:numeric?
Properties

This function is ·deterministic·, ·context-independent·, and ·focus-independent·.

Rules

General rules: see 4.4 Functions on numeric values.

The function returns the nearest (that is, numerically closest) value to $arg that is a multiple of ten to the power of minus $precision. If two such values are equally near (e.g. if the fractional part in $arg is exactly .500...), the function returns the one whose least significant digit is even.

For the four types xs:float, xs:double, xs:decimal and xs:integer, it is guaranteed that if the type of $arg is an instance of type T then the result will also be an instance of T. The result may also be an instance of a type derived from one of these four by restriction. For example, if $arg is an instance of xs:decimal and $precision is less than one, then the result may be an instance of xs:integer.

The first signature of this function produces the same result as the second signature with $precision=0.

For arguments of type xs:float and xs:double:

  1. If the argument is NaN, positive or negative zero, or positive or negative infinity, then the result is the same as the argument.

  2. In all other cases, the argument is cast to xs:decimal using an implementation of xs:decimal that imposes no limits on the number of digits that can be represented. The function is applied to this xs:decimal value, and the resulting xs:decimal is cast back to xs:float or xs:double as appropriate to form the function result. If the resulting xs:decimal value is zero, then positive or negative zero is returned according to the sign of the original argument.

Notes

This function is typically used in financial applications where the argument is of type xs:decimal. For arguments of type xs:float and xs:double the results may be counter-intuitive. For example, consider round-half-to-even(xs:float(150.015), 2). The result is not 150.02 as might be expected, but 150.01. This is because the conversion of the xs:float value represented by the literal 150.015 to an xs:decimal produces the xs:decimal value 150.014999389..., which is closer to 150.01 than to 150.02.

Examples

The expression fn:round-half-to-even(0.5) returns 0.0.

The expression fn:round-half-to-even(1.5) returns 2.0.

The expression fn:round-half-to-even(2.5) returns 2.0.

The expression fn:round-half-to-even(3.567812e+3, 2) returns 3567.81e0.

The expression fn:round-half-to-even(4.7564e-3, 2) returns 0.0e0.

The expression fn:round-half-to-even(35612.25, -2) returns 35600.

4.5 Parsing numbers

It is possible to convert strings to values of type xs:integer, xs:float, xs:decimal, or xs:double using the constructor functions described in 18 Constructor functions or using cast expressions as described in 19 Casting.

In addition the fn:number function is available to convert strings to values of type xs:double. It differs from the xs:double constructor function in that any value outside the lexical space of the xs:double datatype is converted to the xs:double value NaN.

Function Meaning
fn:number Returns the value indicated by $arg or, if $arg is not specified, the context item after atomization, converted to an xs:double.

4.5.1 fn:number

Summary

Returns the value indicated by $arg or, if $arg is not specified, the context item after atomization, converted to an xs:double.

Signatures
fn:number() as xs:double
fn:number($arg as xs:anyAtomicType?) as xs:double
Properties

The zero-argument form of this function is ·deterministic·, ·context-dependent·, and ·focus-dependent·.

The one-argument form of this function is ·deterministic·, ·context-independent·, and ·focus-independent·.

Rules

Calling the zero-argument version of the function is defined to give the same result as calling the single-argument version with the context item (.). That is, fn:number() is equivalent to fn:number(.), as defined by the rules that follow.

If $arg is the empty sequence or if $arg cannot be converted to an xs:double, the xs:double value NaN is returned.

Otherwise, $arg is converted to an xs:double following the rules of 19.1.2.2 Casting to xs:double. If the conversion to xs:double fails, the xs:double value NaN is returned.

Error Conditions

A dynamic error is raised [err:XPDY0002]XP31 if $arg is omitted and the context item is absentDM31.

As a consequence of the rules given above, a type error occurs if the context item cannot be atomized, or if the result of atomizing the context item is a sequence containing more than one atomic value.

Notes

XSD 1.1 allows the string +INF as a representation of positive infinity; XSD 1.0 does not. It is ·implementation-defined· whether XSD 1.1 is supported.

Generally fn:number returns NaN rather than raising a dynamic error if the argument cannot be converted to xs:double. However, a type error is raised in the usual way if the supplied argument cannot be atomized or if the result of atomization does not match the required argument type.

Examples

The expression fn:number($item1/quantity) returns 5.0e0.

The expression fn:number($item2/description) returns xs:double('NaN').

Assume that the context item is the xs:string value "15". Then fn:number() returns 1.5e1.

4.6 Formatting integers

Function Meaning
fn:format-integer Formats an integer according to a given picture string, using the conventions of a given natural language if specified.

4.6.1 fn:format-integer

Summary

Formats an integer according to a given picture string, using the conventions of a given natural language if specified.

Signatures
fn:format-integer($value as xs:integer?, $picture as xs:string) as xs:string
fn:format-integer( $value  as xs:integer?,
$picture  as xs:string,
$lang  as xs:string?) as xs:string
Properties

The two-argument form of this function is ·deterministic·, ·context-dependent·, and ·focus-independent·. It depends on default language.

The three-argument form of this function is ·deterministic·, ·context-independent·, and ·focus-independent·.

Rules

If $value is an empty sequence, the function returns a zero-length string.

In all other cases, the $picture argument describes the format in which $value is output.

The rules that follow describe how non-negative numbers are output. If the value of $value is negative, the rules below are applied to the absolute value of $value, and a minus sign is prepended to the result.

The value of $picture consists of a primary format token, optionally followed by a format modifier. The primary format token is always present and must not be zero-length. If the string contains one or more semicolons then everything that precedes the last semicolon is taken as the primary format token and everything that follows is taken as the format modifier; if the string contains no semicolon then the entire picture is taken as the primary format token, and the format modifier is taken to be absent (which is equivalent to supplying a zero-length string).

The primary format token is classified as one of the following:

  1. A decimal-digit-pattern made up of optional-digit-signs, mandatory-digit-signs, and grouping-separator-signs.

    • The optional-digit-sign is the character "#".

    • A mandatory-digit-sign is a ·character· in Unicode category Nd. All mandatory-digit-signs within the format token must be from the same digit family, where a digit family is a sequence of ten consecutive characters in Unicode category Nd, having digit values 0 through 9. Within the format token, these digits are interchangeable: a three-digit number may thus be indicated equivalently by 000, 001, or 999.

    • a grouping-separator-sign is a non-alphanumeric character, that is a ·character· whose Unicode category is other than Nd, Nl, No, Lu, Ll, Lt, Lm or Lo.

    If the primary format token contains at least one Unicode digit then it is taken as a decimal digit pattern, and in this case it must match the regular expression ^((\p{Nd}|#|[^\p{N}\p{L}])+?)$. If it contains a digit but does not match this pattern, a dynamic error is raised [err:FODF1310].

    Note:

    If a semicolon is to be used as a grouping separator, then the primary format token as a whole must be followed by another semicolon, to ensure that the grouping separator is not mistaken as a separator between the primary format token and the format modifier.

    There must be at least one mandatory-digit-sign. There may be zero or more optional-digit-signs, and (if present) these must precede all mandatory-digit-signs. There may be zero or more grouping-separator-signs. A grouping-separator-sign must not appear at the start or end of the decimal-digit-pattern, nor adjacent to another grouping-separator-sign.

    The corresponding output format is a decimal number, using this digit family, with at least as many digits as there are mandatory-digit-signs in the format token. Thus, a format token 1 generates the sequence 0 1 2 ... 10 11 12 ..., and a format token 01 (or equivalently, 00 or 99) generates the sequence 00 01 02 ... 09 10 11 12 ... 99 100 101. A format token of &#x661; (Arabic-Indic digit one) generates the sequence ١ then ٢ then ٣ ...

    The grouping-separator-signs are handled as follows:

    1. The position of grouping separators within the format token, counting backwards from the last digit, indicates the position of grouping separators to appear within the formatted number, and the character used as the grouping-separator-sign within the format token indicates the character to be used as the corresponding grouping separator in the formatted number.

    2. More specifically, the position of a grouping separator is the number of optional-digit-signs and mandatory-digit-signs appearing between the grouping separator and the right-hand end of the primary format token.

    3. Grouping separators are defined to be regular if the following conditions apply:

      1. There is at least one grouping separator.

      2. Every grouping separator is the same character (call it C).

      3. There is a positive integer G (the grouping size) such that:

        1. The position of every grouping separator is an integer multiple of G, and

        2. Every positive integer multiple of G that is less than the number of optional-digit-signs and mandatory-digit-signs in the primary format token is the position of a grouping separator.

    4. The grouping separator template is a (possibly infinite) set of (position, character) pairs.

    5. If grouping separators are regular, then the grouping separator template contains one pair of the form (n×G, C) for every positive integer n where G is the grouping size and C is the grouping character.

    6. Otherwise (when grouping separators are not regular), the grouping separator template contains one pair of the form (P, C) for every grouping separator found in the primary formatting token, where C is the grouping separator character and P is its position.

    7. Note:

      If there are no grouping separators, then the grouping separator template is an empty set.

    The number is formatted as follows:

    1. Let S1 be the result of formatting the supplied number in decimal notation as if by casting it to xs:string.

    2. Let S2 be the result of padding S1 on the left with as many leading zeroes as are needed to ensure that it contains at least as many digits as the number of mandatory-digit-signs in the primary format token.

    3. Let S3 be the result of replacing all decimal digits (0-9) in S2 with the corresponding digits from the selected digit family.

    4. Let S4 be the result of inserting grouping separators into S3: for every (position P, character C) pair in the grouping separator template where P is less than the number of digits in S3, insert character C into S3 at position P, counting from the right-hand end.

    5. Let S5 be the result of converting S4 into ordinal form, if an ordinal modifier is present, as described below.

    6. The result of the function is then S5.

  2. The format token A, which generates the sequence A B C ... Z AA AB AC....

  3. The format token a, which generates the sequence a b c ... z aa ab ac....

  4. The format token i, which generates the sequence i ii iii iv v vi vii viii ix x ....

  5. The format token I, which generates the sequence I II III IV V VI VII VIII IX X ....

  6. The format token w, which generates numbers written as lower-case words, for example in English, one two three four ...

  7. The format token W, which generates numbers written as upper-case words, for example in English, ONE TWO THREE FOUR ...

  8. The format token Ww, which generates numbers written as title-case words, for example in English, One Two Three Four ...

  9. Any other format token, which indicates a numbering sequence in which that token represents the number 1 (one) (but see the note below). It is ·implementation-defined· which numbering sequences, additional to those listed above, are supported. If an implementation does not support a numbering sequence represented by the given token, it must use a format token of 1.

    Note:

    In some traditional numbering sequences additional signs are added to denote that the letters should be interpreted as numbers; these are not included in the format token. An example (see also the example below) is classical Greek where a dexia keraia (x0374, ʹ) and sometimes an aristeri keraia (x0375, ͵) is added.

For all format tokens other than a decimal-digit-pattern, there may be ·implementation-defined· lower and upper bounds on the range of numbers that can be formatted using this format token; indeed, for some numbering sequences there may be intrinsic limits. For example, the format token &#x2460; (circled digit one, ①) has a range imposed by the Unicode character repertoire — zero to 20 in Unicode versions prior to 3.2, or zero to 50 in subsequent versions. For the numbering sequences described above any upper bound imposed by the implementation must not be less than 1000 (one thousand) and any lower bound must not be greater than 1. Numbers that fall outside this range must be formatted using the format token 1.

The above expansions of numbering sequences for format tokens such as a and i are indicative but not prescriptive. There are various conventions in use for how alphabetic sequences continue when the alphabet is exhausted, and differing conventions for how roman numerals are written (for example, IV versus IIII as the representation of the number 4). Sometimes alphabetic sequences are used that omit letters such as i and o. This specification does not prescribe the detail of any sequence other than those sequences consisting entirely of decimal digits.

Many numbering sequences are language-sensitive. This applies especially to the sequence selected by the tokens w, W and Ww. It also applies to other sequences, for example different languages using the Cyrillic alphabet use different sequences of characters, each starting with the letter #x410 (Cyrillic capital letter A). In such cases, the $lang argument specifies which language's conventions are to be used. If the argument is specified, the value should be either an empty sequence or a value that would be valid for the xml:lang attribute (see [Extensible Markup Language (XML) 1.0 (Fifth Edition)]). Note that this permits the identification of sublanguages based on country codes (from ISO 3166-1) as well as identification of dialects and regions within a country.

The set of languages for which numbering is supported is ·implementation-defined·. If the $lang argument is absent, or is set to an empty sequence, or is invalid, or is not a language supported by the implementation, then the number is formatted using the default language from the dynamic context.

The format modifier must be a string that matches the regular expression ^([co](\(.+\))?)?[at]?$. That is, if it is present it must consist of one or more of the following, in order:

  • either c or o, optionally followed by a sequence of characters enclosed between parentheses, to indicate cardinal or ordinal numbering respectively, the default being cardinal numbering

  • either a or t, to indicate alphabetic or traditional numbering respectively, the default being ·implementation-defined·.

If the o modifier is present, this indicates a request to output ordinal numbers rather than cardinal numbers. For example, in English, when used with the format token 1, this outputs the sequence 1st 2nd 3rd 4th ..., and when used with the format token w outputs the sequence first second third fourth ....

The string of characters between the parentheses, if present, is used to select between other possible variations of cardinal or ordinal numbering sequences. The interpretation of this string is ·implementation-defined·. No error occurs if the implementation does not define any interpretation for the defined string.

It is ·implementation-defined· what combinations of values of the format token, the language, and the cardinal/ordinal modifier are supported. If ordinal numbering is not supported for the combination of the format token, the language, and the string appearing in parentheses, the request is ignored and cardinal numbers are generated instead.

The use of the a or t modifier disambiguates between numbering sequences that use letters. In many languages there are two commonly used numbering sequences that use letters. One numbering sequence assigns numeric values to letters in alphabetic sequence, and the other assigns numeric values to each letter in some other manner traditional in that language. In English, these would correspond to the numbering sequences specified by the format tokens a and i. In some languages, the first member of each sequence is the same, and so the format token alone would be ambiguous. In the absence of the a or t modifier, the default is ·implementation-defined·.

Error Conditions

A dynamic error is raised [err:FODF1310] if the format token is invalid, that is, if it violates any mandatory rules (indicated by an emphasized must or required keyword in the above rules). For example, the error is raised if the primary format token contains a digit but does not match the required regular expression.

Notes
  1. Note the careful distinction between conditions that are errors and conditions where fallback occurs. The principle is that an error in the syntax of the format picture will be reported by all processors, while a construct that is recognized by some implementations but not others will never result in an error, but will instead cause a fallback representation of the integer to be used.

  2. The following notes apply when a decimal-digit-pattern is used:

    1. If grouping-separator-signs appear at regular intervals within the format token, then the sequence is extrapolated to the left, so grouping separators will be used in the formatted number at every multiple of N. For example, if the format token is 0'000 then the number one million will be formatted as 1'000'000, while the number fifteen will be formatted as 0'015.

    2. The only purpose of optional-digit-signs is to mark the position of grouping-separator-signs. For example, if the format token is #'##0 then the number one million will be formatted as 1'000'000, while the number fifteen will be formatted as 15. A grouping separator is included in the formatted number only if there is a digit to its left, which will only be the case if either (a) the number is large enough to require that digit, or (b) the number of mandatory-digit-signs in the format token requires insignificant leading zeros to be present.

    3. Grouping separators are not designed for effects such as formatting a US telephone number as (365)123-9876. In general they are not suitable for such purposes because (a) only single characters are allowed, and (b) they cannot appear at the beginning or end of the number.

    4. Numbers will never be truncated. Given the decimal-digit-pattern 01, the number three hundred will be output as 300, despite the absence of any optional-digit-sign.

  3. The following notes apply when ordinal numbering is selected using the o modifier.

    In some languages, the form of numbers (especially ordinal numbers) varies depending on the grammatical context: they may have different genders and may decline with the noun that they qualify. In such cases the string appearing in parentheses after the letter c or o may be used to indicate the variation of the cardinal or ordinal number required.

    The way in which the variation is indicated will depend on the conventions of the language.

    For inflected languages that vary the ending of the word, the approach recommended in the previous version of this specification was to indicate the required ending, preceded by a hyphen: for example in German, appropriate values might be o(-e), o(-er), o(-es), o(-en).

    Another approach, which might usefully be adopted by an implementation based on the open-source ICU localization library [ICU], or any other library making use of the Unicode Common Locale Data Repository [Unicode CLDR], is to allow the value in parentheses to be the name of a registered numbering rule set for the language in question, conventionally prefixed with a percent sign: for example, o(%spellout-ordinal-masculine), or c(%spellout-cardinal-year).

Examples

The expression format-integer(123, '0000') returns "0123".

format-integer(123, 'w') might return "one hundred and twenty-three"

Ordinal numbering in Italian: The specification "1;o(-º)" with $lang equal to it, if supported, should produce the sequence:

1º 2º 3º 4º ...

The specification "Ww;o" with $lang equal to it, if supported, should produce the sequence:

Primo Secondo Terzo Quarto Quinto ...

The expression format-integer(21, '1;o', 'en') returns "21st".

format-integer(14, 'Ww;o(-e)', 'de') might return "Vierzehnte"

The expression format-integer(7, 'a') returns "g".

The expression format-integer(57, 'I') returns "LVII".

The expression format-integer(1234, '#;##0;') returns "1;234".

4.7 Formatting numbers

This section defines a function for formatting decimal and floating point numbers.

Function Meaning
fn:format-number Returns a string containing a number formatted according to a given picture string, taking account of decimal formats specified in the static context.

Note:

This function can be used to format any numeric quantity, including an integer. For integers, however, the fn:format-integer function offers additional possibilities. Note also that the picture strings used by the two functions are not 100% compatible, though they share some options in common.

4.7.1 Defining a decimal format

Decimal formats are defined in the static context, and the way they are defined is therefore outside the scope of this specification. XSLT and XQuery both provide custom syntax for creating a decimal format.

The static context provides a set of decimal formats. One of the decimal formats is unnamed, the others (if any) are identified by a QName. There is always an unnamed decimal format available, but its contents are ·implementation-defined·.

Each decimal format provides a set of named properties, described in the following table:

Name Type Usage (non-normative)
decimal-separator A single ·character· Defines the character used to represent the decimal point (typically ".") both in the picture string and in the formatted number.
grouping-separator A single ·character· Defines the character used to separate groups of digits (typically ",") both in the picture string and in the formatted number.
exponent-separator A single ·character· Defines the character used to separate the mantissa from the exponent in scientific notation (typically "e") both in the picture string and in the formatted number.
infinity A ·string· Defines the string used to represent the value positive or negative infinity in the formatted number (typically "Infinity")
minus-sign A single ·character· Defines the character used as a minus sign in the formatted number if there is no subpicture for formatting negative numbers (typically "-", x2D)
NaN A ·string· Defines the string used to represent the value NaN in the formatted number
percent A single ·character· Defines the character used as a percent sign (typically "%") both in the picture string and in the formatted number
per-mille A single ·character· Defines the character used as a per-mille sign (typically "‰", x2030) both in the picture string and in the formatted number
zero-digit A single ·character·, which must be a character in Unicode category Nd with decimal digit value 0 (zero) Defines the characters used in the picture string to represent a mandatory digit: for example, if the zero-digit is "0" then any of the digits "0" to "9" may be used (interchangeably) in the picture string to represent a mandatory digit, and in the formatted number the characters "0" to "9" will be used to represent the digits zero to nine.
digit A single ·character· Defines the character used in the picture string to represent an optional digit (typically "#")
pattern-separator A single ·character· Defines the character used in the picture string to separate the positive and negative subpictures (typically ";")

Note:

A phrase such as "The minus-signXP31 character" is to be read as "the character assigned to the minus-signXP31 property in the relevant decimal format within the static context".

[Definition] The decimal digit family of a decimal format is the sequence of ten digits with consecutive Unicode ·codepoints· starting with the character that is the value of the zero-digitXP31 property.

[Definition] The optional digit character is the character that is the value of the digitXP31 property.

For any named or unnamed decimal format, the properties representing characters used in a ·picture string· must have distinct values. These properties are decimal-separatorXP31 , grouping-separatorXP31, exponent-separatorXP31, percentXP31, per-milleXP31, digitXP31, and pattern-separatorXP31. Furthermore, none of these properties may be equal to any ·character· in the ·decimal digit family·.

4.7.2 fn:format-number

Summary

Returns a string containing a number formatted according to a given picture string, taking account of decimal formats specified in the static context.

Signatures
fn:format-number($value as xs:numeric?, $picture as xs:string) as xs:string
fn:format-number( $value  as xs:numeric?,
$picture  as xs:string,
$decimal-format-name  as xs:string?) as xs:string
Properties

The two-argument form of this function is ·deterministic·, ·context-independent·, and ·focus-independent·.

The three-argument form of this function is ·deterministic·, ·context-dependent·, and ·focus-independent·. It depends on decimal formats, and namespaces.

Rules

The effect of the two-argument form of the function is equivalent to calling the three-argument form with an empty sequence as the value of the third argument.

The function formats $value as a string using the ·picture string· specified by the $picture argument and the decimal-format named by the $decimal-format-name argument, or the unnamed decimal-format, if there is no $decimal-format-name argument. The syntax of the picture string is described in 4.7.3 Syntax of the picture string.

The $value argument may be of any numeric data type (xs:double, xs:float, xs:decimal, or their subtypes including xs:integer). Note that if an xs:decimal is supplied, it is not automatically promoted to an xs:double, as such promotion can involve a loss of precision.

If the supplied value of the $value argument is an empty sequence, the function behaves as if the supplied value were the xs:double value NaN.

The value of $decimal-format-name, if present and non-empty, must be a string which after removal of leading and trailing whitespace is in the form of an EQName as defined in the XPath 3.0 grammar, that is one of the following:

  • A lexical QName, which is expanded using the statically known namespaces. The default namespace is not used (no prefix means no namespace).

  • A URIQualifiedName using the syntax Q{uri}local, where the URI can be zero-length to indicate a name in no namespace.

The decimal format that is used is the decimal format in the static context whose name matches $decimal-format-name if supplied, or the unnamed decimal format in the static context otherwise.

The evaluation of the fn:format-number function takes place in two phases, an analysis phase described in 4.7.4 Analyzing the picture string and a formatting phase described in 4.7.5 Formatting the number.

The analysis phase takes as its inputs the ·picture string· and the variables derived from the relevant decimal format in the static context, and produces as its output a number of variables with defined values. The formatting phase takes as its inputs the number to be formatted and the variables produced by the analysis phase, and produces as its output a string containing a formatted representation of the number.

The result of the function is the formatted string representation of the supplied number.

Error Conditions

A dynamic error is raised [err:FODF1280] if the name specified as the $decimal-format-name argument is neither a valid lexical QName nor a valid URIQualifiedName, or if it uses a prefix that is not found in the statically known namespaces, or if the static context does not contain a declaration of a decimal-format with a matching expanded QName. If the processor is able to detect the error statically (for example, when the argument is supplied as a string literal), then the processor may optionally signal this as a static error.

Notes

A string is an ordered sequence of characters, and this specification uses terms such as "left" and "right", "preceding" and "following" in relation to this ordering, irrespective of the position of the characters when visually rendered on some output medium. Both in the picture string and in the result string, digits with higher significance (that is, representing higher powers of ten) always precede digits with lower significance, even when the rendered text flow is from right to left.

Examples

The following examples assume a default decimal format in which the chosen digits are the ASCII digits 0-9, the decimal separator is ".", the grouping separator is ",", the minus-sign is "-", and the percent-sign is "%".

The expression format-number(12345.6, '#,###.00') returns "12,345.60".

The expression format-number(12345678.9, '9,999.99') returns "12,345,678.90".

The expression format-number(123.9, '9999') returns "0124".

The expression format-number(0.14, '01%') returns "14%".

The expression format-number(-6, '000') returns "-006".

The following example assumes the existence of a decimal format named 'ch' in which the grouping separator is ʹ and the decimal separator is ·:

The expression format-number(1234.5678, '#ʹ##0·00', 'ch') returns "1ʹ234·57".

The following examples assume that the exponent separator is in decimal format 'fortran' is 'E':

The expression format-number(1234.5678, '00.000E0', 'fortran') returns "12.346E2".

The expression format-number(0.234, '0.0E0', 'fortran') returns "2.3E-1".

The expression format-number(0.234, '#.00E0', 'fortran') returns "0.23E0".

The expression format-number(0.234, '.00E0', 'fortran') returns ".23E0".

4.7.3 Syntax of the picture string

Note:

This differs from the format-number function previously defined in XSLT 2.0 in that any digit can be used in the picture string to represent a mandatory digit: for example the picture strings '000', '001', and '999' are equivalent. The digits will all be from the same decimal digit family, specifically, the sequence of ten consecutive digits starting with the digit assigned to the zero-digit property. This change is to align format-number (which previously used '000') with format-dateTime (which used '001').

[Definition] The formatting of a number is controlled by a picture string. The picture string is a sequence of ·characters·, in which the characters assigned to the properties decimal-separatorXP31 , exponent-separatorXP31, grouping-separatorXP31, and digitXP31, and pattern-separatorXP31 and the members of the ·decimal digit family·, are classified as active characters, and all other characters (including the values of the properties percentXP31 and per-milleXP31) are classified as passive characters.

A dynamic error is raised [err:FODF1310] if the ·picture string· does not conform to the following rules. Note that in these rules the words "preceded" and "followed" refer to characters anywhere in the string, they are not to be read as "immediately preceded" and "immediately followed".

  • A picture-string consists either of a sub-picture, or of two sub-pictures separated by the pattern-separatorXP31 character. A picture-string must not contain more than one instance of the pattern-separatorXP31 character. If the picture-string contains two sub-pictures, the first is used for positive and unsigned zero values and the second for negative values.

  • A sub-picture must not contain more than one instance of the decimal-separatorXP31 character.

  • A sub-picture must not contain more than one instance of the percentXP31 or per-milleXP31 characters, and it must not contain one of each.

  • The mantissa part of a sub-picture (defined below) must contain at least one character that is either an ·optional digit character· or a member of the ·decimal digit family·.

  • A sub-picture must not contain a passive character that is preceded by an active character and that is followed by another active character.

  • A sub-picture must not contain a grouping-separatorXP31 character that appears adjacent to a decimal-separatorXP31 character, or in the absence of a decimal-separatorXP31 character, at the end of the integer part.

  • A sub-picture must not contain two adjacent instances of the grouping-separatorXP31 character.

  • The integer part of a sub-picture (defined below) must not contain a member of the ·decimal digit family· that is followed by an instance of the ·optional digit character·. The fractional part of a sub-picture (defined below) must not contain an instance of the ·optional digit character· that is followed by a member of the ·decimal digit family·.

  • A character that matches the exponent-separatorXP31 property is treated as an exponent-separator-sign if it is both preceded and followed within the sub-picture by an active character. Otherwise, it is treated as a passive character. A sub-picture must not contain more than one character that is treated as an exponent-separator-sign.

  • A sub-picture that contains a percentXP31 or per-milleXP31 character must not contain a character treated as an exponent-separator-sign.

  • If a sub-picture contains a character treated as an exponent-separator-sign then this must be followed by one or more characters that are members of the ·decimal digit family·, and it must not be followed by any active character that is not a member of the ·decimal digit family·.

The mantissa part of the sub-picture is defined as the part that appears to the left of the exponent-separator-sign if there is one, or the entire sub-picture otherwise. The exponent part of the subpicture is defined as the part that appears to the right of the exponent-separator-sign; if there is no exponent-separator-sign then the exponent part is absent.

The integer part of the sub-picture is defined as the part that appears to the left of the decimal-separatorXP31 character if there is one, or the entire mantissa part otherwise.

The fractional part of the sub-picture is defined as that part of the mantissa part that appears to the right of the decimal-separatorXP31 character if there is one, or the part that appears to the right of the rightmost active character otherwise. The fractional part may be zero-length.

4.7.4 Analyzing the picture string

This phase of the algorithm analyzes the ·picture string· and the properties from the selected decimal format in the static context, and it has the effect of setting the values of various variables, which are used in the subsequent formatting phase. These variables are listed below. Each is shown with its initial setting and its datatype.

Several variables are associated with each sub-picture. If there are two sub-pictures, then these rules are applied to one sub-picture to obtain the values that apply to positive and unsigned zero numbers, and to the other to obtain the values that apply to negative numbers. If there is only one sub-picture, then the values for both cases are derived from this sub-picture.

The variables are as follows:

  • The integer-part-grouping-positions is a sequence of integers representing the positions of grouping separators within the integer part of the sub-picture. For each grouping-separatorXP31 character that appears within the integer part of the sub-picture, this sequence contains an integer that is equal to the total number of ·optional digit character· and ·decimal digit family· characters that appear within the integer part of the sub-picture and to the right of the grouping-separatorXP31 character.

    The grouping is defined to be regular if the following conditions apply:

    1. There is an least one grouping-separator in the integer part of the sub-picture.

    2. There is a positive integer G (the grouping size) such that the position of every grouping-separator in the integer part of the sub-picture is a positive integer multiple of G.

    3. Every position in the integer part of the sub-picture that is a positive integer multiple of G is occupied by a grouping-separator.

    If the grouping is regular, then the integer-part-grouping-positions sequence contains all integer multiples of G as far as necessary to accommodate the largest possible number.

  • The minimum-integer-part-size is an integer indicating the minimum number of digits that will appear to the left of the decimal-separator character. It is initially set to the number of ·decimal digit family· characters found in the integer part of the sub-picture, but may be adjusted as described below.

    Note:

    There is no maximum integer part size. All significant digits in the integer part of the number will be displayed, even if this exceeds the number of ·optional digit character· and ·decimal digit family· characters in the subpicture.

  • The scaling factor is a non-negative integer used to determine the scaling of the mantissa in exponential notation. It is set to the number of ·decimal digit family· characters found in the integer part of the sub-picture.

  • The prefix is set to contain all passive characters in the sub-picture to the left of the leftmost active character. If the picture string contains only one sub-picture, the prefix for the negative sub-picture is set by concatenating the minus-signXP31 character and the prefix for the positive sub-picture (if any), in that order.

  • The fractional-part-grouping-positions is a sequence of integers representing the positions of grouping separators within the fractional part of the sub-picture. For each grouping-separatorXP31 character that appears within the fractional part of the sub-picture, this sequence contains an integer that is equal to the total number of ·optional digit character· and ·decimal digit family· characters that appear within the fractional part of the sub-picture and to the left of the grouping-separatorXP31 character.

    Note:

    There is no need to extrapolate grouping positions on the fractional side, because the number of digits in the output will never exceed the number of ·optional digit character· and ·decimal digit family· characters in the fractional part of the sub-picture.

  • The minimum-fractional-part-size is set to the number of ·decimal digit family· characters found in the fractional part of the sub-picture.

  • The maximum-fractional-part-size is set to the total number of ·optional digit character· and ·decimal digit family· characters found in the fractional part of the sub-picture.

  • If the effect of the above rules is that minimum-integer-part-size and maximum-fractional-part-size are both zero, then an adjustment is applied as follows:

    • If an exponent separator is present then:

      • minimum-fractional-part-size is changed to 1 (one).

      • maximum-fractional-part-size is changed to 1 (one).

      Note:

      This has the effect that with the picture #.e9, the value 0.123 is formatted as 0.1e0

    • Otherwise:

      • minimum-integer-part-size is changed to 1 (one).

      Note:

      This has the effect that with the picture #, the value 0.23 is formatted as 0

  • If all the following conditions are true:

    • An exponent separator is present

    • The minimum-integer-part-size is zero

    • There is at least one ·optional digit character· in the integer part of the sub-picture

    then the minimum-integer-part-size is changed to 1 (one).

    Note:

    This has the effect that with the picture .9e9, the value 0.1 is formatted as .1e0, while with the picture #.9e9, it is formatted as 0.1e0

  • If (after making the above adjustments) the minimum-integer-part-size and the minimum-fractional-part-size are both zero, then the minimum-fractional-part-size is set to 1 (one).

  • The minimum-exponent-size is set to the number of ·decimal digit family· characters found in the exponent part of the sub-picture if present, or zero otherwise.

    Note:

    The rules for the syntax of the picture string ensure that if an exponent separator is present, then the minimum-exponent-size will always be greater than zero.

  • The suffix is set to contain all passive characters to the right of the rightmost active character in the sub-picture.

Note:

If there is only one sub-picture, then all variables for positive numbers and negative numbers will be the same, except for prefix: the prefix for negative numbers will be preceded by the minus-signXP31 character.

4.7.5 Formatting the number

This section describes the second phase of processing of the fn:format-number function. This phase takes as input a number to be formatted (referred to as the input number), and the variables set up by analyzing the decimal format in the static context and the ·picture string·, as described above. The result of this phase is a string, which forms the return value of the fn:format-number function.

The algorithm for this second stage of processing is as follows:

  1. If the input number is NaN (not a number), the result is the value of the pattern separatorXP31 property (with no prefix or suffix).

  2. In the rules below, the positive sub-picture and its associated variables are used if the input number is positive, and the negative sub-picture and its associated variables are used if it is negative. For xs:double and xs:float, negative zero is taken as negative, positive zero as positive. For xs:decimal and xs:integer, the positive sub-picture is used for zero.

  3. The adjusted number is determined as follows:

    • If the sub-picture contains a percentXP31 character, the adjusted number is the input number multiplied by 100.

    • If the sub-picture contains a per-milleXP31 character, the adjusted number is the input number multiplied by 1000.

    • Otherwise, the adjusted number is the input number.

    If the multiplication causes numeric overflow, no error occurs, and the adjusted number is positive or negative infinity as appropriate.

  4. If the adjusted number is positive or negative infinity, the result is the concatenation of the appropriate prefix, the value of the infinityXP31 property, and the appropriate suffix.

  5. If the minimum exponent size is non-zero, then the adjusted number is scaled to establish a mantissa and an integer exponent. The mantissa and exponent are chosen such that all the following conditions are true:

    • The primitive type of the mantissa is the same as the primitive type of the adjusted number (integer, decimal, float, or double).

    • The mantissa multiplied by ten to the power of the exponent is equal to the adjusted number.

    • The mantissa is less than 10N, and at least 10N-1, where N is the scaling factor.

    If the minimum exponent size is zero, then the mantissa is the adjusted number and there is no exponent.

  6. The mantissa is converted (if necessary) to an xs:decimal value, using an implementation of xs:decimal that imposes no limits on the totalDigits or fractionDigits facets. If there are several such values that are numerically equal to the mantissa (bearing in mind that if the mantissa is an xs:double or xs:float, the comparison will be done by converting the decimal value back to an xs:double or xs:float), the one that is chosen should be one with the smallest possible number of digits not counting leading or trailing zeroes (whether significant or insignificant). For example, 1.0 is preferred to 0.9999999999, and 100000000 is preferred to 100000001. This value is then rounded so that it uses no more than maximum-fractional-part-size digits in its fractional part. The rounded number is defined to be the result of converting the mantissa to an xs:decimal value, as described above, and then calling the function fn:round-half-to-even with this converted number as the first argument and the maximum-fractional-part-size as the second argument, again with no limits on the totalDigits or fractionDigits in the result.

  7. The absolute value of the rounded number is converted to a string in decimal notation, using the digits in the ·decimal digit family· to represent the ten decimal digits, and the decimal-separatorXP31 character to separate the integer part and the fractional part. This string must always contain a decimal-separatorXP31, and it must contain no leading zeroes and no trailing zeroes. The value zero will at this stage be represented by a decimal-separatorXP31 on its own.

  8. If the number of digits to the left of the decimal-separatorXP31 character is less than minimum-integer-part-size, leading zero digitXP31 characters are added to pad out to that size.

  9. If the number of digits to the right of the decimal-separatorXP31 character is less than minimum-fractional-part-size, trailing zero digitXP31 characters are added to pad out to that size.

  10. For each integer N in the integer-part-grouping-positions list, a grouping-separatorXP31 character is inserted into the string immediately after that digit that appears in the integer part of the number and has N digits between it and the decimal-separatorXP31 character, if there is such a digit.

  11. For each integer N in the fractional-part-grouping-positions list, a grouping-separatorXP31 character is inserted into the string immediately before that digit that appears in the fractional part of the number and has N digits between it and the decimal-separatorXP31 character, if there is such a digit.

  12. If there is no decimal-separatorXP31 character in the sub-picture, or if there are no digits to the right of the decimal-separator character in the string, then the decimal-separator character is removed from the string (it will be the rightmost character in the string).

  13. If an exponent exists, then the string produced from the mantissa as described above is extended with the following, in order: (a) the exponent-separatorXP31 character; (b) if the exponent is negative, the minus-signXP31 character; (c) the value of the exponent represented as a decimal integer, extended if necessary with leading zeroes to make it up to the minimum exponent size, using digits taken from the ·decimal digit family·.

  14. The result of the function is the concatenation of the appropriate prefix, the string conversion of the number as obtained above, and the appropriate suffix.

4.8 Trigonometric and exponential functions

The functions in this section perform trigonometric and other mathematical calculations on xs:double values. They are provided primarily for use in applications performing geometrical computation, for example when generating SVG graphics.

Functions are provided to support the six most commonly used trigonometric calculations: sine, cosine and tangent, and their inverses arc sine, arc cosine, and arc tangent. Other functions such as secant, cosecant, and cotangent are not provided because they are easily computed in terms of these six.

The functions in this section (with the exception of math:pi) are specified by reference to [IEEE 754-2008], where they appear as Recommended operations in section 9. IEEE defines these functions for a variety of floating point formats; this specification defines them only for xs:double values. The IEEE specification applies with the following caveats:

  1. IEEE states that the preferred quantum is language-defined. In this specification, it is ·implementation-defined·.

  2. IEEE states that certain functions should raise the inexact exception if the result is inexact. In this specification, this exception if it occurs does not result in an error. Any diagnostic information is outside the scope of this specification.

  3. IEEE defines various rounding algorithms for inexact results, and states that the choice of rounding direction, and the mechanisms for influencing this choice, are language-defined. In this specification, the rounding direction and any mechanisms for influencing it are ·implementation-defined·.

  4. Certain operations (such as taking the square root of a negative number) are defined in IEEE to signal the invalid operation exception and return a quiet NaN. In this specification, such operations return NaN and do not raise an error. The same policy applies to operations (such as taking the logarithm of zero) that raise a divide-by-zero exception. Any diagnostic information is outside the scope of this specification.

  5. Operations whose mathematical result is greater than the largest finite xs:double value are defined in IEEE to signal the overflow exception; operations whose mathematical result is closer to zero than the smallest non-zero xs:double value are similarly defined in IEEE to signal the underflow exception. The treatment of these exceptions in this specification is defined in 4.2 Arithmetic operators on numeric values.

Function Meaning
math:pi Returns an approximation to the mathematical constant π.
math:exp Returns the value of ex.
math:exp10 Returns the value of 10x.
math:log Returns the natural logarithm of the argument.
math:log10 Returns the base-ten logarithm of the argument.
math:pow Returns the result of raising the first argument to the power of the second.
math:sqrt Returns the non-negative square root of the argument.
math:sin Returns the sine of the argument. The argument is an angle in radians.
math:cos Returns the cosine of the argument. The argument is an angle in radians.
math:tan Returns the tangent of the argument. The argument is an angle in radians.
math:asin Returns the arc sine of the argument.
math:acos Returns the arc cosine of the argument.
math:atan Returns the arc tangent of the argument.
math:atan2 Returns the angle in radians subtended at the origin by the point on a plane with coordinates (x, y) and the positive x-axis.

4.8.1 math:pi

Summary

Returns an approximation to the mathematical constant π.

Signature
math:pi() as xs:double
Properties

This function is ·deterministic·, ·context-independent·, and ·focus-independent·.

Rules

This function returns the xs:double value whose lexical representation is 3.141592653589793e0

Examples

The expression 2*math:pi() returns 6.283185307179586e0.

The expression 60 * (math:pi() div 180) converts an angle of 60 degrees to radians.

4.8.2 math:exp

Summary

Returns the value of ex.

Signature
math:exp($arg as xs:double?) as xs:double?
Properties

This function is ·deterministic·, ·context-independent·, and ·focus-independent·.

Rules

If $arg is the empty sequence, the function returns the empty sequence.

Otherwise the result is the mathematical constant e raised to the power of $arg, as defined in the [IEEE 754-2008] specification of the exp function applied to 64-bit binary floating point values.

Notes

The treatment of overflow and underflow is defined in 4.2 Arithmetic operators on numeric values.

Examples

The expression math:exp(()) returns ().

The expression math:exp(0) returns 1.0e0.

The expression math:exp(1) returns 2.7182818284590455e0 (approximately).

The expression math:exp(2) returns 7.38905609893065e0.

The expression math:exp(-1) returns 0.36787944117144233e0.

The expression math:exp(math:pi()) returns 23.140692632779267e0.

The expression math:exp(xs:double('NaN')) returns xs:double('NaN').

The expression math:exp(xs:double('INF')) returns xs:double('INF').

The expression math:exp(xs:double('-INF')) returns 0.0e0.

4.8.3 math:exp10

Summary

Returns the value of 10x.

Signature
math:exp10($arg as xs:double?) as xs:double?
Properties

This function is ·deterministic·, ·context-independent·, and ·focus-independent·.

Rules

If $arg is the empty sequence, the function returns the empty sequence.

Otherwise the result is ten raised to the power of $arg, as defined in the [IEEE 754-2008] specification of the exp10 function applied to 64-bit binary floating point values.

Notes

The treatment of overflow and underflow is defined in 4.2 Arithmetic operators on numeric values.

Examples

The expression math:exp10(()) returns ().

The expression math:exp10(0) returns 1.0e0.

The expression math:exp10(1) returns 1.0e1.

The expression math:exp10(0.5) returns 3.1622776601683795e0.

The expression math:exp10(-1) returns 1.0e-1.

The expression math:exp10(xs:double('NaN')) returns xs:double('NaN').

The expression math:exp10(xs:double('INF')) returns xs:double('INF').

The expression math:exp10(xs:double('-INF')) returns 0.0e0.

4.8.4 math:log

Summary

Returns the natural logarithm of the argument.

Signature
math:log($arg as xs:double?) as xs:double?
Properties

This function is ·deterministic·, ·context-independent·, and ·focus-independent·.

Rules

If $arg is the empty sequence, the function returns the empty sequence.

Otherwise the result is the natural logarithm of $arg, as defined in the [IEEE 754-2008] specification of the log function applied to 64-bit binary floating point values.

Notes

The treatment of divideByZero and invalidOperation exceptions is defined in 4.2 Arithmetic operators on numeric values. The effect is that if the argument is zero, the result is -INF, and if it is negative, the result is NaN.

Examples

The expression math:log(()) returns ().

The expression math:log(0) returns xs:double('-INF').

The expression math:log(math:exp(1)) returns 1.0e0.

The expression math:log(1.0e-3) returns -6.907755278982137e0.

The expression math:log(2) returns 0.6931471805599453e0.

The expression math:log(-1) returns xs:double('NaN').

The expression math:log(xs:double('NaN')) returns xs:double('NaN').

The expression math:log(xs:double('INF')) returns xs:double('INF').

The expression math:log(xs:double('-INF')) returns xs:double('NaN').

4.8.5 math:log10

Summary

Returns the base-ten logarithm of the argument.

Signature
math:log10($arg as xs:double?) as xs:double?
Properties

This function is ·deterministic·, ·context-independent·, and ·focus-independent·.

Rules

If $arg is the empty sequence, the function returns the empty sequence.

Otherwise the result is the base-10 logarithm of $arg, as defined in the [IEEE 754-2008] specification of the log10 function applied to 64-bit binary floating point values.

Notes

The treatment of divideByZero and invalidOperation exceptions is defined in 4.2 Arithmetic operators on numeric values. The effect is that if the argument is zero, the result is -INF, and if it is negative, the result is NaN.

Examples

The expression math:log10(()) returns ().

The expression math:log10(0) returns xs:double('-INF').

The expression math:log10(1.0e3) returns 3.0e0.

The expression math:log10(1.0e-3) returns -3.0e0.

The expression math:log10(2) returns 0.3010299956639812e0.

The expression math:log10(-1) returns xs:double('NaN').

The expression math:log10(xs:double('NaN')) returns xs:double('NaN').

The expression math:log10(xs:double('INF')) returns xs:double('INF').

The expression math:log10(xs:double('-INF')) returns xs:double('NaN').

4.8.6 math:pow

Summary

Returns the result of raising the first argument to the power of the second.

Signature
math:pow($x as xs:double?, $y as xs:numeric) as xs:double?
Properties

This function is ·deterministic·, ·context-independent·, and ·focus-independent·.

Rules

If $x is the empty sequence, the function returns the empty sequence.

If $y is an instance of xs:integer, the result is $x raised to the power of $y as defined in the [IEEE 754-2008] specification of the pown function applied to a 64-bit binary floating point value and an integer.

Otherwise $y is converted to an xs:double by numeric promotion, and the result is the value of $x raised to the power of $y as defined in the [IEEE 754-2008] specification of the pow function applied to two 64-bit binary floating point values.

Notes

The treatment of the divideByZero and invalidOperation exceptions is defined in 4.2 Arithmetic operators on numeric values. Some of the consequences are illustrated in the examples below.

Examples

The expression math:pow((), 93.7) returns ().

The expression math:pow(2, 3) returns 8.0e0.

The expression math:pow(-2, 3) returns -8.0e0.

The expression math:pow(2, -3) returns 0.125e0.

The expression math:pow(-2, -3) returns -0.125e0.

The expression math:pow(2, 0) returns 1.0e0.

The expression math:pow(0, 0) returns 1.0e0.

The expression math:pow(xs:double('INF'), 0) returns 1.0e0.

The expression math:pow(xs:double('NaN'), 0) returns 1.0e0.

The expression math:pow(-math:pi(), 0) returns 1.0e0.

The expression math:pow(0e0, 3) returns 0.0e0.

The expression math:pow(0e0, 4) returns 0.0e0.

The expression math:pow(-0e0, 3) returns -0.0e0.

The expression math:pow(0, 4) returns 0.0e0.

The expression math:pow(0e0, -3) returns xs:double('INF').

The expression math:pow(0e0, -4) returns xs:double('INF').

The expression math:pow(-0e0, -3) returns xs:double('-INF').

The expression math:pow(0, -4) returns xs:double('INF').

The expression math:pow(16, 0.5e0) returns 4.0e0.

The expression math:pow(16, 0.25e0) returns 2.0e0.

The expression math:pow(0e0, -3.0e0) returns xs:double('INF').

The expression math:pow(-0e0, -3.0e0) returns xs:double('-INF'). (Odd-valued whole numbers are treated specially).

The expression math:pow(0e0, -3.1e0) returns xs:double('INF').

The expression math:pow(-0e0, -3.1e0) returns xs:double('INF').

The expression math:pow(0e0, 3.0e0) returns 0.0e0.

The expression math:pow(-0e0, 3.0e0) returns -0.0e0. (Odd-valued whole numbers are treated specially).

The expression math:pow(0e0, 3.1e0) returns 0.0e0.

The expression math:pow(-0e0, 3.1e0) returns 0.0e0.

The expression math:pow(-1, xs:double('INF')) returns 1.0e0.

The expression math:pow(-1, xs:double('-INF')) returns 1.0e0.

The expression math:pow(1, xs:double('INF')) returns 1.0e0.

The expression math:pow(1, xs:double('-INF')) returns 1.0e0.

The expression math:pow(1, xs:double('NaN')) returns 1.0e0.

The expression math:pow(-2.5e0, 2.0e0) returns 6.25e0.

The expression math:pow(-2.5e0, 2.00000001e0) returns xs:double('NaN').

4.8.7 math:sqrt

Summary

Returns the non-negative square root of the argument.

Signature
math:sqrt($arg as xs:double?) as xs:double?
Properties

This function is ·deterministic·, ·context-independent·, and ·focus-independent·.

Rules

If $arg is the empty sequence, the function returns the empty sequence.

Otherwise the result is the mathematical non-negative square root of $arg as defined in the [IEEE 754-2008] specification of the squareRoot function applied to 64-bit binary floating point values.

Notes

The treatment of the invalidOperation exception is defined in 4.2 Arithmetic operators on numeric values. The effect is that if the argument is less than zero, the result is NaN.

If $arg is positive or negative zero, positive infinity, or NaN, then the result is $arg. (Negative zero is the only case where the result can have negative sign)

Examples

The expression math:sqrt(()) returns ().

The expression math:sqrt(0.0e0) returns 0.0e0.

The expression math:sqrt(-0.0e0) returns -0.0e0.

The expression math:sqrt(1.0e6) returns 1.0e3.

The expression math:sqrt(2.0e0) returns 1.4142135623730951e0.

The expression math:sqrt(-2.0e0) returns xs:double('NaN').

The expression math:sqrt(xs:double('NaN')) returns xs:double('NaN').

The expression math:sqrt(xs:double('INF')) returns xs:double('INF').

The expression math:sqrt(xs:double('-INF')) returns xs:double('NaN').

4.8.8 math:sin

Summary

Returns the sine of the argument. The argument is an angle in radians.

Signature
math:sin($θ as xs:double?) as xs:double?
Properties

This function is ·deterministic·, ·context-independent·, and ·focus-independent·.

Rules

If $θ is the empty sequence, the function returns the empty sequence.

Otherwise the result is the sine of $θ (which is treated as an angle in radians) as defined in the [IEEE 754-2008] specification of the sin function applied to 64-bit binary floating point values.

Notes

The treatment of the invalidOperation and underflow exceptions is defined in 4.2 Arithmetic operators on numeric values.

If $θ is positive or negative zero, the result is $θ.

If $θ is positive or negative infinity, or NaN, then the result is NaN.

Otherwise the result is always in the range -1.0e0 to +1.0e0

Examples

The expression math:sin(()) returns ().

The expression math:sin(0) returns 0.0e0.

The expression math:sin(-0.0e0) returns -0.0e0.

The expression math:sin(math:pi() div 2) returns 1.0e0 (approximately).

The expression math:sin(-math:pi() div 2) returns -1.0e0 (approximately).

The expression math:sin(math:pi()) returns 0.0e0 (approximately).

The expression math:sin(xs:double('NaN')) returns xs:double('NaN').

The expression math:sin(xs:double('INF')) returns xs:double('NaN').

The expression math:sin(xs:double('-INF')) returns xs:double('NaN').

4.8.9 math:cos

Summary

Returns the cosine of the argument. The argument is an angle in radians.

Signature
math:cos($θ as xs:double?) as xs:double?
Properties

This function is ·deterministic·, ·context-independent·, and ·focus-independent·.

Rules

If $θ is the empty sequence, the function returns the empty sequence.

If $θ is positive or negative infinity, or NaN, then the result is NaN.

Otherwise the result is the cosine of $θ (which is treated as an angle in radians) as defined in the [IEEE 754-2008] specification of the cos function applied to 64-bit binary floating point values.

Notes

The treatment of the invalidOperation exception is defined in 4.2 Arithmetic operators on numeric values.

If $θ is positive or negative zero, the result is $θ.

If $θ is positive or negative infinity, or NaN, then the result is NaN.

Otherwise the result is always in the range -1.0e0 to +1.0e0

Examples

The expression math:cos(()) returns ().

The expression math:cos(0) returns 1.0e0.

The expression math:cos(-0.0e0) returns 1.0e0.

The expression math:cos(math:pi() div 2) returns 0.0e0 (approximately).

The expression math:cos(-math:pi() div 2) returns 0.0e0 (approximately).

The expression math:cos(math:pi()) returns -1.0e0 (approximately).

The expression math:cos(xs:double('NaN')) returns xs:double('NaN').

The expression math:cos(xs:double('INF')) returns xs:double('NaN').

The expression math:cos(xs:double('-INF')) returns xs:double('NaN').

4.8.10 math:tan

Summary

Returns the tangent of the argument. The argument is an angle in radians.

Signature
math:tan($θ as xs:double?) as xs:double?
Properties

This function is ·deterministic·, ·context-independent·, and ·focus-independent·.

Rules

If $θ is the empty sequence, the function returns the empty sequence.

Otherwise the result is the tangent of $θ (which is treated as an angle in radians) as defined in the [IEEE 754-2008] specification of the tan function applied to 64-bit binary floating point values.

Notes

The treatment of the invalidOperation and underflow exceptions is defined in 4.2 Arithmetic operators on numeric values.

If $θ is positive or negative infinity, or NaN, then the result is NaN.

Examples

The expression math:tan(()) returns ().

The expression math:tan(0) returns 0.0e0.

The expression math:tan(-0.0e0) returns -0.0e0.

The expression math:tan(math:pi() div 4) returns 1.0e0 (approximately).

The expression math:tan(-math:pi() div 4) returns -1.0e0 (approximately).

The expression 1 div math:tan(math:pi() div 2) returns 0.0e0 (approximately). (Mathematically, tan(π/2) is positive infinity. But because math:pi() div 2 returns an approximation, the result of math:tan(math:pi() div 2) will be a large but finite number.)

The expression 1 div math:tan(-math:pi() div 2) returns -0.0e0 (approximately). (Mathematically, tan(-π/2) is negative infinity. But because -math:pi() div 2 returns an approximation, the result of math:tan(-math:pi() div 2) will be a large but finite negative number.)

The expression math:tan(math:pi()) returns 0.0e0 (approximately).

The expression math:tan(xs:double('NaN')) returns xs:double('NaN').

The expression math:tan(xs:double('INF')) returns xs:double('NaN').

The expression math:tan(xs:double('-INF')) returns xs:double('NaN').

4.8.11 math:asin

Summary

Returns the arc sine of the argument.

Signature
math:asin($arg as xs:double?) as xs:double?
Properties

This function is ·deterministic·, ·context-independent·, and ·focus-independent·.

Rules

If $arg is the empty sequence, the function returns the empty sequence.

Otherwise the result is the arc sine of $arg as defined in the [IEEE 754-2008] specification of the asin function applied to 64-bit binary floating point values. The result is in the range -π/2 to +π/2 radians.

Notes

The treatment of the invalidOperation and underflow exceptions is defined in 4.2 Arithmetic operators on numeric values.

If $arg is positive or negative zero, the result is $arg.

If $arg is NaN, or if its absolute value is greater than one, then the result is NaN.

In other cases the result is an xs:double value representing an angle θ in radians in the range -π/2 <= θ <= +π/2.

Examples

The expression math:asin(()) returns ().

The expression math:asin(0) returns 0.0e0.

The expression math:asin(-0.0e0) returns -0.0e0.

The expression math:asin(1.0e0) returns 1.5707963267948966e0 (approximately).

The expression math:asin(-1.0e0) returns -1.5707963267948966e0 (approximately).

The expression math:asin(2.0e0) returns xs:double('NaN').

The expression math:asin(xs:double('NaN')) returns xs:double('NaN').

The expression math:asin(xs:double('INF')) returns xs:double('NaN').

The expression math:asin(xs:double('-INF')) returns xs:double('NaN').

4.8.12 math:acos

Summary

Returns the arc cosine of the argument.

Signature
math:acos($arg as xs:double?) as xs:double?
Properties

This function is ·deterministic·, ·context-independent·, and ·focus-independent·.

Rules

If $arg is the empty sequence, the function returns the empty sequence.

Otherwise the result is the arc cosine of $arg, as defined in the [IEEE 754-2008] specification of the acos function applied to 64-bit binary floating point values. The result is in the range zero to +π radians.

Notes

The treatment of the invalidOperation exception is defined in 4.2 Arithmetic operators on numeric values.

If $arg is NaN, or if its absolute value is greater than one, then the result is NaN.

In other cases the result is an xs:double value representing an angle θ in radians in the range 0 <= θ <= +π.

Examples

The expression math:acos(()) returns ().

The expression math:acos(0) returns 1.5707963267948966e0 (approximately).

The expression math:acos(-0.0e0) returns 1.5707963267948966e0 (approximately).

The expression math:acos(1.0e0) returns 0.0e0.

The expression math:acos(-1.0e0) returns 3.141592653589793e0 (approximately).

The expression math:acos(2.0e0) returns xs:double('NaN').

The expression math:acos(xs:double('NaN')) returns xs:double('NaN').

The expression math:acos(xs:double('INF')) returns xs:double('NaN').

The expression math:acos(xs:double('-INF')) returns xs:double('NaN').

4.8.13 math:atan

Summary

Returns the arc tangent of the argument.

Signature
math:atan($arg as xs:double?) as xs:double?
Properties

This function is ·deterministic·, ·context-independent·, and ·focus-independent·.

Rules

If $arg is the empty sequence, the function returns the empty sequence.

Otherwise the result is the arc tangent of $arg, as defined in the [IEEE 754-2008] specification of the atan function applied to 64-bit binary floating point values. The result is in the range -π/2 to +π/2 radians.

Notes

The treatment of the underflow exception is defined in 4.2 Arithmetic operators on numeric values.

If $arg is positive or negative zero, the result is $arg.

If $arg is NaN then the result is NaN.

In other cases the result is an xs:double value representing an angle θ in radians in the range -π/2 <= θ <= +π/2.

Examples

The expression math:atan(()) returns ().

The expression math:atan(0) returns 0.0e0.

The expression math:atan(-0.0e0) returns -0.0e0.

The expression math:atan(1.0e0) returns 0.7853981633974483e0 (approximately).

The expression math:atan(-1.0e0) returns -0.7853981633974483e0 (approximately).

The expression math:atan(xs:double('NaN')) returns xs:double('NaN').

The expression math:atan(xs:double('INF')) returns 1.5707963267948966e0 (approximately).

The expression math:atan(xs:double('-INF')) returns -1.5707963267948966e0 (approximately).

4.8.14 math:atan2

Summary

Returns the angle in radians subtended at the origin by the point on a plane with coordinates (x, y) and the positive x-axis.

Signature
math:atan2($y as xs:double, $x as xs:double) as xs:double
Properties

This function is ·deterministic·, ·context-independent·, and ·focus-independent·.

Rules

The result is the value of atan2(y, x) as defined in the [IEEE 754-2008] specification of the atan2 function applied to 64-bit binary floating point values. The result is in the range -π to +π radians.

Notes

The treatment of the underflow exception is defined in 4.2 Arithmetic operators on numeric values.

If either argument is NaN then the result is NaN.

If $y is positive and $x is positive and finite, then (subject to rules for overflow, underflow and approximation) the value of atan2($y, $x) is atan($y div $x).

If $y is positive and $x is negative and finite, then (subject to the same caveats) the value of atan2($y, $x) is π - atan($y div $x).

Some results for special values of the arguments are shown in the examples below.

Examples

The expression math:atan2(+0.0e0, 0.0e0) returns 0.0e0.

The expression math:atan2(-0.0e0, 0.0e0) returns -0.0e0.

The expression math:atan2(+0.0e0, -0.0e0) returns 3.141592653589793e0.

The expression math:atan2(-0.0e0, -0.0e0) returns -3.141592653589793e0.

The expression math:atan2(-1, 0.0e0) returns -1.5707963267948966e0.

The expression math:atan2(+1, 0.0e0) returns 1.5707963267948966e0.

The expression math:atan2(-0.0e0, -1) returns -3.141592653589793e0.

The expression math:atan2(+0.0e0, -1) returns 3.141592653589793e0.

The expression math:atan2(-0.0e0, +1) returns -0.0e0.

The expression math:atan2(+0.0e0, +1) returns +0.0e0.

4.9 Random Numbers

Function Meaning
fn:random-number-generator Returns a random number generator, which can be used to generate sequences of random numbers.

4.9.1 fn:random-number-generator

Summary

Returns a random number generator, which can be used to generate sequences of random numbers.

Signatures
fn:random-number-generator() as map(xs:string, item())
fn:random-number-generator( $seed  as xs:anyAtomicType?) as map(xs:string, item())
Properties

This function is ·deterministic·, ·context-independent·, ·focus-independent·, and ·higher-order·.

Rules

The function returns a random number generator. A random number generator is represented as a map containing three entries. The keys of each entry are strings:

  1. The entry with key "number" holds a random number; it is an xs:double greater than or equal to zero (0.0e0), and less than one (1.0e0).

  2. The entry with key "next" is a zero-arity function that can be called to return another random number generator.

    The properties of this function are as follows:

    • name: absent

    • parameter names: ()

    • signature: () => map(xs:string, item())

    • non-local variable bindings: none

    • implementation: implementation-dependent

  3. The entry with key "permute" is a function with arity 1 (one), which takes an arbitrary sequence as its argument, and returns a random permutation of that sequence.

    The properties of this function are as follows:

    • name: absent

    • parameter names: ("arg")

    • signature: (item()*) => item()*

    • non-local variable bindings: none

    • implementation: implementation-dependent

Calling the fn:random-number-generator function with no arguments is equivalent to calling the single-argument form of the function with an implementation-dependent seed.

Calling the fn:random-number-generator function with an empty sequence as the value of $seed is equivalent to calling the single-argument form of the function with an implementation-dependent seed.

If a $seed is supplied, it may be an atomic value of any type.

Both forms of the function are ·deterministic·: calling the function twice with the same arguments, within a single ·execution scope·, produces the same results.

The value of the number entry should be such that all eligible xs:double values are equally likely to be chosen.

The function returned in the permute entry should be such that all permutations of the supplied sequence are equally likely to be chosen.

The map returned by the fn:random-number-generator function may contain additional entries beyond those specified here, but it must match the type map(xs:string, item()). The meaning of any additional entries is ·implementation-defined·. To avoid conflict with any future version of this specification, the keys of any such entries should start with an underscore character.

Notes

It is not meaningful to ask whether the functions returned in the next and permute functions resulting from two separate calls with the same seed are "the same function", but the functions must be equivalent in the sense that calling them produces the same sequence of random numbers.

The repeatability of the results of function calls in different execution scopes is outside the scope of this specification. It is recommended that when the same seed is provided explicitly, the same random number sequence should be delivered even in different execution scopes; while if no seed is provided, the processor should choose a seed that is likely to be different from one execution scope to another. (The same effect can be achieved explicitly by using fn:current-dateTime() as a seed.)

The specification does not place strong conformance requirements on the actual randomness of the result; this is left to the implementation. It is desirable, for example, when generating a sequence of random numbers that the sequence should not get into a repeating loop; but the specification does not attempt to dictate this.

Examples

The following example returns a random permutation of the integers in the range 1 to 100: fn:random-number-generator()?permute(1 to 100)

The following example returns a 10% sample of the items in an input sequence $seq, chosen at random: fn:random-number-generator()?permute($seq)[position() = 1 to (count($seq) idiv 10)]

The following code defines a function that can be called to produce a random sequence of xs:double values in the range zero to one, of specified length:

declare %public function r:random-sequence($length as xs:integer) as xs:double* {
  r:random-sequence($length, fn:random-number-generator())
};

declare %private function r:random-sequence($length as xs:integer, 
                                            $G as map(xs:string, item())) {
  if ($length eq 0)
  then ()
  else ($G?number, r:random-sequence($length - 1, $G?next()))
};

r:random-sequence(200);
            

5 Functions on strings

This section specifies functions and operators on the [XML Schema Part 2: Datatypes Second Edition] xs:string datatype and the datatypes derived from it.

5.1 String types

The operators described in this section are defined on the following types. Each type whose name is indented is derived from the type whose name appears nearest above with one less level of indentation.

xs:string          
xs:normalizedString        
xs:token      
xs:language    
xs:NMTOKEN    
xs:Name    
xs:NCName  
xs:ID
xs:IDREF
xs:ENTITY

They also apply to user-defined types derived by restriction from the above types.

5.2 Functions to assemble and disassemble strings

Function Meaning
fn:codepoints-to-string Returns an xs:string whose characters have supplied ·codepoints·.
fn:string-to-codepoints Returns the sequence of ·codepoints· that constitute an xs:string value.

5.2.1 fn:codepoints-to-string

Summary

Returns an xs:string whose characters have supplied ·codepoints·.

Signature
fn:codepoints-to-string($arg as xs:integer*) as xs:string
Properties

This function is ·deterministic·, ·context-independent·, and ·focus-independent·.

Rules

The function returns the string made up from the ·characters· whose Unicode ·codepoints· are supplied in $arg. This will be the zero-length string if $arg is the empty sequence.

Error Conditions

A dynamic error is raised [err:FOCH0001] if any of the codepoints in $arg is not a permitted XML character.

Examples

The expression fn:codepoints-to-string((66, 65, 67, 72)) returns "BACH".

The expression fn:codepoints-to-string((2309, 2358, 2378, 2325)) returns "अशॊक".

The expression fn:codepoints-to-string(()) returns "".

The expression fn:codepoints-to-string(0) raises error FOCH0001.

5.2.2 fn:string-to-codepoints

Summary

Returns the sequence of ·codepoints· that constitute an xs:string value.

Signature
fn:string-to-codepoints($arg as xs:string?) as xs:integer*
Properties

This function is ·deterministic·, ·context-independent·, and ·focus-independent·.

Rules

The function returns a sequence of integers, each integer being the Unicode ·codepoint· of the corresponding ·character· in $arg.

If $arg is a zero-length string or the empty sequence, the function returns the empty sequence.

Examples

The expression fn:string-to-codepoints("Thérèse") returns (84, 104, 233, 114, 232, 115, 101).

5.3 Comparison of strings

Function Meaning
fn:compare Returns -1, 0, or 1, depending on whether $comparand1 collates before, equal to, or after $comparand2 according to the rules of a selected collation.
fn:codepoint-equal Returns true if two strings are equal, considered codepoint-by-codepoint.
fn:collation-key Given a string value and a collation, generates an internal value called a collation key, with the property that the matching and ordering of collation keys reflects the matching and ordering of strings under the specified collation.
fn:contains-token Determines whether or not any of the supplied strings, when tokenized at whitespace boundaries, contains the supplied token, under the rules of the supplied collation.

5.3.1 Collations

A collation is a specification of the manner in which ·strings· are compared and, by extension, ordered. When values whose type is xs:string or a type derived from xs:string are compared (or, equivalently, sorted), the comparisons are inherently performed according to some collation (even if that collation is defined entirely on codepoint values). The [Character Model for the World Wide Web 1.0: Fundamentals] observes that some applications may require different comparison and ordering behaviors than other applications. Similarly, some users having particular linguistic expectations may require different behaviors than other users. Consequently, the collation must be taken into account when comparing strings in any context. Several functions in this and the following section make use of a collation.

Collations can indicate that two different codepoints are, in fact, equal for comparison purposes (e.g., "v" and "w" are considered equivalent in some Swedish collations). Strings can be compared codepoint-by-codepoint or in a linguistically appropriate manner, as defined by the collation.

Some collations, especially those based on the Unicode Collation Algorithm (see [UTS #10]) can be "tailored" for various purposes. This document does not discuss such tailoring, nor does it provide a mechanism to perform tailoring. Instead, it assumes that the collation argument to the various functions below is a tailored and named collation.

The ·Unicode codepoint collation· is a collation available in every implementation, which sorts based on codepoint values. For further details see 5.3.2 The Unicode Codepoint Collation.

Collations may or may not perform Unicode normalization on strings before comparing them.

This specification assumes that collations are named and that the collation name may be provided as an argument to string functions. Functions that allow specification of a collation do so with an argument whose type is xs:string but whose lexical form must conform to an xs:anyURI. If the collation is specified using a relative URI reference, it is resolved relative to the value of the static base URI property from the static context. This specification also defines the manner in which a default collation is determined if the collation argument is not specified in calls of functions that use a collation but allow it to be omitted.

This specification does not define whether or not the collation URI is dereferenced. The collation URI may be an abstract identifier, or it may refer to an actual resource describing the collation. If it refers to a resource, this specification does not define the nature of that resource. One possible candidate is that the resource is a locale description expressed using the Locale Data Markup Language: see [UTS #35].

Functions such as fn:compare and fn:max that compare xs:string values use a single collation URI to identify all aspects of the collation rules. This means that any parameters such as the strength of the collation must be specified as part of the collation URI. For example, suppose there is a collation http://www.example.com/collations/French that refers to a French collation that compares on the basis of base characters. Collations that use the same basic rules, but with higher strengths, for example, base characters and accents, or base characters, accents and case, would need to be given different names, say http://www.example.com/collations/French1 and http://www.example.com/collations/French2. Note that some specifications use the term collation to refer to an algorithm that can be parameterized, but in this specification, each possible parameterization is considered to be a distinct collation.

The XQuery/XPath static context includes a provision for a default collation that can be used for string comparisons and ordering operations. See the description of the static context in Section 2.1.1 Static Context XP31. If the default collation is not specified by the user or the system, the default collation is the ·Unicode codepoint collation·.

Note:

XML allows elements to specify the xml:lang attribute to indicate the language associated with the content of such an element. This specification does not use xml:lang to identify the default collation because using xml:lang does not produce desired effects when the two strings to be compared have different xml:lang values or when a string is multilingual.

5.3.2 The Unicode Codepoint Collation

[Definition] The collation URI http://www.w3.org/2005/xpath-functions/collation/codepoint identifies a collation which must be recognized by every implementation: it is referred to as the Unicode codepoint collation (not to be confused with the Unicode collation algorithm).

The Unicode codepoint collation does not perform any normalization on the supplied strings.

The collation is defined as follows. Each of the two strings is converted to a sequence of integers using the fn:string-to-codepoints function. These two sequences $A and $B are then compared as follows:

  • If both sequences are empty, the strings are equal.

  • If one sequence is empty and the other is not, then the string corresponding to the empty sequence is less than the other string.

  • If the first integer in $A is less than the first integer in $B, then the string corresponding to $A is less than the string corresponding to $B.

  • If the first integer in $A is greater than the first integer in $B, then the string corresponding to $A is greater than the string corresponding to $B.

  • Otherwise (the first pair of integers are equal), the result is obtained by applying the same rules recursively to fn:tail($A) and fn:tail($B)

Note:

While the Unicode codepoint collation does not produce results suitable for quality publishing of printed indexes or directories, it is adequate for many purposes where a restricted alphabet is used, such as sorting of vehicle registrations.

5.3.3 The Unicode Collation Algorithm

This specification defines a family of collation URIs representing tailorings of the Unicode Collation Algorithm (UCA) as defined in [UTS #10]. The parameters used for tailoring the UCA are based on the parameters defined in the Locale Data Markup Language (LDML), defined in [UTS #35].

This family of URIs use the scheme and path http://www.w3.org/2013/collation/UCA followed by an optional query part. The query part, if present, consists of a question mark followed by a sequence of zero or more semicolon-separated parameters. Each parameter is a keyword-value pair, the keyword and value being separated by an equals sign.

All implementations must recognize URIs in this family in the collation argument of functions that take a collation argument.

If the fallback parameter is present with the value no, then the implementation must either use a collation that conforms with the rules in the Unicode specifications for the requested tailoring, or fail with a static or dynamic error indicating that it does not provide the collation (the error code should be the same as if the collation URI were not recognized). If the fallback parameter is omitted or takes the value yes, and if the collation URI is well-formed according to the rules in this section, then the implementation must accept the collation URI, and should use the available collation that most closely reflects the user's intentions. For example, if the collation URI requested is http://www.w3.org/2013/collation/UCA?lang=se;fallback=yes and the implementation does not include a fully conformant version of the UCA tailored for Swedish, then it may choose to use a Swedish collation that is known to differ from the UCA definition, or one whose conformance has not been established. It might even, as a last resort, fall back to using codepoint collation.

If two query parameters use the same keyword then the last one wins. If a query parameter uses a keyword or value which is not defined in this specification then the meaning is ·implementation-defined·. If the implementation recognizes the meaning of the keyword and value then it should interpret it accordingly; if it does not recognize the keyword or value then if the fallback parameter is present with the value no it should reject the collation as unsupported, otherwise it should ignore the unrecognized parameter.

The following query parameters are defined. If any parameter is absent, the default is ·implementation-defined· except where otherwise stated. The meaning given for each parameter is non-normative; the normative specification is found in [UTS #35].

Keyword Values Meaning
fallback yes | no (default yes) Determines whether the processor uses a fallback collation if a conformant collation is not available.
lang language code: a string in the lexical space of xs:language. The language whose collation conventions are to be used.
version string The version number of the UCA to be used.
strength (default tertiary) primary | secondary | tertiary | quaternary | identical, or 1|2|3|4|5 as synonyms The collation strength as defined in UCA. Primary strength takes only the base form of the character into account (so A=a=Ä=ä); secondary strength ignores case but considers accents and diacritics as significant (so A=a and Ä=ä but ä≠a); tertiary considers case as significant (A≠a≠Ä≠ä); quaternary considers spaces and punctuation that would otherwise be ignored (for example data-base=database).
maxVariable space | punct | symbol | currency (default punct) Indicates that all characters in the specified group and earlier groups are treated as "noise" characters to be handled as defined by the alternate parameter. For example, maxVariable=punct indicates that characters classified as whitespace or punctuation get this treatment.
alternate non-ignorable | shifted | blanked (default non-ignorable) Controls the handling of characters such as spaces and hyphens; specifically, the "noise" characters in the groups selected by the maxVariable parameter. The value non-ignorable indicates that such characters are treated as distinct at the primary level (so data base sorts before datatype); shifted indicates that they are used to differentiate two strings only at the quaternary level, and blanked indicates that they are taken into account only at the identical level.
backwards yes | no (default no) The value backwards=yes indicates that the last accent in the string is the most significant.
normalization yes | no (default no) Indicates whether strings are converted to normalization form D.
caseLevel yes | no (default no) When used with primary strength, setting caseLevel=yes has the effect of ignoring accents while taking account of case.
caseFirst upper | lower Indicates whether upper-case precedes lower-case or vice versa.
numeric yes | no (default no) When numeric=yes is specified, a sequence of consecutive digits is interpreted as a number, for example chap2 sorts before chap12.
reorder a comma-separated sequence of reorder codes, where a reorder code is one of space, punct, symbol, currency, digit, or a four-letter script code defined in [ISO 15924 Register], the register of scripts maintained by the Unicode Consortium in its capacity as registration authority for [ISO 15924]. Determines the relative ordering of text in different scripts; for example the value digit,Grek,Latn indicates that digits precede Greek letters, which precede Latin letters.

Note:

This list excludes parameters that are inconvenient to express in a URI, or that are applicable only to substring matching.

5.3.4 The HTML ASCII Case-Insensitive Collation

The collation URI http://www.w3.org/2005/xpath-functions/collation/html-ascii-case-insensitive must be recognized by every implementation. It is used to refer to the HTML ASCII case-insensitive collation as defined in [HTML5: A vocabulary and associated APIs for HTML and XHTML] (section 2.5, Case sensitivity and string comparison). It is used, for example, when matching HTML class attribute values.

Note:

The definition of the collation is paraphrased here for convenience:

Comparing two strings in an ASCII case-insensitive manner means comparing them exactly, codepoint for codepoint, except that the characters in the range x41 to x5A (A-Z) and the corresponding characters in the range x61 to x7A (a-z) are considered to also match.

HTML5 defines the semantics of equality matching using this collation; it does not define rules for ordering. If the collation is used for ordering, the results are ·implementation-defined·. The collation supports collation units and can therefore be used with functions such as fn:contains; each Unicode codepoint is a single collation unit.

5.3.5 Choosing a collation

Many functions have two signatures, where one signature includes a $collation argument and the other omits this argument.

The collation to use for these functions is determined by the following rules:

  1. If the function specifies an explicit collation, CollationA (e.g., if the optional collation argument is specified in a call of the fn:compare function), then:

    • If CollationA is supported by the implementation, then CollationA is used.

    • Otherwise, a dynamic error is raised [err:FOCH0002].

  2. If no collation is explicitly specified for the function and the default collation in the XQuery/XPath static context is CollationB, then:

    • If CollationB is supported by the implementation, then CollationB is used.

    • Otherwise, a dynamic error is raised [err:FOCH0002].

Note:

Because the set of collations that are supported is ·implementation-defined·, an implementation has the option to support all collation URIs, in which case it will never raise this error.

If the value of the collation argument is a relative URI reference, it is resolved against the base-URI from the static context. If it is a relative URI reference and cannot be resolved, perhaps because the base-URI property in the static context is absent, a dynamic error is raised [err:FOCH0002].

Note:

There is no explicit requirement that the string used as a collation URI be a valid URI. Implementations will in many cases reject such strings on the grounds that do not identify a supported collation; they may also cause an error if they cannot be resolved against the static base URI.

5.3.6 fn:compare

Summary

Returns -1, 0, or 1, depending on whether $comparand1 collates before, equal to, or after $comparand2 according to the rules of a selected collation.

Signatures
fn:compare($comparand1 as xs:string?, $comparand2 as xs:string?) as xs:integer?
fn:compare( $comparand1  as xs:string?,
$comparand2  as xs:string?,
$collation  as xs:string) as xs:integer?
Properties

The two-argument form of this function is ·deterministic·, ·context-dependent·, and ·focus-independent·. It depends on collations.

The three-argument form of this function is ·deterministic·, ·context-dependent·, and ·focus-independent·. It depends on collations, and static base URI.

Rules

Returns -1, 0, or 1, depending on whether the value of the $comparand1 is respectively less than, equal to, or greater than the value of $comparand2, according to the rules of the collation that is used.

The collation used by this function is determined according to the rules in 5.3.5 Choosing a collation.

If either $comparand1 or $comparand2 is the empty sequence, the function returns the empty sequence.

This function, called with the first signature, defines the semantics of the "eq", "ne", "gt", "lt", "le" and "ge" operators on xs:string values.

Examples

The expression fn:compare('abc', 'abc') returns 0.

The expression fn:compare('Strasse', 'Straße') returns 0. (Assuming the default collation includes provisions that equate "ss" and the (German) character "ß" ("sharp-s"). Otherwise, the returned value depends on the semantics of the default collation.)

The expression fn:compare('Strasse', 'Straße', 'http://www.w3.org/2013/collation/UCA?lang=de;strength=primary') returns 0. (The specified collation equates "ss" and the (German) character "ß" ("sharp-s").)

The expression fn:compare('Strassen', 'Straße') returns 1. (Assuming the default collation includes provisions that treat differences between "ss" and the (German) character "ß" ("sharp-s") with less strength than the differences between the base characters, such as the final "n". ).

5.3.7 fn:codepoint-equal

Summary

Returns true if two strings are equal, considered codepoint-by-codepoint.

Signature
fn:codepoint-equal( $comparand1  as xs:string?,
$comparand2  as xs:string?) as xs:boolean?
Properties

This function is ·deterministic·, ·context-independent·, and ·focus-independent·.

Rules

If either argument is the empty sequence, the function returns the empty sequence.

Otherwise, the function returns true or false depending on whether the value of $comparand1 is equal to the value of $comparand2, according to the Unicode codepoint collation (http://www.w3.org/2005/xpath-functions/collation/codepoint).

Notes

This function allows xs:anyURI values to be compared without having to specify the Unicode codepoint collation.

Examples

The expression fn:codepoint-equal("abcd", "abcd") returns true().

The expression fn:codepoint-equal("abcd", "abcd ") returns false().

The expression fn:codepoint-equal("", "") returns true().

The expression fn:codepoint-equal("", ()) returns ().

The expression fn:codepoint-equal((), ()) returns ().

5.3.8 fn:collation-key

Summary

Given a string value and a collation, generates an internal value called a collation key, with the property that the matching and ordering of collation keys reflects the matching and ordering of strings under the specified collation.

Signatures
fn:collation-key($key as xs:string) as xs:base64Binary
fn:collation-key($key as xs:string, $collation as xs:string) as xs:base64Binary
Properties

This function is ·deterministic·, ·context-dependent·, and ·focus-independent·. It depends on collations.

Rules

Calling the one-argument version of this function is equivalent to calling the two-argument version supplying the default collation as the second argument.

The function returns an ·implementation-dependent· value with the property that, for any two strings $K1 and $K2:

  • collation-key($K1, $C) eq collation-key($K2, $C) if and only if compare($K1, $K2, $C) eq 0

  • collation-key($K1, $C) lt collation-key($K2, $C) if and only if compare($K1, $K2, $C) lt 0

The collation used by this function is determined according to the rules in 5.3.5 Choosing a collation. Collation keys are defined as xs:base64Binary values to ensure unambiguous and context-free comparison semantics.

An implementation is free to generate a collation key in any convenient way provided that it always generates the same collation key for two strings that are equal under the collation, and different collation keys for strings that are not equal. This holds only within a single ·execution scope·; an implementation is under no obligation to generate the same collation keys during a subsequent unrelated query or transformation.

It is possible to define collations that do not have the ability to generate collation keys. Supplying such a collation will cause the function to fail. The ability to generate collation keys is an ·implementation-defined· property of the collation.

Error Conditions

An error is raised [err:FOCH0004] if the specified collation does not support the generation of collation keys.

Notes

The function is provided primarily for use with maps. If a map is required where codepoint equality is inappropriate for comparing keys, then a common technique is to normalize the key so that equality matching becomes feasible. There are many ways keys can be normalized, for example by use of functions such as fn:upper-case, fn:lower-case, fn:normalize-space, or fn:normalize-unicode, but this function provides a way of normalizing them according to the rules of a specified collation. For example, if the collation ignores accents, then the function will generate the same collation key for two input strings that differ only in their use of accents.

The result of the function is defined to be an xs:base64Binary value. Binary values are chosen because they have unambiguous and context-free comparison semantics, because the value space is unbounded, and because the ordering rules are such that between any two values in the ordered value space, an arbitrary number of further values can be interpolated. The choice between xs:base64Binary and xs:hexBinary is arbitrary; the only operation that behaves differently between the two binary data types is conversion to/from a string, and this operation is not one that is normally required for effective use of collation keys.

For collations based on the Unicode Collation Algorithm, an algorithm for computing collation keys is provided in [UTS #10]. Implementations are not required to use this algorithm.

This specification does not mandate that collation keys should retain ordering. This is partly because the primary use case is for maps, where only equality comparisons are required, and partly to allow the use of binary data types (which are currently unordered types) for the result. The specification may be revised in a future release to specify that ordering is preserved.

The fact that collation keys are ordered can be exploited in XQuery, whose order by clause does not allow the collation to be selected dynamically. This restriction can be circumvented by rewriting the clause order by $e/@key collation "URI" as order by fn:collation-key($e/@key, $collation), where $collation allows the collation to be chosen dynamically.

Note that xs:base64Binary becomes an ordered type in XPath 3.1, making binary collation keys possible.

Examples
let $C := 'http://www.w3.org/2013/collation/UCA?strength=primary'

The expression map:merge((map{collation-key("A", $C):1}, map{collation-key("a", $C):2}), map{"duplicates":"use-last"})(collation-key("A", $C)) returns 2. (Given that the keys of the two entries are equal under the rules of the chosen collation, only one of the entries can appear in the result; the one that is chosen is the one from the last map in the input sequence.)

The expression let $M := map{collation-key("A", $C):1, collation-key("B", $C):2} return $M(collation-key("a", $C)) returns 1. (The strings "A" and "a" have the same collation key under this collation.)

As the above examples illustrate, it is important that when the collation-key function is used to add entries to a map, then it must also be used when retrieving entries from the map. This process can be made less error-prone by encapsulating the map within a function: function($k) {$M(collation-key($k, $collation)}.

5.3.9 fn:contains-token

Summary

Determines whether or not any of the supplied strings, when tokenized at whitespace boundaries, contains the supplied token, under the rules of the supplied collation.

Signatures
fn:contains-token($input as xs:string*, $token as xs:string) as xs:boolean
fn:contains-token( $input  as xs:string*,
$token  as xs:string,
$collation  as xs:string) as xs:boolean
Properties

The two-argument form of this function is ·deterministic·, ·context-dependent·, and ·focus-independent·. It depends on collations.

The three-argument form of this function is ·deterministic·, ·context-dependent·, and ·focus-independent·. It depends on collations, and static base URI.

Rules

If $input is the empty sequence, the function returns false.

Leading and trailing whitespace is trimmed from the supplied value of $token. If the trimmed value of $token is a zero-length string, the function returns false.

The collation used by this function is determined according to the rules in 5.3.5 Choosing a collation.

The function returns true if and only if there is string in $input which, after tokenizing at whitespace boundaries, contains a token that is equal to the trimmed value of $token under the rules of the selected collation.

That is, the function returns the value of the expression:

some $t in $input!fn:tokenize(.) satisfies 
                 compare($t, fn:replace($token, '^\s*|\s*$', ''), $collation) eq 0)
Notes

Interior whitespace within $token will cause the function to return false, unless such whitespace is ignored by the selected collation.

This function can be used for processing space-separated attribute values (for example, the XHTML and DITA class attribute), where one often needs to test for the presence of a single token in a space-separated list. The function is designed to work both when the attribute has been validated against an XSD list type, and when it appears as a single untyped string. It differs from the HTML 5 definition in that HTML 5 recognizes form feed (x0C) as a separator. To reproduce the HTML token matching behavior, the HTML ASCII case-insensitive collation should be used: see 5.3.4 The HTML ASCII Case-Insensitive Collation.

Examples

The expression fn:contains-token("red green blue ", "red") returns true().

The expression fn:contains-token(("red", "green", "blue"), " red ") returns true().

The expression fn:contains-token("red, green, blue", "red") returns false().

The expression fn:contains-token("red green blue", "RED", "http://www.w3.org/2005/xpath-functions/collation/html-ascii-case-insensitive") returns true().

5.4 Functions on string values

The following functions are defined on values of type xs:string and types derived from it.

Function Meaning
fn:concat Returns the concatenation of the string values of the arguments.
fn:string-join Returns a string created by concatenating the items in a sequence, with a defined separator between adjacent items.
fn:substring Returns the portion of the value of $sourceString beginning at the position indicated by the value of $start and continuing for the number of ·characters· indicated by the value of $length.
fn:string-length Returns the number of ·characters· in a string.
fn:normalize-space Returns the value of $arg with leading and trailing whitespace removed, and sequences of internal whitespace reduced to a single space character.
fn:normalize-unicode Returns the value of $arg after applying Unicode normalization.
fn:upper-case Converts a string to upper case.
fn:lower-case Converts a string to lower case.
fn:translate Returns the value of $arg modified by replacing or removing individual characters.

Notes:

When the above operators and functions are applied to datatypes derived from xs:string, they are guaranteed to return values that are instances of xs:string, but the value might or might not be an instance of the particular subtype of xs:string to which they were applied.

The strings returned by fn:concat and fn:string-join are not guaranteed to be normalized. But see note in fn:concat.

5.4.1 fn:concat

Summary

Returns the concatenation of the string values of the arguments.

Operator Mapping

The two-argument form of this function defines the semantics of the "||" operator.

Signature
fn:concat( $arg1  as xs:anyAtomicType?,
$arg2  as xs:anyAtomicType?,
... ) as xs:string
Properties

This function is ·deterministic·, ·context-independent·, and ·focus-independent·.

Rules

This function accepts two or more xs:anyAtomicType arguments and casts each one to xs:string. The function returns the xs:string that is the concatenation of the values of its arguments after conversion. If any argument is the empty sequence, that argument is treated as the zero-length string.

The fn:concat function is specified to allow two or more arguments, which are concatenated together. This is the only function specified in this document that allows a variable number of arguments. This capability is retained for compatibility with [XML Path Language (XPath) Version 1.0].

Notes

As mentioned in 5.1 String types Unicode normalization is not automatically applied to the result of fn:concat. If a normalized result is required, fn:normalize-unicode can be applied to the xs:string returned by fn:concat. The following XQuery:

let $v1 := "I plan to go to Mu"
let $v2 := "?nchen in September"
return concat($v1, $v2)

where the "?" represents either the actual Unicode character COMBINING DIARESIS (Unicode codepoint U+0308) or "&#x0308;", will return:

"I plan to go to Mu?nchen in September"

where the "?" represents either the actual Unicode character COMBINING DIARESIS (Unicode codepoint U+0308) or "&#x0308;". It is worth noting that the returned value is not normalized in NFC; however, it is normalized in NFD.

However, the following XQuery:

let $v1 := "I plan to go to Mu"
let $v2 := "?nchen in September"
return normalize-unicode(concat($v1, $v2))

where the "?" represents either the actual Unicode character COMBINING DIARESIS (Unicode codepoint U+0308) or "&#x0308;", will return:

"I plan to go to München in September"

This returned result is normalized in NFC.

Examples

The expression fn:concat('un', 'grateful') returns "ungrateful".

The expression fn:concat('Thy ', (), 'old ', "groans", "", ' ring', ' yet', ' in', ' my', ' ancient',' ears.') returns "Thy old groans ring yet in my ancient ears.".

The expression fn:concat('Ciao!',()) returns "Ciao!".

The expression fn:concat('Ingratitude, ', 'thou ', 'marble-hearted', ' fiend!') returns "Ingratitude, thou marble-hearted fiend!".

The expression fn:concat(01, 02, 03, 04, true()) returns "1234true".

The expression 10 || '/' || 6 returns "10/6".

5.4.2 fn:string-join

Summary

Returns a string created by concatenating the items in a sequence, with a defined separator between adjacent items.

Signatures
fn:string-join($arg1 as xs:anyAtomicType*) as xs:string
fn:string-join($arg1 as xs:anyAtomicType*, $arg2 as xs:string) as xs:string
Properties

This function is ·deterministic·, ·context-independent·, and ·focus-independent·.

Rules

The effect of calling the single-argument version of this function is the same as calling the two-argument version with $arg2 set to a zero-length string.

The function returns an xs:string created by casting each item in the sequence $arg1 to an xs:string, and then concatenating the result strings in order, using the value of $arg2 as a separator between adjacent strings. If the value of $arg2 is the zero-length string, then the members of $arg1 are concatenated without a separator.

Notes

If the value of $arg1 is the empty sequence, the function returns the zero-length string.

Examples

The expression fn:string-join(1 to 9) returns "123456789".

The expression fn:string-join(('Now', 'is', 'the', 'time', '...'), ' ') returns "Now is the time ...".

The expression fn:string-join(('Blow, ', 'blow, ', 'thou ', 'winter ', 'wind!'), '') returns "Blow, blow, thou winter wind!".

The expression fn:string-join((), 'separator') returns "".

The expression fn:string-join(1 to 5, ', ') returns "1, 2, 3, 4, 5".

let $doc := <doc>
  <chap>
    <section xml:id="xyz"/>
  </chap>
</doc>

The expression $doc//@xml:id ! fn:string-join((node-name(), '="', ., '"')) returns 'xml:id="xyz"'.

The expression $doc//section ! fn:string-join(ancestor-or-self::*/name(), '/') returns "doc/chap/section".

5.4.3 fn:substring

Summary

Returns the portion of the value of $sourceString beginning at the position indicated by the value of $start and continuing for the number of ·characters· indicated by the value of $length.

Signatures
fn:substring($sourceString as xs:string?, $start as xs:double) as xs:string
fn:substring( $sourceString  as xs:string?,
$start  as xs:double,
$length  as xs:double) as xs:string
Properties

This function is ·deterministic·, ·context-independent·, and ·focus-independent·.

Rules

If the value of $sourceString is the empty sequence, the function returns the zero-length string.

Otherwise, the function returns a string comprising those ·characters· of $sourceString whose index position (counting from one) is greater than or equal to the value of $start (rounded to an integer), and (if $length is specified) less than the sum of $start and $length (both rounded to integers).

The characters returned do not extend beyond $sourceString. If $start is zero or negative, only those characters in positions greater than zero are returned.

More specifically, the three argument version of the function returns the characters in $sourceString whose position $p satisfies:

fn:round($start) <= $p and $p < fn:round($start) + fn:round($length)

The two argument version of the function assumes that $length is infinite and thus returns the ·characters· in $sourceString whose position $p satisfies:

fn:round($start) <= $p

In the above computations, the rules for op:numeric-less-than and op:numeric-greater-than apply.

Notes

The first character of a string is located at position 1, not position 0.

The second and third arguments allow xs:double values (rather than requiring xs:integer) in order to achieve compatibility with XPath 1.0.

A surrogate pair counts as one character, not two.

The consequences of supplying values such as NaN or positive or negative infinity for the $start or $length arguments follow from the above rules, and are not always intuitive.

Examples

The expression fn:substring("motor car", 6) returns " car". (Characters starting at position 6 to the end of $sourceString are selected.)

The expression fn:substring("metadata", 4, 3) returns "ada". (Characters at positions greater than or equal to 4 and less than 7 are selected.)

The expression fn:substring("12345", 1.5, 2.6) returns "234". (Characters at positions greater than or equal to 2 and less than 5 are selected.)

The expression fn:substring("12345", 0, 3) returns "12". (Characters at positions greater than or equal to 0 and less than 3 are selected. Since the first position is 1, these are the characters at positions 1 and 2.)

The expression fn:substring("12345", 5, -3) returns "". (Characters at positions greater than or equal to 5 and less than 2 are selected.)

The expression fn:substring("12345", -3, 5) returns "1". (Characters at positions greater than or equal to -3 and less than 2 are selected. Since the first position is 1, this is the character at position 1.)

The expression fn:substring("12345", 0 div 0E0, 3) returns "". (Since 0 div 0E0 returns NaN, and NaN compared to any other number returns false, no characters are selected.)

The expression fn:substring("12345", 1, 0 div 0E0) returns "". (As above.)

The expression fn:substring((), 1, 3) returns "".

The expression fn:substring("12345", -42, 1 div 0E0) returns "12345". (Characters at positions greater than or equal to -42 and less than INF are selected.)

The expression fn:substring("12345", -1 div 0E0, 1 div 0E0) returns "". (Since the value of -INF + INF is NaN, no characters are selected.)

5.4.4 fn:string-length

Summary

Returns the number of ·characters· in a string.

Signatures
fn:string-length() as xs:integer
fn:string-length($arg as xs:string?) as xs:integer
Properties

The zero-argument form of this function is ·deterministic·, ·context-dependent·, and ·focus-dependent·.

The one-argument form of this function is ·deterministic·, ·context-independent·, and ·focus-independent·.

Rules

The function returns an xs:integer equal to the length in ·characters· of the value of $arg.

Calling the zero-argument version of the function is equivalent to calling fn:string-length(fn:string(.)).

If the value of $arg is the empty sequence, the function returns the xs:integer value zero (0).

Error Conditions

If $arg is not specified and the context item is absentDM31, a dynamic error is raised: [err:XPDY0002]XP31.

Notes

Unlike some programming languages, a ·codepoint· greater than 65535 counts as one character, not two.

There are situations where fn:string-length() has a different effect from fn:string-length(.). For example, if the context item is an attribute node typed as an xs:integer with the string value 000001, then fn:string-length() returns 6 (the length of the string value of the node), while fn:string-length(.) raises a type error (because the result of atomization is not an xs:string).

Examples

The expression fn:string-length("Harp not on that string, madam; that is past.") returns 45.

The expression fn:string-length(()) returns 0.

5.4.5 fn:normalize-space

Summary

Returns the value of $arg with leading and trailing whitespace removed, and sequences of internal whitespace reduced to a single space character.

Signatures
fn:normalize-space() as xs:string
fn:normalize-space($arg as xs:string?) as xs:string
Properties

The zero-argument form of this function is ·deterministic·, ·context-dependent·, and ·focus-dependent·.

The one-argument form of this function is ·deterministic·, ·context-independent·, and ·focus-independent·.

Rules

If the value of $arg is the empty sequence, the function returns the zero-length string.

The function returns a string constructed by stripping leading and trailing whitespace from the value of $arg, and replacing sequences of one or more adjacent whitespace characters with a single space, #x20.

The whitespace characters are defined in the metasymbol S (Production 3) of [Extensible Markup Language (XML) 1.0 (Fifth Edition)].

If no argument is supplied, then $arg defaults to the string value (calculated using fn:string) of the context item (.).

Error Conditions

If no argument is supplied and the context item is absentDM31 then a dynamic error is raised: [err:XPDY0002]XP31.

Notes

The definition of whitespace is unchanged in [Extensible Markup Language (XML) 1.1 Recommendation]. It is repeated here for convenience:

S ::= (#x20 | #x9 | #xD | #xA)+

Examples

The expression fn:normalize-space(" The    wealthy curled darlings                                         of    our    nation. ") returns "The wealthy curled darlings of our nation.".

The expression fn:normalize-space(()) returns "".

5.4.6 fn:normalize-unicode

Summary

Returns the value of $arg after applying Unicode normalization.

Signatures
fn:normalize-unicode($arg as xs:string?) as xs:string
fn:normalize-unicode( $arg  as xs:string?,
$normalizationForm  as xs:string) as xs:string
Properties

This function is ·deterministic·, ·context-independent·, and ·focus-independent·.

Rules

If the value of $arg is the empty sequence, the function returns the zero-length string.

If the single-argument version of the function is used, the result is the same as calling the two-argument version with $normalizationForm set to the string "NFC".

Otherwise, the function returns the value of $arg normalized according to the rules of the normalization form identified by the value of $normalizationForm.

The effective value of $normalizationForm is the value of the expression fn:upper-case(fn:normalize-space($normalizationForm)).

  • If the effective value of $normalizationForm is "NFC", then the function returns the value of $arg converted to Unicode Normalization Form C (NFC).

  • If the effective value of $normalizationForm is "NFD", then the function returns the value of $arg converted to Unicode Normalization Form D (NFD).

  • If the effective value of $normalizationForm is "NFKC", then the function returns the value of $arg in Unicode Normalization Form KC (NFKC).

  • If the effective value of $normalizationForm is "NFKD", then the function returns the value of $arg converted to Unicode Normalization Form KD (NFKD).

  • If the effective value of $normalizationForm is "FULLY-NORMALIZED", then the function returns the value of $arg converted to fully normalized form.

  • If the effective value of $normalizationForm is the zero-length string, no normalization is performed and $arg is returned.

Normalization forms NFC, NFD, NFKC, and NFKD, and the algorithms to be used for converting a string to each of these forms, are defined in [UAX #15].

The motivation for normalization form FULLY-NORMALIZED is explained in [Character Model for the World Wide Web 1.0: Normalization]. However, as that specification did not progress beyond working draft status, the normative specification is as follows:

  • A string is fully-normalized if (a) it is in normalization form NFC as defined in [UAX #15], and (b) it does not start with a composing character.

  • A composing character is a character that is one or both of the following:

    • the second character in the canonical decomposition mapping of some character that is not listed in the Composition Exclusion Table defined in [UAX #15];

    • of non-zero canonical combining class (as defined in [The Unicode Standard]).

  • A string is converted to FULLY-NORMALIZED form as follows:

    • if the first character in the string is a composing character, prepend a single space (x20);

    • convert the resulting string to normalization form NFC.

Conforming implementations must support normalization form "NFC" and may support normalization forms "NFD", "NFKC", "NFKD", and "FULLY-NORMALIZED". They may also support other normalization forms with ·implementation-defined· semantics.

It is ·implementation-defined· which version of Unicode (and therefore, of the normalization algorithms and their underlying data) is supported by the implementation. See [UAX #15] for details of the stability policy regarding changes to the normalization rules in future versions of Unicode. If the input string contains codepoints that are unassigned in the relevant version of Unicode, or for which no normalization rules are defined, the fn:normalize-unicode function leaves such codepoints unchanged. If the implementation supports the requested normalization form then it must be able to handle every input string without raising an error.

Error Conditions

A dynamic error is raised [err:FOCH0003] if the effective value of the $normalizationForm argument is not one of the values supported by the implementation.

5.4.7 fn:upper-case

Summary

Converts a string to upper case.

Signature
fn:upper-case($arg as xs:string?) as xs:string
Properties

This function is ·deterministic·, ·context-independent·, and ·focus-independent·.

Rules

If the value of $arg is the empty sequence, the zero-length string is returned.

Otherwise, the function returns the value of $arg after translating every ·character· to its upper-case correspondent as defined in the appropriate case mappings section in the Unicode standard [The Unicode Standard]. For versions of Unicode beginning with the 2.1.8 update, only locale-insensitive case mappings should be applied. Beginning with version 3.2.0 (and likely future versions) of Unicode, precise mappings are described in default case operations, which are full case mappings in the absence of tailoring for particular languages and environments. Every lower-case character that does not have an upper-case correspondent, as well as every upper-case character, is included in the returned value in its original form.

Notes

Case mappings may change the length of a string. In general, the fn:upper-case and fn:lower-case functions are not inverses of each other: fn:lower-case(fn:upper-case($arg)) is not guaranteed to return $arg, nor is fn:upper-case(fn:lower-case($arg)). The Latin small letter dotless i (as used in Turkish) is perhaps the most prominent lower-case letter which will not round-trip. The Latin capital letter i with dot above is the most prominent upper-case letter which will not round trip; there are others, such as Latin capital letter Sharp S (#1E9E) which was introduced in Unicode 5.1.

These functions may not always be linguistically appropriate (e.g. Turkish i without dot) or appropriate for the application (e.g. titlecase). In cases such as Turkish, a simple translation should be used first.

Because the function is not sensitive to locale, results will not always match user expectations. In Quebec, for example, the standard uppercase equivalent of "è" is "È", while in metropolitan France it is more commonly "E"; only one of these is supported by the functions as defined.

Many characters of class Ll lack uppercase equivalents in the Unicode case mapping tables; many characters of class Lu lack lowercase equivalents.

Examples

The expression fn:upper-case("abCd0") returns "ABCD0".

5.4.8 fn:lower-case

Summary

Converts a string to lower case.

Signature
fn:lower-case($arg as xs:string?) as xs:string
Properties

This function is ·deterministic·, ·context-independent·, and ·focus-independent·.

Rules

If the value of $arg is the empty sequence, the zero-length string is returned.

Otherwise, the function returns the value of $arg after translating every ·character· to its lower-case correspondent as defined in the appropriate case mappings section in the Unicode standard [The Unicode Standard]. For versions of Unicode beginning with the 2.1.8 update, only locale-insensitive case mappings should be applied. Beginning with version 3.2.0 (and likely future versions) of Unicode, precise mappings are described in default case operations, which are full case mappings in the absence of tailoring for particular languages and environments. Every upper-case character that does not have a lower-case correspondent, as well as every lower-case character, is included in the returned value in its original form.

Notes

Case mappings may change the length of a string. In general, the fn:upper-case and fn:lower-case functions are not inverses of each other: fn:lower-case(fn:upper-case($arg)) is not guaranteed to return $arg, nor is fn:upper-case(fn:lower-case($arg)). The Latin small letter dotless i (as used in Turkish) is perhaps the most prominent lower-case letter which will not round-trip. The Latin capital letter i with dot above is the most prominent upper-case letter which will not round trip; there are others, such as Latin capital letter Sharp S (#1E9E) which was introduced in Unicode 5.1.

These functions may not always be linguistically appropriate (e.g. Turkish i without dot) or appropriate for the application (e.g. titlecase). In cases such as Turkish, a simple translation should be used first.

Because the function is not sensitive to locale, results will not always match user expectations. In Quebec, for example, the standard uppercase equivalent of "è" is "È", while in metropolitan France it is more commonly "E"; only one of these is supported by the functions as defined.

Many characters of class Ll lack uppercase equivalents in the Unicode case mapping tables; many characters of class Lu lack lowercase equivalents.

Examples

The expression fn:lower-case("ABc!D") returns "abc!d".

5.4.9 fn:translate

Summary

Returns the value of $arg modified by replacing or removing individual characters.

Signature
fn:translate( $arg  as xs:string?,
$mapString  as xs:string,
$transString  as xs:string) as xs:string
Properties

This function is ·deterministic·, ·context-independent·, and ·focus-independent·.

Rules

If the value of $arg is the empty sequence, the function returns the zero-length string.

Otherwise, the function returns a result string constructed by processing each ·character· in the value of $arg, in order, according to the following rules:

  1. If the character does not appear in the value of $mapString then it is added to the result string unchanged.

  2. If the character first appears in the value of $mapString at some position M, where the value of $transString is M or more characters in length, then the character at position M in $transString is added to the result string.

  3. If the character first appears in the value of $mapString at some position M, where the value of $transString is less than M characters in length, then the character is omitted from the result string.

Notes

If $mapString is the zero-length string then the function returns $arg unchanged.

If a character occurs more than once in $mapString, then the first occurrence determines the action taken.

If $transString is longer than $mapString, the excess characters are ignored.

Examples

The expression fn:translate("bar","abc","ABC") returns "BAr".

The expression fn:translate("--aaa--","abc-","ABC") returns "AAA".

The expression fn:translate("abcdabc", "abc", "AB") returns "ABdAB".

5.5 Functions based on substring matching

The functions described in the section examine a string $arg1 to see whether it contains another string $arg2 as a substring. The result depends on whether $arg2 is a substring of $arg1, and if so, on the range of ·characters· in $arg1 which $arg2 matches.

When the ·Unicode codepoint collation· is used, this simply involves determining whether $arg1 contains a contiguous sequence of characters whose ·codepoints· are the same, one for one, with the codepoints of the characters in $arg2.

When a collation is specified, the rules are more complex.

All collations support the capability of deciding whether two ·strings· are considered equal, and if not, which of the strings should be regarded as preceding the other. For functions such as fn:compare, this is all that is required. For other functions, such as fn:contains, the collation needs to support an additional property: it must be able to decompose the string into a sequence of collation units, each unit consisting of one or more characters, such that two strings can be compared by pairwise comparison of these units. ("collation unit" is equivalent to "collation element" as defined in [UTS #10].) The string $arg1 is then considered to contain $arg2 as a substring if the sequence of collation units corresponding to $arg2 is a subsequence of the sequence of the collation units corresponding to $arg1. The characters in $arg1 that match are the characters corresponding to these collation units.

This rule may occasionally lead to surprises. For example, consider a collation that treats "Jaeger" and "Jäger" as equal. It might do this by treating "ä" as representing two collation units, in which case the expression fn:contains("Jäger", "eg") will return true. Alternatively, a collation might treat "ae" as a single collation unit, in which case the expression fn:contains("Jaeger", "eg") will return false. The results of these functions thus depend strongly on the properties of the collation that is used.

In addition, collations may specify that some collation units should be ignored during matching. If hyphen is an ignored collation unit, then fn:contains("code-point", "codepoint") will be true, and fn:contains("codepoint", "-") will also be true.

In the definitions below, we refer to the terms match and minimal match as defined in definitions DS2 and DS4 of [UTS #10]. In applying these definitions:

  • C is the collation; that is, the value of the $collation argument if specified, otherwise the default collation.

  • P is the (candidate) substring $arg2

  • Q is the (candidate) containing string $arg1

  • The boundary condition B is satisfied at the start and end of a string, and between any two characters that belong to different collation units ("collation elements" in the language of [UTS #10]). It is not satisfied between two characters that belong to the same collation unit.

It is possible to define collations that do not have the ability to decompose a string into units suitable for substring matching. An argument to a function defined in this section may be a URI that identifies a collation that is able to compare two strings, but that does not have the capability to split the string into collation units. Such a collation may cause the function to fail, or to give unexpected results or it may be rejected as an unsuitable argument. The ability to decompose strings into collation units is an ·implementation-defined· property of the collation.

Function Meaning
fn:contains Returns true if the string $arg1 contains $arg2 as a substring, taking collations into account.
fn:starts-with Returns true if the string $arg1 contains $arg2 as a leading substring, taking collations into account.
fn:ends-with Returns true if the string $arg1 contains $arg2 as a trailing substring, taking collations into account.
fn:substring-before Returns the part of $arg1 that precedes the first occurrence of $arg2, taking collations into account.
fn:substring-after Returns the part of $arg1 that follows the first occurrence of $arg2, taking collations into account.

5.5.1 fn:contains

Summary

Returns true if the string $arg1 contains $arg2 as a substring, taking collations into account.

Signatures
fn:contains($arg1 as xs:string?, $arg2 as xs:string?) as xs:boolean
fn:contains( $arg1  as xs:string?,
$arg2  as xs:string?,
$collation  as xs:string) as xs:boolean
Properties

The two-argument form of this function is ·deterministic·, ·context-dependent·, and ·focus-independent·. It depends on collations.

The three-argument form of this function is ·deterministic·, ·context-dependent·, and ·focus-independent·. It depends on collations, and static base URI.

Rules

If the value of $arg1 or $arg2 is the empty sequence, or contains only ignorable collation units, it is interpreted as the zero-length string.

If the value of $arg2 is the zero-length string, then the function returns true.

If the value of $arg1 is the zero-length string, the function returns false.

The collation used by this function is determined according to the rules in 5.3.5 Choosing a collation.

The function returns an xs:boolean indicating whether or not the value of $arg1 contains (at the beginning, at the end, or anywhere within) at least one sequence of collation units that provides a minimal match to the collation units in the value of $arg2, according to the collation that is used.

Note:

Minimal match is defined in [UTS #10].

Error Conditions

A dynamic error may be raised [err:FOCH0004] if the specified collation does not support collation units.

Examples

The collation used in these examples, http://example.com/CollationA is a collation in which both "-" and "*" are ignorable collation units.

"Ignorable collation unit" is equivalent to "ignorable collation element" in [UTS #10].

The expression fn:contains ( "tattoo", "t") returns true().

The expression fn:contains ( "tattoo", "ttt") returns false().

The expression fn:contains ( "", ()) returns true(). (The first rule is applied, followed by the second rule.)

The expression fn:contains ( "abcdefghi", "-d-e-f-", "http://www.w3.org/2013/collation/UCA?lang=en;alternate=blanked;strength=primary") returns true().

The expression fn:contains ( "a*b*c*d*e*f*g*h*i*", "d-ef-", "http://www.w3.org/2013/collation/UCA?lang=en;alternate=blanked;strength=primary") returns true().

The expression fn:contains ( "abcd***e---f*--*ghi", "def", "http://www.w3.org/2013/collation/UCA?lang=en;alternate=blanked;strength=primary") returns true().

The expression fn:contains ( (), "--***-*---", "http://www.w3.org/2013/collation/UCA?lang=en;alternate=blanked;strength=primary") returns true(). (The second argument contains only ignorable collation units and is equivalent to the zero-length string.)

5.5.2 fn:starts-with

Summary

Returns true if the string $arg1 contains $arg2 as a leading substring, taking collations into account.

Signatures
fn:starts-with($arg1 as xs:string?, $arg2 as xs:string?) as xs:boolean
fn:starts-with( $arg1  as xs:string?,
$arg2  as xs:string?,
$collation  as xs:string) as xs:boolean
Properties

The two-argument form of this function is ·deterministic·, ·context-dependent·, and ·focus-independent·. It depends on collations.

The three-argument form of this function is ·deterministic·, ·context-dependent·, and ·focus-independent·. It depends on collations, and static base URI.

Rules

If the value of $arg1 or $arg2 is the empty sequence, or contains only ignorable collation units, it is interpreted as the zero-length string.

If the value of $arg2 is the zero-length string, then the function returns true. If the value of $arg1 is the zero-length string and the value of $arg2 is not the zero-length string, then the function returns false.

The collation used by this function is determined according to the rules in 5.3.5 Choosing a collation.

The function returns an xs:boolean indicating whether or not the value of $arg1 starts with a sequence of collation units that provides a match to the collation units of $arg2 according to the collation that is used.

Note:

Match is defined in [UTS #10].

Error Conditions

A dynamic error may be raised [err:FOCH0004] if the specified collation does not support collation units.

Examples

The collation used in these examples, http://example.com/CollationA is a collation in which both "-" and "*" are ignorable collation units.

"Ignorable collation unit" is equivalent to "ignorable collation element" in [UTS #10].

The expression fn:starts-with("tattoo", "tat") returns true().

The expression fn:starts-with ( "tattoo", "att") returns false().

The expression fn:starts-with ((), ()) returns true().

The expression fn:starts-with ( "abcdefghi", "-a-b-c-", "http://www.w3.org/2013/collation/UCA?lang=en;alternate=blanked;strength=primary") returns true().

The expression fn:starts-with ( "a*b*c*d*e*f*g*h*i*", "a-bc-", "http://www.w3.org/2013/collation/UCA?lang=en;alternate=blanked;strength=primary") returns true().

The expression fn:starts-with ( "abcd***e---f*--*ghi", "abcdef", "http://www.w3.org/2013/collation/UCA?lang=en;alternate=blanked;strength=primary") returns true().

The expression fn:starts-with ( (), "--***-*---", "http://www.w3.org/2013/collation/UCA?lang=en;alternate=blanked;strength=primary") returns true(). (The second argument contains only ignorable collation units and is equivalent to the zero-length string.)

The expression fn:starts-with ( "-abcdefghi", "-abc", "http://www.w3.org/2013/collation/UCA?lang=en;alternate=blanked;strength=primary") returns true().

5.5.3 fn:ends-with

Summary

Returns true if the string $arg1 contains $arg2 as a trailing substring, taking collations into account.

Signatures
fn:ends-with($arg1 as xs:string?, $arg2 as xs:string?) as xs:boolean
fn:ends-with( $arg1  as xs:string?,
$arg2  as xs:string?,
$collation  as xs:string) as xs:boolean
Properties

The two-argument form of this function is ·deterministic·, ·context-dependent·, and ·focus-independent·. It depends on collations.

The three-argument form of this function is ·deterministic·, ·context-dependent·, and ·focus-independent·. It depends on collations, and static base URI.

Rules

If the value of $arg1 or $arg2 is the empty sequence, or contains only ignorable collation units, it is interpreted as the zero-length string.

If the value of $arg2 is the zero-length string, then the function returns true. If the value of $arg1 is the zero-length string and the value of $arg2 is not the zero-length string, then the function returns false.

The collation used by this function is determined according to the rules in 5.3.5 Choosing a collation.

The function returns an xs:boolean indicating whether or not the value of $arg1 ends with a sequence of collation units that provides a match to the collation units of $arg2 according to the collation that is used.

Note:

Match is defined in [UTS #10].

Error Conditions

A dynamic error may be raised [err:FOCH0004] if the specified collation does not support collation units.

Examples

The collation used in these examples, http://example.com/CollationA is a collation in which both "-" and "*" are ignorable collation units.

"Ignorable collation unit" is equivalent to "ignorable collation element" in [UTS #10].

The expression fn:ends-with ( "tattoo", "tattoo") returns true().

The expression fn:ends-with ( "tattoo", "atto") returns false().

The expression fn:ends-with ((), ()) returns true().

The expression fn:ends-with ( "abcdefghi", "-g-h-i-", "http://www.w3.org/2013/collation/UCA?lang=en;alternate=blanked;strength=primary") returns true().

The expression fn:ends-with ( "abcd***e---f*--*ghi", "defghi", "http://www.w3.org/2013/collation/UCA?lang=en;alternate=blanked;strength=primary") returns true().

The expression fn:ends-with ( "abcd***e---f*--*ghi", "defghi", "http://www.w3.org/2013/collation/UCA?lang=en;alternate=blanked;strength=primary") returns true().

The expression fn:ends-with ( (), "--***-*---", "http://www.w3.org/2013/collation/UCA?lang=en;alternate=blanked;strength=primary") returns true(). (The second argument contains only ignorable collation units and is equivalent to the zero-length string.)

The expression fn:ends-with ( "abcdefghi", "ghi-", "http://www.w3.org/2013/collation/UCA?lang=en;alternate=blanked;strength=primary") returns true().

5.5.4 fn:substring-before

Summary

Returns the part of $arg1 that precedes the first occurrence of $arg2, taking collations into account.

Signatures
fn:substring-before($arg1 as xs:string?, $arg2 as xs:string?) as xs:string
fn:substring-before( $arg1  as xs:string?,
$arg2  as xs:string?,
$collation  as xs:string) as xs:string
Properties

The two-argument form of this function is ·deterministic·, ·context-dependent·, and ·focus-independent·. It depends on collations.

The three-argument form of this function is ·deterministic·, ·context-dependent·, and ·focus-independent·. It depends on collations, and static base URI.

Rules

If the value of $arg1 or $arg2 is the empty sequence, or contains only ignorable collation units, it is interpreted as the zero-length string.

If the value of $arg2 is the zero-length string, then the function returns the zero-length string.

If the value of $arg1 does not contain a string that is equal to the value of $arg2, then the function returns the zero-length string.

The collation used by this function is determined according to the rules in 5.3.5 Choosing a collation.

The function returns the substring of the value of $arg1 that precedes in the value of $arg1 the first occurrence of a sequence of collation units that provides a minimal match to the collation units of $arg2 according to the collation that is used.

Note:

Minimal match is defined in [UTS #10].

Error Conditions

A dynamic error may be raised [err:FOCH0004] if the specified collation does not support collation units.

Examples

The collation used in these examples, http://example.com/CollationA is a collation in which both "-" and "*" are ignorable collation units.

"Ignorable collation unit" is equivalent to "ignorable collation element" in [UTS #10].

The expression fn:substring-before ( "tattoo", "attoo") returns "t".

The expression fn:substring-before ( "tattoo", "tatto") returns "".

The expression fn:substring-before ((), ()) returns "".

The expression fn:substring-before ( "abcdefghi", "--d-e-", "http://www.w3.org/2013/collation/UCA?lang=en;alternate=blanked;strength=primary") returns "abc".

The expression fn:substring-before ( "abc--d-e-fghi", "--d-e-", "http://www.w3.org/2013/collation/UCA?lang=en;alternate=blanked;strength=primary") returns "abc--".

The expression fn:substring-before ( "a*b*c*d*e*f*g*h*i*", "***cde", "http://www.w3.org/2013/collation/UCA?lang=en;alternate=blanked;strength=primary") returns "a*b*".

The expression fn:substring-before ( "Eureka!", "--***-*---", "http://www.w3.org/2013/collation/UCA?lang=en;alternate=blanked;strength=primary") returns "". (The second argument contains only ignorable collation units and is equivalent to the zero-length string.)

5.5.5 fn:substring-after

Summary

Returns the part of $arg1 that follows the first occurrence of $arg2, taking collations into account.

Signatures
fn:substring-after($arg1 as xs:string?, $arg2 as xs:string?) as xs:string
fn:substring-after( $arg1  as xs:string?,
$arg2  as xs:string?,
$collation  as xs:string) as xs:string
Properties

The two-argument form of this function is ·deterministic·, ·context-dependent·, and ·focus-independent·. It depends on collations.

The three-argument form of this function is ·deterministic·, ·context-dependent·, and ·focus-independent·. It depends on collations, and static base URI.

Rules

If the value of $arg1 or $arg2 is the empty sequence, or contains only ignorable collation units, it is interpreted as the zero-length string.

If the value of $arg2 is the zero-length string, then the function returns the value of $arg1.

If the value of $arg1 does not contain a string that is equal to the value of $arg2, then the function returns the zero-length string.

The collation used by this function is determined according to the rules in 5.3.5 Choosing a collation.

The function returns the substring of the value of $arg1 that follows in the value of $arg1 the first occurrence of a sequence of collation units that provides a minimal match to the collation units of $arg2 according to the collation that is used.

Note:

Minimal match is defined in [UTS #10].

Error Conditions

A dynamic error may be raised [err:FOCH0004] if the specified collation does not support collation units.

Examples

The collation used in these examples, http://example.com/CollationA is a collation in which both "-" and "*" are ignorable collation units.

"Ignorable collation unit" is equivalent to "ignorable collation element" in [UTS #10].

The expression fn:substring-after("tattoo", "tat") returns "too".

The expression fn:substring-after("tattoo", "tattoo") returns "".

The expression fn:substring-after((), ()) returns "".

The expression fn:substring-after("abcdefghi", "--d-e-", "http://www.w3.org/2013/collation/UCA?lang=en;alternate=blanked;strength=primary") returns "fghi".

The expression fn:substring-after("abc--d-e-fghi", "--d-e-", "http://www.w3.org/2013/collation/UCA?lang=en;alternate=blanked;strength=primary") returns "-fghi".

The expression fn:substring-after ( "a*b*c*d*e*f*g*h*i*", "***cde***", "http://www.w3.org/2013/collation/UCA?lang=en;alternate=blanked;strength=primary") returns "*f*g*h*i*".

The expression fn:substring-after ( "Eureka!", "--***-*---", "http://www.w3.org/2013/collation/UCA?lang=en;alternate=blanked;strength=primary") returns "Eureka!". (The second argument contains only ignorable collation units and is equivalent to the zero-length string.)

5.6 String functions that use regular expressions

The three functions described in this section make use of a regular expression syntax for pattern matching. This is described below.

Function Meaning
fn:matches Returns true if the supplied string matches a given regular expression.
fn:replace Returns a string produced from the input string by replacing any substrings that match a given regular expression with a supplied replacement string.
fn:tokenize Returns a sequence of strings constructed by splitting the input wherever a separator is found; the separator is any substring that matches a given regular expression.
fn:analyze-string Analyzes a string using a regular expression, returning an XML structure that identifies which parts of the input string matched or failed to match the regular expression, and in the case of matched substrings, which substrings matched each capturing group in the regular expression.

5.6.1 Regular expression syntax

The regular expression syntax used by these functions is defined in terms of the regular expression syntax specified in XML Schema (see [XML Schema Part 2: Datatypes Second Edition]), which in turn is based on the established conventions of languages such as Perl. However, because XML Schema uses regular expressions only for validity checking, it omits some facilities that are widely-used with languages such as Perl. This section, therefore, describes extensions to the XML Schema regular expressions syntax that reinstate these capabilities.

Note:

It is recommended that implementers consult [UTS #18] for information on using regular expression processing on Unicode characters.

The regular expression syntax and semantics are identical to those defined in [XML Schema Part 2: Datatypes Second Edition] with the additions described in the following sub-sections.

Note:

In [Schema 1.1 Part 2] there are no substantive technical changes to the syntax or semantics of regular expressions relative to XSD 1.0, but a number of errors and ambiguities have been resolved. For example, the rules for the interpretation of hyphens within square brackets in a regular expression have been clarified; and the semantics of regular expressions are no longer tied to a specific version of Unicode.

Implementers, even in cases where XSD 1.1 is not supported, are advised to consult the XSD 1.1 regular expression specification for guidance on how to handle cases where the XSD 1.0 specification is unclear or inconsistent.

5.6.1.1 Matching the Start and End of the String

Two meta-characters, ^ and $ are added. By default, the meta-character ^ matches the start of the entire string, while $ matches the end of the entire string. In multi-line mode, ^ matches the start of any line (that is, the start of the entire string, and the position immediately after a newline character), while $ matches the end of any line (that is, the end of the entire string, and the position immediately before a newline character). Newline here means the character #x0A only.

This means that the production in [XML Schema Part 2: Datatypes Second Edition]:

[10] Char ::= [^.\?*+()|#x5B#x5D]

is modified to read:

[10] Char ::= [^.\?*+{}()|^$#x5B#x5D]

The XSD 1.1 grammar for regular expressions uses the same production rule, but renumbered and renamed [73] NormalChar; it is affected in the same way.

The characters #x5B and #x5D correspond to "[" and "]" respectively.

Note:

The definition of Char (production [10]) in [XML Schema Part 2: Datatypes Second Edition] has a known error in which it omits the left brace ("{") and right brace ("}"). That error is corrected here.

The following production:

[11] charClass ::= charClassEsc | charClassExpr | WildCardEsc

is modified to read:

[11] charClass ::= charClassEsc | charClassExpr | WildCardEsc | "^" | "$"

Using XSD 1.1 as the baseline the equivalent is to change the production:

[74] charClass ::= SingleCharEsc | charClassEsc | charClassExpr | WildCardEsc

to read:

[74] charClass ::= SingleCharEsc | charClassEsc | charClassExpr | WildCardEsc | "^" | "$"

Single character escapes are extended to allow the $ character to be escaped. The following production is changed:

[24]SingleCharEsc ::= '\' [nrt\|.?*+(){}#x2D#x5B#x5D#x5E]

to

[24]SingleCharEsc ::= '\' [nrt\|.?*+(){}$#x2D#x5B#x5D#x5E]

(In the XSD 1.1 version of the regular expression grammar, the production rule for SingleCharEsc is unchanged, but is renumbered [84])

5.6.1.2 Reluctant Quantifiers

Reluctant quantifiers are supported. They are indicated by a ? following a quantifier. Specifically:

  • X?? matches X, once or not at all

  • X*? matches X, zero or more times

  • X+? matches X, one or more times

  • X{n}? matches X, exactly n times

  • X{n,}? matches X, at least n times

  • X{n,m}? matches X, at least n times, but not more than m times

The effect of these quantifiers is that the regular expression matches the shortest possible substring consistent with the match as a whole succeeding. Without the ? , the regular expression matches the longest possible substring.

To achieve this, the production in [XML Schema Part 2: Datatypes Second Edition]:

[4] quantifier ::= [?*+] | ( '{' quantity '}' )

is changed to:

[4] quantifier ::= ( [?*+] | ( '{' quantity '}' ) ) '?'?

(In the XSD 1.1 version of the regular expression grammar, this rule is unchanged, but is renumbered [67])

Note:

Reluctant quantifiers have no effect on the results of the boolean fn:matches function, since this function is only interested in discovering whether a match exists, and not where it exists.

5.6.1.3 Captured Sub-Expressions

Sub-expressions (groups) within the regular expression are recognized. The regular expression syntax defined by [XML Schema Part 2: Datatypes Second Edition] allows a regular expression to contain parenthesized sub-expressions, but attaches no special significance to them. Some operations associated with regular expressions (for example, back-references, and the fn:replace function) allow access to the parts of the input string that matched a sub-expression (called captured substrings).

[Definition] A left parenthesis is recognized as a capturing left parenthesis provided it is not immediately followed by ?: (see below), is not within a character group (square brackets), and is not escaped with a backslash. The sub-expression enclosed by a capturing left parenthesis and its matching right parenthesis is referred to as a capturing sub-expression.

More specifically, the ·capturing sub-expression· enclosed by the Nth capturing left parenthesis within the regular expression (determined by its character position in left-to-right order, and counting from one) is referred to as the Nth capturing sub-expression.

For example, in the regular expression A(BC(?:D(EF(GH[()])))), the string matched by the sub-expression BC(?:D(EF(GH[()]))) is capturing sub-expression 1, the string matched by EF(GH[()]) is capturing sub-expression 2, and the string matched by GH[()] is capturing sub-expression 3.

When, in the course of evaluating a regular expression, a particular substring of the input matches a capturing sub-expression, that substring becomes available as a captured substring. The string matched by the Nth capturing sub-expression is referred to as the Nth captured substring. By convention, the substring captured by the entire regular expression is treated as captured substring 0 (zero).

When a ·capturing sub-expression· is matched more than once (because it is within a construct that allows repetition), then only the last substring that it matched will be captured. Note that this rule is not sufficient in all cases to ensure an unambiguous result, especially in cases where (a) the regular expression contains nested repeating constructs, and/or (b) the repeating construct matches a zero-length string. In such cases it is implementation-dependent which substring is captured. For example given the regular expression (a*)+ and the input string "aaaa", an implementation might legitimately capture either "aaaa" or a zero length string as the content of the captured subgroup.

Parentheses that are required to group terms within the regular expression, but which are not required for capturing of substrings, can be represented using the syntax (?:xxxx). To achieve this, the production rule for atom in [XML Schema Part 2: Datatypes Second Edition] is changed to replace the alternative:

( '(' regExp ')' )

with:

( '(' '?:'? regExp ')' )

(For the new versions of the XSD 1.0 and XSD 1.1 production rules for atom, see below.)

In the absence of back-references (see below), the presence of the optional ?: has no effect on the set of strings that match the regular expression, but causes the left parenthesis not to be counted by operations (such as fn:replace and back-references) that number the capturing sub-expressions within a regular expression.

5.6.1.4 Back-References

Back-references are allowed outside a character class expression. A back-reference is an additional kind of atom. The construct \N where N is a single digit is always recognized as a back-reference; if this is followed by further digits, these digits are taken to be part of the back-reference if and only if the resulting number NN is such that the back-reference is preceded by the opening parenthesis of the NNth capturing left parenthesis. The regular expression is invalid if a back-reference refers to a capturing sub-expression that does not exist or whose closing right parenthesis occurs after the back-reference.

A back-reference with number N matches a string that is the same as the value of the Nth captured substring.

For example, the regular expression ('|").*\1 matches a sequence of characters delimited either by an apostrophe at the start and end, or by a quotation mark at the start and end.

If no string has been matched by the Nth capturing sub-expression, the back-reference is interpreted as matching a zero-length string.

Combining this change with the introduction of non-capturing groups (see above), back-references change the following production:

[9] atom ::= Char | charClass | ( '(' regExp ')' )

to

[9] atom ::= Char | charClass | ( '(' '?:'? regExp ')' ) | backReference

[9a] backReference ::= "\" [1-9][0-9]*

With respect to the XSD 1.1 version of the regular expression grammar, the effect is to change:

[72] atom ::= NormalChar | charClass | ( '(' regExp ')' )

to

[72] atom ::= NormalChar | charClass | ( '(' '?:'? regExp ')' ) | backReference

[72a] backReference ::= "\" [1-9][0-9]*

Note:

Within a character class expression, \ followed by a digit is invalid. Some other regular expression languages interpret this as an octal character reference.

5.6.1.5 Unicode Block Names

A regular expression that uses a Unicode block name that is not defined in the version(s) of Unicode supported by the processor (for example \p{IsBadBlockName}) is deemed to be invalid [err:FORX0002].

Note:

XSD 1.0 does not say how this situation should be handled; XSD 1.1 says that it should be handled by treating all characters as matching.

5.6.2 Flags

All these functions provide an optional parameter, $flags, to set options for the interpretation of the regular expression. The parameter accepts a xs:string, in which individual letters are used to set options. The presence of a letter within the string indicates that the option is on; its absence indicates that the option is off. Letters may appear in any order and may be repeated. If there are characters present that are not defined here as flags, then a dynamic error is raised [err:FORX0001].

The following options are defined:

  • s: If present, the match operates in "dot-all" mode. (Perl calls this the single-line mode.) If the s flag is not specified, the meta-character . matches any character except a newline (#x0A) or carriage return (#x0D) character. In dot-all mode, the meta-character . matches any character whatsoever. Suppose the input contains "hello" and "world" on two lines. This will not be matched by the regular expression "hello.*world" unless dot-all mode is enabled.

  • m: If present, the match operates in multi-line mode. By default, the meta-character ^ matches the start of the entire string, while $ matches the end of the entire string. In multi-line mode, ^ matches the start of any line (that is, the start of the entire string, and the position immediately after a newline character other than a newline that appears as the last character in the string), while $ matches the end of any line (that is, the position immediately before a newline character, and the end of the entire string if there is no newline character at the end of the string). Newline here means the character #x0A only.

  • i: If present, the match operates in case-insensitive mode. The detailed rules are as follows. In these rules, a character C2 is considered to be a case-variant of another character C1 if the following XPath expression returns true when the two characters are considered as strings of length one, and the ·Unicode codepoint collation· is used:

    fn:lower-case(C1) eq fn:lower-case(C2) or fn:upper-case(C1) eq fn:upper-case(C2)

    Note that the case-variants of a character under this definition are always single characters.

    1. When a normal character (Char) is used as an atom, it represents the set containing that character and all its case-variants. For example, the regular expression "z" will match both "z" and "Z".

    2. A character range (production charRange in the XSD 1.0 grammar, replaced by productions charRange and singleChar in XSD 1.1) represents the set containing all the characters that it would match in the absence of the "i" flag, together with their case-variants. For example, the regular expression "[A-Z]" will match all the letters A-Z and all the letters a-z. It will also match certain other characters such as #x212A (KELVIN SIGN), since fn:lower-case("#x212A") is "k".

      This rule applies also to a character range used in a character class subtraction (charClassSub): thus [A-Z-[IO]] will match characters such as "A", "B", "a", and "b", but will not match "I", "O", "i", or "o".

      The rule also applies to a character range used as part of a negative character group: thus [^Q] will match every character except "Q" and "q" (these being the only case-variants of "Q" in Unicode).

    3. A back-reference is compared using case-blind comparison: that is, each character must either be the same as the corresponding character of the previously matched string, or must be a case-variant of that character. For example, the strings "Mum", "mom", "Dad", and "DUD" all match the regular expression "([md])[aeiou]\1" when the "i" flag is used.

    4. All other constructs are unaffected by the "i" flag. For example, "\p{Lu}" continues to match upper-case letters only.

  • x: If present, whitespace characters (#x9, #xA, #xD and #x20) in the regular expression are removed prior to matching with one exception: whitespace characters within character class expressions (charClassExpr) are not removed. This flag can be used, for example, to break up long regular expressions into readable lines.

    Examples:

    fn:matches("helloworld", "hello world", "x") returns true()

    fn:matches("helloworld", "hello[ ]world", "x") returns false()

    fn:matches("hello world", "hello\ sworld", "x") returns true()

    fn:matches("hello world", "hello world", "x") returns false()

  • q: if present, all characters in the regular expression are treated as representing themselves, not as metacharacters. In effect, every character that would normally have a special meaning in a regular expression is implicitly escaped by preceding it with a backslash.

    Furthermore, when this flag is present, the characters $ and \ have no special significance when used in the replacement string supplied to the fn:replace function.

    This flag can be used in conjunction with the i flag. If it is used together with the m, s, or x flag, that flag has no effect.

    Examples:

    fn:tokenize("12.3.5.6", ".", "q") returns ("12", "3", "5", "6")

    fn:replace("a\b\c", "\", "\\", "q") returns "a\\b\\c"

    fn:replace("a/b/c", "/", "$", "q") returns "a$b$c"

    fn:matches("abcd", ".*", "q") returns false()

    fn:matches("Mr. B. Obama", "B. OBAMA", "iq") returns true()

5.6.3 fn:matches

Summary

Returns true if the supplied string matches a given regular expression.

Signatures
fn:matches($input as xs:string?, $pattern as xs:string) as xs:boolean
fn:matches( $input  as xs:string?,
$pattern  as xs:string,
$flags  as xs:string) as xs:boolean
Properties

This function is ·deterministic·, ·context-independent·, and ·focus-independent·.

Rules

The effect of calling the first version of this function (omitting the argument $flags) is the same as the effect of calling the second version with the $flags argument set to a zero-length string. Flags are defined in 5.6.2 Flags.

If $input is the empty sequence, it is interpreted as the zero-length string.

The function returns true if $input or some substring of $input matches the regular expression supplied as $pattern. Otherwise, the function returns false. The matching rules are influenced by the value of $flags if present.

Error Conditions

A dynamic error is raised [err:FORX0002] if the value of $pattern is invalid according to the rules described in 5.6.1 Regular expression syntax.

A dynamic error is raised [err:FORX0001] if the value of $flags is invalid according to the rules described in 5.6.2 Flags.

Notes

Unless the metacharacters ^ and $ are used as anchors, the string is considered to match the pattern if any substring matches the pattern. But if anchors are used, the anchors must match the start/end of the string (in string mode), or the start/end of a line (in multi-line mode).

This is different from the behavior of patterns in [XML Schema Part 2: Datatypes Second Edition], where regular expressions are implicitly anchored.

Regular expression matching is defined on the basis of Unicode code points; it takes no account of collations.

Examples

The expression fn:matches("abracadabra", "bra") returns true().

The expression fn:matches("abracadabra", "^a.*a$") returns true().

The expression fn:matches("abracadabra", "^bra") returns false().

Given the source document:

let $poem := 
<poem author="Wilhelm Busch">
Kaum hat dies der Hahn gesehen,
Fängt er auch schon an zu krähen:
Kikeriki! Kikikerikih!!
Tak, tak, tak! - da kommen sie.
</poem>

the following function calls produce the following results, with the poem element as the context node:

The expression fn:matches($poem, "Kaum.*krähen") returns false().

The expression fn:matches($poem, "Kaum.*krähen", "s") returns true().

The expression fn:matches($poem, "^Kaum.*gesehen,$", "m") returns true().

The expression fn:matches($poem, "^Kaum.*gesehen,$") returns false().

The expression fn:matches($poem, "kiki", "i") returns true().

5.6.4 fn:replace

Summary

Returns a string produced from the input string by replacing any substrings that match a given regular expression with a supplied replacement string.

Signatures
fn:replace( $input  as xs:string?,
$pattern  as xs:string,
$replacement  as xs:string) as xs:string
fn:replace( $input  as xs:string?,
$pattern  as xs:string,
$replacement  as xs:string,
$flags  as xs:string) as xs:string
Properties

This function is ·deterministic·, ·context-independent·, and ·focus-independent·.

Rules

The effect of calling the first version of this function (omitting the argument $flags) is the same as the effect of calling the second version with the $flags argument set to a zero-length string. Flags are defined in 5.6.2 Flags.

The $flags argument is interpreted in the same manner as for the fn:matches function.

If $input is the empty sequence, it is interpreted as the zero-length string.

The function returns the xs:string that is obtained by replacing each non-overlapping substring of $input that matches the given $pattern with an occurrence of the $replacement string.

If two overlapping substrings of $input both match the $pattern, then only the first one (that is, the one whose first ·character· comes first in the $input string) is replaced.

If the q flag is present, the replacement string is used as is.

Otherwise, within the $replacement string, a variable $N may be used to refer to the substring captured by the Nth parenthesized sub-expression in the regular expression. For each match of the pattern, these variables are assigned the value of the content matched by the relevant sub-expression, and the modified replacement string is then substituted for the ·characters· in $input that matched the pattern. $0 refers to the substring captured by the regular expression as a whole.

More specifically, the rules are as follows, where S is the number of parenthesized sub-expressions in the regular expression, and N is the decimal number formed by taking all the digits that consecutively follow the $ character:

  1. If N=0, then the variable is replaced by the substring matched by the regular expression as a whole.

  2. If 1<=N<=S, then the variable is replaced by the substring captured by the Nth parenthesized sub-expression. If the Nth parenthesized sub-expression was not matched, then the variable is replaced by the zero-length string.

  3. If S<N<=9, then the variable is replaced by the zero-length string.

  4. Otherwise (if N>S and N>9), the last digit of N is taken to be a literal character to be included "as is" in the replacement string, and the rules are reapplied using the number N formed by stripping off this last digit.

For example, if the replacement string is "$23" and there are 5 substrings, the result contains the value of the substring that matches the second sub-expression, followed by the digit 3.

Unless the q flag is used, a literal $ character within the replacement string must be written as \$, and a literal \ character must be written as \\.

If two alternatives within the pattern both match at the same position in the $input, then the match that is chosen is the one matched by the first alternative. For example:

 fn:replace("abcd", "(ab)|(a)", "[1=$1][2=$2]") returns "[1=ab][2=]cd"
Error Conditions

A dynamic error is raised [err:FORX0002] if the value of $pattern is invalid according to the rules described in section 5.6.1 Regular expression syntax.

A dynamic error is raised [err:FORX0001] if the value of $flags is invalid according to the rules described in section 5.6.2 Flags.

A dynamic error is raised [err:FORX0003] if the pattern matches a zero-length string, that is, if the expression fn:matches("", $pattern, $flags) returns true. It is not an error, however, if a captured substring is zero-length.

In the absence of the q flag, a dynamic error is raised [err:FORX0004] if the value of $replacement contains a dollar sign ($) character that is not immediately followed by a digit 0-9 and not immediately preceded by a backslash (\).

In the absence of the q flag, a dynamic error is raised [err:FORX0004] if the value of $replacement contains a backslash (\) character that is not part of a \\ pair, unless it is immediately followed by a dollar sign ($) character.

Notes

If the input string contains no substring that matches the regular expression, the result of the function is a single string identical to the input string.

Examples

The expression fn:replace("abracadabra", "bra", "*") returns "a*cada*".

The expression fn:replace("abracadabra", "a.*a", "*") returns "*".

The expression fn:replace("abracadabra", "a.*?a", "*") returns "*c*bra".

The expression fn:replace("abracadabra", "a", "") returns "brcdbr".

The expression fn:replace("abracadabra", "a(.)", "a$1$1") returns "abbraccaddabbra".

The expression fn:replace("abracadabra", ".*?", "$1") raises an error, because the pattern matches the zero-length string

The expression fn:replace("AAAA", "A+", "b") returns "b".

The expression fn:replace("AAAA", "A+?", "b") returns "bbbb".

The expression fn:replace("darted", "^(.*?)d(.*)$", "$1c$2") returns "carted". (The first d is replaced.)

5.6.5 fn:tokenize

Summary

Returns a sequence of strings constructed by splitting the input wherever a separator is found; the separator is any substring that matches a given regular expression.

Signatures
fn:tokenize($input as xs:string?) as xs:string*
fn:tokenize($input as xs:string?, $pattern as xs:string) as xs:string*
fn:tokenize( $input  as xs:string?,
$pattern  as xs:string,
$flags  as xs:string) as xs:string*
Properties

This function is ·deterministic·, ·context-independent·, and ·focus-independent·.

Rules

The one-argument form of this function splits the supplied string at whitespace boundaries. More specifically, calling fn:tokenize($input) is equivalent to calling fn:tokenize(fn:normalize-space($input), ' ')) where the second argument is a single space character (x20).

The effect of calling the two-argument form of this function (omitting the argument $flags) is the same as the effect of calling the three-argument version with the $flags argument set to a zero-length string. Flags are defined in 5.6.2 Flags.

The following rules apply to the three-argument form of the function:

  • The $flags argument is interpreted in the same way as for the fn:matches function.

  • If $input is the empty sequence, or if $input is the zero-length string, the function returns the empty sequence.

  • The function returns a sequence of strings formed by breaking the $input string into a sequence of strings, treating any substring that matches $pattern as a separator. The separators themselves are not returned.

  • Except with the one-argument form of the function, if a separator occurs at the start of the $input string, the result sequence will start with a zero-length string. Similarly, zero-length strings will also occur in the result sequence if a separator occurs at the end of the $input string, or if two adjacent substrings match the supplied $pattern.

  • If two alternatives within the supplied $pattern both match at the same position in the $input string, then the match that is chosen is the first. For example:

     fn:tokenize("abracadabra", "(ab)|(a)") returns ("", "r", "c", "d", "r", "")
Error Conditions

A dynamic error is raised [err:FORX0002] if the value of $pattern is invalid according to the rules described in section 5.6.1 Regular expression syntax.

A dynamic error is raised [err:FORX0001] if the value of $flags is invalid according to the rules described in section 5.6.2 Flags.

A dynamic error is raised [err:FORX0003] if the supplied $pattern matches a zero-length string, that is, if fn:matches("", $pattern, $flags) returns true.

Notes

If the input string is not zero length, and no separators are found in the input string, the result of the function is a single string identical to the input string.

The one-argument form of the function has a similar effect to the two-argument form with \s+ as the separator pattern, except that the one-argument form strips leading and trailing whitespace, whereas the two-argument form delivers an extra zero-length token if leading or trailing whitespace is present.

The function returns no information about the separators that were found in the string. If this information is required, the fn:analyze-string function can be used instead.

The separator used by the one-argument form of the function is any sequence of tab (x09), newline (x0A), carriage return (x0D) or space (x20) characters. This is the same as the separator recognized by list-valued attributes as defined in XSD. It is not the same as the separator recognized by list-valued attributes in HTML5, which also treats form-feed (x0C) as whitespace. If it is necessary to treat form-feed as a separator, an explicit separator pattern should be used.

Examples

The expression fn:tokenize(" red green blue ") returns ("red", "green", "blue").

The expression fn:tokenize("The cat sat on the mat", "\s+") returns ("The", "cat", "sat", "on", "the", "mat").

The expression fn:tokenize(" red green blue ", "\s+") returns ("", "red", "green", "blue", "").

The expression fn:tokenize("1, 15, 24, 50", ",\s*") returns ("1", "15", "24", "50").

The expression fn:tokenize("1,15,,24,50,", ",") returns ("1", "15", "", "24", "50", "").

fn:tokenize("abba", ".?") raises the dynamic error [err:FORX0003].

The expression fn:tokenize("Some unparsed <br> HTML <BR> text", "\s*<br>\s*", "i") returns ("Some unparsed", "HTML", "text").

5.6.6 fn:analyze-string

Summary

Analyzes a string using a regular expression, returning an XML structure that identifies which parts of the input string matched or failed to match the regular expression, and in the case of matched substrings, which substrings matched each capturing group in the regular expression.

Signatures
fn:analyze-string( $input  as xs:string?,
$pattern  as xs:string) as element(fn:analyze-string-result)
fn:analyze-string( $input  as xs:string?,
$pattern  as xs:string,
$flags  as xs:string) as element(fn:analyze-string-result)
Properties

This function is ·nondeterministic·, ·context-independent·, and ·focus-independent·.

Rules

The effect of calling the first version of this function (omitting the argument $flags) is the same as the effect of calling the second version with the $flags argument set to a zero-length string. Flags are defined in 5.6.2 Flags.

The $flags argument is interpreted in the same way as for the fn:matches function.

If $input is the empty sequence the function behaves as if $input were the zero-length string. In this situation the result will be an element node with no children.

The function returns an element node whose local name is analyze-string-result. This element and all its descendant elements have the namespace URI http://www.w3.org/2005/xpath-functions. The namespace prefix is ·implementation-dependent·. The children of this element are a sequence of fn:match and fn:non-match elements. This sequence is formed by breaking the $input string into a sequence of strings, returning any substring that matches $pattern as the content of a match element, and any intervening substring as the content of a non-match element.

More specifically, the function starts at the beginning of the input string and attempts to find the first substring that matches the regular expression. If there are several matches, the first match is defined to be the one whose starting position comes first in the string. If several alternatives within the regular expression both match at the same position in the input string, then the match that is chosen is the first alternative that matches. For example, if the input string is The quick brown fox jumps and the regular expression is jump|jumps, then the match that is chosen is jump.

Having found the first match, the instruction proceeds to find the second and subsequent matches by repeating the search, starting at the first ·character· that was not included in the previous match.

The input string is thus partitioned into a sequence of substrings, some of which match the regular expression, others which do not match it. Each substring will contain at least one character. This sequence is represented in the result by the sequence of fn:match and fn:non-match children of the returned element node; the string value of the fn:match or fn:non-match element will be the corresponding substring of $input, and the string value of the returned element node will therefore be the same as $input.

The content of an fn:non-match element is always a single text node.

The content of a fn:match element, however, is in general a sequence of text nodes and fn:group element children. An fn:group element with a nr attribute having the integer value N identifies the substring captured by the Nth parenthesized sub-expression in the regular expression. For each capturing subexpression there will be at most one corresponding fn:group element in each fn:match element in the result.

If the function is called twice with the same arguments, it is ·implementation-dependent· whether the two calls return the same element node or distinct (but deep equal) element nodes. In this respect it is ·non-deterministic with respect to node identity·.

The base URI of the element nodes in the result is ·implementation-dependent·.

A schema is defined for the structure of the returned element: see C.1 Schema for the result of fn:analyze-string.

The result of the function will always be such that validation against this schema would succeed. However, it is ·implementation-defined· whether the result is typed or untyped, that is, whether the elements and attributes in the returned tree have type annotations that reflect the result of validating against this schema.

Error Conditions

A dynamic error is raised [err:FORX0002] if the value of $pattern is invalid according to the rules described in section 5.6.1 Regular expression syntax.

A dynamic error is raised [err:FORX0001] if the value of $flags is invalid according to the rules described in section 5.6.2 Flags.

A dynamic error is raised [err:FORX0003] if the supplied $pattern matches a zero-length string, that is, if fn:matches("", $pattern, $flags) returns true.

Notes

It is recommended that a processor that implements schema awareness should return typed nodes. The concept of "schema awareness", however, is a matter for host languages to define and is outside the scope of the function library specification.

The declarations and definitions in the schema are not automatically available in the static context of the fn:analyze-string call (or of any other expression). The contents of the static context are host-language defined, and in some host languages are implementation-defined.

The schema defines the outermost element, analyze-string-result, in such a way that mixed content is permitted. In fact the element will only have element nodes (match and non-match) as its children, never text nodes. Although this might have originally been an oversight, defining the analyze-string-result element with mixed="true" allows it to be atomized, which is potentially useful (the atomized value will be the original input string), and the capability has therefore been retained for compatibility with the 3.0 version of this specification.

Examples

In the following examples, the result document is shown in serialized form, with whitespace between the element nodes. This whitespace is not actually present in the result.

The expression fn:analyze-string("The cat sat on the mat.", "\w+") returns (with whitespace added for legibility):

<analyze-string-result xmlns="http://www.w3.org/2005/xpath-functions">
  <match>The</match>
  <non-match> </non-match>
  <match>cat</match>
  <non-match> </non-match>
  <match>sat</match>
  <non-match> </non-match>
  <match>on</match>
  <non-match> </non-match>
  <match>the</match>
  <non-match> </non-match>
  <match>mat</match>
  <non-match>.</non-match>
</analyze-string-result>

The expression fn:analyze-string("2008-12-03", "^(\d+)\-(\d+)\-(\d+)$") returns (with whitespace added for legibility):

<analyze-string-result xmlns="http://www.w3.org/2005/xpath-functions">
  <match><group nr="1">2008</group>-<group nr="2"
          >12</group>-<group nr="3">03</group></match>
</analyze-string-result>

The expression fn:analyze-string("A1,C15,,D24, X50,", "([A-Z])([0-9]+)") returns (with whitespace added for legibility):

<analyze-string-result xmlns="http://www.w3.org/2005/xpath-functions">                  
  <match><group nr="1">A</group><group nr="2">1</group></match>
  <non-match>,</non-match>
  <match><group nr="1">C</group><group nr="2">15</group></match>
  <non-match>,,</non-match>
  <match><group nr="1">D</group><group nr="2">24</group></match>
  <non-match>, </non-match>
  <match><group nr="1">X</group><group nr="2">50</group></match>
  <non-match>,</non-match>
</analyze-string-result>

6 Functions that manipulate URIs

This section specifies functions that manipulate URI values, either as instances of xs:anyURI or as strings.

Function Meaning
fn:resolve-uri Resolves a relative IRI reference against an absolute IRI.
fn:encode-for-uri Encodes reserved characters in a string that is intended to be used in the path segment of a URI.
fn:iri-to-uri Converts a string containing an IRI into a URI according to the rules of [RFC 3987].
fn:escape-html-uri Escapes a URI in the same way that HTML user agents handle attribute values expected to contain URIs.

6.1 fn:resolve-uri

Summary

Resolves a relative IRI reference against an absolute IRI.

Signatures
fn:resolve-uri($relative as xs:string?) as xs:anyURI?
fn:resolve-uri($relative as xs:string?, $base as xs:string) as xs:anyURI?
Properties

The one-argument form of this function is ·deterministic·, ·context-dependent·, and ·focus-independent·. It depends on static base URI.

The two-argument form of this function is ·deterministic·, ·context-independent·, and ·focus-independent·.

Rules

The function is defined to operate on IRI references as defined in [RFC 3987], and the implementation must permit all arguments that are valid according to that specification. In addition, the implementation may accept some or all strings that conform to the rules for (absolute or relative) Legacy Extended IRI references as defined in [Legacy extended IRIs for XML resource identification]. For the purposes of this section, the terms IRI and IRI reference include these extensions, insofar as the implementation chooses to support them.

The following rules apply in order:

  1. If $relative is the empty sequence, the function returns the empty sequence.

  2. If $relative is an absolute IRI (as defined above), then it is returned unchanged.

  3. If the $base argument is not supplied, then:

    1. If the static base URI in the static context is not absent, it is used as the effective value of $base.

    2. Otherwise, a dynamic error is raised: [err:FONS0005].

  4. The function resolves the relative IRI reference $relative against the base IRI $base using the algorithm defined in [RFC 3986], adapted by treating any ·character· that would not be valid in an RFC3986 URI or relative reference in the same way that RFC3986 treats unreserved characters. No percent-encoding takes place.

Error Conditions

The first form of this function resolves $relative against the value of the base-uri property from the static context. A dynamic error is raised [err:FONS0005] if the base-uri property is not initialized in the static context.

A dynamic error is raised [err:FORG0002] if $relative is not a valid IRI according to the rules of RFC3987, extended with an implementation-defined subset of the extensions permitted in LEIRI, or if it is not a suitable relative reference to use as input to the RFC3986 resolution algorithm extended to handle additional unreserved characters.

A dynamic error is raised [err:FORG0002] if $base is not a valid IRI according to the rules of RFC3987, extended with an implementation-defined subset of the extensions permitted in LEIRI, or if it is not a suitable IRI to use as input to the chosen resolution algorithm (for example, if it is a relative IRI reference, if it is a non-hierarchic URI, or if it contains a fragment identifier).

A dynamic error is raised [err:FORG0009] if the chosen resolution algorithm fails for any other reason.

Notes

Resolving a URI does not dereference it. This is merely a syntactic operation on two ·strings·.

The algorithms in the cited RFCs include some variations that are optional or recommended rather than mandatory; they also describe some common practices that are not recommended, but which are permitted for backwards compatibility. Where the cited RFCs permit variations in behavior, so does this specification.

Throughout this family of specifications, the phrase "resolving a relative URI (or IRI) reference" should be understood as using the rules of this function, unless otherwise stated.

RFC3986 defines an algorithm for resolving relative references in the context of the URI syntax defined in that RFC. RFC3987 describes a modification to that algorithm to make it applicable to IRIs (specifically: additional characters permitted in an IRI are handled the same way that RFC3986 handles unreserved characters). The LEIRI specification does not explicitly define a resolution algorithm, but suggests that it should not be done by converting the LEIRI to a URI, and should not involve percent-encoding. This specification fills this gap by defining resolution for LEIRIs in the same way that RFC3987 defines resolution for IRIs, that is by specifying that additional characters are handled as unreserved characters.

6.2 fn:encode-for-uri

Summary

Encodes reserved characters in a string that is intended to be used in the path segment of a URI.

Signature
fn:encode-for-uri($uri-part as xs:string?) as xs:string
Properties

This function is ·deterministic·, ·context-independent·, and ·focus-independent·.

Rules

If $uri-part is the empty sequence, the function returns the zero-length string.

This function applies the URI escaping rules defined in section 2 of [RFC 3986] to the xs:string supplied as $uri-part. The effect of the function is to escape reserved characters. Each such character in the string is replaced with its percent-encoded form as described in [RFC 3986].

Since [RFC 3986] recommends that, for consistency, URI producers and normalizers should use uppercase hexadecimal digits for all percent-encodings, this function must always generate hexadecimal values using the upper-case letters A-F.

Notes

All characters are escaped except those identified as "unreserved" by [RFC 3986], that is the upper- and lower-case letters A-Z, the digits 0-9, HYPHEN-MINUS ("-"), LOW LINE ("_"), FULL STOP ".", and TILDE "~".

This function escapes URI delimiters and therefore cannot be used indiscriminately to encode "invalid" characters in a path segment.

This function is invertible but not idempotent. This is because a string containing a percent character will be modified by applying the function: for example 100% becomes 100%25, while 100%25 becomes 100%2525.

Examples

The expression fn:encode-for-uri("http://www.example.com/00/Weather/CA/Los%20Angeles#ocean") returns "http%3A%2F%2Fwww.example.com%2F00%2FWeather%2FCA%2FLos%2520Angeles%23ocean". (This is probably not what the user intended because all of the delimiters have been encoded.)

The expression concat("http://www.example.com/", encode-for-uri("~bébé")) returns "http://www.example.com/~b%C3%A9b%C3%A9".

The expression concat("http://www.example.com/", encode-for-uri("100% organic")) returns "http://www.example.com/100%25%20organic".

6.3 fn:iri-to-uri

Summary

Converts a string containing an IRI into a URI according to the rules of [RFC 3987].

Signature
fn:iri-to-uri($iri as xs:string?) as xs:string
Properties

This function is ·deterministic·, ·context-independent·, and ·focus-independent·.

Rules

If $iri is the empty sequence, the function returns the zero-length string.

Otherwise, the function converts the value of $iri into a URI according to the rules given in Section 3.1 of [RFC 3987] by percent-encoding characters that are allowed in an IRI but not in a URI. If $iri contains a character that is invalid in an IRI, such as the space character (see note below), the invalid character is replaced by its percent-encoded form as described in [RFC 3986] before the conversion is performed.

Since [RFC 3986] recommends that, for consistency, URI producers and normalizers should use uppercase hexadecimal digits for all percent-encodings, this function must always generate hexadecimal values using the upper-case letters A-F.

Notes

The function is idempotent but not invertible. Both the inputs My Documents and My%20Documents will be converted to the output My%20Documents.

This function does not check whether $iri is a valid IRI. It treats it as an ·string· and operates on the ·characters· in the string.

The following printable ASCII characters are invalid in an IRI: "<", ">", " " " (double quote), space, "{", "}", "|", "\", "^", and "`". Since these characters should not appear in an IRI, if they do appear in $iri they will be percent-encoded. In addition, characters outside the range x20-x7E will be percent-encoded because they are invalid in a URI.

Since this function does not escape the PERCENT SIGN "%" and this character is not allowed in data within a URI, users wishing to convert character strings (such as file names) that include "%" to a URI should manually escape "%" by replacing it with "%25".

Examples

The expression fn:iri-to-uri ("http://www.example.com/00/Weather/CA/Los%20Angeles#ocean") returns "http://www.example.com/00/Weather/CA/Los%20Angeles#ocean".

The expression fn:iri-to-uri ("http://www.example.com/~bébé") returns "http://www.example.com/~b%C3%A9b%C3%A9".

6.4 fn:escape-html-uri

Summary

Escapes a URI in the same way that HTML user agents handle attribute values expected to contain URIs.

Signature
fn:escape-html-uri($uri as xs:string?) as xs:string
Properties

This function is ·deterministic·, ·context-independent·, and ·focus-independent·.

Rules

If $uri is the empty sequence, the function returns the zero-length string.

Otherwise, the function escapes all ·characters· except printable characters of the US-ASCII coded character set, specifically the ·codepoints· between 32 and 126 (decimal) inclusive. Each character in $uri to be escaped is replaced by an escape sequence, which is formed by encoding the character as a sequence of octets in UTF-8, and then representing each of these octets in the form %HH, where HH is the hexadecimal representation of the octet. This function must always generate hexadecimal values using the upper-case letters A-F.

Notes

The behavior of this function corresponds to the recommended handling of non-ASCII characters in URI attribute values as described in [HTML 4.0] Appendix B.2.1.

Examples

The expression fn:escape-html-uri("http://www.example.com/00/Weather/CA/Los Angeles#ocean") returns "http://www.example.com/00/Weather/CA/Los Angeles#ocean".

The expression fn:escape-html-uri("javascript:if (navigator.browserLanguage == 'fr') window.open('http://www.example.com/~bébé');") returns "javascript:if (navigator.browserLanguage == 'fr') window.open('http://www.example.com/~b%C3%A9b%C3%A9');".

7 Functions and operators on Boolean values

This section defines functions and operators on the xs:boolean datatype.

7.1 Boolean constant functions

Since no literals are defined in XPath to reference the constant boolean values true and false, two functions are provided for the purpose.

Function Meaning
fn:true Returns the xs:boolean value true.
fn:false Returns the xs:boolean value false.

7.1.1 fn:true

Summary

Returns the xs:boolean value true.

Signature
fn:true() as xs:boolean
Properties

This function is ·deterministic·, ·context-independent·, and ·focus-independent·.

Rules

The result is equivalent to xs:boolean("1").

Examples

The expression fn:true() returns xs:boolean(1).

7.1.2 fn:false

Summary

Returns the xs:boolean value false.

Signature
fn:false() as xs:boolean
Properties

This function is ·deterministic·, ·context-independent·, and ·focus-independent·.

Rules

The result is equivalent to xs:boolean("0").

Examples

The expression fn:false() returns xs:boolean(0).

7.2 Operators on Boolean values

The following functions define the semantics of operators on boolean values in [XQuery 3.1: An XML Query Language] and [XML Path Language (XPath) 3.1]:

Function Meaning
op:boolean-equal Returns true if the two arguments are the same boolean value.
op:boolean-less-than Returns true if the first argument is false and the second is true.
op:boolean-greater-than Returns true if the first argument is true and the second is false.

The ordering operators op:boolean-less-than and op:boolean-greater-than are provided for application purposes and for compatibility with [XML Path Language (XPath) Version 1.0]. The [XML Schema Part 2: Datatypes Second Edition] datatype xs:boolean is not ordered.

7.2.1 op:boolean-equal

Summary

Returns true if the two arguments are the same boolean value.

Operator Mapping

Defines the semantics of the "eq" operator when applied to two xs:boolean values.

Signature
op:boolean-equal($value1 as xs:boolean, $value2 as xs:boolean) as xs:boolean
Rules

The function returns true if both arguments are true or if both arguments are false. It returns false if one of the arguments is true and the other argument is false.

7.2.2 op:boolean-less-than

Summary

Returns true if the first argument is false and the second is true.

Operator Mapping

Defines the semantics of the "lt" operator when applied to two xs:boolean values. Also used in the definition of the "ge" operator.

Signature
op:boolean-less-than($arg1 as xs:boolean, $arg2 as xs:boolean) as xs:boolean
Rules

The function returns true if $arg1 is false and $arg2 is true. Otherwise, it returns false.

7.2.3 op:boolean-greater-than

Summary

Returns true if the first argument is true and the second is false.

Operator Mapping

Defines the semantics of the "gt" operator when applied to two xs:boolean values. Also used in the definition of the "le" operator.

Signature
op:boolean-greater-than($arg1 as xs:boolean, $arg2 as xs:boolean) as xs:boolean
Rules

The function call op:boolean-greater-than($A, $B) is defined to return the same result as op:boolean-less-than($B, $A)

7.3 Functions on Boolean values

The following functions are defined on boolean values:

Function Meaning
fn:boolean Computes the effective boolean value of the sequence $arg.
fn:not Returns true if the effective boolean value of $arg is false, or false if it is true.

7.3.1 fn:boolean

Summary

Computes the effective boolean value of the sequence $arg.

Signature
fn:boolean($arg as item()*) as xs:boolean
Rules

The function computes the effective boolean value of a sequence, defined according to the following rules. See also Section 2.4.3 Effective Boolean Value XP31.

  • If $arg is the empty sequence, fn:boolean returns false.

  • If $arg is a sequence whose first item is a node, fn:boolean returns true.

  • If $arg is a singleton value of type xs:boolean or a derived from xs:boolean, fn:boolean returns $arg.

  • If $arg is a singleton value of type xs:string or a type derived from xs:string, xs:anyURI or a type derived from xs:anyURI, or xs:untypedAtomic, fn:boolean returns false if the operand value has zero length; otherwise it returns true.

  • If $arg is a singleton value of any numeric type or a type derived from a numeric type, fn:boolean returns false if the operand value is NaN or is numerically equal to zero; otherwise it returns true.

Error Conditions

In all cases other than those listed above, fn:boolean raises a type error [err:FORG0006].

Notes

The result of this function is not necessarily the same as $arg cast as xs:boolean. For example, fn:boolean("false") returns the value true whereas "false" cast as xs:boolean (which can also be written xs:boolean("false")) returns false.

Examples
let $abc := ("a", "b", "")

fn:boolean($abc) raises a type error [err:FORG0006].

The expression fn:boolean($abc[1]) returns true().

The expression fn:boolean($abc[0]) returns false().

The expression fn:boolean($abc[3]) returns false().

fn:boolean([]) raises a type error [err:FORG0006].

7.3.2 fn:not

Summary

Returns true if the effective boolean value of $arg is false, or false if it is true.

Signature
fn:not($arg as item()*) as xs:boolean
Properties

This function is ·deterministic·, ·context-independent·, and ·focus-independent·.

Rules

The value of $arg is first reduced to an effective boolean value by applying the fn:boolean() function. The function returns true if the effective boolean value is false, or false if the effective boolean value is true.

Examples

The expression fn:not(fn:true()) returns false().

The expression fn:not(()) returns true().

The expression fn:not("false") returns false().

fn:not(1 to 10) raises a type error [err:FORG0006].

8 Functions and operators on durations

Operators are defined on the following type:

and on the two defined subtypes (see 8.1 Two totally ordered subtypes of duration):

No ordering relation is defined on xs:duration values. Two xs:duration values may however be compared for equality.

Operations on durations (including equality comparison, casting to string, and extraction of components) all treat the duration as normalized. This means that the seconds and minutes components will always be less than 60, the hours component less than 24, and the months component less than 12. Thus, for example, a duration of 120 seconds always gives the same result as a duration of two minutes.

Conditions such as underflow and overflow may occur with arithmetic on durations: see 9.7.1 Limits and precision

Note:

This means that in practice, the information content of an xs:duration value can be reduced to an xs:integer number of months, and an xs:decimal number of seconds. For the two defined subtypes this is further simplified so that one of these two components is fixed at zero. Operations such as comparison of durations and arithmetic on durations can be expressed in terms of numeric operations applied to these two components.

8.1 Two totally ordered subtypes of duration

Two subtypes of xs:duration, namely xs:yearMonthDuration and xs:dayTimeDuration, are defined in [Schema 1.1 Part 2]. These types must be available in the data model whether or not the implementation supports other aspects of XSD 1.1.

The significance of these subtypes is that arithmetic and ordering become well defined; this is not the case for xs:duration values in general, because of the variable number of days in a month. For this reason, many of the functions and operators on durations require the arguments/operands to belong to these two subtypes.

8.2 Comparison operators on durations

Function Meaning
op:yearMonthDuration-less-than Returns true if $arg1 is a shorter duration than $arg2.
op:yearMonthDuration-greater-than Returns true if $arg1 is a longer duration than $arg2.
op:dayTimeDuration-less-than Returns true if $arg1 is a shorter duration than $arg2.
op:dayTimeDuration-greater-than Returns true if $arg1 is a longer duration than $arg2.
op:duration-equal Returns true if $arg1 and $arg2 are durations of the same length.

The following comparison operators are defined on the [XML Schema Part 2: Datatypes Second Edition] duration datatypes. Each operator takes two operands of the same type and returns an xs:boolean result. As discussed in [XML Schema Part 2: Datatypes Second Edition], the order relation on xs:duration is a partial order rather than a total order. For this reason, only equality is defined on xs:duration. A full complement of comparison and arithmetic functions are defined on the two subtypes of duration described in 8.1 Two totally ordered subtypes of duration which do have a total order.

8.2.1 op:yearMonthDuration-less-than

Summary

Returns true if $arg1 is a shorter duration than $arg2.

Operator Mapping

Defines the semantics of the "lt" operator when applied to two xs:yearMonthDuration values. Also used in the definition of the "ge" operator.

Signature
op:yearMonthDuration-less-than( $arg1  as xs:yearMonthDuration,
$arg2  as xs:yearMonthDuration) as xs:boolean
Rules

If the number of months in the value of $arg1 is numerically less than the number of months in the value of $arg2, the function returns true.

Otherwise, the function returns false.

Notes

Either or both durations may be negative.

8.2.2 op:yearMonthDuration-greater-than

Summary

Returns true if $arg1 is a longer duration than $arg2.

Operator Mapping

Defines the semantics of the "gt" operator when applied to two xs:yearMonthDuration values. Also used in the definition of the "le" operator.

Signature
op:yearMonthDuration-greater-than( $arg1  as xs:yearMonthDuration,
$arg2  as xs:yearMonthDuration) as xs:boolean
Rules

The function call op:yearMonthDuration-greater-than($A, $B) is defined to return the same result as op:yearMonthDuration-less-than($B, $A)

8.2.3 op:dayTimeDuration-less-than

Summary

Returns true if $arg1 is a shorter duration than $arg2.

Operator Mapping

Defines the semantics of the "lt" operator when applied to two xs:dayTimeDuration values. Also used in the definition of the "ge" operator.

Signature
op:dayTimeDuration-less-than( $arg1  as xs:dayTimeDuration,
$arg2  as xs:dayTimeDuration) as xs:boolean
Rules

If the number of seconds in the value of $arg1 is numerically less than the number of seconds in the value of $arg2, the function returns true.

Otherwise, the function returns false.

Notes

Either or both durations may be negative

8.2.4 op:dayTimeDuration-greater-than

Summary

Returns true if $arg1 is a longer duration than $arg2.

Operator Mapping

Defines the semantics of the "gt" operator when applied to two xs:dayTimeDuration values. Also used in the definition of the "le" operator.

Signature
op:dayTimeDuration-greater-than( $arg1  as xs:dayTimeDuration,
$arg2  as xs:dayTimeDuration) as xs:boolean
Rules

The function call op:dayTimeDuration-greater-than($A, $B) is defined to return the same result as op:dayTimeDuration-less-than($B, $A)

8.2.5 op:duration-equal

Summary

Returns true if $arg1 and $arg2 are durations of the same length.

Operator Mapping

Defines the semantics of the "eq" operators when applied to two xs:duration values. Also used in the definition of the "ne" operator.

Signature
op:duration-equal($arg1 as xs:duration, $arg2 as xs:duration) as xs:boolean
Rules

If the xs:yearMonthDuration components of $arg1 and $arg2 are equal and the xs:dayTimeDuration components of $arg1 and $arg2 are equal, the function returns true.

Otherwise, the function returns false.

The semantics of this function are:

xs:yearMonthDuration($arg1) div xs:yearMonthDuration('P1M')  eq
xs:yearMonthDuration($arg2) div xs:yearMonthDuration('P1M')
    and
xs:dayTimeDuration($arg1) div xs:dayTimeDuration('PT1S')  eq
xs:dayTimeDuration($arg2) div xs:dayTimeDuration('PT1S')

that is, the function returns true if the months and seconds values of the two durations are equal.

Notes

Note that this function, like any other, may be applied to arguments that are derived from the types given in the function signature, including the two subtypes xs:dayTimeDuration and xs:yearMonthDuration. With the exception of the zero-length duration, no instance of xs:dayTimeDuration can ever be equal to an instance of xs:yearMonthDuration.

Examples

The expression op:duration-equal(xs:duration("P1Y"), xs:duration("P12M")) returns true().

The expression op:duration-equal(xs:duration("PT24H"), xs:duration("P1D")) returns true().

The expression op:duration-equal(xs:duration("P1Y"), xs:duration("P365D")) returns false().

The expression op:duration-equal(xs:yearMonthDuration("P0Y"), xs:dayTimeDuration("P0D")) returns true().

The expression op:duration-equal(xs:yearMonthDuration("P1Y"), xs:dayTimeDuration("P365D")) returns false().

The expression op:duration-equal(xs:yearMonthDuration("P2Y"), xs:yearMonthDuration("P24M")) returns true().

The expression op:duration-equal(xs:dayTimeDuration("P10D"), xs:dayTimeDuration("PT240H")) returns true().

The expression op:duration-equal(xs:duration("P2Y0M0DT0H0M0S"), xs:yearMonthDuration("P24M")) returns true().

The expression op:duration-equal(xs:duration("P0Y0M10D"), xs:dayTimeDuration("PT240H")) returns true().

8.3 Component extraction functions on durations

The duration datatype may be considered to be a composite datatypes in that it contains distinct properties or components. The extraction functions specified below extract a single component from a duration value. For xs:duration and its subtypes, including the two subtypes xs:yearMonthDuration and xs:dayTimeDuration, the components are normalized: this means that the seconds and minutes components will always be less than 60, the hours component less than 24, and the months component less than 12.

Function Meaning
fn:years-from-duration Returns the number of years in a duration.
fn:months-from-duration Returns the number of months in a duration.
fn:days-from-duration Returns the number of days in a duration.
fn:hours-from-duration Returns the number of hours in a duration.
fn:minutes-from-duration Returns the number of minutes in a duration.
fn:seconds-from-duration Returns the number of seconds in a duration.

8.3.1 fn:years-from-duration

Summary

Returns the number of years in a duration.

Signature
fn:years-from-duration($arg as xs:duration?) as xs:integer?
Properties

This function is ·deterministic·, ·context-independent·, and ·focus-independent·.

Rules

If $arg is the empty sequence, the function returns the empty sequence.

Otherwise, the function returns an xs:integer representing the years component in the value of $arg. Given that a duration is a ($months, $seconds) tuple, the result is the value of ($months idiv 12).

If $arg is a negative duration then the result will be negative.

If $arg is an xs:dayTimeDuration the function returns 0.

Examples

The expression fn:years-from-duration(xs:yearMonthDuration("P20Y15M")) returns 21.

The expression fn:years-from-duration(xs:yearMonthDuration("-P15M")) returns -1.

The expression fn:years-from-duration(xs:dayTimeDuration("-P2DT15H")) returns 0.

8.3.2 fn:months-from-duration

Summary

Returns the number of months in a duration.

Signature
fn:months-from-duration($arg as xs:duration?) as xs:integer?
Properties

This function is ·deterministic·, ·context-independent·, and ·focus-independent·.

Rules

If $arg is the empty sequence, the function returns the empty sequence.

Otherwise, the function returns an xs:integer representing the months component in the value of $arg. Given that a duration is a ($months, $seconds) tuple, the result is the value of ($months mod 12).

If $arg is a negative duration then the result will be negative.

If $arg is an xs:dayTimeDuration the function returns 0.

Examples

The expression fn:months-from-duration(xs:yearMonthDuration("P20Y15M")) returns 3.

The expression fn:months-from-duration(xs:yearMonthDuration("-P20Y18M")) returns -6.

The expression fn:months-from-duration(xs:dayTimeDuration("-P2DT15H0M0S")) returns 0.

8.3.3 fn:days-from-duration

Summary

Returns the number of days in a duration.

Signature
fn:days-from-duration($arg as xs:duration?) as xs:integer?
Properties

This function is ·deterministic·, ·context-independent·, and ·focus-independent·.

Rules

If $arg is the empty sequence, the function returns the empty sequence.

Otherwise, the function returns an xs:integer representing the days component in the value of $arg. Given that a duration is a ($months, $seconds) tuple, the result is the value of ($seconds idiv 86400).

If $arg is a negative duration then the result will be negative.

If $arg is an xs:yearMonthDuration the function returns 0.

Examples

The expression fn:days-from-duration(xs:dayTimeDuration("P3DT10H")) returns 3.

The expression fn:days-from-duration(xs:dayTimeDuration("P3DT55H")) returns 5.

The expression fn:days-from-duration(xs:yearMonthDuration("P3Y5M")) returns 0.

8.3.4 fn:hours-from-duration

Summary

Returns the number of hours in a duration.

Signature
fn:hours-from-duration($arg as xs:duration?) as xs:integer?
Properties

This function is ·deterministic·, ·context-independent·, and ·focus-independent·.

Rules

If $arg is the empty sequence, the function returns the empty sequence.

Otherwise, the function returns an xs:integer representing the hours component in the value of $arg. Given that a duration is a ($months, $seconds) tuple, the result is the value of ($seconds mod 86400) idiv 3600.

If $arg is a negative duration then the result will be negative.

If $arg is an xs:yearMonthDuration the function returns 0.

Examples

The expression fn:hours-from-duration(xs:dayTimeDuration("P3DT10H")) returns 10.

The expression fn:hours-from-duration(xs:dayTimeDuration("P3DT12H32M12S")) returns 12.

The expression fn:hours-from-duration(xs:dayTimeDuration("PT123H")) returns 3.

The expression fn:hours-from-duration(xs:dayTimeDuration("-P3DT10H")) returns -10.

8.3.5 fn:minutes-from-duration

Summary

Returns the number of minutes in a duration.

Signature
fn:minutes-from-duration($arg as xs:duration?) as xs:integer?
Properties

This function is ·deterministic·, ·context-independent·, and ·focus-independent·.

Rules

If $arg is the empty sequence, the function returns the empty sequence.

Otherwise, the function returns an xs:integer representing the minutes component in the value of $arg. Given that a duration is a ($months, $seconds) tuple, the result is the value of ($seconds mod 3600) idiv 60.

If $arg is a negative duration then the result will be negative.

If $arg is an xs:yearMonthDuration the function returns 0.

Examples

The expression fn:minutes-from-duration(xs:dayTimeDuration("P3DT10H")) returns 0.

The expression fn:minutes-from-duration(xs:dayTimeDuration("-P5DT12H30M")) returns -30.

8.3.6 fn:seconds-from-duration

Summary

Returns the number of seconds in a duration.

Signature
fn:seconds-from-duration($arg as xs:duration?) as xs:decimal?
Properties

This function is ·deterministic·, ·context-independent·, and ·focus-independent·.

Rules

If $arg is the empty sequence, the function returns the empty sequence.

Otherwise, the function returns an xs:decimal representing the seconds component in the value of $arg. Given that a duration is a ($months, $seconds) tuple, the result is the value of ($seconds mod 60) as an xs:decimal.

If $arg is a negative duration then the result will be negative.

If $arg is an xs:yearMonthDuration the function returns 0.

Examples

The expression fn:seconds-from-duration(xs:dayTimeDuration("P3DT10H12.5S")) returns 12.5.

The expression fn:seconds-from-duration(xs:dayTimeDuration("-PT256S")) returns -16.0.

8.4 Arithmetic operators on durations

Function Meaning
op:add-yearMonthDurations Returns the result of adding two xs:yearMonthDuration values.
op:subtract-yearMonthDurations Returns the result of subtracting one xs:yearMonthDuration value from another.
op:multiply-yearMonthDuration Returns the result of multiplying the value of $arg1 by $arg2. The result is rounded to the nearest month.
op:divide-yearMonthDuration Returns the result of dividing the value of $arg1 by $arg2. The result is rounded to the nearest month.
op:divide-yearMonthDuration-by-yearMonthDuration Returns the ratio of two xs:yearMonthDuration values.
op:add-dayTimeDurations Returns the sum of two xs:dayTimeDuration values.
op:subtract-dayTimeDurations Returns the result of subtracting one xs:dayTimeDuration from another.
op:multiply-dayTimeDuration Returns the result of multiplying a xs:dayTimeDuration by a number.
op:divide-dayTimeDuration Returns the result of multiplying a xs:dayTimeDuration by a number.
op:divide-dayTimeDuration-by-dayTimeDuration Returns the ratio of two xs:dayTimeDuration values, as a decimal number.

For operators that combine a duration and a date/time value, see 9.7 Arithmetic operators on durations, dates and times.

8.4.1 op:add-yearMonthDurations

Summary

Returns the result of adding two xs:yearMonthDuration values.

Operator Mapping

Defines the semantics of the "+" operator when applied to two xs:yearMonthDuration values.

Signature
op:add-yearMonthDurations( $arg1  as xs:yearMonthDuration,
$arg2  as xs:yearMonthDuration) as xs:yearMonthDuration
Rules

The function returns the result of adding the value of $arg1 to the value of $arg2. The result will be an xs:yearMonthDuration whose length in months is equal to the length in months of $arg1 plus the length in months of $arg2.

For handling of overflow, see 9.7.1 Limits and precision.

Notes

Either duration (and therefore the result) may be negative.

Examples

The expression op:add-yearMonthDurations(xs:yearMonthDuration("P2Y11M"), xs:yearMonthDuration("P3Y3M")) returns xs:yearMonthDuration("P6Y2M").

8.4.2 op:subtract-yearMonthDurations

Summary

Returns the result of subtracting one xs:yearMonthDuration value from another.

Operator Mapping

Defines the semantics of the "-" operator when applied to two xs:yearMonthDuration values.

Signature
op:subtract-yearMonthDurations( $arg1  as xs:yearMonthDuration,
$arg2  as xs:yearMonthDuration) as xs:yearMonthDuration
Rules

The function returns the result of subtracting the value of $arg2 from the value of $arg1. The result will be an xs:yearMonthDuration whose length in months is equal to the length in months of $arg1 minus the length in months of $arg2.

For handling of overflow, see 9.7.1 Limits and precision.

Notes

Either duration (and therefore the result) may be negative.

Examples

The expression op:subtract-yearMonthDurations(xs:yearMonthDuration("P2Y11M"), xs:yearMonthDuration("P3Y3M")) returns xs:yearMonthDuration("-P4M").

8.4.3 op:multiply-yearMonthDuration

Summary

Returns the result of multiplying the value of $arg1 by $arg2. The result is rounded to the nearest month.

Operator Mapping

Defines the semantics of the "*" operator when applied to an xs:yearMonthDuration and a numeric value.

Signature
op:multiply-yearMonthDuration( $arg1  as xs:yearMonthDuration,
$arg2  as xs:double) as xs:yearMonthDuration
Rules

The result is the xs:yearMonthDuration whose length in months is equal to the result of applying the fn:round function to the value obtained by multiplying the length in months of $arg1 by the value of $arg2.

If $arg2 is positive or negative zero, the result is a zero-length duration. If $arg2 is positive or negative infinity, the result overflows and is handled as described in 9.7.1 Limits and precision.

For handling of overflow and underflow, see 9.7.1 Limits and precision.

Error Conditions

A dynamic error is raised [err:FOCA0005] if $arg2 is NaN.

Notes

Either duration (and therefore the result) may be negative.

Examples

The expression op:multiply-yearMonthDuration(xs:yearMonthDuration("P2Y11M"), 2.3) returns xs:yearMonthDuration("P6Y9M").

8.4.4 op:divide-yearMonthDuration

Summary

Returns the result of dividing the value of $arg1 by $arg2. The result is rounded to the nearest month.

Operator Mapping

Defines the semantics of the "div" operator when applied to an xs:yearMonthDuration and a numeric value.

Signature
op:divide-yearMonthDuration( $arg1  as xs:yearMonthDuration,
$arg2  as xs:double) as xs:yearMonthDuration
Rules

The result is the xs:yearMonthDuration whose length in months is equal to the result of applying the fn:round function to the value obtained by dividing the length in months of $arg1 by the value of $arg2.

If $arg2 is positive or negative infinity, the result is a zero-length duration. If $arg2 is positive or negative zero, the result overflows and is handled as described in 9.7.1 Limits and precision.

For handling of overflow and underflow, see 9.7.1 Limits and precision.

Error Conditions

A dynamic error is raised [err:FOCA0005] if $arg2 is NaN.

Notes

Either operand (and therefore the result) may be negative.

Examples

The expression op:divide-yearMonthDuration(xs:yearMonthDuration("P2Y11M"), 1.5) returns xs:yearMonthDuration("P1Y11M").

8.4.5 op:divide-yearMonthDuration-by-yearMonthDuration

Summary

Returns the ratio of two xs:yearMonthDuration values.

Operator Mapping

Defines the semantics of the "div" operator when applied to two xs:yearMonthDuration values.

Signature
op:divide-yearMonthDuration-by-yearMonthDuration( $arg1  as xs:yearMonthDuration,
$arg2  as xs:yearMonthDuration) as xs:decimal
Rules

The function returns the result of dividing the length in months of $arg1 by the length in months of $arg2, according to the rules of the op:numeric-divide function for integer operands.

For handling of overflow and underflow, see 9.7.1 Limits and precision.

Notes

Either duration (and therefore the result) may be negative.

Examples

The expression op:divide-yearMonthDuration-by-yearMonthDuration(xs:yearMonthDuration("P3Y4M"), xs:yearMonthDuration("-P1Y4M")) returns -2.5.

The following example demonstrates how to calculate the length of an xs:yearMonthDuration value in months:

The expression op:divide-yearMonthDuration-by-yearMonthDuration(xs:yearMonthDuration("P3Y4M"), xs:yearMonthDuration("P1M")) returns 40.

8.4.6 op:add-dayTimeDurations

Summary

Returns the sum of two xs:dayTimeDuration values.

Operator Mapping

Defines the semantics of the "+" operator when applied to two xs:dayTimeDuration values.

Signature
op:add-dayTimeDurations( $arg1  as xs:dayTimeDuration,
$arg2  as xs:dayTimeDuration) as xs:dayTimeDuration
Rules

The function returns the result of adding the value of $arg1 to the value of $arg2. The result is the xs:dayTimeDuration whose length in seconds is equal to the sum of the length in seconds of the two input durations.

For handling of overflow, see 9.7.1 Limits and precision.

Notes

Either duration (and therefore the result) may be negative.

Examples

The expression op:add-dayTimeDurations(xs:dayTimeDuration("P2DT12H5M"), xs:dayTimeDuration("P5DT12H")) returns xs:dayTimeDuration('P8DT5M').

8.4.7 op:subtract-dayTimeDurations

Summary

Returns the result of subtracting one xs:dayTimeDuration from another.

Operator Mapping

Defines the semantics of the "-" operator when applied to two xs:dayTimeDuration values.

Signature
op:subtract-dayTimeDurations( $arg1  as xs:dayTimeDuration,
$arg2  as xs:dayTimeDuration) as xs:dayTimeDuration
Rules

The function returns the result of subtracting the value of $arg2 from the value of $arg1. The result is the xs:dayTimeDuration whose length in seconds is equal to the length in seconds of $arg1 minus the length in seconds of $arg2.

For handling of overflow, see 9.7.1 Limits and precision.

Notes

Either duration (and therefore the result) may be negative.

Examples

The expression op:subtract-dayTimeDurations(xs:dayTimeDuration("P2DT12H"), xs:dayTimeDuration("P1DT10H30M")) returns xs:dayTimeDuration('P1DT1H30M').

8.4.8 op:multiply-dayTimeDuration

Summary

Returns the result of multiplying a xs:dayTimeDuration by a number.

Operator Mapping

Defines the semantics of the "*" operator when applied to an xs:dayTimeDuration and a numeric value.

Signature
op:multiply-dayTimeDuration( $arg1  as xs:dayTimeDuration,
$arg2  as xs:double) as xs:dayTimeDuration
Rules

The function returns the result of multiplying the value of $arg1 by $arg2. The result is the xs:dayTimeDuration whose length in seconds is equal to the length in seconds of $arg1 multiplied by the numeric value $arg2.

If $arg2 is positive or negative zero, the result is a zero-length duration. If $arg2 is positive or negative infinity, the result overflows and is handled as described in 9.1.1 Limits and precision.

For handling of overflow and underflow, see 9.7.1 Limits and precision.

Error Conditions

A dynamic error is raised [err:FOCA0005] if $arg2 is NaN.

Notes

Either operand (and therefore the result) may be negative.

Examples

The expression op:multiply-dayTimeDuration(xs:dayTimeDuration("PT2H10M"), 2.1) returns xs:dayTimeDuration('PT4H33M').

8.4.9 op:divide-dayTimeDuration

Summary

Returns the result of multiplying a xs:dayTimeDuration by a number.

Operator Mapping

Defines the semantics of the "div" operator when applied to two xs:dayTimeDuration values.

Signature
op:divide-dayTimeDuration( $arg1  as xs:dayTimeDuration,
$arg2  as xs:double) as xs:dayTimeDuration
Rules

The function returns the result of dividing the value of $arg1 by $arg2. The result is the xs:dayTimeDuration whose length in seconds is equal to the length in seconds of $arg1 divided by the numeric value $arg2.

If $arg2 is positive or negative infinity, the result is a zero-length duration. If $arg2 is positive or negative zero, the result overflows and is handled as described in 9.1.1 Limits and precision.

For handling of overflow and underflow, see 9.7.1 Limits and precision.

Error Conditions

A dynamic error is raised [err:FOCA0005] if $arg2 is NaN.

Notes

Either operand (and therefore the result) may be negative.

Examples

The expression op:divide-dayTimeDuration(xs:dayTimeDuration("P1DT2H30M10.5S"), 1.5) returns xs:duration("PT17H40M7S").

8.4.10 op:divide-dayTimeDuration-by-dayTimeDuration

Summary

Returns the ratio of two xs:dayTimeDuration values, as a decimal number.

Operator Mapping

Defines the semantics of the "div" operator when applied to two xs:dayTimeDuration values.

Signature
op:divide-dayTimeDuration-by-dayTimeDuration( $arg1  as xs:dayTimeDuration,
$arg2  as xs:dayTimeDuration) as xs:decimal
Rules

The function returns the result of dividing the value of $arg1 by $arg2. The result is the xs:dayTimeDuration whose length in seconds is equal to the length in seconds of $arg1 divided by the length in seconds of $arg2. The calculation is performed by applying op:numeric-divide to the two xs:decimal operands.

For handling of overflow and underflow, see 9.7.1 Limits and precision.

Notes

Either operand (and therefore the result) may be negative.

Examples

The expression fn:round-half-to-even( op:divide-dayTimeDuration-by-dayTimeDuration( xs:dayTimeDuration("P2DT53M11S"), xs:dayTimeDuration("P1DT10H")), 4) returns 1.4378.

This examples shows how to determine the number of seconds in a duration.

The expression op:divide-dayTimeDuration-by-dayTimeDuration(xs:dayTimeDuration("P2DT53M11S"), xs:dayTimeDuration("PT1S")) returns 175991.0.

9 Functions and operators on dates and times

This section defines operations on the [XML Schema Part 2: Datatypes Second Edition] date and time types.

See [Working With Timezones] for a disquisition on working with date and time values with and without timezones.

9.1 Date and time types

The operators described in this section are defined on the following date and time types:

  • xs:dateTime

  • xs:date

  • xs:time

  • xs:gYearMonth

  • xs:gYear

  • xs:gMonthDay

  • xs:gMonth

  • xs:gDay

The only operation defined on xs:gYearMonth, xs:gYear, xs:gMonthDay, xs:gMonth and xs:gDay values is equality comparison. For other types, further operations are provided, including component extraction, order comparisons, arithmetic, formatted display, and timezone adjustment.

9.1.1 Limits and precision

All minimally conforming processors must support positive year values with a minimum of 4 digits (i.e., YYYY) and a minimum fractional second precision of 1 millisecond or three digits (i.e., s.sss). However, conforming processors may set larger ·implementation-defined· limits on the maximum number of digits they support in these two situations. Processors may also choose to support the year 0000 and years with negative values. The results of operations on dates that cross the year 0000 are ·implementation-defined·.

A processor that limits the number of digits in date and time datatype representations may encounter overflow and underflow conditions when it tries to execute the functions in 9.7 Arithmetic operators on durations, dates and times. In these situations, the processor must return 00:00:00 in case of time underflow. It must raise a dynamic error [err:FODT0001] in case of overflow.

9.2 Date/time datatype values

As defined in Section 3.3.2 Dates and Times DM31, xs:dateTime, xs:date, xs:time, xs:gYearMonth, xs:gYear, xs:gMonthDay, xs:gMonth, xs:gDay values, referred to collectively as date/time values, are represented as seven components or properties: year, month, day, hour, minute, second and timezone. The first five components are xs:integer values. The value of the second component is an xs:decimal and the value of the timezone component is an xs:dayTimeDuration. For all the primitive date/time datatypes, the timezone property is optional and may or may not be present. Depending on the datatype, some of the remaining six properties must be present and some must be absentDM31. Absent, or missing, properties are represented by the empty sequence. This value is referred to as the local value in that the value retains its original timezone. Before comparing or subtracting xs:dateTime values, this local value must be translated or normalized to UTC.

For xs:time, 00:00:00 and 24:00:00 are alternate lexical forms for the same value, whose canonical representation is 00:00:00. For xs:dateTime, a time component 24:00:00 translates to 00:00:00 of the following day.

9.2.1 Examples

  • An xs:dateTime with lexical representation 1999-05-31T05:00:00 is represented in the datamodel by {1999, 5, 31, 5, 0, 0.0, ()}.

  • An xs:dateTime with lexical representation 1999-05-31T13:20:00-05:00 is represented by {1999, 5, 31, 13, 20, 0.0, -PT5H}.

  • An xs:dateTime with lexical representation 1999-12-31T24:00:00 is represented by {2000, 1, 1, 0, 0, 0.0, ()}.

  • An xs:date with lexical representation 2005-02-28+8:00 is represented by {2005, 2, 28, (), (), (), PT8H}.

  • An xs:time with lexical representation 24:00:00 is represented by {(), (), (), 0, 0, 0, ()}.

9.3 Constructing a dateTime

A function is provided for constructing a xs:dateTime value from a xs:date value and a xs:time value.

Function Meaning
fn:dateTime Returns an xs:dateTime value created by combining an xs:date and an xs:time.

9.3.1 fn:dateTime

Summary

Returns an xs:dateTime value created by combining an xs:date and an xs:time.

Signature
fn:dateTime($arg1 as xs:date?, $arg2 as xs:time?) as xs:dateTime?
Properties

This function is ·deterministic·, ·context-independent·, and ·focus-independent·.

Rules

If either $arg1 or $arg2 is the empty sequence the function returns the empty sequence.

Otherwise, the function returns an xs:dateTime whose date component is equal to $arg1 and whose time component is equal to $arg2.

The timezone of the result is computed as follows:

  • If neither argument has a timezone, the result has no timezone.

  • If exactly one of the arguments has a timezone, or if both arguments have the same timezone, the result has this timezone.

Error Conditions

A dynamic error is raised [err:FORG0008] if the two arguments both have timezones and the timezones are different.

Examples

The expression fn:dateTime(xs:date("1999-12-31"), xs:time("12:00:00")) returns xs:dateTime("1999-12-31T12:00:00").

The expression fn:dateTime(xs:date("1999-12-31"), xs:time("24:00:00")) returns xs:dateTime("1999-12-31T00:00:00"). (This is because "24:00:00" is an alternate lexical form for "00:00:00").

9.4 Comparison operators on duration, date and time values

Function Meaning
op:dateTime-equal Returns true if the two supplied xs:dateTime values refer to the same instant in time.
op:dateTime-less-than Returns true if the first argument represents an earlier instant in time than the second argument.
op:dateTime-greater-than Returns true if the first argument represents a later instant in time than the second argument.
op:date-equal Returns true if and only if the starting instants of the two supplied xs:date values are the same.
op:date-less-than Returns true if and only if the starting instant of $arg1 is less than the starting instant of $arg2. Returns false otherwise.
op:date-greater-than Returns true if and only if the starting instant of $arg1 is greater than the starting instant of $arg2. Returns false otherwise.
op:time-equal Returns true if the two xs:time values represent the same instant in time, when treated as being times on the same date, before adjusting the timezone.
op:time-less-than Returns true if the first xs:time value represents an earlier instant in time than the second, when both are treated as being times on the same date, before adjusting the timezone.
op:time-greater-than Returns true if the first xs:time value represents a later instant in time than the second, when both are treated as being times on the same date, before adjusting the timezone.
op:gYearMonth-equal Returns true if the two xs:gYearMonth values have the same starting instant.
op:gYear-equal Returns true if the two xs:gYear values have the same starting instant.
op:gMonthDay-equal Returns true if the two xs:gMonthDay values have the same starting instant, when considered as days in the same year.
op:gMonth-equal Returns true if the two xs:gMonth values have the same starting instant, when considered as months in the same year.
op:gDay-equal Returns true if the two xs:gDay values have the same starting instant, when considered as days in the same month of the same year.

The following comparison operators are defined on the [XML Schema Part 2: Datatypes Second Edition] date/time datatypes. Each operator takes two operands of the same type and returns an xs:boolean result.

[XML Schema Part 2: Datatypes Second Edition] also states that the order relation on date and time datatypes is not a total order but a partial order because these datatypes may or may not have a timezone. This is handled as follows. If either operand to a comparison function on date or time values does not have an (explicit) timezone then, for the purpose of the operation, an implicit timezone, provided by the dynamic context Section C.2 Dynamic Context Components XP31, is assumed to be present as part of the value. This creates a total order for all date and time values.

An xs:dateTime can be considered to consist of seven components: year, month, day, hour, minute, second and timezone. For xs:dateTime six components (year, month, day, hour, minute and second) are required and timezone is optional. For other date/time values, of the first six components, some are required and others must be absentDM31. Timezone is always optional. For example, for xs:date, the year, month and day components are required and hour, minute and second components must be absent; for xs:time the hour, minute and second components are required and year, month and day are missing; for xs:gDay, day is required and year, month, hour, minute and second are missing.

Note:

In [Schema 1.1 Part 2], a new explicitTimezone facet is available with values optional, required, or prohibited to enable the timezone to be defined as mandatory or disallowed.

Values of the date/time datatypes xs:time, xs:gMonthDay, xs:gMonth, and xs:gDay, can be considered to represent a sequence of recurring time instants or time periods. An xs:time occurs every day. An xs:gMonth occurs every year. Comparison operators on these datatypes compare the starting instants of equivalent occurrences in the recurring series. These xs:dateTime values are calculated as described below.

Comparison operators on xs:date, xs:gYearMonth and xs:gYear compare their starting instants. These xs:dateTime values are calculated as described below.

The starting instant of an occurrence of a date/time value is an xs:dateTime calculated by filling in the missing components of the local value from a reference xs:dateTime. An example of a suitable reference xs:dateTime is 1972-01-01T00:00:00. Then, for example, the starting instant corresponding to the xs:date value 2009-03-12 is 2009-03-12T00:00:00; the starting instant corresponding to the xs:time value 13:30:02 is 1972-01-01T13:30:02; and the starting instant corresponding to the gMonthDay value --02-29 is 1972-02-29T00:00:00 (which explains why a leap year was chosen for the reference).

Note:

In the previous version of this specification, the reference date/time chosen was 1972-12-31T00:00:00. While this gives the same results, it produces a "starting instant" for a gMonth or gMonthDay that bears no relation to the ordinary meaning of the term, and it also required special handling of short months. The original choice was made to allow for leap seconds; but since leap seconds are not recognized in date/time arithmetic, this is not actually necessary.

If the xs:time value written as 24:00:00 is to be compared, filling in the missing components gives 1972-01-01T00:00:00, because 24:00:00 is an alternative representation of 00:00:00 (the lexical value "24:00:00" is converted to the time components {0,0,0} before the missing components are filled in). This has the consequence that when ordering xs:time values, 24:00:00 is considered to be earlier than 23:59:59. However, when ordering xs:dateTime values, a time component of 24:00:00 is considered equivalent to 00:00:00 on the following day.

Note that the reference xs:dateTime does not have a timezone. The timezone component is never filled in from the reference xs:dateTime. In some cases, if the date/time value does not have a timezone, the implicit timezone from the dynamic context is used as the timezone.

Note:

This specification uses the reference xs:dateTime 1972-01-01T00:00:00 in the description of the comparison operators. Implementations may use other reference xs:dateTime values as long as they yield the same results. The reference xs:dateTime used must meet the following constraints: when it is used to supply components into xs:gMonthDay values, the year must allow for February 29 and so must be a leap year; when it is used to supply missing components into xs:gDay values, the month must allow for 31 days. Different reference xs:dateTime values may be used for different operators.

9.4.1 op:dateTime-equal

Summary

Returns true if the two supplied xs:dateTime values refer to the same instant in time.

Operator Mapping

Defines the semantics of the "eq" operator when applied to two xs:dateTime values. Also used in the definition of the "ne", "le" and "ge" operators.

Signature
op:dateTime-equal($arg1 as xs:dateTime, $arg2 as xs:dateTime) as xs:boolean
Properties

This function is ·deterministic·, ·context-dependent·, and ·focus-independent·. It depends on implicit timezone.

Rules

If either $arg1 or $arg2 has no timezone component, the effective value of the argument is obtained by substituting the implicit timezone from the dynamic evaluation context.

The function then returns true if and only if the effective value of $arg1 is equal to the effective value of $arg2 according to the algorithm defined in section 3.2.7.4 of [XML Schema Part 2: Datatypes Second Edition] "Order relation on dateTime" for xs:dateTime values with timezones. Otherwise the function returns false.

Examples

Assume that the dynamic context provides an implicit timezone value of -05:00

The expression op:dateTime-equal(xs:dateTime("2002-04-02T12:00:00-01:00"), xs:dateTime("2002-04-02T17:00:00+04:00")) returns true().

The expression op:dateTime-equal(xs:dateTime("2002-04-02T12:00:00"), xs:dateTime("2002-04-02T23:00:00+06:00")) returns true().

The expression op:dateTime-equal(xs:dateTime("2002-04-02T12:00:00"), xs:dateTime("2002-04-02T17:00:00")) returns false().

The expression op:dateTime-equal(xs:dateTime("2002-04-02T12:00:00"), xs:dateTime("2002-04-02T12:00:00")) returns true().

The expression op:dateTime-equal(xs:dateTime("2002-04-02T23:00:00-04:00"), xs:dateTime("2002-04-03T02:00:00-01:00")) returns true().

The expression op:dateTime-equal(xs:dateTime("1999-12-31T24:00:00"), xs:dateTime("2000-01-01T00:00:00")) returns true().

The expression op:dateTime-equal(xs:dateTime("2005-04-04T24:00:00"), xs:dateTime("2005-04-04T00:00:00")) returns false().

9.4.2 op:dateTime-less-than

Summary

Returns true if the first argument represents an earlier instant in time than the second argument.

Operator Mapping

Defines the semantics of the "lt" operator when applied to two xs:dateTime values. Also used in the definition of the "ge" operator.

Signature
op:dateTime-less-than($arg1 as xs:dateTime, $arg2 as xs:dateTime) as xs:boolean
Properties

This function is ·deterministic·, ·context-dependent·, and ·focus-independent·. It depends on implicit timezone.

Rules

If either $arg1 or $arg2 has no timezone component, the effective value of the argument is obtained by substituting the implicit timezone from the dynamic evaluation context.

The function then returns true if and only if the effective value of $arg1 is less than the effective value of $arg2 according to the algorithm defined in section 3.2.7.4 of [XML Schema Part 2: Datatypes Second Edition] "Order relation on dateTime" for xs:dateTime values with timezones. Otherwise the function returns false.

9.4.3 op:dateTime-greater-than

Summary

Returns true if the first argument represents a later instant in time than the second argument.

Operator Mapping

Defines the semantics of the "gt" operator when applied to two xs:dateTime values. Also used in the definition of the "le" operator.

Signature
op:dateTime-greater-than( $arg1  as xs:dateTime,
$arg2  as xs:dateTime) as xs:boolean
Properties

This function is ·deterministic·, ·context-dependent·, and ·focus-independent·. It depends on implicit timezone.

Rules

The function call op:dateTime-greater-than($A, $B) is defined to return the same result as op:dateTime-less-than($B, $A)

9.4.4 op:date-equal

Summary

Returns true if and only if the starting instants of the two supplied xs:date values are the same.

Operator Mapping

Defines the semantics of the "eq" operator when applied to two xs:date values. Also used in the definition of the "ne", "le" and "ge" operators.

Signature
op:date-equal($arg1 as xs:date, $arg2 as xs:date) as xs:boolean
Properties

This function is ·deterministic·, ·context-dependent·, and ·focus-independent·. It depends on implicit timezone.

Rules

The starting instant of an xs:date is the xs:dateTime at time 00:00:00 on that date.

The function returns the result of the expression:

op:dateTime-equal(xs:dateTime($arg1), xs:dateTime($arg2))
Examples

The expression op:date-equal(xs:date("2004-12-25Z"), xs:date("2004-12-25+07:00")) returns false(). (The starting instants are xs:dateTime("2004-12-25T00:00:00Z") and xs:dateTime("2004-12-25T00:00:00+07:00"). These are normalized to xs:dateTime("2004-12-25T00:00:00Z") and xs:dateTime("2004-12-24T17:00:00Z"). ).

The expression op:date-equal(xs:date("2004-12-25-12:00"), xs:date("2004-12-26+12:00")) returns true().

9.4.5 op:date-less-than

Summary

Returns true if and only if the starting instant of $arg1 is less than the starting instant of $arg2. Returns false otherwise.

Operator Mapping

Defines the semantics of the "lt" operator when applied to two xs:date values. Also used in the definition of the "ge" operator.

Signature
op:date-less-than($arg1 as xs:date, $arg2 as xs:date) as xs:boolean
Rules

The starting instant of an xs:date is the xs:dateTime at time 00:00:00 on that date.

The function returns the result of the expression:

op:dateTime-less-than(xs:dateTime($arg1), xs:dateTime($arg2))
Examples

The expression op:date-less-than(xs:date("2004-12-25Z"), xs:date("2004-12-25-05:00")) returns true().

The expression op:date-less-than(xs:date("2004-12-25-12:00"), xs:date("2004-12-26+12:00")) returns false().

9.4.6 op:date-greater-than

Summary

Returns true if and only if the starting instant of $arg1 is greater than the starting instant of $arg2. Returns false otherwise.

Operator Mapping

Defines the semantics of the "gt" operator when applied to two xs:date values. Also used in the definition of the "le" operator.

Signature
op:date-greater-than($arg1 as xs:date, $arg2 as xs:date) as xs:boolean
Properties

This function is ·deterministic·, ·context-dependent·, and ·focus-independent·. It depends on implicit timezone.

Rules

The function call op:date-greater-than($A, $B) is defined to return the same result as op:date-less-than($B, $A)

Examples

The expression op:date-greater-than(xs:date("2004-12-25Z"), xs:date("2004-12-25+07:00")) returns true().

The expression op:date-greater-than(xs:date("2004-12-25-12:00"), xs:date("2004-12-26+12:00")) returns false().

9.4.7 op:time-equal

Summary

Returns true if the two xs:time values represent the same instant in time, when treated as being times on the same date, before adjusting the timezone.

Operator Mapping

Defines the semantics of the "eq" operator when applied to two xs:time values. Also used in the definition of the "ne", "le" and "ge" operators.

Signature
op:time-equal($arg1 as xs:time, $arg2 as xs:time) as xs:boolean
Properties

This function is ·deterministic·, ·context-dependent·, and ·focus-independent·. It depends on implicit timezone.

Rules

Each of the supplied xs:time values is expanded to an xs:dateTime value by associating the time with an arbitrary date. The function returns the result of comparing these two xs:dateTime values using op:dateTime-equal.

The result of the function is thus the same as the value of the expression:

op:dateTime-equal(
        fn:dateTime(xs:date('1972-12-31'), $arg1), 
        fn:dateTime(xs:date('1972-12-31'), $arg2))
Examples

Assume that the date components from the reference xs:dateTime correspond to 1972-12-31.

The expression op:time-equal(xs:time("08:00:00+09:00"), xs:time("17:00:00-06:00")) returns false(). (The xs:dateTimes calculated using the reference date components are 1972-12-31T08:00:00+09:00 and 1972-12-31T17:00:00-06:00. These normalize to 1972-12-30T23:00:00Z and 1972-12-31T23:00:00Z. ).

The expression op:time-equal(xs:time("21:30:00+10:30"), xs:time("06:00:00-05:00")) returns true().

The expression op:time-equal(xs:time("24:00:00+01:00"), xs:time("00:00:00+01:00")) returns true(). (This not the result one might expect. For xs:dateTime values, a time of 24:00:00 is equivalent to 00:00:00 on the following day. For xs:time, the normalization from 24:00:00 to 00:00:00 happens before the xs:time is converted into an xs:dateTime for the purpose of the equality comparison. For xs:time, any operation on 24:00:00 produces the same result as the same operation on 00:00:00 because these are two different lexical representations of the same value. ).

9.4.8 op:time-less-than

Summary

Returns true if the first xs:time value represents an earlier instant in time than the second, when both are treated as being times on the same date, before adjusting the timezone.

Operator Mapping

Defines the semantics of the "lt" operator when applied to two xs:time values. Also used in the definition of the "ge" operator.

Signature
op:time-less-than($arg1 as xs:time, $arg2 as xs:time) as xs:boolean
Properties

This function is ·deterministic·, ·context-dependent·, and ·focus-independent·. It depends on implicit timezone.

Rules

Each of the supplied xs:time values is expanded to an xs:dateTime value by associating the time with an arbitrary date. The function returns the result of comparing these two xs:dateTime values using op:dateTime-less-than.

The result of the function is thus the same as the value of the expression:

op:dateTime-less-than(
        fn:dateTime(xs:date('1972-12-31'), $arg1), 
        fn:dateTime(xs:date('1972-12-31'), $arg2))
Examples

Assume that the dynamic context provides an implicit timezone value of -05:00.

The expression op:time-less-than(xs:time("12:00:00"), xs:time("23:00:00+06:00")) returns false().

The expression op:time-less-than(xs:time("11:00:00"), xs:time("17:00:00Z")) returns true().

The expression op:time-less-than(xs:time("23:59:59"), xs:time("24:00:00")) returns false().

9.4.9 op:time-greater-than

Summary

Returns true if the first xs:time value represents a later instant in time than the second, when both are treated as being times on the same date, before adjusting the timezone.

Operator Mapping

Defines the semantics of the "gt" operator when applied to two xs:time values. Also used in the definition of the "le" operator.

Signature
op:time-greater-than($arg1 as xs:time, $arg2 as xs:time) as xs:boolean
Properties

This function is ·deterministic·, ·context-dependent·, and ·focus-independent·. It depends on implicit timezone.

Rules

The function call op:time-greater-than($A, $B) is defined to return the same result as op:time-less-than($B, $A)

Examples

The expression op:time-greater-than(xs:time("08:00:00+09:00"), xs:time("17:00:00-06:00")) returns false().

9.4.10 op:gYearMonth-equal

Summary

Returns true if the two xs:gYearMonth values have the same starting instant.

Operator Mapping

Defines the semantics of the "eq" operator when applied to two xs:gYearMonth values. Also used in the definition of the "ne" operator.

Signature
op:gYearMonth-equal( $arg1  as xs:gYearMonth,
$arg2  as xs:gYearMonth) as xs:boolean
Properties

This function is ·deterministic·, ·context-dependent·, and ·focus-independent·. It depends on implicit timezone.

Rules

The starting instants of $arg1 and $arg2 are calculated by supplying the missing components of $arg1 and $arg2 from the xs:dateTime template xxxx-xx-01T00:00:00. The function returns the result of comparing these two starting instants using op:dateTime-equal.

Examples

Assume that the dynamic context provides an implicit timezone value of -05:00.

op:gYearMonth-equal(xs:gYearMonth("1986-02"), xs:gYearMonth("1986-03")) returns false(). The starting instants are 1986-02-01T00:00:00-05:00 and 1986-03-01T00:00:00, respectively.

op:gYearMonth-equal(xs:gYearMonth("1978-03"), xs:gYearMonth("1986-03Z")) returns false(). The starting instants are 1978-03-01T00:00:00-05:00 and 1986-03-01T00:00:00Z, respectively.

9.4.11 op:gYear-equal

Summary

Returns true if the two xs:gYear values have the same starting instant.

Operator Mapping

Defines the semantics of the "eq" operator when applied to two xs:gYear values. Also used in the definition of the "ne" operator.

Signature
op:gYear-equal($arg1 as xs:gYear, $arg2 as xs:gYear) as xs:boolean
Properties

This function is ·deterministic·, ·context-dependent·, and ·focus-independent·. It depends on implicit timezone.

Rules

The starting instants of $arg1 and $arg2 are calculated by supplying the missing components of $arg1 and $arg2 from the xs:dateTime template xxxx-01-01T00:00:00. The function returns the result of comparing these two starting instants using op:dateTime-equal.

Examples

Assume that the dynamic context provides an implicit timezone value of -05:00. Assume, also, that the xs:dateTime template is xxxx-01-01T00:00:00.

op:gYear-equal(xs:gYear("2005-12:00"), xs:gYear("2005+12:00")) returns false(). The starting instants are 2005-01-01T00:00:00-12:00 and 2005-01-01T00:00:00+12:00, respectively, and normalize to 2005-01-01T12:00:00Z and 2004-12-31T12:00:00Z.

The expression op:gYear-equal(xs:gYear("1976-05:00"), xs:gYear("1976")) returns true().

9.4.12 op:gMonthDay-equal

Summary

Returns true if the two xs:gMonthDay values have the same starting instant, when considered as days in the same year.

Operator Mapping

Defines the semantics of the "eq" operator when applied to two xs:gMonthDay values. Also used in the definition of the "ne" operator.

Signature
op:gMonthDay-equal($arg1 as xs:gMonthDay, $arg2 as xs:gMonthDay) as xs:boolean
Properties

This function is ·deterministic·, ·context-dependent·, and ·focus-independent·. It depends on implicit timezone.

Rules

The starting instants of $arg1 and $arg2 are calculated by supplying the missing components of $arg1 and $arg2 from the xs:dateTime template 1972-xx-xxT00:00:00 or an equivalent. The function returns the result of comparing these two starting instants using op:dateTime-equal.

Examples

Assume that the dynamic context provides an implicit timezone value of -05:00. Assume for the purposes of illustration that the xs:dateTime template used is 1972-xx-xxT00:00:00 (this does not affect the result).

The expression op:gMonthDay-equal(xs:gMonthDay("--12-25-14:00"), xs:gMonthDay("--12-26+10:00")) returns true(). ( The starting instants are 1972-12-25T00:00:00-14:00 and 1972-12-26T00:00:00+10:00, respectively, and normalize to 1972-12-25T14:00:00Z and 1972-12-25T14:00:00Z. ).

The expression op:gMonthDay-equal(xs:gMonthDay("--12-25"), xs:gMonthDay("--12-26Z")) returns false().

9.4.13 op:gMonth-equal

Summary

Returns true if the two xs:gMonth values have the same starting instant, when considered as months in the same year.

Operator Mapping

Defines the semantics of the "eq" operator when applied to two xs:gMonth values. Also used in the definition of the "ne" operator.

Signature
op:gMonth-equal($arg1 as xs:gMonth, $arg2 as xs:gMonth) as xs:boolean
Properties

This function is ·deterministic·, ·context-dependent·, and ·focus-independent·. It depends on implicit timezone.

Rules

The starting instants of $arg1 and $arg2 are calculated by supplying the missing components of $arg1 and $arg2 from the xs:dateTime template 1972-xx-01T00:00:00 or an equivalent. The function returns the result of comparing these two starting instants using op:dateTime-equal.

Examples

Assume that the dynamic context provides an implicit timezone value of -05:00. Assume, also, that the xs:dateTime template chosen is 1972-xx-01T00:00:00.

The expression op:gMonth-equal(xs:gMonth("--12-14:00"), xs:gMonth("--12+10:00")) returns false(). ( The starting instants are 1972-12-01T00:00:00-14:00 and 1972-12-01T00:00:00+10:00, respectively, and normalize to 1972-11-30T14:00:00Z and 1972-12-01T14:00:00Z. ).

The expression op:gMonth-equal(xs:gMonth("--12"), xs:gMonth("--12Z")) returns false().

9.4.14 op:gDay-equal

Summary

Returns true if the two xs:gDay values have the same starting instant, when considered as days in the same month of the same year.

Operator Mapping

Defines the semantics of the "eq" operator when applied to two xs:gDay values. Also used in the definition of the "ne" operator.

Signature
op:gDay-equal($arg1 as xs:gDay, $arg2 as xs:gDay) as xs:boolean
Properties

This function is ·deterministic·, ·context-dependent·, and ·focus-independent·. It depends on implicit timezone.

Rules

The starting instants of $arg1 and $arg2 are calculated by supplying the missing components of $arg1 and $arg2 from the xs:dateTime template 1972-12-xxT00:00:00 or an equivalent. The function returns the result of comparing these two starting instants using op:dateTime-equal.

Examples

Assume that the dynamic context provides an implicit timezone value of -05:00. Assume, also, that the xs:dateTime template is 1972-12-xxT00:00:00.

The expression op:gDay-equal(xs:gDay("---25-14:00"), xs:gDay("---25+10:00")) returns false(). ( The starting instants are 1972-12-25T00:00:00-14:00 and 1972-12-25T00:00:00+10:00, respectively, and normalize to 1972-12-25T14:00:00Z and 1972-12-24T14:00:00Z. ).

The expression op:gDay-equal(xs:gDay("---12"), xs:gDay("---12Z")) returns false().

9.5 Component extraction functions on dates and times

The date and time datatypes may be considered to be composite datatypes in that they contain distinct properties or components. The extraction functions specified below extract a single component from a date or time value. In all cases the local value (that is, the original value as written, without any timezone adjustment) is used.

Note:

A time written as 24:00:00 is treated as 00:00:00 on the following day.

Function Meaning
fn:year-from-dateTime Returns the year component of an xs:dateTime.
fn:month-from-dateTime Returns the month component of an xs:dateTime.
fn:day-from-dateTime Returns the day component of an xs:dateTime.
fn:hours-from-dateTime Returns the hours component of an xs:dateTime.
fn:minutes-from-dateTime Returns the minute component of an xs:dateTime.
fn:seconds-from-dateTime Returns the seconds component of an xs:dateTime.
fn:timezone-from-dateTime Returns the timezone component of an xs:dateTime.
fn:year-from-date Returns the year component of an xs:date.
fn:month-from-date Returns the month component of an xs:date.
fn:day-from-date Returns the day component of an xs:date.
fn:timezone-from-date Returns the timezone component of an xs:date.
fn:hours-from-time Returns the hours component of an xs:time.
fn:minutes-from-time Returns the minutes component of an xs:time.
fn:seconds-from-time Returns the seconds component of an xs:time.
fn:timezone-from-time Returns the timezone component of an xs:time.

9.5.1 fn:year-from-dateTime

Summary

Returns the year component of an xs:dateTime.

Signature
fn:year-from-dateTime($arg as xs:dateTime?) as xs:integer?
Properties

This function is ·deterministic·, ·context-independent·, and ·focus-independent·.

Rules

If $arg is the empty sequence, the function returns the empty sequence.

Otherwise, the function returns an xs:integer representing the year component in the local value of $arg. The result may be negative.

Notes

Ignoring complications that arise with midnight on the last day of the year, the year returned is the same numeric value that appears in the lexical representation, which for negative years means the meaning may vary depending on whether XSD 1.0 or XSD 1.1 conventions are in use.

Examples

The expression fn:year-from-dateTime(xs:dateTime("1999-05-31T13:20:00-05:00")) returns 1999.

The expression fn:year-from-dateTime(xs:dateTime("1999-05-31T21:30:00-05:00")) returns 1999.

The expression fn:year-from-dateTime(xs:dateTime("1999-12-31T19:20:00")) returns 1999.

The expression fn:year-from-dateTime(xs:dateTime("1999-12-31T24:00:00")) returns 2000.

The expression fn:year-from-dateTime(xs:dateTime("-0002-06-06T00:00:00")) returns -2. (The result is the same whether XSD 1.0 or 1.1 is in use, despite the absence of a year 0 in the XSD 1.0 value space.)

9.5.2 fn:month-from-dateTime

Summary

Returns the month component of an xs:dateTime.

Signature
fn:month-from-dateTime($arg as xs:dateTime?) as xs:integer?
Properties

This function is ·deterministic·, ·context-independent·, and ·focus-independent·.

Rules

If $arg is the empty sequence, the function returns the empty sequence.

Otherwise, the function returns an xs:integer between 1 and 12, both inclusive, representing the month component in the local value of $arg.

Examples

The expression fn:month-from-dateTime(xs:dateTime("1999-05-31T13:20:00-05:00")) returns 5.

The expression fn:month-from-dateTime(xs:dateTime("1999-12-31T19:20:00-05:00")) returns 12.

The expression fn:month-from-dateTime(fn:adjust-dateTime-to-timezone(xs:dateTime("1999-12-31T19:20:00-05:00"), xs:dayTimeDuration("PT0S"))) returns 1.

9.5.3 fn:day-from-dateTime

Summary

Returns the day component of an xs:dateTime.

Signature
fn:day-from-dateTime($arg as xs:dateTime?) as xs:integer?
Properties

This function is ·deterministic·, ·context-independent·, and ·focus-independent·.

Rules

If $arg is the empty sequence, the function returns the empty sequence.

Otherwise, the function returns an xs:integer between 1 and 31, both inclusive, representing the day component in the local value of $arg.

Examples

The expression fn:day-from-dateTime(xs:dateTime("1999-05-31T13:20:00-05:00")) returns 31.

The expression fn:day-from-dateTime(xs:dateTime("1999-12-31T20:00:00-05:00")) returns 31.

The expression fn:day-from-dateTime(fn:adjust-dateTime-to-timezone(xs:dateTime("1999-12-31T19:20:00-05:00"), xs:dayTimeDuration("PT0S"))) returns 1.

9.5.4 fn:hours-from-dateTime

Summary

Returns the hours component of an xs:dateTime.

Signature
fn:hours-from-dateTime($arg as xs:dateTime?) as xs:integer?
Properties

This function is ·deterministic·, ·context-independent·, and ·focus-independent·.

Rules

If $arg is the empty sequence, the function returns the empty sequence.

Otherwise, the function returns an xs:integer between 0 and 23, both inclusive, representing the hours component in the local value of $arg.

Examples

The expression fn:hours-from-dateTime(xs:dateTime("1999-05-31T08:20:00-05:00")) returns 8.

The expression fn:hours-from-dateTime(xs:dateTime("1999-12-31T21:20:00-05:00")) returns 21.

The expression fn:hours-from-dateTime(fn:adjust-dateTime-to-timezone(xs:dateTime("1999-12-31T21:20:00-05:00"), xs:dayTimeDuration("PT0S"))) returns 2.

The expression fn:hours-from-dateTime(xs:dateTime("1999-12-31T12:00:00")) returns 12.

The expression fn:hours-from-dateTime(xs:dateTime("1999-12-31T24:00:00")) returns 0.

9.5.5 fn:minutes-from-dateTime

Summary

Returns the minute component of an xs:dateTime.

Signature
fn:minutes-from-dateTime($arg as xs:dateTime?) as xs:integer?
Properties

This function is ·deterministic·, ·context-independent·, and ·focus-independent·.

Rules

If $arg is the empty sequence, the function returns the empty sequence.

Otherwise, the function returns an xs:integer value between 0 and 59, both inclusive, representing the minute component in the local value of $arg.

Examples

The expression fn:minutes-from-dateTime(xs:dateTime("1999-05-31T13:20:00-05:00")) returns 20.

The expression fn:minutes-from-dateTime(xs:dateTime("1999-05-31T13:30:00+05:30")) returns 30.

9.5.6 fn:seconds-from-dateTime

Summary

Returns the seconds component of an xs:dateTime.

Signature
fn:seconds-from-dateTime($arg as xs:dateTime?) as xs:decimal?
Properties

This function is ·deterministic·, ·context-independent·, and ·focus-independent·.

Rules

If $arg is the empty sequence, the function returns the empty sequence.

Otherwise, the function returns an xs:decimal value greater than or equal to zero and less than 60, representing the seconds and fractional seconds in the local value of $arg.

Examples

The expression fn:seconds-from-dateTime(xs:dateTime("1999-05-31T13:20:00-05:00")) returns 0.

9.5.7 fn:timezone-from-dateTime

Summary

Returns the timezone component of an xs:dateTime.

Signature
fn:timezone-from-dateTime($arg as xs:dateTime?) as xs:dayTimeDuration?
Properties

This function is ·deterministic·, ·context-independent·, and ·focus-independent·.

Rules

If $arg is the empty sequence, the function returns the empty sequence.

Otherwise, the function returns the timezone component of $arg, if any. If $arg has a timezone component, then the result is an xs:dayTimeDuration that indicates deviation from UTC; its value may range from +14:00 to -14:00 hours, both inclusive. If $arg has no timezone component, the result is the empty sequence.

Examples

The expression fn:timezone-from-dateTime(xs:dateTime("1999-05-31T13:20:00-05:00")) returns xs:dayTimeDuration("-PT5H").

The expression fn:timezone-from-dateTime(xs:dateTime("2000-06-12T13:20:00Z")) returns xs:dayTimeDuration("PT0S").

The expression fn:timezone-from-dateTime(xs:dateTime("2004-08-27T00:00:00")) returns ().

9.5.8 fn:year-from-date

Summary

Returns the year component of an xs:date.

Signature
fn:year-from-date($arg as xs:date?) as xs:integer?
Properties

This function is ·deterministic·, ·context-independent·, and ·focus-independent·.

Rules

If $arg is the empty sequence, the function returns the empty sequence.

Otherwise, the function returns an xs:integer representing the year in the local value of $arg. The value may be negative.

Notes

The year returned is the same numeric value that appears in the lexical representation, which for negative years means the meaning may vary depending on whether XSD 1.0 or XSD 1.1 conventions are in use.

Examples

The expression fn:year-from-date(xs:date("1999-05-31")) returns 1999.

The expression fn:year-from-date(xs:date("2000-01-01+05:00")) returns 2000.

The expression fn:year-from-date(xs:date("-0002-06-01")) returns -2. (The result is the same whether XSD 1.0 or 1.1 is in use, despite the absence of a year 0 in the XSD 1.0 value space.)

9.5.9 fn:month-from-date

Summary

Returns the month component of an xs:date.

Signature
fn:month-from-date($arg as xs:date?) as xs:integer?
Properties

This function is ·deterministic·, ·context-independent·, and ·focus-independent·.

Rules

If $arg is the empty sequence, the function returns the empty sequence.

Otherwise, the function returns an xs:integer between 1 and 12, both inclusive, representing the month component in the local value of $arg.

Examples

The expression fn:month-from-date(xs:date("1999-05-31-05:00")) returns 5.

The expression fn:month-from-date(xs:date("2000-01-01+05:00")) returns 1.

9.5.10 fn:day-from-date

Summary

Returns the day component of an xs:date.

Signature
fn:day-from-date($arg as xs:date?) as xs:integer?
Properties

This function is ·deterministic·, ·context-independent·, and ·focus-independent·.

Rules

If $arg is the empty sequence, the function returns the empty sequence.

Otherwise, the function returns an xs:integer between 1 and 31, both inclusive, representing the day component in the localized value of $arg.

Examples

The expression fn:day-from-date(xs:date("1999-05-31-05:00")) returns 31.

The expression fn:day-from-date(xs:date("2000-01-01+05:00")) returns 1.

9.5.11 fn:timezone-from-date

Summary

Returns the timezone component of an xs:date.

Signature
fn:timezone-from-date($arg as xs:date?) as xs:dayTimeDuration?
Properties

This function is ·deterministic·, ·context-independent·, and ·focus-independent·.

Rules

If $arg is the empty sequence, the function returns the empty sequence.

Otherwise, the function returns the timezone component of $arg, if any. If $arg has a timezone component, then the result is an xs:dayTimeDuration that indicates deviation from UTC; its value may range from +14:00 to -14:00 hours, both inclusive. If $arg has no timezone component, the result is the empty sequence.

Examples

The expression fn:timezone-from-date(xs:date("1999-05-31-05:00")) returns xs:dayTimeDuration("-PT5H").

The expression fn:timezone-from-date(xs:date("2000-06-12Z")) returns xs:dayTimeDuration("PT0S").

9.5.12 fn:hours-from-time

Summary

Returns the hours component of an xs:time.

Signature
fn:hours-from-time($arg as xs:time?) as xs:integer?
Properties

This function is ·deterministic·, ·context-independent·, and ·focus-independent·.

Rules

If $arg is the empty sequence, the function returns the empty sequence.

Otherwise, the function returns an xs:integer between 0 and 23, both inclusive, representing the value of the hours component in the local value of $arg.

Examples

Assume that the dynamic context provides an implicit timezone value of -05:00.

The expression fn:hours-from-time(xs:time("11:23:00")) returns 11.

The expression fn:hours-from-time(xs:time("21:23:00")) returns 21.

The expression fn:hours-from-time(xs:time("01:23:00+05:00")) returns 1.

The expression fn:hours-from-time(fn:adjust-time-to-timezone(xs:time("01:23:00+05:00"), xs:dayTimeDuration("PT0S"))) returns 20.

The expression fn:hours-from-time(xs:time("24:00:00")) returns 0.

9.5.13 fn:minutes-from-time

Summary

Returns the minutes component of an xs:time.

Signature
fn:minutes-from-time($arg as xs:time?) as xs:integer?
Properties

This function is ·deterministic·, ·context-independent·, and ·focus-independent·.

Rules

If $arg is the empty sequence, the function returns the empty sequence.

Otherwise, the function returns an xs:integer value between 0 and 59, both inclusive, representing the value of the minutes component in the local value of $arg.

Examples

The expression fn:minutes-from-time(xs:time("13:00:00Z")) returns 0.

9.5.14 fn:seconds-from-time

Summary

Returns the seconds component of an xs:time.

Signature
fn:seconds-from-time($arg as xs:time?) as xs:decimal?
Properties

This function is ·deterministic·, ·context-independent·, and ·focus-independent·.

Rules

If $arg is the empty sequence, the function returns the empty sequence.

Otherwise, the function returns an xs:decimal value greater than or equal to zero and less than 60, representing the seconds and fractional seconds in the local value of $arg.

Examples

The expression fn:seconds-from-time(xs:time("13:20:10.5")) returns 10.5.

9.5.15 fn:timezone-from-time

Summary

Returns the timezone component of an xs:time.

Signature
fn:timezone-from-time($arg as xs:time?) as xs:dayTimeDuration?
Properties

This function is ·deterministic·, ·context-independent·, and ·focus-independent·.

Rules

If $arg is the empty sequence, the function returns the empty sequence.

Otherwise, the function returns the timezone component of $arg, if any. If $arg has a timezone component, then the result is an xs:dayTimeDuration that indicates deviation from UTC; its value may range from +14:00 to -14:00 hours, both inclusive. If $arg has no timezone component, the result is the empty sequence.

Examples

The expression fn:timezone-from-time(xs:time("13:20:00-05:00")) returns xs:dayTimeDuration("-PT5H").

The expression fn:timezone-from-time(xs:time("13:20:00")) returns ().

9.6 Timezone adjustment functions on dates and time values

Function Meaning
fn:adjust-dateTime-to-timezone Adjusts an xs:dateTime value to a specific timezone, or to no timezone at all.
fn:adjust-date-to-timezone Adjusts an xs:date value to a specific timezone, or to no timezone at all; the result is the date in the target timezone that contains the starting instant of the supplied date.
fn:adjust-time-to-timezone Adjusts an xs:time value to a specific timezone, or to no timezone at all.

These functions adjust the timezone component of an xs:dateTime, xs:date or xs:time value. The $timezone argument to these functions is defined as an xs:dayTimeDuration but must be a valid timezone value.

9.6.1 fn:adjust-dateTime-to-timezone

Summary

Adjusts an xs:dateTime value to a specific timezone, or to no timezone at all.

Signatures
fn:adjust-dateTime-to-timezone($arg as xs:dateTime?) as xs:dateTime?
fn:adjust-dateTime-to-timezone( $arg  as xs:dateTime?,
$timezone  as xs:dayTimeDuration?) as xs:dateTime?
Properties

The one-argument form of this function is ·deterministic·, ·context-dependent·, and ·focus-independent·. It depends on implicit timezone.

The two-argument form of this function is ·deterministic·, ·context-independent·, and ·focus-independent·.

Rules

If $timezone is not specified, then the effective value of $timezone is the value of the implicit timezone in the dynamic context.

If $arg is the empty sequence, then the function returns the empty sequence.

If $arg does not have a timezone component and $timezone is the empty sequence, then the result is $arg.

If $arg does not have a timezone component and $timezone is not the empty sequence, then the result is $arg with $timezone as the timezone component.

If $arg has a timezone component and $timezone is the empty sequence, then the result is the local value of $arg without its timezone component.

If $arg has a timezone component and $timezone is not the empty sequence, then the result is the xs:dateTime value that is equal to $arg and that has a timezone component equal to $timezone.

Error Conditions

A dynamic error is raised [err:FODT0003] if $timezone is less than -PT14H or greater than PT14H or is not an integral number of minutes.

Examples

Assume the dynamic context provides an implicit timezone of -05:00 (-PT5H0M).

let $tz-10 := xs:dayTimeDuration("-PT10H")

The expression fn:adjust-dateTime-to-timezone(xs:dateTime('2002-03-07T10:00:00')) returns xs:dateTime('2002-03-07T10:00:00-05:00').

The expression fn:adjust-dateTime-to-timezone(xs:dateTime('2002-03-07T10:00:00-07:00')) returns xs:dateTime('2002-03-07T12:00:00-05:00').

The expression fn:adjust-dateTime-to-timezone(xs:dateTime('2002-03-07T10:00:00'), $tz-10) returns xs:dateTime('2002-03-07T10:00:00-10:00').

The expression fn:adjust-dateTime-to-timezone(xs:dateTime('2002-03-07T10:00:00-07:00'), $tz-10) returns xs:dateTime('2002-03-07T07:00:00-10:00').

The expression fn:adjust-dateTime-to-timezone(xs:dateTime('2002-03-07T10:00:00-07:00'), xs:dayTimeDuration("PT10H")) returns xs:dateTime('2002-03-08T03:00:00+10:00').

The expression fn:adjust-dateTime-to-timezone(xs:dateTime('2002-03-07T00:00:00+01:00'), xs:dayTimeDuration("-PT8H")) returns xs:dateTime('2002-03-06T15:00:00-08:00').

The expression fn:adjust-dateTime-to-timezone(xs:dateTime('2002-03-07T10:00:00'), ()) returns xs:dateTime('2002-03-07T10:00:00').

The expression fn:adjust-dateTime-to-timezone(xs:dateTime('2002-03-07T10:00:00-07:00'), ()) returns xs:dateTime('2002-03-07T10:00:00').

9.6.2 fn:adjust-date-to-timezone

Summary

Adjusts an xs:date value to a specific timezone, or to no timezone at all; the result is the date in the target timezone that contains the starting instant of the supplied date.

Signatures
fn:adjust-date-to-timezone($arg as xs:date?) as xs:date?
fn:adjust-date-to-timezone( $arg  as xs:date?,
$timezone  as xs:dayTimeDuration?) as xs:date?
Properties

The one-argument form of this function is ·deterministic·, ·context-dependent·, and ·focus-independent·. It depends on implicit timezone.

The two-argument form of this function is ·deterministic·, ·context-independent·, and ·focus-independent·.

Rules

If $timezone is not specified, then the effective value of $timezone is the value of the implicit timezone in the dynamic context.

If $arg is the empty sequence, then the function returns the empty sequence.

If $arg does not have a timezone component and $timezone is the empty sequence, then the result is the value of $arg.

If $arg does not have a timezone component and $timezone is not the empty sequence, then the result is $arg with $timezone as the timezone component.

If $arg has a timezone component and $timezone is the empty sequence, then the result is the local value of $arg without its timezone component.

If $arg has a timezone component and $timezone is not the empty sequence, then the function returns the value of the expression:

  • Let $dt be the value of fn:dateTime($arg, xs:time('00:00:00')).

  • Let $adt be the value of fn:adjust-dateTime-to-timezone($dt, $timezone)

  • The function returns the value of xs:date($adt)

Error Conditions

A dynamic error is raised [err:FODT0003] if $timezone is less than -PT14H or greater than PT14H or is not an integral number of minutes.

Examples

Assume the dynamic context provides an implicit timezone of -05:00 (-PT5H0M).

let $tz-10 := xs:dayTimeDuration("-PT10H")

The expression fn:adjust-date-to-timezone(xs:date("2002-03-07")) returns xs:date("2002-03-07-05:00").

The expression fn:adjust-date-to-timezone(xs:date("2002-03-07-07:00")) returns xs:date("2002-03-07-05:00"). ($arg is converted to xs:dateTime("2002-03-07T00:00:00-07:00"). This is adjusted to the implicit timezone, giving "2002-03-07T02:00:00-05:00". ).

The expression fn:adjust-date-to-timezone(xs:date("2002-03-07"), $tz-10) returns xs:date("2002-03-07-10:00").

The expression fn:adjust-date-to-timezone(xs:date("2002-03-07-07:00"), $tz-10) returns xs:date("2002-03-06-10:00"). ($arg is converted to the xs:dateTime "2002-03-07T00:00:00-07:00". This is adjusted to the given timezone, giving "2002-03-06T21:00:00-10:00". ).

The expression fn:adjust-date-to-timezone(xs:date("2002-03-07"), ()) returns xs:date("2002-03-07").

The expression fn:adjust-date-to-timezone(xs:date("2002-03-07-07:00"), ()) returns xs:date("2002-03-07").

9.6.3 fn:adjust-time-to-timezone

Summary

Adjusts an xs:time value to a specific timezone, or to no timezone at all.

Signatures
fn:adjust-time-to-timezone($arg as xs:time?) as xs:time?
fn:adjust-time-to-timezone( $arg  as xs:time?,
$timezone  as xs:dayTimeDuration?) as xs:time?
Properties

The one-argument form of this function is ·deterministic·, ·context-dependent·, and ·focus-independent·. It depends on implicit timezone.

The two-argument form of this function is ·deterministic·, ·context-independent·, and ·focus-independent·.

Rules

If $timezone is not specified, then the effective value of $timezone is the value of the implicit timezone in the dynamic context.

If $arg is the empty sequence, then the function returns the empty sequence.

If $arg does not have a timezone component and $timezone is the empty sequence, then the result is $arg.

If $arg does not have a timezone component and $timezone is not the empty sequence, then the result is $arg with $timezone as the timezone component.

If $arg has a timezone component and $timezone is the empty sequence, then the result is the localized value of $arg without its timezone component.

If $arg has a timezone component and $timezone is not the empty sequence, then:

  • Let $dt be the xs:dateTime value fn:dateTime(xs:date('1972-12-31'), $arg).

  • Let $adt be the value of fn:adjust-dateTime-to-timezone($dt, $timezone)

  • The function returns the xs:time value xs:time($adt).

Error Conditions

A dynamic error is raised [err:FODT0003] if $timezone is less than -PT14H or greater than PT14H or if does not contain an integral number of minutes.

Examples

Assume the dynamic context provides an implicit timezone of -05:00 (-PT5H0M).

let $tz-10 := xs:dayTimeDuration("-PT10H")

The expression fn:adjust-time-to-timezone(xs:time("10:00:00")) returns xs:time("10:00:00-05:00").

The expression fn:adjust-time-to-timezone(xs:time("10:00:00-07:00")) returns xs:time("12:00:00-05:00").

The expression fn:adjust-time-to-timezone(xs:time("10:00:00"), $tz-10) returns xs:time("10:00:00-10:00").

The expression fn:adjust-time-to-timezone(xs:time("10:00:00-07:00"), $tz-10) returns xs:time("07:00:00-10:00").

The expression fn:adjust-time-to-timezone(xs:time("10:00:00"), ()) returns xs:time("10:00:00").

The expression fn:adjust-time-to-timezone(xs:time("10:00:00-07:00"), ()) returns xs:time("10:00:00").

The expression fn:adjust-time-to-timezone(xs:time("10:00:00-07:00"), xs:dayTimeDuration("PT10H")) returns xs:time("03:00:00+10:00").

9.7 Arithmetic operators on durations, dates and times

These functions support adding or subtracting a duration value to or from an xs:dateTime, an xs:date or an xs:time value. Appendix E of [XML Schema Part 2: Datatypes Second Edition] describes an algorithm for performing such operations.

Function Meaning
op:subtract-dateTimes Returns an xs:dayTimeDuration representing the amount of elapsed time between the instants arg2 and arg1.
op:subtract-dates Returns the xs:dayTimeDuration that corresponds to the elapsed time between the starting instant of $arg2 and the starting instant of $arg2.
op:subtract-times Returns the xs:dayTimeDuration that corresponds to the elapsed time between the values of $arg2 and $arg1 treated as times on the same date.
op:add-yearMonthDuration-to-dateTime Returns the xs:dateTime that is a given duration after a specified xs:dateTime (or before, if the duration is negative).
op:add-dayTimeDuration-to-dateTime Returns the xs:dateTime that is a given duration after a specified xs:dateTime (or before, if the duration is negative).
op:subtract-yearMonthDuration-from-dateTime Returns the xs:dateTime that is a given duration before a specified xs:dateTime (or after, if the duration is negative).
op:subtract-dayTimeDuration-from-dateTime Returns the xs:dateTime that is a given duration before a specified xs:dateTime (or after, if the duration is negative).
op:add-yearMonthDuration-to-date Returns the xs:date that is a given duration after a specified xs:date (or before, if the duration is negative).
op:add-dayTimeDuration-to-date Returns the xs:date that is a given duration after a specified xs:date (or before, if the duration is negative).
op:subtract-yearMonthDuration-from-date Returns the xs:date that is a given duration before a specified xs:date (or after, if the duration is negative).
op:subtract-dayTimeDuration-from-date Returns the xs:date that is a given duration before a specified xs:date (or after, if the duration is negative).
op:add-dayTimeDuration-to-time Returns the xs:time value that is a given duration after a specified xs:time (or before, if the duration is negative or causes wrap-around past midnight)
op:subtract-dayTimeDuration-from-time Returns the xs:time value that is a given duration before a specified xs:time (or after, if the duration is negative or causes wrap-around past midnight)

9.7.1 Limits and precision

A processor that limits the number of digits in date and time datatype representations may encounter overflow and underflow conditions when it tries to execute the functions in this section. In these situations, the processor must return P0M or PT0S in case of duration underflow and 00:00:00 in case of time underflow. It must raise a dynamic error [err:FODT0001] in case of overflow.

The value spaces of the two totally ordered subtypes of xs:duration described in 8.1 Two totally ordered subtypes of duration are xs:integer months for xs:yearMonthDuration and xs:decimal seconds for xs:dayTimeDuration. If a processor limits the number of digits allowed in the representation of xs:integer and xs:decimal then overflow and underflow situations can arise when it tries to execute the functions in 8.4 Arithmetic operators on durations. In these situations the processor must return zero in case of numeric underflow and P0M or PT0S in case of duration underflow. It must raise a dynamic error [err:FODT0002] in case of overflow.

9.7.2 op:subtract-dateTimes

Summary

Returns an xs:dayTimeDuration representing the amount of elapsed time between the instants arg2 and arg1.

Operator Mapping

Defines the semantics of the "-" operator when applied to two xs:dateTime values.

Signature
op:subtract-dateTimes( $arg1  as xs:dateTime,
$arg2  as xs:dateTime) as xs:dayTimeDuration
Properties

This function is ·deterministic·, ·context-dependent·, and ·focus-independent·. It depends on implicit timezone.

Rules

If either $arg1 or $arg2 do not contain an explicit timezone then, for the purpose of the operation, the implicit timezone provided by the dynamic context (See Section C.2 Dynamic Context Components XP31.) is assumed to be present as part of the value.

The function returns the elapsed time between the date/time instant arg2 and the date/time instant arg1, computed according to the algorithm given in Appendix E of [XML Schema Part 2: Datatypes Second Edition], and expressed as a xs:dayTimeDuration.

If the normalized value of $arg1 precedes in time the normalized value of $arg2, then the returned value is a negative duration.

Examples

Assume that the dynamic context provides an implicit timezone value of -05:00.

The expression op:subtract-dateTimes(xs:dateTime("2000-10-30T06:12:00"), xs:dateTime("1999-11-28T09:00:00Z")) returns xs:dayTimeDuration("P337DT2H12M").

9.7.3 op:subtract-dates

Summary

Returns the xs:dayTimeDuration that corresponds to the elapsed time between the starting instant of $arg2 and the starting instant of $arg2.

Operator Mapping

Defines the semantics of the "-" operator when applied to two xs:date values.

Signature
op:subtract-dates($arg1 as xs:date, $arg2 as xs:date) as xs:dayTimeDuration
Properties

This function is ·deterministic·, ·context-dependent·, and ·focus-independent·. It depends on implicit timezone.

Rules

If either $arg1 or $arg2 do not contain an explicit timezone then, for the purpose of the operation, the implicit timezone provided by the dynamic context (See Section C.2 Dynamic Context Components XP31.) is assumed to be present as part of the value.

The starting instant of an xs:date is the xs:dateTime at 00:00:00 on that date.

The function returns the result of subtracting the two starting instants using op:subtract-dateTimes.

If the starting instant of $arg1 precedes in time the starting instant of $arg2, then the returned value is a negative duration.

Examples

Assume that the dynamic context provides an implicit timezone value of Z.

The expression op:subtract-dates(xs:date("2000-10-30"), xs:date("1999-11-28")) returns xs:dayTimeDuration("P337D"). (The normalized values of the two starting instants are {2000, 10, 30, 0, 0, 0, PT0S} and {1999, 11, 28, 0, 0, 0, PT0S}.)

Now assume that the dynamic context provides an implicit timezone value of +05:00.

The expression op:subtract-dates(xs:date("2000-10-30"), xs:date("1999-11-28Z")) returns xs:dayTimeDuration("P336DT19H"). ( The normalized values of the two starting instants are {2000, 10, 29, 19, 0, 0, PT0S} and {1999, 11, 28, 0, 0, 0, PT0S}.)

The expression op:subtract-dates(xs:date("2000-10-15-05:00"), xs:date("2000-10-10+02:00")) returns xs:dayTimeDuration("P5DT7H").

9.7.4 op:subtract-times

Summary

Returns the xs:dayTimeDuration that corresponds to the elapsed time between the values of $arg2 and $arg1 treated as times on the same date.

Operator Mapping

Defines the semantics of the "-" operator when applied to two xs:time values.

Signature
op:subtract-times($arg1 as xs:time, $arg2 as xs:time) as xs:dayTimeDuration
Properties

This function is ·deterministic·, ·context-dependent·, and ·focus-independent·. It depends on implicit timezone.

Rules

The function returns the result of the expression:

op-subtract-dateTimes(
        fn:dateTime(xs:date('1972-12-31'), $arg1),
        fn:dateTime(xs:date('1972-12-31'), $arg2))
Notes

Any other reference date would work equally well.

Examples

Assume that the dynamic context provides an implicit timezone value of -05:00. Assume, also, that the date components of the reference xs:dateTime correspond to "1972-12-31".

The expression op:subtract-times(xs:time("11:12:00Z"), xs:time("04:00:00")) returns xs:dayTimeDuration("PT2H12M"). (This is obtained by subtracting from the xs:dateTime value {1972, 12, 31, 11, 12, 0, PT0S} the xs:dateTime value {1972, 12, 31, 9, 0, 0, PT0S}.)

The expression op:subtract-times(xs:time("11:00:00-05:00"), xs:time("21:30:00+05:30")) returns xs:dayTimeDuration("PT0S"). (The two xs:dateTime values are {1972, 12, 31, 11, 0, 0, -PT5H} and {1972, 12, 31, 21, 30, 0, PT5H30M}. These normalize to {1972, 12, 31, 16, 0, 0, PT0S} and {1972, 12, 31, 16, 0, 0, PT0S}. ).

The expression op:subtract-times(xs:time("17:00:00-06:00"), xs:time("08:00:00+09:00")) returns xs:dayTimeDuration("P1D"). (The two normalized xs:dateTime values are {1972, 12, 31, 23, 0, 0, PT0S} and {1972, 12, 30, 23, 0, 0, PT0S}.)

The expression op:subtract-times(xs:time("24:00:00"), xs:time("23:59:59")) returns xs:dayTimeDuration("-PT23H59M59S"). (The two normalized xs:dateTime values are {1972, 12, 31, 0, 0, 0, ()} and {1972, 12, 31, 23, 59, 59.0, ()}.)

9.7.5 op:add-yearMonthDuration-to-dateTime

Summary

Returns the xs:dateTime that is a given duration after a specified xs:dateTime (or before, if the duration is negative).

Operator Mapping

Defines the semantics of the "+" operator when applied to an xs:dateTime and an xs:yearMonthDuration value.

Signature
op:add-yearMonthDuration-to-dateTime( $arg1  as xs:dateTime,
$arg2  as xs:yearMonthDuration) as xs:dateTime
Properties

This function is ·deterministic·, ·context-independent·, and ·focus-independent·.

Rules

The function returns the result of adding $arg2 to the value of $arg1 using the algorithm described in Appendix E of [XML Schema Part 2: Datatypes Second Edition], disregarding the rule about leap seconds. If $arg2 is negative, then the result xs:dateTime precedes $arg1.

The result has the same timezone as $arg1. If $arg1 has no timezone, the result has no timezone.

Examples

The expression op:add-yearMonthDuration-to-dateTime(xs:dateTime("2000-10-30T11:12:00"), xs:yearMonthDuration("P1Y2M")) returns xs:dateTime("2001-12-30T11:12:00").

9.7.6 op:add-dayTimeDuration-to-dateTime

Summary

Returns the xs:dateTime that is a given duration after a specified xs:dateTime (or before, if the duration is negative).

Operator Mapping

Defines the semantics of the "+" operator when applied to an xs:dateTime and an xs:dayTimeDuration value.

Signature
op:add-dayTimeDuration-to-dateTime( $arg1  as xs:dateTime,
$arg2  as xs:dayTimeDuration) as xs:dateTime
Properties

This function is ·deterministic·, ·context-independent·, and ·focus-independent·.

Rules

The function returns the result of adding $arg2 to the value of $arg1 using the algorithm described in Appendix E of [XML Schema Part 2: Datatypes Second Edition], disregarding the rule about leap seconds. If $arg2 is negative, then the result xs:dateTime precedes $arg1.

The result has the same timezone as $arg1. If $arg1 has no timezone, the result has no timezone.

Examples

The expression op:add-dayTimeDuration-to-dateTime(xs:dateTime("2000-10-30T11:12:00"), xs:dayTimeDuration("P3DT1H15M")) returns xs:dateTime("2000-11-02T12:27:00").

9.7.7 op:subtract-yearMonthDuration-from-dateTime

Summary

Returns the xs:dateTime that is a given duration before a specified xs:dateTime (or after, if the duration is negative).

Operator Mapping

Defines the semantics of the "-" operator when applied to an xs:dateTime and an xs:yearMonthDuration value.

Signature
op:subtract-yearMonthDuration-from-dateTime( $arg1  as xs:dateTime,
$arg2  as xs:yearMonthDuration) as xs:dateTime
Properties

This function is ·deterministic·, ·context-independent·, and ·focus-independent·.

Rules

The function returns the xs:dateTime computed by negating $arg2 and adding the result to the value of $arg1 using the function op:add-yearMonthDuration-to-dateTime.

Examples

The expression op:subtract-yearMonthDuration-from-dateTime(xs:dateTime("2000-10-30T11:12:00"), xs:yearMonthDuration("P1Y2M")) returns xs:dateTime("1999-08-30T11:12:00").

9.7.8 op:subtract-dayTimeDuration-from-dateTime

Summary

Returns the xs:dateTime that is a given duration before a specified xs:dateTime (or after, if the duration is negative).

Operator Mapping

Defines the semantics of the "-" operator when applied to an xs:dateTime an and xs:dayTimeDuration values

Signature
op:subtract-dayTimeDuration-from-dateTime( $arg1  as xs:dateTime,
$arg2  as xs:dayTimeDuration) as xs:dateTime
Rules

The function returns the xs:dateTime computed by negating $arg2 and adding the result to the value of $arg1 using the function op:add-dayTimeDuration-to-dateTime.

Examples

The expression op:subtract-dayTimeDuration-from-dateTime(xs:dateTime("2000-10-30T11:12:00"), xs:dayTimeDuration("P3DT1H15M")) returns xs:dateTime("2000-10-27T09:57:00").

9.7.9 op:add-yearMonthDuration-to-date

Summary

Returns the xs:date that is a given duration after a specified xs:date (or before, if the duration is negative).

Operator Mapping

Defines the semantics of the "+" operator when applied to an xs:date and an xs:yearMonthDuration value.

Signature
op:add-yearMonthDuration-to-date( $arg1  as xs:date,
$arg2  as xs:yearMonthDuration) as xs:date
Properties

This function is ·deterministic·, ·context-independent·, and ·focus-independent·.

Rules

The function returns the result of casting $arg1 to an xs:dateTime, adding $arg2 using the function op:add-yearMonthDuration-to-dateTime, and casting the result back to an xs:date.

Examples

The expression op:add-yearMonthDuration-to-date(xs:date("2000-10-30"), xs:yearMonthDuration("P1Y2M")) returns xs:date("2001-12-30").

9.7.10 op:add-dayTimeDuration-to-date

Summary

Returns the xs:date that is a given duration after a specified xs:date (or before, if the duration is negative).

Operator Mapping

Defines the semantics of the "+" operator when applied to an xs:date and an xs:dayTimeDuration value.

Signature
op:add-dayTimeDuration-to-date( $arg1  as xs:date,
$arg2  as xs:dayTimeDuration) as xs:date
Properties

This function is ·deterministic·, ·context-independent·, and ·focus-independent·.

Rules

The function returns the result of casting $arg1 to an xs:dateTime, adding $arg2 using the function op:add-dayTimeDuration-to-dateTime, and casting the result back to an xs:date.

Examples

The expression op:add-dayTimeDuration-to-date(xs:date("2004-10-30Z"), xs:dayTimeDuration("P2DT2H30M0S")) returns xs:date("2004-11-01Z"). ( The starting instant of the first argument is the xs:dateTime value {2004, 10, 30, 0, 0, 0, PT0S}. Adding the second argument to this gives the xs:dateTime value {2004, 11, 1, 2, 30, 0, PT0S}. The time components are then discarded. ).

9.7.11 op:subtract-yearMonthDuration-from-date

Summary

Returns the xs:date that is a given duration before a specified xs:date (or after, if the duration is negative).

Operator Mapping

Defines the semantics of the "-" operator when applied to an xs:date and an xs:yearMonthDuration value.

Signature
op:subtract-yearMonthDuration-from-date( $arg1  as xs:date,
$arg2  as xs:yearMonthDuration) as xs:date
Properties

This function is ·deterministic·, ·context-independent·, and ·focus-independent·.

Rules

Returns the xs:date computed by negating $arg2 and adding the result to $arg1 using the function op:add-yearMonthDuration-to-date.

Examples

The expression op:subtract-yearMonthDuration-from-date(xs:date("2000-10-30"), xs:yearMonthDuration("P1Y2M")) returns xs:date("1999-08-30").

The expression op:subtract-yearMonthDuration-from-date(xs:date("2000-02-29Z"), xs:yearMonthDuration("P1Y")) returns xs:date("1999-02-28Z").

The expression op:subtract-yearMonthDuration-from-date(xs:date("2000-10-31-05:00"), xs:yearMonthDuration("P1Y1M")) returns xs:date("1999-09-30-05:00").

9.7.12 op:subtract-dayTimeDuration-from-date

Summary

Returns the xs:date that is a given duration before a specified xs:date (or after, if the duration is negative).

Operator Mapping

Defines the semantics of the "-" operator when applied to an xs:date and an xs:dayTimeDuration.

Signature
op:subtract-dayTimeDuration-from-date( $arg1  as xs:date,
$arg2  as xs:dayTimeDuration) as xs:date
Properties

This function is ·deterministic·, ·context-independent·, and ·focus-independent·.

Rules

Returns the xs:date computed by negating $arg2 and adding the result to $arg1 using the function op:add-dayTimeDuration-to-date.

Examples

The expression op:subtract-dayTimeDuration-from-date(xs:date("2000-10-30"), xs:dayTimeDuration("P3DT1H15M")) returns xs:date("2000-10-26").

9.7.13 op:add-dayTimeDuration-to-time

Summary

Returns the xs:time value that is a given duration after a specified xs:time (or before, if the duration is negative or causes wrap-around past midnight)

Operator Mapping

Defines the semantics of the "+" operator when applied to an xs:time and an xs:dayTimeDuration value.

Signature
op:add-dayTimeDuration-to-time( $arg1  as xs:time,
$arg2  as xs:dayTimeDuration) as xs:time
Rules

First, the days component in the canonical lexical representation of $arg2 is set to zero (0) and the value of the resulting xs:dayTimeDuration is calculated. Alternatively, the value of $arg2 modulus 86,400 is used as the second argument. This value is added to the value of $arg1 converted to an xs:dateTime using a reference date such as 1972-12-31, and the time component of the result is returned. Note that the xs:time returned may occur in a following or preceding day and may be less than $arg1.

The result has the same timezone as $arg1. If $arg1 has no timezone, the result has no timezone.

Examples

The expression op:add-dayTimeDuration-to-time(xs:time("11:12:00"), xs:dayTimeDuration("P3DT1H15M")) returns xs:time("12:27:00").

The expression op:add-dayTimeDuration-to-time(xs:time("23:12:00+03:00"), xs:dayTimeDuration("P1DT3H15M")) returns xs:time("02:27:00+03:00"). (That is, {0, 0, 0, 2, 27, 0, PT3H}).

9.7.14 op:subtract-dayTimeDuration-from-time

Summary

Returns the xs:time value that is a given duration before a specified xs:time (or after, if the duration is negative or causes wrap-around past midnight)

Operator Mapping

Defines the semantics of the "-" operator when applied to an xs:time and an xs:dayTimeDuration value.

Signature
op:subtract-dayTimeDuration-from-time( $arg1  as xs:time,
$arg2  as xs:dayTimeDuration) as xs:time
Properties

This function is ·deterministic·, ·context-independent·, and ·focus-independent·.

Rules

The function returns the result of negating $arg2 and adding the result to $arg1 using the function op:add-dayTimeDuration-to-time.

Examples

The expression op:subtract-dayTimeDuration-from-time(xs:time("11:12:00"), xs:dayTimeDuration("P3DT1H15M")) returns xs:time("09:57:00").

The expression op:subtract-dayTimeDuration-from-time(xs:time("08:20:00-05:00"), xs:dayTimeDuration("P23DT10H10M")) returns xs:time("22:10:00-05:00").

9.8 Formatting dates and times

Function Meaning
fn:format-dateTime Returns a string containing an xs:dateTime value formatted for display.
fn:format-date Returns a string containing an xs:date value formatted for display.
fn:format-time Returns a string containing an xs:time value formatted for display.

Three functions are provided to represent dates and times as a string, using the conventions of a selected calendar, language, and country. The signatures are presented first, followed by the rules which apply to each of the functions.

9.8.1 fn:format-dateTime

Summary

Returns a string containing an xs:dateTime value formatted for display.

Signatures
fn:format-dateTime($value as xs:dateTime?, $picture as xs:string) as xs:string?
fn:format-dateTime( $value  as xs:dateTime?,
$picture  as xs:string,
$language  as xs:string?,
$calendar  as xs:string?,
$place  as xs:string?) as xs:string?
Properties

The two-argument form of this function is ·deterministic·, ·context-dependent·, and ·focus-independent·. It depends on default calendar, and default language, and default place, and implicit timezone.

The five-argument form of this function is ·deterministic·, ·context-dependent·, and ·focus-independent·. It depends on implicit timezone, and namespaces.

Rules

See 9.8.4 The date/time formatting functions.

9.8.2 fn:format-date

Summary

Returns a string containing an xs:date value formatted for display.

Signatures
fn:format-date($value as xs:date?, $picture as xs:string) as xs:string?
fn:format-date( $value  as xs:date?,
$picture  as xs:string,
$language  as xs:string?,
$calendar  as xs:string?,
$place  as xs:string?) as xs:string?
Properties

The two-argument form of this function is ·deterministic·, ·context-dependent·, and ·focus-independent·. It depends on default calendar, and default language, and default place, and implicit timezone.

The five-argument form of this function is ·deterministic·, ·context-dependent·, and ·focus-independent·. It depends on implicit timezone, and namespaces.

Rules

See 9.8.4 The date/time formatting functions.

9.8.3 fn:format-time

Summary

Returns a string containing an xs:time value formatted for display.

Signatures
fn:format-time($value as xs:time?, $picture as xs:string) as xs:string?
fn:format-time( $value  as xs:time?,
$picture  as xs:string,
$language  as xs:string?,
$calendar  as xs:string?,
$place  as xs:string?) as xs:string?
Properties

The two-argument form of this function is ·deterministic·, ·context-dependent·, and ·focus-independent·. It depends on default calendar, and default language, and default place, and implicit timezone.

The five-argument form of this function is ·deterministic·, ·context-dependent·, and ·focus-independent·. It depends on implicit timezone, and namespaces.

Rules

See 9.8.4 The date/time formatting functions.

9.8.4 The date/time formatting functions

The fn:format-dateTime, fn:format-date, and fn:format-time functions format $value as a string using the picture string specified by the $picture argument, the calendar specified by the $calendar argument, the language specified by the $language argument, and the country or other place name specified by the $place argument. The result of the function is the formatted string representation of the supplied xs:dateTime, xs:date, or xs:time value.

[Definition] The three functions fn:format-dateTime, fn:format-date, and fn:format-time are referred to collectively as the date formatting functions.

If $value is the empty sequence, the function returns the empty sequence.

Calling the two-argument form of each of the three functions is equivalent to calling the five-argument form with each of the last three arguments set to an empty sequence.

For details of the $language, $calendar, and $place arguments, see 9.8.4.8 The language, calendar, and place arguments.

In general, the use of an invalid $picture, $language, $calendar, or $place argument results in a dynamic error [err:FOFD1340]. By contrast, use of an option in any of these arguments that is valid but not supported by the implementation is not an error, and in these cases the implementation is required to output the value in a fallback representation. More detailed rules are given below.

9.8.4.1 The picture string

The picture consists of a sequence of variable markers and literal substrings. A substring enclosed in square brackets is interpreted as a variable marker; substrings not enclosed in square brackets are taken as literal substrings. The literal substrings are optional and if present are rendered unchanged, including any whitespace. If an opening or closing square bracket is required within a literal substring, it must be doubled. The variable markers are replaced in the result by strings representing aspects of the date and/or time to be formatted. These are described in detail below.

A variable marker consists of a component specifier followed optionally by one or two presentation modifiers and/or optionally by a width modifier. Whitespace within a variable marker is ignored.

The variable marker may be separated into its components by applying the following rules:

  1. The component specifier is always present and is always a single letter.

  2. The width modifier may be recognized by the presence of a comma.

  3. The substring between the component specifier and the comma (if present) or the end of the string (if there is no comma) contains the first and second presentation modifiers, both of which are optional. If this substring contains a single character, this is interpreted as the first presentation modifier. If it contains more than one character, the last character is examined: if it is valid as a second presentation modifier then it is treated as such, and the preceding part of the substring constitutes the first presentation modifier. Otherwise, the second presentation modifier is presumed absent and the whole substring is interpreted as the first presentation modifier.

The component specifier indicates the component of the date or time that is required, and takes the following values:

Specifier Meaning Default Presentation Modifier
Y year (absolute value) 1
M month in year 1
D day in month 1
d day in year 1
F day of week n
W week in year 1
w week in month 1
H hour in day (24 hours) 1
h hour in half-day (12 hours) 1
P am/pm marker n
m minute in hour 01
s second in minute 01
f fractional seconds 1
Z timezone 01:01
z timezone (same as Z, but modified where appropriate to include a prefix as a time offset using GMT, for example GMT+1 or GMT-05:00. For this component there is a fixed prefix of GMT, or a localized variation thereof for the chosen language, and the remainder of the value is formatted as for specifier Z. 01:01
C calendar: the name or abbreviation of a calendar name n
E era: the name of a baseline for the numbering of years, for example the reign of a monarch n

A dynamic error is reported [err:FOFD1340] if the syntax of the picture is incorrect.

A dynamic error is reported [err:FOFD1350] if a component specifier within the picture refers to components that are not available in the given type of $value, for example if the picture supplied to the fn:format-time refers to the year, month, or day component.

It is not an error to include a timezone component when the supplied value has no timezone. In these circumstances the timezone component will be ignored.

The first presentation modifier indicates the style in which the value of a component is to be represented. Its value may be either:

  • any format token permitted as a primary format token in the second argument of the fn:format-integer function, indicating that the value of the component is to be output numerically using the specified number format (for example, 1, 01, i, I, w, W, or Ww) or

  • the format token n, N, or Nn, indicating that the value of the component is to be output by name, in lower-case, upper-case, or title-case respectively. Components that can be output by name include (but are not limited to) months, days of the week, timezones, and eras. If the processor cannot output these components by name for the chosen calendar and language then it must use an ·implementation-defined· fallback representation.

If a comma is to be used as a grouping separator within the format token, then there must be a width specifier. More specifically: if a variable marker contains one or more commas, then the last comma is treated as introducing the width modifier, and all others are treated as grouping separators. So [Y9,999,*] will output the year as 2,008.

It is not possible to use a closing square bracket as a grouping separator within the format token.

If the implementation does not support the use of the requested format token, it must use the default presentation modifier for that component.

If the first presentation modifier is present, then it may optionally be followed by a second presentation modifier as follows:

Modifier Meaning
either a or t indicates alphabetic or traditional numbering respectively, the default being ·implementation-defined·. This has the same meaning as in the second argument of fn:format-integer.
either c or o indicates cardinal or ordinal numbering respectively, for example 7 or seven for a cardinal number, or 7th, seventh, or for an ordinal number. This has the same meaning as in the second argument of fn:format-integer. The actual representation of the ordinal form of a number may depend not only on the language, but also on the grammatical context (for example, in some languages it must agree in gender).

Note:

Although the formatting rules are expressed in terms of the rules for format tokens in fn:format-integer, the formats actually used may be specialized to the numbering of date components where appropriate. For example, in Italian, it is conventional to use an ordinal number (primo) for the first day of the month, and cardinal numbers (due, tre, quattro ...) for the remaining days. A processor may therefore use this convention to number days of the month, ignoring the presence or absence of the ordinal presentation modifier.

9.8.4.2 The Width Modifier

Whether or not a presentation modifier is included, a width modifier may be supplied. This indicates the number of characters to be included in the representation of the value.

The width modifier, if present, is introduced by a comma. It takes the form:

   ","  min-width ("-" max-width)?

where min-width is either an unsigned integer indicating the minimum number of characters to be output, or * indicating that there is no explicit minimum, and max-width is either an unsigned integer indicating the maximum number of characters to be output, or * indicating that there is no explicit maximum; if max-width is omitted then * is assumed.

A dynamic error ([err:FOFD1340]) is raised if min-width is present and less than one, or if max-width is present and less than one or less than min-width.

A format token containing more than one digit, such as 001 or 9999, sets the minimum and maximum width to the number of digits appearing in the format token; if a width modifier is also present, then the width modifier takes precedence.

9.8.4.3 Formatting Integer-Valued Date/Time Components

The rules in this section apply to the majority of integer-valued components: specifically M D d F W w H h m s.

In the rules below, the term decimal digit pattern has the meaning given in 4.6.1 fn:format-integer.

  1. If the first presentation modifier takes the form of a decimal digit pattern:

    1. If there is no width modifier, then the value is formatted according to the rules of the format-integer function.

    2. If there is a width modifier, then the first presentation modifier is adjusted as follows:

      1. If the decimal digit pattern includes a grouping separator, the output is implementation-defined (but this is not an error).

        Note:

        Use of a width modifier together with grouping separators is inadvisable for this reason. It is never necessary to use a width modifier with a decimal digit pattern, since the same effect can be achieved by use of optional digit signs.

      2. Otherwise, the number of mandatory-digit-sign characters in the presentation modifier is increased if necessary. This is done first by replacing optional-digit-signs with mandatory-digit-signs, starting from the right, and then prepending mandatory-digit-signs to the presentation modifier, until the number of mandatory-digit-signs is equal to the minimum width. Any mandatory-digit-signs that are added by this process must use the same decimal digit family as existing mandatory-digit-signs in the presentation modifier if there are any, or ASCII digits otherwise.

      3. The maximum width, if specified, is ignored.

      4. The output is then as defined using the format-integer function with this adjusted decimal digit pattern.

  2. If the first presentation modifiers is one of N, n, or Nn:

    1. Let FN be the full name of the component, that is, the form of the name that would be used in the absence of any width modifier.

    2. If FN is shorter than the minimum width, then it is padded by appending spaces to the end of the name.

    3. If FN is longer than the maximum width, then it is abbreviated, either by choosing a conventional abbreviation that fits within the maximum width (for example, "Wednesday" might be abbreviated to "Weds"), or by removing characters from the end of FN until it fits within the maximum width.

  3. For other presentation modifiers:

    1. Any adjustment of the value to fit within the requested width range is implementation-defined.

    2. The value should not be truncated if this results in output that will not be meaningful to users (for example, there is no sensible way to truncate Roman numerals).

    3. If shorter than the minimum width, the value should be padded to the minimum width, either by appending spaces, or in some other way appropriate to the numbering scheme.

9.8.4.4 Formatting the Year Component

The rules for the year component (Y) are the same as those in 9.8.4.3 Formatting Integer-Valued Date/Time Components, except that the value of the year as output is the value of the year component of the supplied value modulo ten to the power N where N is determined as follows:

  1. If the width modifier is present and defines a finite maximum width, then that maximum width.

  2. Otherwise, if the first presentation modifier takes the form of a decimal-digit-pattern, then:

    1. Let W be the number of optional-digit-signs and mandatory-digit-signs in that decimal-digit-pattern.

    2. If W is 2 or more, then W.

  3. Otherwise, N is infinity (that is, the year is output in full).

9.8.4.5 Formatting Fractional Seconds

The output for the fractional seconds component (f) is equivalent to the result of the following algorithm:

  1. If the first presentation modifier contains no Unicode digit, then the output is implementation-defined.

  2. Otherwise, the value of the fractional seconds is output as follows:

    1. If there is no width modifier and the first presentation modifier comprises in its entirety a single mandatory-digit-sign (for example the default 1), then the presentation modifier is extended on the right with as many optional-digit-signs as are needed to accommodate the actual fractional seconds precision encountered in the value to be formatted.

    2. If there is a width modifier, then the first presentation modifier is adjusted as follows:

      1. If a minimum width is specified, and if this exceeds the number of mandatory-digit-sign characters in the first presentation modifier, then the first presentation modifier is adjusted. This is done first by replacing optional-digit-signs with mandatory-digit-signs, starting from the left, and then appending mandatory-digit-signs to the presentation modifier, until the number of mandatory-digit-signs is equal to the minimum width. Any mandatory-digit-signs that are added by this process must use the same decimal digit family as existing mandatory-digit-signs in the presentation modifier.

      2. If a maximum width is specified, the first presentation modifier is extended on the right with as many optional-digit-signs as are needed to ensure that the number of mandatory-digit-signs and optional-digit-signs is at least equal to the maximum width.

    3. The sequence of characters in the (adjusted) first presentation modifier is reversed (for example, 999'### becomes ###'999). If the result is not a valid decimal digit pattern, then the output is ·implementation-defined·.

    4. The sequence of digits in the conventional decimal representation of the fractional seconds component is reversed, with insignificant zeroes removed, and the result is treated as an integer. For example, if the seconds value is 25.8235, the reversed fractional seconds value is 5328.

    5. The reversed fractional seconds value is formatted using the reversed decimal digit pattern according to the rules of the fn:format-integer function. Given the examples above, the result is 5'328

    6. The resulting string is reversed. In our example, the result is 823'5.

    7. If the result contains more digits than the number of mandatory-digit-signs and optional-digit-signs in the decimal digit pattern, then excess digits are removed from the right hand end (that is, the value is truncated towards zero rather than being rounded). Any grouping separator that immediately precedes a removed digit is also removed.

Note:

The reason for presenting the algorithm in this way is that it enables maximum re-use of the rules defined for fn:format-integer. Since the fractional seconds value is not properly an integer, the rules do not work if used directly: for example, the positions of grouping separators need to be counted from the left rather than from the right. Implementations, as always, are free to use a different algorithm that yields the same result.

Note:

A format token consisting of a single digit, such as 1, does not constrain the number of digits in the output. In the case of fractional seconds in particular, [f001] requests three decimal digits, [f01] requests two digits, but [f1] will retain all digits in the supplied date/time value (the maximum number of digits is implementation-defined). If exactly one digit is required, this can be achieved using the component specifier [f1,1-1].

9.8.4.6 Formatting timezones

Special rules apply to the formatting of timezones. When the component specifiers Z or z are used, the rules in this section override any rules given elsewhere in the case of discrepancies.

If the date/time value to be formatted does not include a timezone offset, then the timezone component specifier is generally ignored (results in no output). The exception is where military timezones are used (format ZZ) in which case the string "J" is output, indicating local time.

  • When the component specifier is z, the output is the same as for component specifier Z, except that it is prefixed by the characters GMT or some localized equivalent. The prefix is omitted, however, in cases where the timezone is identified by name rather than by a numeric offset from UTC.

  • If the first presentation modifier is numeric and comprises one or two digits with no grouping-separator (for example 1 or 01), then the timezone is formatted as a displacement from UTC in hours, preceded by a plus or minus sign: for example -5 or +03. If the actual timezone offset is not an integral number of hours, then the minutes part of the offset is appended, separated by a colon: for example +10:30 or -1:15.

  • If the first presentation modifier is numeric with a grouping-separator (for example 1:01 or 01.01), then the timezone offset is output in hours and minutes, separated by the grouping separator, even if the number of minutes is zero: for example +5:00 or +10.30.

  • If the first presentation modifier is numeric and comprises three or four digits with no grouping-separator, for example 001 or 0001, then the timezone offset is shown in hours and minutes with no separator, for example -0500 or +1030.

  • If the first presentation modifier is numeric, in any of the above formats, and the second presentation modifier is t, then a zero timezone offset (that is, UTC) is output as Z instead of a signed numeric value. In this presentation modifier is absent or if the timezone offset is non-zero, then the displayed timezone offset is preceded by a "-" sign for negative offsets or a "+" sign for non-negative offsets.

  • If the first presentation modifier is Z, then the timezone is formatted as a military timezone letter, using the convention Z = +00:00, A = +01:00, B = +02:00, ..., M = +12:00, N = -01:00, O = -02:00, ... Y = -12:00. The letter J (meaning local time) is used in the case of a value that does not specify a timezone offset. Timezone offsets that have no representation in this system (for example Indian Standard Time, +05:30) are output as if the format 01:01 had been requested.

  • If the first presentation modifier is N, then the timezone is output (where possible) as a timezone name, for example EST or CET. The same timezone offset has different names in different places; it is therefore recommended that this option should be used only if a country code (see [ISO 3166-1]) or IANA timezone name (see [IANA Timezone Database]) is supplied in the $place argument. In the absence of this information, the implementation may apply a default, for example by using the timezone names that are conventional in North America. If no timezone name can be identified, the timezone offset is output using the fallback format +01:01.

The following examples illustrate options for timezone formatting.

Variable marker $place Timezone offsets (with time = 12:00:00)
    -10:00 -05:00 +00:00 +05:30 +13:00
[Z] () -10:00 -05:00 +00:00 +05:30 +13:00
[Z0] () -10 -5 +0 +5:30 +13
[Z0:00] () -10:00 -5:00 +0:00 +5:30 +13:00
[Z00:00] () -10:00 -05:00 +00:00 +05:30 +13:00
[Z0000] () -1000 -0500 +0000 +0530 +1300
[Z00:00t] () -10:00 -05:00 Z +05:30 +13:00
[z] () GMT‑10:00 GMT‑05:00 GMT+00:00 GMT+05:30 GMT+13:00
[ZZ] () W R Z +05:30 +13:00
[ZN] "us" HST EST GMT IST +13:00
[H00]:[M00] [ZN] "America/New_York" 06:00 EST 12:00 EST 07:00 EST 01:30 EST 18:00 EST

If a width specifier is present when formatting a timezone, then the representation as defined in this section is padded to the minimum width as described in 9.8.4.2 The Width Modifier, but it is never shortened.

9.8.4.7 Formatting Other Components

This section applies to the remaining components: P (am/pm marker), C (calendar), and E (era).

The output for these components is entirely ·implementation-defined·. The default presentation modifier for these components is n, indicating that they are output as names (or conventional abbreviations), and the chosen names will in many cases depend on the chosen language: see 9.8.4.8 The language, calendar, and place arguments.

9.8.4.8 The language, calendar, and place arguments

The set of languages, calendars, and places that are supported in the ·date formatting functions· is ·implementation-defined·. When any of these arguments is omitted or is an empty sequence, an ·implementation-defined· default value is used.

If the fallback representation uses a different calendar from that requested, the output string must identify the calendar actually used, for example by prefixing the string with [Calendar: X] (where X is the calendar actually used), localized as appropriate to the requested language. If the fallback representation uses a different language from that requested, the output string must identify the language actually used, for example by prefixing the string with [Language: Y] (where Y is the language actually used) localized in an implementation-dependent way. If a particular component of the value cannot be output in the requested format, it should be output in the default format for that component.

The $language argument specifies the language to be used for the result string of the function. The value of the argument should be either the empty sequence or a value that would be valid for the xml:lang attribute (see [XML]). Note that this permits the identification of sublanguages based on country codes (from [ISO 3166-1]) as well as identification of dialects and of regions within a country.

If the $language argument is omitted or is set to an empty sequence, or if it is set to an invalid value or a value that the implementation does not recognize, then the processor uses the default language defined in the dynamic context.

The language is used to select the appropriate language-dependent forms of:

  • names (for example, of months)

  • numbers expressed as words or as ordinals (twenty, 20th, twentieth)

  • hour convention (0-23 vs 1-24, 0-11 vs 1-12)

  • first day of week, first week of year

Where appropriate this choice may also take into account the value of the $place argument, though this should not be used to override the language or any sublanguage that is specified as part of the language argument.

The choice of the names and abbreviations used in any given language is ·implementation-defined·. For example, one implementation might abbreviate July as Jul while another uses Jly. In German, one implementation might represent Saturday as Samstag while another uses Sonnabend. Implementations may provide mechanisms allowing users to control such choices.

Where ordinal numbers are used, the selection of the correct representation of the ordinal (for example, the linguistic gender) may depend on the component being formatted and on its textual context in the picture string.

The calendar attribute specifies that the dateTime, date, or time supplied in the $value argument must be converted to a value in the specified calendar and then converted to a string using the conventions of that calendar.

The calendar value if present must be a valid EQName (dynamic error: [err:FOFD1340]). If it is a lexical QName then it is expanded into an expanded QName using the statically known namespaces; if it has no prefix then it represents an expanded-QName in no namespace. If the expanded QName is in no namespace, then it must identify a calendar with a designator specified below (dynamic error: [err:FOFD1340]). If the expanded QName is in a namespace then it identifies the calendar in an ·implementation-defined· way.

If the $calendar argument is omitted or is set to an empty sequence then the default calendar defined in the dynamic context is used.

Note:

The calendars listed below were known to be in use during the last hundred years. Many other calendars have been used in the past.

This specification does not define any of these calendars, nor the way that they map to the value space of the xs:date datatype in [XML Schema Part 2: Datatypes Second Edition]. There may be ambiguities when dates are recorded using different calendars. For example, the start of a new day is not simultaneous in different calendars, and may also vary geographically (for example, based on the time of sunrise or sunset). Translation of dates is therefore more reliable when the time of day is also known, and when the geographic location is known. When translating dates between one calendar and another, the processor may take account of the values of the $place and/or $language arguments, with the $place argument taking precedence.

Information about some of these calendars, and algorithms for converting between them, may be found in [Calendrical Calculations].

Designator Calendar
AD Anno Domini (Christian Era)
AH Anno Hegirae (Muhammedan Era)
AME Mauludi Era (solar years since Mohammed's birth)
AM Anno Mundi (Jewish Calendar)
AP Anno Persici
AS Aji Saka Era (Java)
BE Buddhist Era
CB Cooch Behar Era
CE Common Era
CL Chinese Lunar Era
CS Chula Sakarat Era
EE Ethiopian Era
FE Fasli Era
ISO ISO 8601 calendar
JE Japanese Calendar
KE Khalsa Era (Sikh calendar)
KY Kali Yuga
ME Malabar Era
MS Monarchic Solar Era
NS Nepal Samwat Era
OS Old Style (Julian Calendar)
RS Rattanakosin (Bangkok) Era
SE Saka Era
SH Mohammedan Solar Era (Iran)
SS Saka Samvat
TE Tripurabda Era
VE Vikrama Era
VS Vikrama Samvat Era

At least one of the above calendars must be supported. It is ·implementation-defined· which calendars are supported.

The ISO 8601 calendar ([ISO 8601]), which is included in the above list and designated ISO, is very similar to the Gregorian calendar designated AD, but it differs in several ways. The ISO calendar is intended to ensure that date and time formats can be read easily by other software, as well as being legible for human users. The ISO calendar prescribes the use of particular numbering conventions as defined in ISO 8601, rather than allowing these to be localized on a per-language basis. In particular it provides a numeric 'week date' format which identifies dates by year, week of the year, and day in the week; in the ISO calendar the days of the week are numbered from 1 (Monday) to 7 (Sunday), and week 1 in any calendar year is the week (from Monday to Sunday) that includes the first Thursday of that year. The numeric values of the components year, month, day, hour, minute, and second are the same in the ISO calendar as the values used in the lexical representation of the date and time as defined in [XML Schema Part 2: Datatypes Second Edition]. The era ("E" component) with this calendar is either a minus sign (for negative years) or a zero-length string (for positive years). For dates before 1 January, AD 1, year numbers in the ISO and AD calendars are off by one from each other: ISO year 0000 is 1 BC, -0001 is 2 BC, etc.

ISO 8601 does not define a numbering for weeks within a month. When the w component is used, the convention to be adopted is that each Monday-to-Sunday week is considered to fall within a particular month if its Thursday occurs in that month; the weeks that fall in a particular month under this definition are numbered starting from 1. Thus, for example, 29 January 2013 falls in week 5 because the Thursday of the week (31 January 2013) is the fifth Thursday in January, and 1 February 2013 is also in week 5 for the same reason.

Note:

The value space of the date and time datatypes, as defined in XML Schema, is based on absolute points in time. The lexical space of these datatypes defines a representation of these absolute points in time using the proleptic Gregorian calendar, that is, the modern Western calendar extrapolated into the past and the future; but the value space is calendar-neutral. The ·date formatting functions· produce a representation of this absolute point in time, but denoted in a possibly different calendar. So, for example, the date whose lexical representation in XML Schema is 1502-01-11 (the day on which Pope Gregory XIII was born) might be formatted using the Old Style (Julian) calendar as 1 January 1502. This reflects the fact that there was at that time a ten-day difference between the two calendars. It would be incorrect, and would produce incorrect results, to represent this date in an element or attribute of type xs:date as 1502-01-01, even though this might reflect the way the date was recorded in contemporary documents.

When referring to years occurring in antiquity, modern historians generally use a numbering system in which there is no year zero (the year before 1 CE is thus 1 BCE). This is the convention that should be used when the requested calendar is OS (Julian) or AD (Gregorian). When the requested calendar is ISO, however, the conventions of ISO 8601 should be followed: here the year before +0001 is numbered zero. In [XML Schema Part 2: Datatypes Second Edition] (version 1.0), the value space for xs:date and xs:dateTime does not include a year zero: however, XSD 1.1 endorses the ISO 8601 convention. This means that the date on which Julius Caesar was assassinated has the ISO 8601 lexical representation -0043-03-13, but will be formatted as 15 March 44 BCE in the Julian calendar or 13 March 44 BCE in the Gregorian calendar (dependant on the chosen localization of the names of months and eras).

The intended use of the $place argument is to identify the place where an event represented by the dateTime, date, or time supplied in the $value argument took place or will take place. If the $place argument is omitted or is set to an empty sequence, then the default place defined in the dynamic context is used. If the value is supplied, and is not the empty sequence, then it should either be a country code or an IANA timezone name. If the value does not take this form, or if its value is not recognized by the implementation, then the default place defined in the dynamic context is used.

  • Country codes are defined in [ISO 3166-1]. Examples are "de" for Germany and "jp" for Japan. Implementations may also allow the use of codes representing subdivisions of a country from ISO 3166-2, or codes representing formerly used names of countries from ISO 3166-3

  • IANA timezone names are defined in the IANA timezone database [IANA Timezone Database]. Examples are "America/New_York" and "Europe/Rome".

This argument is not intended to identify the location of the user for whom the date or time is being formatted; that should be done by means of the $language attribute. This information may be used to provide additional information when converting dates between calendars or when deciding how individual components of the date and time are to be formatted. For example, different countries using the Old Style (Julian) calendar started the new year on different days, and some countries used variants of the calendar that were out of synchronization as a result of differences in calculating leap years.

The geographical area identified by a country code is defined by the boundaries as they existed at the time of the date to be formatted, or the present-day boundaries for dates in the future.

If the $place argument is supplied in the form of an IANA timezone name that is recognized by the implementation, then the date or time being formatted is adjusted to the timezone offset applicable in that timezone. For example, if the xs:dateTime value 2010-02-15T12:00:00Z is formatted with the $place argument set to America/New_York, then the output will be as if the value 2010-02-15T07:00:00-05:00 had been supplied. This adjustment takes daylight savings time into account where possible; if the date in question falls during daylight savings time in New York, then it is adjusted to timezone offset -PT4H rather than -PT5H. Adjustment using daylight savings time is only possible where the value includes a date, and where the date is within the range covered by the timezone database.

9.8.5 Examples of date and time formatting

The following examples show a selection of dates and times and the way they might be formatted. These examples assume the use of the Gregorian calendar as the default calendar.

Required Output Expression
2002-12-31 format-date($d, "[Y0001]-[M01]-[D01]")
12-31-2002 format-date($d, "[M]-[D]-[Y]")
31-12-2002 format-date($d, "[D]-[M]-[Y]")
31 XII 2002 format-date($d, "[D1] [MI] [Y]")
31st December, 2002 format-date($d, "[D1o] [MNn], [Y]", "en", (), ())
31 DEC 2002 format-date($d, "[D01] [MN,*-3] [Y0001]", "en", (), ())
December 31, 2002 format-date($d, "[MNn] [D], [Y]", "en", (), ())
31 Dezember, 2002 format-date($d, "[D] [MNn], [Y]", "de", (), ())
Tisdag 31 December 2002 format-date($d, "[FNn] [D] [MNn] [Y]", "sv", (), ())
[2002-12-31] format-date($d, "[[[Y0001]-[M01]-[D01]]]")
Two Thousand and Three format-date($d, "[YWw]", "en", (), ())
einunddreißigste Dezember format-date($d, "[Dwo] [MNn]", "de", (), ())
3:58 PM format-time($t, "[h]:[m01] [PN]", "en", (), ())
3:58:45 pm format-time($t, "[h]:[m01]:[s01] [Pn]", "en", (), ())
3:58:45 PM PDT format-time($t, "[h]:[m01]:[s01] [PN] [ZN,*-3]", "en", (), ())
3:58:45 o'clock PM PDT format-time($t, "[h]:[m01]:[s01] o'clock [PN] [ZN,*-3]", "en", (), ())
15:58 format-time($t,"[H01]:[m01]")
15:58:45.762 format-time($t,"[H01]:[m01]:[s01].[f001]")
15:58:45 GMT+02:00 format-time($t,"[H01]:[m01]:[s01] [z,6-6]", "en", (), ())
15.58 Uhr GMT+2 format-time($t,"[H01]:[m01] Uhr [z]", "de", (), ())
3.58pm on Tuesday, 31st December format-dateTime($dt, "[h].[m01][Pn] on [FNn], [D1o] [MNn]")
12/31/2002 at 15:58:45 format-dateTime($dt, "[M01]/[D01]/[Y0001] at [H01]:[m01]:[s01]")

The following examples use calendars other than the Gregorian calendar.

Description Request Result
Islamic format-date($d, "[D&#x0661;] [Mn] [Y&#x0661;]", "ar", "AH", ()) ٢٦ ﺸﻭّﺍﻝ ١٤٢٣
Jewish (with Western numbering) format-date($d, "[D] [Mn] [Y]", "he", "AM", ()) ‏26 טבת 5763
Jewish (with traditional numbering) format-date($d, "[D&#x05D0;t] [Mn] [Y&#x05D0;t]", "he", "AM", ()) כ״ו טבת תשס״ג
Julian (Old Style) format-date($d, "[D] [MNn] [Y]", "en", "OS", ()) 18 December 2002
Thai format-date($d, "[D&#x0E51;] [Mn] [Y&#x0E51;]", "th", "BE", ()) ๓๑ ธันวาคม ๒๕๔๕

9.9 Parsing dates and times

Function Meaning
fn:parse-ietf-date Parses a string containing the date and time in IETF format, returning the corresponding xs:dateTime value.

A function is provided to parse dates and times expressed using syntax that is commonly encountered in internet protocols.

9.9.1 fn:parse-ietf-date

Summary

Parses a string containing the date and time in IETF format, returning the corresponding xs:dateTime value.

Signature
fn:parse-ietf-date($value as xs:string?) as xs:dateTime?
Properties

This function is ·deterministic·, ·context-independent·, and ·focus-independent·.

Rules

The function accepts a string matching the production input in the following grammar:

input ::= S? (dayname ","? S)? ((datespec S time) | asctime) S?
dayname ::= "Mon" | "Tue" | "Wed" | "Thu" | "Fri" | "Sat" | "Sun" | "Monday | "Tuesday" | "Wednesday" | "Thursday" | "Friday" | "Saturday" | "Sunday"
datespec ::= daynum dsep monthname dsep year
asctime ::= monthname dsep daynum S time S year
dsep ::= S | (S? "-" S?)
daynum ::= digit digit?
year ::= digit digit (digit digit)?
digit ::= [0-9]
monthname ::= "Jan" | "Feb" | "Mar" | "Apr" | "May" | "Jun" | "Jul" | "Aug" | "Sep" | "Oct" | "Nov" | "Dec"
time ::= hours ":" minutes (":" seconds)? (S? timezone)?
hours ::= digit digit?
minutes ::= digit digit
seconds ::= digit digit ("." digit+)?
timezone ::= tzname | tzoffset (S? "(" S? tzname S? ")")?
tzname ::= "UT" | "UTC" | "GMT" | "EST" | "EDT" | "CST" | "CDT" | "MST" | "MDT" | "PST" | "PDT"
tzoffset ::= ("+"|"-") hours ":"? minutes?
S ::= ( x09 | x0A | x0D | x20 )+

The input is case-insensitive: upper-case and lower-case distinctions in the above grammar show the conventional usage, but otherwise have no significance.

If the input is an empty sequence, the result is an empty sequence.

The dayname, if present, is ignored.

The daynum, monthname, and year supply the day, month, and year of the resulting xs:dateTime value. A two-digit year must have 1900 added to it. A year such as 0070 is to be treated as given; negative years are not permitted.

The hours, minutes, and seconds (including fractional seconds) values supply the corresponding components of the resulting xs:dateTime value; if the seconds value or the fractional seconds value is absent then zero is assumed.

If both a tzoffset and a tzname are supplied then the tzname is ignored.

If a tzoffset is supplied then this defines the hours and minutes parts of the timezone offset:

  • If it contains a colon, this separates the hours part from the minutes part.

  • Otherwise, the grammar allows a sequence of from one to four digits. These are interpreted as H, HH, HMM, or HHMM respectively, where H or HH is the hours part, and MM (if present) is the minutes part.

  • If the minutes part is absent it defaults to 00.

If a tzname is supplied with no tzoffset then it is translated to a timezone offset as follows:

tzname Offset
UT, UTC, GMT 00:00
EST -05:00
EDT -04:00
CST -06:00
CDT -05:00
MST -07:00
MDT -06:00
PST -08:00
PDT -07:00

If neither a tzoffset nor tzname is supplied, a timezone offset of 00:00 is assumed.

Error Conditions

A dynamic error is raised [err:FORG0010] if the input does not match the grammar, or if the resulting date/time value is invalid (for example, 31 February).

Notes

The parse-ietf-date function attempts to interpret its input as a date in any of the three formats specified by HTTP [RFC 2616].

These formats are used widely on the Internet to represent timestamps, and were specified in:

[RFC 2616] (HTTP) officially uses a subset of those three formats restricted to GMT.

The grammar for this function is slightly more liberal than the RFCs (reflecting the internet tradition of being liberal in what is accepted). For example the function:

  1. Accepts a single-digit value where appropriate in place of a two-digit value with a leading zero (so "Wed 1 Jun" is acceptable in place of "Wed 01 Jun", and the timezone offset "-5:00" is equivalent to "-05:00")

  2. Accepts one or more whitespace characters (x20, x09, x0A, x0D) wherever a single space is required, and allows whitespace to be omitted where it is not required for parsing

  3. Accepts and ignores whitespace characters (x20, x09, x0A, x0D) at the start or end of the string.

In new protocols IETF recommends the format of [RFC 3339] which is based on a profile of ISO 8601 similar to that already used in XPath and XSD, but the "approximate" [RFC 822] format described here is very widely used.

An [RFC 1123] date can be generated approximately using fn:format-dateTime with a picture string of "[FNn3], [D01] [MNn3] [Y04] [H01]:[m01]:[s01] [Z0000]".

Examples

The expression fn:parse-ietf-date("Wed, 06 Jun 1994 07:29:35 GMT") returns xs:dateTime("1994-06-06T07:29:35Z").

The expression fn:parse-ietf-date("Wed, 6 Jun 94 07:29:35 GMT") returns xs:dateTime("1994-06-06T07:29:35Z").

The expression fn:parse-ietf-date("Wed Jun 06 11:54:45 EST 2013") returns xs:dateTime("2013-06-06T11:54:45-05:00").

The expression fn:parse-ietf-date("Sunday, 06-Nov-94 08:49:37 GMT") returns xs:dateTime("1994-11-06T08:49:37Z").

The expression fn:parse-ietf-date("Wed, 6 Jun 94 07:29:35 +0500") returns xs:dateTime("1994-06-06T07:29:35+05:00").

10 Functions related to QNames

10.1 Functions to create a QName

In addition to the xs:QName constructor function, QName values can be constructed by combining a namespace URI, prefix, and local name, or by resolving a lexical QName against the in-scope namespaces of an element node. This section defines these functions. Leading and trailing whitespace, if present, is stripped from string arguments before the result is constructed.

Function Meaning
fn:resolve-QName Returns an xs:QName value (that is, an expanded-QName) by taking an xs:string that has the lexical form of an xs:QName (a string in the form "prefix:local-name" or "local-name") and resolving it using the in-scope namespaces for a given element.
fn:QName Returns an xs:QName value formed using a supplied namespace URI and lexical QName.

10.1.1 fn:resolve-QName

Summary

Returns an xs:QName value (that is, an expanded-QName) by taking an xs:string that has the lexical form of an xs:QName (a string in the form "prefix:local-name" or "local-name") and resolving it using the in-scope namespaces for a given element.

Signature
fn:resolve-QName($qname as xs:string?, $element as element()) as xs:QName?
Properties

This function is ·deterministic·, ·context-independent·, and ·focus-independent·.

Rules

If $qname is the empty sequence, returns the empty sequence.

More specifically, the function searches the namespace bindings of $element for a binding whose name matches the prefix of $qname, or the zero-length string if it has no prefix, and returns an expanded-QName whose local name is taken from the supplied $qname, and whose namespace URI is taken from the string value of the namespace binding.

If the $qname has no prefix, and there is no namespace binding for $element corresponding to the default (unnamed) namespace, then the resulting expanded-QName has no namespace part.

The prefix (or absence of a prefix) in the supplied $qname argument is retained in the returned expanded-QName, as described in Section 2.1 Terminology DM31.

Error Conditions

A dynamic error is raised [err:FOCA0002] if $qname does not have the correct lexical form for an instance of xs:QName.

A dynamic error is raised [err:FONS0004] if $qname has a prefix and there is no namespace binding for $element that matches this prefix.

Notes

Sometimes the requirement is to construct an xs:QName without using the default namespace. This can be achieved by writing:

 if (contains($qname, ":")) then fn:resolve-QName($qname, $element) else
            fn:QName("", $qname)

If the requirement is to construct an xs:QName using the namespaces in the static context, then the xs:QName constructor should be used.

Examples

Assume that the element bound to $element has a single namespace binding bound to the prefix eg.

fn:resolve-QName("hello", $element) returns a QName with local name "hello" that is in no namespace.

fn:resolve-QName("eg:myFunc", $element) returns an xs:QName whose namespace URI is specified by the namespace binding corresponding to the prefix "eg" and whose local name is "myFunc".

10.1.2 fn:QName

Summary

Returns an xs:QName value formed using a supplied namespace URI and lexical QName.

Signature
fn:QName($paramURI as xs:string?, $paramQName as xs:string) as xs:QName
Properties

This function is ·deterministic·, ·context-independent·, and ·focus-independent·.

Rules

The namespace URI in the returned QName is taken from $paramURI. If $paramURI is the zero-length string or the empty sequence, it represents "no namespace".

The prefix (or absence of a prefix) in $paramQName is retained in the returned xs:QName value.

The local name in the result is taken from the local part of $paramQName.

Error Conditions

A dynamic error is raised [err:FOCA0002] if $paramQName does not have the correct lexical form for an instance of xs:QName.

A dynamic error is raised [err:FOCA0002] if $paramURI is the zero-length string or the empty sequence, and the value of $paramQName contains a colon (:).

A dynamic error may be raised [err:FOCA0002] if $paramURI is not a valid URI (XML Namespaces 1.0) or IRI (XML Namespaces 1.1).

Examples

fn:QName("http://www.example.com/example", "person") returns an xs:QName with namespace URI = "http://www.example.com/example", local name = "person" and prefix = "".

fn:QName("http://www.example.com/example", "ht:person") returns an xs:QName with namespace URI = "http://www.example.com/example", local name = "person" and prefix = "ht".

10.2 Functions and operators related to QNames

This section specifies functions on QNames as defined in [XML Schema Part 2: Datatypes Second Edition].

Function Meaning
op:QName-equal Returns true if two supplied QNames have the same namespace URI and the same local part.
fn:prefix-from-QName Returns the prefix component of the supplied QName.
fn:local-name-from-QName Returns the local part of the supplied QName.
fn:namespace-uri-from-QName Returns the namespace URI part of the supplied QName.
fn:namespace-uri-for-prefix Returns the namespace URI of one of the in-scope namespaces for $element, identified by its namespace prefix.
fn:in-scope-prefixes Returns the prefixes of the in-scope namespaces for an element node.

10.2.1 op:QName-equal

Summary

Returns true if two supplied QNames have the same namespace URI and the same local part.

Operator Mapping

Defines the semantics of the "eq" and "ne" operators when applied to two values of type xs:QName.

Signature
op:QName-equal($arg1 as xs:QName, $arg2 as xs:QName) as xs:boolean
Properties

This function is ·deterministic·, ·context-independent·, and ·focus-independent·.

Rules

The function returns true if the namespace URIs of $arg1 and $arg2 are equal and the local names of $arg1 and $arg2 are equal.

Otherwise, the function returns false.

The namespace URI parts are considered equal if they are both absentDM31, or if they are both present and equal under the rules of the fn:codepoint-equal function.

The local parts are also compared under the rules of the fn:codepoint-equal function.

Notes

The prefix parts of $arg1 and $arg2, if any, are ignored.

10.2.2 fn:prefix-from-QName

Summary

Returns the prefix component of the supplied QName.

Signature
fn:prefix-from-QName($arg as xs:QName?) as xs:NCName?
Properties

This function is ·deterministic·, ·context-independent·, and ·focus-independent·.

Rules

If $arg is the empty sequence the function returns the empty sequence.

If $arg has no prefix component the function returns the empty sequence.

Otherwise, the function returns an xs:NCName representing the prefix component of $arg.

10.2.3 fn:local-name-from-QName

Summary

Returns the local part of the supplied QName.

Signature
fn:local-name-from-QName($arg as xs:QName?) as xs:NCName?
Properties

This function is ·deterministic·, ·context-independent·, and ·focus-independent·.

Rules

If $arg is the empty sequence the function returns the empty sequence.

Otherwise, the function returns an xs:NCName representing the local part of $arg.

Examples

The expression fn:local-name-from-QName(fn:QName("http://www.example.com/example", "person")) returns "person".

10.2.4 fn:namespace-uri-from-QName

Summary

Returns the namespace URI part of the supplied QName.

Signature
fn:namespace-uri-from-QName($arg as xs:QName?) as xs:anyURI?
Properties

This function is ·deterministic·, ·context-independent·, and ·focus-independent·.

Rules

If $arg is the empty sequence the function returns the empty sequence.

Otherwise, the function returns an xs:anyURI representing the namespace URI part of $arg.

If $arg is in no namespace, the function returns the zero-length xs:anyURI.

Examples

The expression fn:namespace-uri-from-QName(fn:QName("http://www.example.com/example", "person")) returns xs:anyURI("http://www.example.com/example").

10.2.5 fn:namespace-uri-for-prefix

Summary

Returns the namespace URI of one of the in-scope namespaces for $element, identified by its namespace prefix.

Signature
fn:namespace-uri-for-prefix( $prefix  as xs:string?,
$element  as element()) as xs:anyURI?
Properties

This function is ·deterministic·, ·context-independent·, and ·focus-independent·.

Rules

If $element has an in-scope namespace whose namespace prefix is equal to $prefix, the function returns the namespace URI of that namespace.

If $element has no in-scope namespace whose namespace prefix is equal to $prefix, the function returns the empty sequence.

If $prefix is the zero-length string or the empty sequence, then if $element has a default namespace (that is, a namespace node with no name), the function returns the namespace URI of the default namespace. If $element has no default namespace, the function returns the empty sequence.

Prefixes are equal only if their Unicode codepoints match exactly.

Examples
let $e := 
<z:a xmlns="http://example.org/one" xmlns:z="http://example.org/two">
  <b xmlns=""/>
</z:a>

The expression fn:namespace-uri-for-prefix("z", $e) returns "http://example.org/two".

The expression fn:namespace-uri-for-prefix("", $e) returns "http://example.org/one".

The expression fn:namespace-uri-for-prefix((), $e) returns "http://example.org/one".

The expression fn:namespace-uri-for-prefix("xml", $e) returns "http://www.w3.org/XML/1998/namespace".

The expression fn:namespace-uri-for-prefix("xml", $e) returns "http://www.w3.org/XML/1998/namespace".

10.2.6 fn:in-scope-prefixes

Summary

Returns the prefixes of the in-scope namespaces for an element node.

Signature
fn:in-scope-prefixes($element as element()) as xs:string*
Properties

This function is ·nondeterministic-wrt-ordering·, ·context-independent·, and ·focus-independent·.

Rules

The function returns a sequence of strings representing the prefixes of the in-scope namespaces for $element.

For namespace bindings that have a prefix, the function returns the prefix as an xs:NCName. For the default namespace, which has no prefix, it returns the zero-length string.

The result sequence contains no duplicates.

The ordering of the result sequence is ·implementation-dependent·.

Notes

The XML namespace is in scope for every element, so the result will always include the string "xml".

11 Operators on base64Binary and hexBinary

11.1 Comparisons of base64Binary and hexBinary values

The following comparison operators on xs:base64Binary and xs:hexBinary values are defined. Comparisons take two operands of the same type; that is, both operands must be xs:base64Binary or both operands may be xs:hexBinary. Each returns a boolean value.

A value of type xs:hexBinary can be compared with a value of type xs:base64Binary by casting one value to the other type. See 19.1.6 Casting to xs:base64Binary and xs:hexBinary.

Function Meaning
op:hexBinary-equal Returns true if two xs:hexBinary values contain the same octet sequence.
op:hexBinary-less-than Returns true if the first argument is less than the second.
op:hexBinary-greater-than Returns true if the first argument is greater than the second.
op:base64Binary-equal Returns true if two xs:base64Binary values contain the same octet sequence.
op:base64Binary-less-than Returns true if the first argument is less than the second.
op:base64Binary-greater-than Returns true if the first argument is greater than the second.

11.1.1 op:hexBinary-equal

Summary

Returns true if two xs:hexBinary values contain the same octet sequence.

Operator Mapping

Defines the semantics of the "eq" and "ne" operators when applied to two xs:hexBinary values.

Signature
op:hexBinary-equal( $value1  as xs:hexBinary,
$value2  as xs:hexBinary) as xs:boolean
Rules

The function returns true if $value1 and $value2 are of the same length, measured in binary octets, and contain the same octets in the same order. Otherwise, it returns false.

11.1.2 op:hexBinary-less-than

Summary

Returns true if the first argument is less than the second.

Operator Mapping

Defines the semantics of the "lt" operator when applied to two xs:hexBinary values. Also used in the definition of the "ge" operator.

Signature
op:hexBinary-less-than( $arg1  as xs:hexBinary,
$arg2  as xs:hexBinary) as xs:boolean
Rules

The function returns true if any of the following conditions is true:

  1. $arg1 is zero-length (contains no octets) and $arg2 is not zero-length.

  2. Neither argument is zero-length, and the first octet of $arg1 is less than the first octet of $arg2, treating the value of the octet as an unsigned integer in the range 0 to 255.

  3. Neither argument is zero-length, the first octet of $arg1 is equal to the first octet of $arg2, and the xs:hexBinary value formed by taking all octets of arg1 after the first is less than the xs:hexBinary value formed by taking all octets of arg2 after the first.

Otherwise, the function returns false.

11.1.3 op:hexBinary-greater-than

Summary

Returns true if the first argument is greater than the second.

Operator Mapping

Defines the semantics of the "gt" operator when applied to two xs:hexBinary values. Also used in the definition of the "le" operator.

Signature
op:hexBinary-greater-than( $arg1  as xs:hexBinary,
$arg2  as xs:hexBinary) as xs:boolean
Rules

The function call op:hexBinary-greater-than($A, $B) is defined to return the same result as op:hexBinary-less-than($B, $A)

11.1.4 op:base64Binary-equal

Summary

Returns true if two xs:base64Binary values contain the same octet sequence.

Operator Mapping

Defines the semantics of the "eq" and "ne" operators when applied to two xs:base64Binary values.

Signature
op:base64Binary-equal( $value1  as xs:base64Binary,
$value2  as xs:base64Binary) as xs:boolean
Rules

The function returns true if $value1 and $value2 are of the same length, measured in binary octets, and contain the same octets in the same order. Otherwise, it returns false.

11.1.5 op:base64Binary-less-than

Summary

Returns true if the first argument is less than the second.

Operator Mapping

Defines the semantics of the "lt" operator when applied to two xs:base64Binary values. Also used in the definition of the "ge" operator.

Signature
op:base64Binary-less-than( $arg1  as xs:base64Binary,
$arg2  as xs:base64Binary) as xs:boolean
Rules

The function returns true if any of the following conditions is true:

  1. $arg1 is zero-length (contains no octets) and $arg2 is not zero-length.

  2. Neither argument is zero-length, and the first octet of $arg1 is less than the first octet of $arg2, treating the value of the octet as an unsigned integer in the range 0 to 255.

  3. Neither argument is zero-length, the first octet of $arg1 is equal to the first octet of $arg2, and the xs:base64Binary value formed by taking all octets of arg1 after the first is less than the xs:base64Binary value formed by taking all octets of arg2 after the first.

Otherwise, the function returns false.

11.1.6 op:base64Binary-greater-than

Summary

Returns true if the first argument is greater than the second.

Operator Mapping

Defines the semantics of the "gt" operator when applied to two xs:base64Binary values. Also used in the definition of the "le" operator.

Signature
op:base64Binary-greater-than( $arg1  as xs:base64Binary,
$arg2  as xs:base64Binary) as xs:boolean
Rules

The function call op:base64Binary-greater-than($A, $B) is defined to return the same result as op:base64Binary-less-than($B, $A)

12 Operators on NOTATION

This section specifies operators that take xs:NOTATION values as arguments.

Function Meaning
op:NOTATION-equal Returns true if the two xs:NOTATION values have the same namespace URI and the same local part.

12.1 op:NOTATION-equal

Summary

Returns true if the two xs:NOTATION values have the same namespace URI and the same local part.

Operator Mapping

Defines the semantics of the "eq" and "ne" operators when applied to two values of type xs:NOTATION.

Signature
op:NOTATION-equal($arg1 as xs:NOTATION, $arg2 as xs:NOTATION) as xs:boolean
Rules

The function returns true if the namespace URIs of $arg1 and $arg2 are equal and the local names of $arg1 and $arg2 are equal.

Otherwise, the function returns false.

The namespace URI parts are considered equal if they are both absentDM31, or if they are both present and equal under the rules of the fn:codepoint-equal function.

The local parts are also compared under the rules of the fn:codepoint-equal function.

Notes

The prefix parts of $arg1 and $arg2, if any, are ignored.

13 Functions and operators on nodes

This section specifies functions and operators on nodes. Nodes are formally defined in Section 6 Nodes DM31.

Function Meaning
fn:name Returns the name of a node, as an xs:string that is either the zero-length string, or has the lexical form of an xs:QName.
fn:local-name Returns the local part of the name of $arg as an xs:string that is either the zero-length string, or has the lexical form of an xs:NCName.
fn:namespace-uri Returns the namespace URI part of the name of $arg, as an xs:anyURI value.
fn:lang This function tests whether the language of $node, or the context item if the second argument is omitted, as specified by xml:lang attributes is the same as, or is a sublanguage of, the language specified by $testlang.
fn:root Returns the root of the tree to which $arg belongs. This will usually, but not necessarily, be a document node.
fn:path Returns a path expression that can be used to select the supplied node relative to the root of its containing document.
fn:has-children Returns true if the supplied node has one or more child nodes (of any kind).
fn:innermost Returns every node within the input sequence that is not an ancestor of another member of the input sequence; the nodes are returned in document order with duplicates eliminated.
fn:outermost Returns every node within the input sequence that has no ancestor that is itself a member of the input sequence; the nodes are returned in document order with duplicates eliminated.

For the illustrative examples below assume an XQuery or transformation operating on a PurchaseOrder document containing a number of line-item elements. Each line-item has child elements called description, price, quantity, etc. whose content is different for each line-item. Quantity has simple content of type xs:decimal. Further assume that variables $item1, $item2, etc. are each bound to single line-item element nodes in the document in sequence and that the value of the quantity child of the first line-item is 5.0.

let $po :=
<PurchaseOrder>
  <line-item>
    <description>Large widget</description>
    <price>8.95</price>
    <quantity>5.0</quantity>
  </line-item>
  <line-item>
    <description>Small widget</description>
    <price>3.99</price>
    <quantity>2.0</quantity>
  </line-item>
  <line-item>
    <description>Tiny widget</description>
    <price>1.49</price>
    <quantity>805</quantity>
  </line-item>
</PurchaseOrder>
let $item1 := $po/line-item[1]
let $item2 := $po/line-item[2]
let $item3 := $po/line-item[3]

13.1 fn:name

Summary

Returns the name of a node, as an xs:string that is either the zero-length string, or has the lexical form of an xs:QName.

Signatures
fn:name() as xs:string
fn:name($arg as node()?) as xs:string
Properties

The zero-argument form of this function is ·deterministic·, ·context-dependent·, and ·focus-dependent·.

The one-argument form of this function is ·deterministic·, ·context-independent·, and ·focus-independent·.

Rules

If the argument is omitted, it defaults to the context item (.). The behavior of the function if the argument is omitted is exactly the same as if the context item had been passed as the argument.

If the argument is supplied and is the empty sequence, the function returns the zero-length string.

If the node identified by $arg has no name (that is, if it is a document node, a comment, a text node, or a namespace node having no name), the function returns the zero-length string.

Otherwise, the function returns the value of the expression fn:string(fn:node-name($arg)).

Error Conditions

The following errors may be raised when $arg is omitted:

Notes

Because the result depends on the choice of namespace prefixes in the source document, it is not good practice to use the result of this function for anything other than display purposes. For example, the test name(.) = 'my:profile' will fail if the source document uses an unexpected namespace prefix. Such a test (assuming it relates to an element node) is better written as boolean(self::my:profile).

13.2 fn:local-name

Summary

Returns the local part of the name of $arg as an xs:string that is either the zero-length string, or has the lexical form of an xs:NCName.

Signatures
fn:local-name() as xs:string
fn:local-name($arg as node()?) as xs:string
Properties

The zero-argument form of this function is ·deterministic·, ·context-dependent·, and ·focus-dependent·.

The one-argument form of this function is ·deterministic·, ·context-independent·, and ·focus-independent·.

Rules

If the argument is omitted, it defaults to the context item (.). The behavior of the function if the argument is omitted is exactly the same as if the context item had been passed as the argument.

If the argument is supplied and is the empty sequence, the function returns the zero-length string.

If the node identified by $arg has no name (that is, if it is a document node, a comment, a text node, or a namespace node having no name), the function returns the zero-length string.

Otherwise, the function returns the local part of the expanded-QName of the node identified by $arg, as determined by the dm:node-name accessor defined in Section 5.10 node-name Accessor DM31). This will be an xs:string whose lexical form is an xs:NCName.

Error Conditions

The following errors may be raised when $arg is omitted:

13.3 fn:namespace-uri

Summary

Returns the namespace URI part of the name of $arg, as an xs:anyURI value.

Signatures
fn:namespace-uri() as xs:anyURI
fn:namespace-uri($arg as node()?) as xs:anyURI
Properties

The zero-argument form of this function is ·deterministic·, ·context-dependent·, and ·focus-dependent·.

The one-argument form of this function is ·deterministic·, ·context-independent·, and ·focus-independent·.

Rules

If the argument is omitted, it defaults to the context node (.). The behavior of the function if the argument is omitted is exactly the same as if the context item had been passed as the argument.

If the node identified by $arg is neither an element nor an attribute node, or if it is an element or attribute node whose expanded-QName (as determined by the dm:node-name accessor in the Section 5.10 node-name Accessor DM31) is in no namespace, then the function returns the zero-length xs:anyURI value.

Otherwise, the result will be the namespace URI part of the expanded-QName of the node identified by $arg, as determined by the dm:node-name accessor defined in Section 5.10 node-name Accessor DM31), returned as an xs:anyURI value.

Error Conditions

The following errors may be raised when $arg is omitted:

13.4 fn:lang

Summary

This function tests whether the language of $node, or the context item if the second argument is omitted, as specified by xml:lang attributes is the same as, or is a sublanguage of, the language specified by $testlang.

Signatures
fn:lang($testlang as xs:string?) as xs:boolean
fn:lang($testlang as xs:string?, $node as node()) as xs:boolean
Properties

The one-argument form of this function is ·deterministic·, ·context-dependent·, and ·focus-dependent·.

The two-argument form of this function is ·deterministic·, ·context-independent·, and ·focus-independent·.

Rules

The behavior of the function if the second argument is omitted is exactly the same as if the context item (.) had been passed as the second argument.

The language of the argument $node, or the context item if the second argument is omitted, is determined by the value of the xml:lang attribute on the node, or, if the node has no such attribute, by the value of the xml:lang attribute on the nearest ancestor of the node that has an xml:lang attribute. If there is no such ancestor, then the function returns false.

If $testlang is the empty sequence it is interpreted as the zero-length string.

The relevant xml:lang attribute is determined by the value of the XPath expression:

(ancestor-or-self::*/@xml:lang)[last()]

If this expression returns an empty sequence, the function returns false.

Otherwise, the function returns true if and only if, based on a caseless default match as specified in section 3.13 of [The Unicode Standard], either:

  1. $testlang is equal to the string-value of the relevant xml:lang attribute, or

  2. $testlang is equal to some substring of the string-value of the relevant xml:lang attribute that starts at the start of the string-value and ends immediately before a hyphen, "-" (the character "-" is HYPHEN-MINUS, #x002D).

Error Conditions

The following errors may be raised when $arg is omitted:

Examples

The expression fn:lang("en") would return true if the context node were any of the following four elements:

  • <para xml:lang="en"/>

  • <div xml:lang="en"><para>And now, and forever!</para></div>

  • <para xml:lang="EN"/>

  • <para xml:lang="en-us"/>

The expression fn:lang("fr") would return false if the context node were <para xml:lang="EN"/>

13.5 fn:root

Summary

Returns the root of the tree to which $arg belongs. This will usually, but not necessarily, be a document node.

Signatures
fn:root() as node()
fn:root($arg as node()?) as node()?
Properties

The zero-argument form of this function is ·deterministic·, ·context-dependent·, and ·focus-dependent·.

The one-argument form of this function is ·deterministic·, ·context-independent·, and ·focus-independent·.

Rules

If the function is called without an argument, the context item (.) is used as the default argument. The behavior of the function if the argument is omitted is exactly the same as if the context item had been passed as the argument.

The function returns the value of the expression ($arg/ancestor-or-self::node())[1].

Error Conditions

The following errors may be raised when $arg is omitted:

Examples

These examples use some variables which could be defined in [XQuery 3.1: An XML Query Language] as:

let $i := <tool>wrench</tool>
let $o := <order> {$i} <quantity>5</quantity> </order>
let $odoc := document {$o}
let $newi := $o/tool

Or they could be defined in [XSL Transformations (XSLT) Version 3.0] as:

<xsl:variable name="i" as="element()">
  <tool>wrench</tool>
</xsl:variable>

<xsl:variable name="o" as="element()">
  <order>
    <xsl:copy-of select="$i"/>
    <quantity>5</quantity>
  </order>
</xsl:variable>

<xsl:variable name="odoc">
  <xsl:copy-of select="$o"/>
</xsl:variable>

<xsl:variable name="newi" select="$o/tool"/>

fn:root($i) returns the element node $i

fn:root($o/quantity) returns the element node $o

fn:root($odoc//quantity) returns the document node $odoc

fn:root($newi) returns the element node $o

The final three examples could be made type-safe by wrapping their operands with fn:exactly-one().

13.6 fn:path

Summary

Returns a path expression that can be used to select the supplied node relative to the root of its containing document.

Signatures
fn:path() as xs:string?
fn:path($arg as node()?) as xs:string?
Properties

The one-argument form of this function is ·deterministic·, ·context-dependent·, and ·focus-dependent·.

The two-argument form of this function is ·deterministic·, ·context-independent·, and ·focus-independent·.

Rules

The behavior of the function if the argument is omitted is exactly the same as if the context item (.) had been passed as the argument.

If $arg is the empty sequence, the function returns the empty sequence.

If $arg is a document node, the function returns the string "/".

Otherwise, the function returns a string that consists of a sequence of steps, one for each ancestor-or-self of $arg other than the root node. This string is prefixed by "Q{http://www.w3.org/2005/xpath-functions}root()" if the root node is not a document node. Each step consists of the character "/" followed by a string whose form depends on the kind of node selected by that step, as follows:

  1. For an element node, Q{uri}local[position], where uri is the namespace URI of the node name or the empty string if the node is in no namespace, local is the local part of the node name, and position is an integer representing the position of the selected node among its like-named siblings.

  2. For an attribute node:

    1. if the node is in no namespace, @local, where local is the local part of the node name

    2. otherwise, @Q{uri}local, where uri is the namespace URI of the node name, and local is the local part of the node name

  3. For a text node: text()[position] where position is an integer representing the position of the selected node among its text node siblings

  4. For a comment node: comment()[position] where position is an integer representing the position of the selected node among its comment node siblings

  5. For a processing-instruction node: processing-instruction(local)[position] where local is the name of the processing instruction node and position is an integer representing the position of the selected node among its like-named processing-instruction node siblings

  6. For a namespace node:

    1. If the namespace node has a name: namespace::prefix, where prefix is the local part of the name of the namespace node (which represents the namespace prefix).

    2. If the namespace node has no name (that is, it represents the default namespace): namespace::*[Q{http://www.w3.org/2005/xpath-functions}local-name()=""]

Error Conditions

The following errors may be raised when $arg is omitted:

Examples
let $e := 
document {            
<p xmlns="http://example.com/one" xml:lang="de" author="Friedrich von Schiller">
Freude, schöner Götterfunken,<br/>
Tochter aus Elysium,<br/>
Wir betreten feuertrunken,<br/>
Himmlische, dein Heiligtum.</p>}
         

The expression fn:path($e) returns '/'.

The expression fn:path($e/*:p) returns '/Q{http://example.com/one}p[1]'.

The expression fn:path($e/*:p/@xml:lang) returns '/Q{http://example.com/one}p[1]/@Q{http://www.w3.org/XML/1998/namespace}lang'.

The expression fn:path($e/*:p/@author) returns '/Q{http://example.com/one}p[1]/@author'.

The expression fn:path($e/*:p/*:br[2]) returns '/Q{http://example.com/one}p[1]/Q{http://example.com/one}br[2]'.

The expression fn:path($e//text()[starts-with(normalize-space(), 'Tochter')]) returns '/Q{http://example.com/one}p[1]/text()[2]'.

let $emp := 
            <employee xml:id="ID21256">
               <empnr>E21256</empnr>
               <first>John</first>
               <last>Brown</last>
            </employee>
         

The expression fn:path($emp) returns 'Q{http://www.w3.org/2005/xpath-functions}root()'.

The expression fn:path($emp/@xml:id) returns 'Q{http://www.w3.org/2005/xpath-functions}root()/@Q{http://www.w3.org/XML/1998/namespace}id'.

The expression fn:path($emp/empnr) returns 'Q{http://www.w3.org/2005/xpath-functions}root()/Q{}empnr[1]'.

13.7 fn:has-children

Summary

Returns true if the supplied node has one or more child nodes (of any kind).

Signatures
fn:has-children() as xs:boolean
fn:has-children($node as node()?) as xs:boolean
Properties

The zero-argument form of this function is ·deterministic·, ·context-dependent·, and ·focus-dependent·.

The one-argument form of this function is ·deterministic·, ·context-independent·, and ·focus-independent·.

Rules

If the argument is omitted, it defaults to the context item (.). The behavior of the function if the argument is omitted is exactly the same as if the context item had been passed as the argument.

Provided that the supplied argument $node matches the expected type node()?, the result of the function call fn:has-children($node) is defined to be the same as the result of the expression fn:exists($node/child::node()).

Error Conditions

The following errors may be raised when $node is omitted:

Notes

If $node is an empty sequence the result is false.

The motivation for this function is to support streamed evaluation. According to the streaming rules in [XSL Transformations (XSLT) Version 3.0], the following construct is not streamable:

<xsl:if test="exists(row)">
  <ul>
    <xsl:for-each select="row">
       <li><xsl:value-of select="."/></li>
    </xsl:for-each>
  </ul>
</xsl:if>  

This is because it makes two downward selections to read the child row elements. The use of fn:has-children in the xsl:if conditional is intended to circumvent this restriction.

Although the function was introduced to support streaming use cases, it has general utility as a convenience function.

13.8 fn:innermost

Summary

Returns every node within the input sequence that is not an ancestor of another member of the input sequence; the nodes are returned in document order with duplicates eliminated.

Signature
fn:innermost($nodes as node()*) as node()*
Properties

This function is ·deterministic·, ·context-independent·, and ·focus-independent·.

Rules

The effect of the function call fn:innermost($nodes) is defined to be equivalent to the result of the expression:

$nodes except $nodes/ancestor::node()

That is, the function takes as input a sequence of nodes, and returns every node within the sequence that is not an ancestor of another node within the sequence; the nodes are returned in document order with duplicates eliminated.

Examples

If the source document contains nested sections represented by div elements, the expression innermost(//div) returns those div elements that do not contain further div elements.

13.9 fn:outermost

Summary

Returns every node within the input sequence that has no ancestor that is itself a member of the input sequence; the nodes are returned in document order with duplicates eliminated.

Signature
fn:outermost($nodes as node()*) as node()*
Properties

This function is ·deterministic·, ·context-independent·, and ·focus-independent·.

Rules

The effect of the function call fn:outermost($nodes) is defined to be equivalent to the result of the expression:

$nodes[not(ancestor::node() intersect $nodes)]/.

That is, the function takes as input a sequence of nodes, and returns every node within the sequence that does not have another node within the sequence as an ancestor; the nodes are returned in document order with duplicates eliminated.

Notes

The formulation $nodes except $nodes/descendant::node() might appear to be simpler, but does not correctly account for attribute nodes, as these are not descendants of their parent element.

The motivation for the function was based on XSLT streaming use cases. There are cases where the [XSL Transformations (XSLT) Version 3.0] streaming rules allow the construct outermost(//section) but do not allow //section; the function can therefore be useful in cases where it is known that sections will not be nested, as well as cases where the application actually wishes to process all sections except those that are nested within another.

Examples

If the source document contains nested sections represented by div elements, the expression outermost(//div) returns those div elements that are not contained within further div elements.

14 Functions and operators on sequences

A sequence is an ordered collection of zero or more items. An item is either a node or an atomic value. The terms sequence and item are defined formally in [XQuery 3.1: An XML Query Language] and [XML Path Language (XPath) 3.1].

14.1 General functions and operators on sequences

The following functions are defined on sequences. These functions work on any sequence, without performing any operations that are sensitive to the individual items in the sequence.

Function Meaning
fn:empty Returns true if the argument is the empty sequence.
fn:exists Returns true if the argument is a non-empty sequence.
fn:head Returns the first item in a sequence.
fn:tail Returns all but the first item in a sequence.
fn:insert-before Returns a sequence constructed by inserting an item or a sequence of items at a given position within an existing sequence.
fn:remove Returns a new sequence containing all the items of $target except the item at position $position.
fn:reverse Reverses the order of items in a sequence.
fn:subsequence Returns the contiguous sequence of items in the value of $sourceSeq beginning at the position indicated by the value of $startingLoc and continuing for the number of items indicated by the value of $length.
fn:unordered Returns the items of $sourceSeq in an ·implementation-dependent· order.

As in the previous section, for the illustrative examples below, assume an XQuery or transformation operating on a non-empty Purchase Order document containing a number of line-item elements. The variable $seq is bound to the sequence of line-item nodes in document order. The variables $item1, $item2, etc. are bound to separate, individual line-item nodes in the sequence.

14.1.1 fn:empty

Summary

Returns true if the argument is the empty sequence.

Signature
fn:empty($arg as item()*) as xs:boolean
Properties

This function is ·deterministic·, ·context-independent·, and ·focus-independent·.

Rules

If the value of $arg is the empty sequence, the function returns true; otherwise, the function returns false.

Examples

The expression fn:empty((1,2,3)[10]) returns true().

The expression fn:empty(fn:remove(("hello", "world"), 1)) returns false().

The expression fn:empty([]) returns false().

The expression fn:empty(map{}) returns false().

The expression fn:empty("") returns false().

Assuming $in is an element with no children:

               let $break := <br/>
               return fn:empty($break)
            

The result is false().

14.1.2 fn:exists

Summary

Returns true if the argument is a non-empty sequence.

Signature
fn:exists($arg as item()*) as xs:boolean
Properties

This function is ·deterministic·, ·context-independent·, and ·focus-independent·.

Rules

If the value of $arg is a non-empty sequence, the function returns true; otherwise, the function returns false.

Examples

The expression fn:exists(fn:remove(("hello"), 1)) returns false().

The expression fn:exists(fn:remove(("hello", "world"), 1)) returns true().

The expression fn:exists([]) returns true().

The expression fn:exists(map{}) returns true().

The expression fn:exists("") returns true().

Assuming $in is an element with no children:

               let $break := 
return fn:exists($break)

The result is true().

14.1.3 fn:head

Summary

Returns the first item in a sequence.

Signature
fn:head($arg as item()*) as item()?
Properties

This function is ·deterministic·, ·context-independent·, and ·focus-independent·.

Rules

The function returns the value of the expression $arg[1]

Notes

If $arg is the empty sequence, the empty sequence is returned. Otherwise the first item in the sequence is returned.

Examples

The expression fn:head(1 to 5) returns 1.

The expression fn:head(("a", "b", "c")) returns "a".

The expression fn:head(()) returns ().

The expression fn:head([1,2,3]) returns [1,2,3].

14.1.4 fn:tail

Summary

Returns all but the first item in a sequence.

Signature
fn:tail($arg as item()*) as item()*
Properties

This function is ·deterministic·, ·context-independent·, and ·focus-independent·.

Rules

The function returns the value of the expression subsequence($arg, 2)

Notes

If $arg is the empty sequence, or a sequence containing a single item, then the empty sequence is returned.

Examples

The expression fn:tail(1 to 5) returns (2, 3, 4, 5).

The expression fn:tail(("a", "b", "c")) returns ("b", "c").

The expression fn:tail("a") returns ().

The expression fn:tail(()) returns ().

The expression fn:tail([1,2,3]) returns ().

14.1.5 fn:insert-before

Summary

Returns a sequence constructed by inserting an item or a sequence of items at a given position within an existing sequence.

Signature
fn:insert-before( $target  as item()*,
$position  as xs:integer,
$inserts  as item()*) as item()*
Properties

This function is ·deterministic·, ·context-independent·, and ·focus-independent·.

Rules

The value returned by the function consists of all items of $target whose index is less than $position, followed by all items of $inserts, followed by the remaining elements of $target, in that order.

Notes

If $target is the empty sequence, $inserts is returned. If $inserts is the empty sequence, $target is returned.

If $position is less than one (1), the first position, the effective value of $position is one (1). If $position is greater than the number of items in $target, then the effective value of $position is equal to the number of items in $target plus 1.

The value of $target is not affected by the sequence construction.

Examples
let $abc := ("a", "b", "c")

The expression fn:insert-before($abc, 0, "z") returns ("z", "a", "b", "c").

The expression fn:insert-before($abc, 1, "z") returns ("z", "a", "b", "c").

The expression fn:insert-before($abc, 2, "z") returns ("a", "z", "b", "c").

The expression fn:insert-before($abc, 3, "z") returns ("a", "b", "z", "c").

The expression fn:insert-before($abc, 4, "z") returns ("a", "b", "c", "z").

14.1.6 fn:remove

Summary

Returns a new sequence containing all the items of $target except the item at position $position.

Signature
fn:remove($target as item()*, $position as xs:integer) as item()*
Properties

This function is ·deterministic·, ·context-independent·, and ·focus-independent·.

Rules

The function returns a sequence consisting of all items of $target whose index is less than $position, followed by all items of $target whose index is greater than $position.

Notes

If $position is less than 1 or greater than the number of items in $target, $target is returned.

If $target is the empty sequence, the empty sequence is returned.

Examples
let $abc := ("a", "b", "c")

The expression fn:remove($abc, 0) returns ("a", "b", "c").

The expression fn:remove($abc, 1) returns ("b", "c").

The expression fn:remove($abc, 6) returns ("a", "b", "c").

The expression fn:remove((), 3) returns ().

14.1.7 fn:reverse

Summary

Reverses the order of items in a sequence.

Signature
fn:reverse($arg as item()*) as item()*
Properties

This function is ·deterministic·, ·context-independent·, and ·focus-independent·.

Rules

The function returns a sequence containing the items in $arg in reverse order.

Notes

If $arg is the empty sequence, the empty sequence is returned.

Examples
let $abc := ("a", "b", "c")

The expression fn:reverse($abc) returns ("c", "b", "a").

The expression fn:reverse(("hello")) returns ("hello").

The expression fn:reverse(()) returns ().

The expression fn:reverse([1,2,3]) returns [1,2,3]. (The input is a sequence containing a single item (the array)).

The expression fn:reverse(([1,2,3],[4,5,6])) returns ([4,5,6],[1,2,3]).

14.1.8 fn:subsequence

Summary

Returns the contiguous sequence of items in the value of $sourceSeq beginning at the position indicated by the value of $startingLoc and continuing for the number of items indicated by the value of $length.

Signatures
fn:subsequence($sourceSeq as item()*, $startingLoc as xs:double) as item()*
fn:subsequence( $sourceSeq  as item()*,
$startingLoc  as xs:double,
$length  as xs:double) as item()*
Properties

This function is ·deterministic·, ·context-independent·, and ·focus-independent·.

Rules

In the two-argument case, returns:

$sourceSeq[fn:round($startingLoc) le position()]

In the three-argument case, returns:

$sourceSeq[fn:round($startingLoc) le position() 
         and position() lt fn:round($startingLoc) + fn:round($length)]
Notes

The first item of a sequence is located at position 1, not position 0.

If $sourceSeq is the empty sequence, the empty sequence is returned.

In the two-argument case, the function returns a sequence comprising those items of $sourceSeq whose index position (counting from one) is greater than or equal to the value of $startingLoc (rounded to an integer). No error occurs if $startingLoc is zero or negative.

In the three-argument case, The function returns a sequence comprising those items of $sourceSeq whose index position (counting from one) is greater than or equal to the value of $startingLoc (rounded to an integer), and less than the sum of $startingLoc and $length (both rounded to integers). No error occurs if $startingLoc is zero or negative, or if $startingLoc plus $length exceeds the number of items in the sequence, or if $length is negative.

As a consequence of the general rules, if $startingLoc is -INF and $length is +INF, then fn:round($startingLoc) + fn:round($length) is NaN; since position() lt NaN is always false, the result is an empty sequence.

The reason the function accepts arguments of type xs:double is that many computations on untyped data return an xs:double result; and the reason for the rounding rules is to compensate for any imprecision in these floating-point computations.

Examples
let $seq := ("item1", "item2", "item3", "item4", "item5")

The expression fn:subsequence($seq, 4) returns ("item4", "item5").

The expression fn:subsequence($seq, 3, 2) returns ("item3", "item4").

14.1.9 fn:unordered

Summary

Returns the items of $sourceSeq in an ·implementation-dependent· order.

Signature
fn:unordered($sourceSeq as item()*) as item()*
Properties

This function is ·nondeterministic-wrt-ordering·, ·context-independent·, and ·focus-independent·.

Rules

The function returns the items of $sourceSeq in an ·implementation-dependent· order.

Notes

Query optimizers may be able to do a better job if the order of the output sequence is not specified. For example, when retrieving prices from a purchase order, if an index exists on prices, it may be more efficient to return the prices in index order rather than in document order.

Examples

The expression fn:unordered((1, 2, 3, 4, 5)) returns some permutation of (1, 2, 3, 4, 5).

14.2 Functions that compare values in sequences

The functions in this section rely on comparisons between the items in one or more sequences.

Function Meaning
fn:distinct-values Returns the values that appear in a sequence, with duplicates eliminated.
fn:index-of Returns a sequence of positive integers giving the positions within the sequence $seq of items that are equal to $search.
fn:deep-equal This function assesses whether two sequences are deep-equal to each other. To be deep-equal, they must contain items that are pairwise deep-equal; and for two items to be deep-equal, they must either be atomic values that compare equal, or nodes of the same kind, with the same name, whose children are deep-equal, or maps with matching entries, or arrays with matching members.

14.2.1 fn:distinct-values

Summary

Returns the values that appear in a sequence, with duplicates eliminated.

Signatures
fn:distinct-values($arg as xs:anyAtomicType*) as xs:anyAtomicType*
fn:distinct-values( $arg  as xs:anyAtomicType*,
$collation  as xs:string) as xs:anyAtomicType*
Properties

The one-argument form of this function is ·nondeterministic-wrt-ordering·, ·context-dependent·, and ·focus-independent·. It depends on collations, and implicit timezone.

The two-argument form of this function is ·deterministic·, ·context-dependent·, and ·focus-independent·. It depends on collations, and static base URI, and implicit timezone.

Rules

The function returns the sequence that results from removing from $arg all but one of a set of values that are considered equal to one another. Two items $J and $K in the input sequence (after atomization, as required by the function signature) are considered equal if fn:deep-equal($J, $K, $coll) is true, where $coll is the collation selected according to the rules in 5.3.5 Choosing a collation. This collation is used when string comparison is required.

The order in which the sequence of values is returned is ·implementation-dependent·.

Which value of a set of values that compare equal is returned is ·implementation-dependent·.

If the input sequence contains values of different numeric types that differ from each other by small amounts, then the eq operator is not transitive, because of rounding effects occurring during type promotion. In the situation where the input contains three values A, B, and C such that A eq B, B eq C, but A ne C, then the number of items in the result of the function (as well as the choice of which items are returned) is ·implementation-dependent·, subject only to the constraints that (a) no two items in the result sequence compare equal to each other, and (b) every input item that does not appear in the result sequence compares equal to some item that does appear in the result sequence.

For example, this arises when computing:

    distinct-values(
            (xs:float('1.0'),
            xs:decimal('1.0000000000100000000001',
            xs:double( '1.00000000001'))

because the values of type xs:float and xs:double both compare equal to the value of type xs:decimal but not equal to each other.

Notes

If $arg is the empty sequence, the function returns the empty sequence.

Values of type xs:untypedAtomic are compared as if they were of type xs:string.

Values that cannot be compared, because the eq operator is not defined for their types, are considered to be distinct.

For xs:float and xs:double values, positive zero is equal to negative zero and, although NaN does not equal itself, if $arg contains multiple NaN values a single NaN is returned.

If xs:dateTime, xs:date or xs:time values do not have a timezone, they are considered to have the implicit timezone provided by the dynamic context for the purpose of comparison. Note that xs:dateTime, xs:date or xs:time values can compare equal even if their timezones are different.

Examples

The expression fn:distinct-values((1, 2.0, 3, 2)) returns some permutation of (1, 3, 2.0). (The result may include either the xs:integer 2 or the xs:decimal 2.0).

The expression fn:distinct-values((xs:untypedAtomic("cherry"), xs:untypedAtomic("plum"), xs:untypedAtomic("plum"))) returns some permutation of (xs:untypedAtomic("cherry"), xs:untypedAtomic("plum")).

14.2.2 fn:index-of

Summary

Returns a sequence of positive integers giving the positions within the sequence $seq of items that are equal to $search.

Signatures
fn:index-of( $seq  as xs:anyAtomicType*,
$search  as xs:anyAtomicType) as xs:integer*
fn:index-of( $seq  as xs:anyAtomicType*,
$search  as xs:anyAtomicType,
$collation  as xs:string) as xs:integer*
Properties

The two-argument form of this function is ·deterministic·, ·context-dependent·, and ·focus-independent·. It depends on collations, and implicit timezone.

The three-argument form of this function is ·deterministic·, ·context-dependent·, and ·focus-independent·. It depends on collations, and static base URI, and implicit timezone.

Rules

The function returns a sequence of positive integers giving the positions within the sequence $seq of items that are equal to $search.

The collation used by this function is determined according to the rules in 5.3.5 Choosing a collation. This collation is used when string comparison is required.

The items in the sequence $seq are compared with $search under the rules for the eq operator. Values of type xs:untypedAtomic are compared as if they were of type xs:string. Values that cannot be compared, because the eq operator is not defined for their types, are considered to be distinct. If an item compares equal, then the position of that item in the sequence $seq is included in the result.

The first item in a sequence is at position 1, not position 0.

The result sequence is in ascending numeric order.

Notes

If the value of $seq is the empty sequence, or if no item in $seq matches $search, then the function returns the empty sequence.

No error occurs if non-comparable values are encountered. So when comparing two atomic values, the effective boolean value of fn:index-of($a, $b) is true if $a and $b are equal, false if they are not equal or not comparable.

Examples

The expression fn:index-of((10, 20, 30, 40), 35) returns ().

The expression fn:index-of((10, 20, 30, 30, 20, 10), 20) returns (2, 5).

The expression fn:index-of(("a", "sport", "and", "a", "pastime"), "a") returns (1, 4).

The expression fn:index-of(current-date(), 23) returns ().

The expression fn:index-of([1, [5, 6], [6, 7]], 6) returns (3, 4). (The array is atomized to a sequence of five integers).

If @a is an attribute of type xs:NMTOKENS whose string value is "red green blue", and whose typed value is therefore ("red", "green", "blue"), then fn:index-of(@a, "blue") returns 3. This is because the function calling mechanism atomizes the attribute node to produce a sequence of three xs:NMTOKEN values.

14.2.3 fn:deep-equal

Summary

This function assesses whether two sequences are deep-equal to each other. To be deep-equal, they must contain items that are pairwise deep-equal; and for two items to be deep-equal, they must either be atomic values that compare equal, or nodes of the same kind, with the same name, whose children are deep-equal, or maps with matching entries, or arrays with matching members.

Signatures
fn:deep-equal($parameter1 as item()*, $parameter2 as item()*) as xs:boolean
fn:deep-equal( $parameter1  as item()*,
$parameter2  as item()*,
$collation  as xs:string) as xs:boolean
Properties

The two-argument form of this function is ·deterministic·, ·context-dependent·, and ·focus-independent·. It depends on collations, and implicit timezone.

The three-argument form of this function is ·deterministic·, ·context-dependent·, and ·focus-independent·. It depends on collations, and static base URI, and implicit timezone.

Rules

The $collation argument identifies a collation which is used at all levels of recursion when strings are compared (but not when names are compared), according to the rules in 5.3.5 Choosing a collation.

If the two sequences are both empty, the function returns true.

If the two sequences are of different lengths, the function returns false.

If the two sequences are of the same length, the function returns true if and only if every item in the sequence $parameter1 is deep-equal to the item at the same position in the sequence $parameter2. The rules for deciding whether two items are deep-equal follow.

Call the two items $i1 and $i2 respectively.

If $i1 and $i2 are both atomic values, they are deep-equal if and only if ($i1 eq $i2) is true, or if both values are NaN. If the eq operator is not defined for $i1 and $i2, the function returns false.

If $i1 and $i2 are both ·maps·, the result is true if and only if all the following conditions apply:

  1. Both maps have the same number of entries.

  2. For every entry in the first map, there is an entry in the second map that:

    1. has the ·same key· (note that the collation is not used when comparing keys), and

    2. has the same associated value (compared using the fn:deep-equal function, under the collation supplied in the original call to fn:deep-equal).

If $i1 and $i2 are both ·arrays·, the result is true if and only if all the following conditions apply:

  1. Both arrays have the same number of members (array:size($i1) eq array:size($i2)).

  2. Members in the same position of both arrays are deep-equal to each other, under the collation supplied in the original call to fn:deep-equal: that is, every $p in 1 to array:size($i1) satisfies deep-equal($i1($p), $i2($p), $collation)

If $i1 and $i2 are both nodes, they are compared as described below:

  1. If the two nodes are of different kinds, the result is false.

  2. If the two nodes are both document nodes then they are deep-equal if and only if the sequence $i1/(*|text()) is deep-equal to the sequence $i2/(*|text()).

  3. If the two nodes are both element nodes then they are deep-equal if and only if all of the following conditions are satisfied:

    1. The two nodes have the same name, that is (node-name($i1) eq node-name($i2)).

    2. Either both nodes are annotated as having simple content or both nodes are annotated as having complex content. For this purpose "simple content" means either a simple type or a complex type with simple content; "complex content" means a complex type whose variety is mixed, element-only, or empty.

      Note:

      It is a consequence of this rule that validating a document D against a schema will usually (but not necessarily) result in a document that is not deep-equal to D. The exception is when the schema allows all elements to have mixed content.

    3. The two nodes have the same number of attributes, and for every attribute $a1 in $i1/@* there exists an attribute $a2 in $i2/@* such that $a1 and $a2 are deep-equal.

    4. One of the following conditions holds:

      • Both element nodes are annotated as having simple content (as defined in 3(b) above), and the typed value of $i1 is deep-equal to the typed value of $i2.

      • Both element nodes have a type annotation that is a complex type with variety element-only, and the sequence $i1/* is deep-equal to the sequence $i2/*.

      • Both element nodes have a type annotation that is a complex type with variety mixed, and the sequence $i1/(*|text()) is deep-equal to the sequence $i2/(*|text()).

      • Both element nodes have a type annotation that is a complex type with variety empty.

  4. If the two nodes are both attribute nodes then they are deep-equal if and only if both the following conditions are satisfied:

    1. The two nodes have the same name, that is (node-name($i1) eq node-name($i2)).

    2. The typed value of $i1 is deep-equal to the typed value of $i2.

  5. If the two nodes are both processing instruction nodes, then they are deep-equal if and only if both the following conditions are satisfied:

    1. The two nodes have the same name, that is (node-name($i1) eq node-name($i2)).

    2. The string value of $i1 is equal to the string value of $i2.

  6. If the two nodes are both namespace nodes, then they are deep-equal if and only if both the following conditions are satisfied:

    1. The two nodes either have the same name or are both nameless, that is fn:deep-equal(node-name($i1), node-name($i2)).

    2. The string value of $i1 is equal to the string value of $i2 when compared using the Unicode codepoint collation.

  7. If the two nodes are both text nodes or comment nodes, then they are deep-equal if and only if their string-values are equal.

In all other cases the result is false.

Error Conditions

A type error is raised [err:FOTY0015] if either input sequence contains a function item that is not a map or array.

Notes

The two nodes are not required to have the same type annotation, and they are not required to have the same in-scope namespaces. They may also differ in their parent, their base URI, and the values returned by the is-id and is-idrefs accessors (see Section 5.5 is-id Accessor DM31 and Section 5.6 is-idrefs Accessor DM31). The order of children is significant, but the order of attributes is insignificant.

The contents of comments and processing instructions are significant only if these nodes appear directly as items in the two sequences being compared. The content of a comment or processing instruction that appears as a descendant of an item in one of the sequences being compared does not affect the result. However, the presence of a comment or processing instruction, if it causes a text node to be split into two text nodes, may affect the result.

Comparing items of different kind (for example, comparing an atomic value to a node, or a map to an array, or an integer to an xs:date) returns false, it does not return an error. So the result of fn:deep-equal(1, current-dateTime()) is false.

Comparing a function (other than a map or array) to any other value raises a type error.

Examples
let $at := <attendees> <name last='Parker'
            first='Peter'/> <name last='Barker' first='Bob'/> <name last='Parker'
            first='Peter'/> </attendees>

The expression fn:deep-equal($at, $at/*) returns false().

The expression fn:deep-equal($at/name[1], $at/name[2]) returns false().

The expression fn:deep-equal($at/name[1], $at/name[3]) returns true().

The expression fn:deep-equal($at/name[1], 'Peter Parker') returns false().

The expression fn:deep-equal(map{1:'a', 2:'b'}, map{2:'b', 1:'a'}) returns true().

The expression fn:deep-equal([1, 2, 3], [1, 2, 3]) returns true().

The expression fn:deep-equal((1, 2, 3), [1, 2, 3]) returns false().

14.3 Functions that test the cardinality of sequences

The following functions test the cardinality of their sequence arguments.

Function Meaning
fn:zero-or-one Returns $arg if it contains zero or one items. Otherwise, raises an error.
fn:one-or-more Returns $arg if it contains one or more items. Otherwise, raises an error.
fn:exactly-one Returns $arg if it contains exactly one item. Otherwise, raises an error.

The functions fn:zero-or-one, fn:one-or-more, and fn:exactly-one defined in this section, check that the cardinality of a sequence is in the expected range. They are particularly useful with regard to static typing. For example, the function call fn:remove($seq, fn:index-of($seq2, 'abc')) requires the result of the call on fn:index-of to be a singleton integer, but the static type system cannot infer this; writing the expression as fn:remove($seq, fn:exactly-one(fn:index-of($seq2, 'abc'))) will provide a suitable static type at query analysis time, and ensures that the length of the sequence is correct with a dynamic check at query execution time.

The type signatures for these functions deliberately declare the argument type as item()*, permitting a sequence of any length. A more restrictive signature would defeat the purpose of the function, which is to defer cardinality checking until query execution time.

14.3.1 fn:zero-or-one

Summary

Returns $arg if it contains zero or one items. Otherwise, raises an error.

Signature
fn:zero-or-one($arg as item()*) as item()?
Properties

This function is ·deterministic·, ·context-independent·, and ·focus-independent·.

Rules

Except in error cases, the function returns $arg unchanged.

Error Conditions

A dynamic error is raised [err:FORG0003] if $arg contains more than one item.

14.3.2 fn:one-or-more

Summary

Returns $arg if it contains one or more items. Otherwise, raises an error.

Signature
fn:one-or-more($arg as item()*) as item()+
Properties

This function is ·deterministic·, ·context-independent·, and ·focus-independent·.

Rules

Except in error cases, the function returns $arg unchanged.

Error Conditions

A dynamic error is raised [err:FORG0004] if $arg is an empty sequence.

14.3.3 fn:exactly-one

Summary

Returns $arg if it contains exactly one item. Otherwise, raises an error.

Signature
fn:exactly-one($arg as item()*) as item()
Properties

This function is ·deterministic·, ·context-independent·, and ·focus-independent·.

Rules

Except in error cases, the function returns $arg unchanged.

Error Conditions

A dynamic error is raised [err:FORG0005] if $arg is an empty sequence or a sequence containing more than one item.

14.4 Aggregate functions

Aggregate functions take a sequence as argument and return a single value computed from values in the sequence. Except for fn:count, the sequence must consist of values of a single type or one if its subtypes, or they must be numeric. xs:untypedAtomic values are permitted in the input sequence and handled by special conversion rules. The type of the items in the sequence must also support certain operations.

Function Meaning
fn:count Returns the number of items in a sequence.
fn:avg Returns the average of the values in the input sequence $arg, that is, the sum of the values divided by the number of values.
fn:max Returns a value that is equal to the highest value appearing in the input sequence.
fn:min Returns a value that is equal to the lowest value appearing in the input sequence.
fn:sum Returns a value obtained by adding together the values in $arg.

14.4.1 fn:count

Summary

Returns the number of items in a sequence.

Signature
fn:count($arg as item()*) as xs:integer
Properties

This function is ·deterministic·, ·context-independent·, and ·focus-independent·.

Rules

The function returns the number of items in the value of $arg.

Notes

Returns 0 if $arg is the empty sequence.

Examples
let $seq1 := ($item1, $item2)
let $seq2 := (98.5, 98.3, 98.9)
let $seq3 := ()

The expression fn:count($seq1) returns 2.

The expression fn:count($seq3) returns 0.

The expression fn:count($seq2) returns 3.

The expression fn:count($seq2[. > 100]) returns 0.

The expression fn:count([]) returns 1.

The expression fn:count([1,2,3]) returns 1.

14.4.2 fn:avg

Summary

Returns the average of the values in the input sequence $arg, that is, the sum of the values divided by the number of values.

Signature
fn:avg($arg as xs:anyAtomicType*) as xs:anyAtomicType?
Properties

This function is ·deterministic·, ·context-independent·, and ·focus-independent·.

Rules

If $arg is the empty sequence, the empty sequence is returned.

If $arg contains values of type xs:untypedAtomic they are cast to xs:double.

Duration values must either all be xs:yearMonthDuration values or must all be xs:dayTimeDuration values. For numeric values, the numeric promotion rules defined in 4.2 Arithmetic operators on numeric values are used to promote all values to a single common type. After these operations, $arg must satisfy the following condition:

There must be a type T such that:

  1. every item in $arg is an instance of T.
  2. T is one of xs:double, xs:float,xs:decimal, xs:yearMonthDuration, orxs:dayTimeDuration.

The function returns the average of the values as sum($arg) div count($arg); but the implementation may use an otherwise equivalent algorithm that avoids arithmetic overflow.

Error Conditions

A type error is raised [err:FORG0006] if the input sequence contains items of incompatible types, as described above.

Examples
let $d1 := xs:yearMonthDuration("P20Y")
let $d2 := xs:yearMonthDuration("P10M")
let $seq3 := (3, 4, 5)

The expression fn:avg($seq3) returns 4.0. (The result is of type xs:decimal.)

The expression fn:avg(($d1, $d2)) returns xs:yearMonthDuration("P10Y5M").

fn:avg(($d1, $seq3)) raises a type error [err:FORG0006].

The expression fn:avg(()) returns ().

The expression fn:avg((xs:float('INF'), xs:float('-INF'))) returns xs:float('NaN').

The expression fn:avg(($seq3, xs:float('NaN'))) returns xs:float('NaN').

14.4.3 fn:max

Summary

Returns a value that is equal to the highest value appearing in the input sequence.

Signatures
fn:max($arg as xs:anyAtomicType*) as xs:anyAtomicType?
fn:max($arg as xs:anyAtomicType*, $collation as xs:string) as xs:anyAtomicType?
Properties

The zero-argument form of this function is ·deterministic·, ·context-dependent·, and ·focus-independent·. It depends on collations, and implicit timezone.

The one-argument form of this function is ·deterministic·, ·context-dependent·, and ·focus-independent·. It depends on collations, and static base URI, and implicit timezone.

Rules

The following conversions are applied to the input sequence $arg, in order:

  1. Values of type xs:untypedAtomic in $arg are cast to xs:double.

  2. If the resulting sequence contains values that are instances of more than one primitive type (meaning the 19 primitive types defined in [Schema 1.1 Part 2]), then:

    1. If each value is an instance of one of the types xs:string or xs:anyURI, then all the values are cast to type xs:string.

    2. If each value is an instance of one of the types xs:decimal or xs:float, then all the values are cast to type xs:float.

    3. If each value is an instance of one of the types xs:decimal, xs:float, or xs:double, then all the values are cast to type xs:double.

    4. Otherwise, a type error is raised [err:FORG0006].

    Note:

    The primitive type of an xs:integer value for this purpose is xs:decimal.

The items in the resulting sequence may be reordered in an arbitrary order. The resulting sequence is referred to below as the converted sequence. The function returns an item from the converted sequence rather than the input sequence.

If the converted sequence is empty, the function returns the empty sequence.

All items in the converted sequence must be derived from a single base type for which the le operator is defined. In addition, the values in the sequence must have a total order. If date/time values do not have a timezone, they are considered to have the implicit timezone provided by the dynamic context for the purpose of comparison. Duration values must either all be xs:yearMonthDuration values or must all be xs:dayTimeDuration values.

If the converted sequence contains the value NaN, the value NaN is returned (as an xs:float or xs:double as appropriate).

If the items in the converted sequence are of type xs:string or types derived by restriction from xs:string, then the determination of the item with the smallest value is made according to the collation that is used. If the type of the items in the converted sequence is not xs:string and $collation is specified, the collation is ignored.

The collation used by this function is determined according to the rules in 5.3.5 Choosing a collation.

The function returns the result of the expression:

   if (every $v in $c satisfies $c[1] ge $v)
   then $c[1] 
   else fn:max(fn:tail($c))

evaluated with $collation as the default collation if specified, and with $c as the converted sequence.

Error Conditions

A type error is raised [err:FORG0006] if the input sequence contains items of incompatible types, as described above.

Notes

Because the rules allow the sequence to be reordered, if there are two or more items that are "equal highest", the specific item whose value is returned is ·implementation-dependent·. This can arise for example if two different strings compare equal under the selected collation, or if two different xs:dateTime values compare equal despite being in different timezones.

If the converted sequence contains exactly one value then that value is returned.

The default type when the fn:max function is applied to xs:untypedAtomic values is xs:double. This differs from the default type for operators such as gt, and for sorting in XQuery and XSLT, which is xs:string.

The rules for the dynamic type of the result are stricter in version 3.1 of the specification than in earlier versions. For example, if all the values in the input sequence belong to types derived from xs:integer, version 3.0 required only that the result be an instance of the least common supertype of the types present in the input sequence; Version 3.1 requires that the returned value retains its original type. This does not apply, however, where type promotion is needed to convert all the values to a common primitive type.

Examples

The expression fn:max((3,4,5)) returns 5.

The expression fn:max([3,4,5]) returns 5. (Arrays are atomized).

The expression fn:max((xs:integer(5), xs:float(5.0), xs:double(0))) returns xs:double(5.0e0).

fn:max((3,4,"Zero")) raises a type error [err:FORG0006].

The expression fn:max((fn:current-date(), xs:date("2100-01-01"))) returns xs:date("2100-01-01"). (Assuming that the current date is during the 21st century.)

The expression fn:max(("a", "b", "c")) returns "c". (Assuming a typical default collation.)

14.4.4 fn:min

Summary

Returns a value that is equal to the lowest value appearing in the input sequence.

Signatures
fn:min($arg as xs:anyAtomicType*) as xs:anyAtomicType?
fn:min($arg as xs:anyAtomicType*, $collation as xs:string) as xs:anyAtomicType?
Properties

The zero-argument form of this function is ·deterministic·, ·context-dependent·, and ·focus-independent·. It depends on collations, and implicit timezone.

The one-argument form of this function is ·deterministic·, ·context-dependent·, and ·focus-independent·. It depends on collations, and static base URI, and implicit timezone.

Rules

The following rules are applied to the input sequence:

  • Values of type xs:untypedAtomic in $arg are cast to xs:double.

  • If the resulting sequence contains values that are instances of more than one primitive type (meaning the 19 primitive types defined in [Schema 1.1 Part 2]), then:

    1. If each value is an instance of one of the types xs:string or xs:anyURI, then all the values are cast to type xs:string.

    2. If each value is an instance of one of the types xs:decimal or xs:float, then all the values are cast to type xs:float.

    3. If each value is an instance of one of the types xs:decimal, xs:float, or xs:double, then all the values are cast to type xs:double.

    4. Otherwise, a type error is raised [err:FORG0006].

    Note:

    The primitive type of an xs:integer value for this purpose is xs:decimal.

The items in the resulting sequence may be reordered in an arbitrary order. The resulting sequence is referred to below as the converted sequence. The function returns an item from the converted sequence rather than the input sequence.

If the converted sequence is empty, the empty sequence is returned.

All items in the converted sequence must be derived from a single base type for which the le operator is defined. In addition, the values in the sequence must have a total order. If date/time values do not have a timezone, they are considered to have the implicit timezone provided by the dynamic context for the purpose of comparison. Duration values must either all be xs:yearMonthDuration values or must all be xs:dayTimeDuration values.

If the converted sequence contains the value NaN, the value NaN is returned (as an xs:float or xs:double as appropriate).

If the items in the converted sequence are of type xs:string or types derived by restriction from xs:string, then the determination of the item with the smallest value is made according to the collation that is used. If the type of the items in the converted sequence is not xs:string and $collation is specified, the collation is ignored.

The collation used by this function is determined according to the rules in 5.3.5 Choosing a collation.

The function returns the result of the expression:

   if (every $v in $c satisfies $c[1] le $v) 
   then $c[1] 
   else fn:min(fn:tail($c))

evaluated with $collation as the default collation if specified, and with $c as the converted sequence.

Error Conditions

A type error is raised [err:FORG0006] if the input sequence contains items of incompatible types, as described above.

Notes

Because the rules allow the sequence to be reordered, if there are two or items that are "equal lowest", the specific item whose value is returned is ·implementation-dependent·. This can arise for example if two different strings compare equal under the selected collation, or if two different xs:dateTime values compare equal despite being in different timezones.

If the converted sequence contains exactly one value then that value is returned.

The default type when the fn:min function is applied to xs:untypedAtomic values is xs:double. This differs from the default type for operators such as lt, and for sorting in XQuery and XSLT, which is xs:string.

The rules for the dynamic type of the result are stricter in version 3.1 of the specification than in earlier versions. For example, if all the values in the input sequence belong to types derived from xs:integer, version 3.0 required only that the result be an instance of the least common supertype of the types present in the input sequence; Version 3.1 requires that the returned value retains its original type. This does not apply, however, where type promotion is needed to convert all the values to a common primitive type.

Examples

The expression fn:min((3,4,5)) returns 3.

The expression fn:min([3,4,5]) returns 3. (Arrays are atomized).

The expression fn:min((xs:integer(5), xs:float(5), xs:double(10))) returns xs:double(5.0e0).

fn:min((3,4,"Zero")) raises a type error [err:FORG0006].

fn:min((xs:float(0.0E0), xs:float(-0.0E0))) can return either positive or negative zero. The two items are equal, so it is ·implementation-dependent· which is returned.

The expression fn:min((fn:current-date(), xs:date("1900-01-01"))) returns xs:date("1900-01-01"). (Assuming that the current date is set to a reasonable value.)

The expression fn:min(("a", "b", "c")) returns "a". (Assuming a typical default collation.)

14.4.5 fn:sum

Summary

Returns a value obtained by adding together the values in $arg.

Signatures
fn:sum($arg as xs:anyAtomicType*) as xs:anyAtomicType
fn:sum( $arg  as xs:anyAtomicType*,
$zero  as xs:anyAtomicType?) as xs:anyAtomicType?
Properties

This function is ·deterministic·, ·context-independent·, and ·focus-independent·.

Rules

Any values of type xs:untypedAtomic in $arg are cast to xs:double. The items in the resulting sequence may be reordered in an arbitrary order. The resulting sequence is referred to below as the converted sequence.

If the converted sequence is empty, then the single-argument form of the function returns the xs:integer value 0; the two-argument form returns the value of the argument $zero.

If the converted sequence contains the value NaN, NaN is returned.

All items in $arg must be numeric or derived from a single base type. In addition, the type must support addition. Duration values must either all be xs:yearMonthDuration values or must all be xs:dayTimeDuration values. For numeric values, the numeric promotion rules defined in 4.2 Arithmetic operators on numeric values are used to promote all values to a single common type. The sum of a sequence of integers will therefore be an integer, while the sum of a numeric sequence that includes at least one xs:double will be an xs:double.

The result of the function, using the second signature, is the result of the expression:

if (fn:count($c) eq 0) then
    $zero
else if (fn:count($c) eq 1) then
    $c[1]
else
    $c[1] + fn:sum(subsequence($c, 2))

where $c is the converted sequence.

The result of the function, using the first signature, is the result of the expression: fn:sum($arg, 0).

Error Conditions

A type error is raised [err:FORG0006] if the input sequence contains items of incompatible types, as described above.

Notes

The second argument allows an appropriate value to be defined to represent the sum of an empty sequence. For example, when summing a sequence of durations it would be appropriate to return a zero-length duration of the appropriate type. This argument is necessary because a system that does dynamic typing cannot distinguish "an empty sequence of integers", for example, from "an empty sequence of durations".

If the converted sequence contains exactly one value then that value is returned.

Examples
let $d1 := xs:yearMonthDuration("P20Y")
let $d2 := xs:yearMonthDuration("P10M")
let $seq1 := ($d1, $d2)
let $seq3 := (3, 4, 5)

The expression fn:sum(($d1, $d2)) returns xs:yearMonthDuration("P20Y10M").

The expression fn:sum($seq1[. lt xs:yearMonthDuration('P3M')], xs:yearMonthDuration('P0M')) returns xs:yearMonthDuration("P0M").

The expression fn:sum($seq3) returns 12.

The expression fn:sum(()) returns 0.

The expression fn:sum((),()) returns ().

The expression fn:sum((1 to 100)[. lt 0], 0) returns 0.

fn:sum(($d1, 9E1)) raises a type error [err:FORG0006].

The expression fn:sum(($d1, $d2), "ein Augenblick") returns xs:yearMonthDuration("P20Y10M"). (There is no requirement that the $zero value should be the same type as the items in $arg, or even that it should belong to a type that supports addition.)

The expression fn:sum([1, 2, 3]) returns 6. (Atomizing an array returns the sequence obtained by atomizing its members.)

The expression fn:sum([[1, 2], [3, 4]]) returns 10. (Atomizing an array returns the sequence obtained by atomizing its members.)

14.5 Functions on node identifiers

This section defines a number of functions used to find elements by ID or IDREF value, or to generate IDs.

Function Meaning
fn:id Returns the sequence of element nodes that have an ID value matching the value of one or more of the IDREF values supplied in $arg.
fn:element-with-id Returns the sequence of element nodes that have an ID value matching the value of one or more of the IDREF values supplied in $arg.
fn:idref Returns the sequence of element or attribute nodes with an IDREF value matching the value of one or more of the ID values supplied in $arg.
fn:generate-id This function returns a string that uniquely identifies a given node.

14.5.1 fn:id

Summary

Returns the sequence of element nodes that have an ID value matching the value of one or more of the IDREF values supplied in $arg.

Signatures
fn:id($arg as xs:string*) as element()*
fn:id($arg as xs:string*, $node as node()) as element()*
Properties

The one-argument form of this function is ·deterministic·, ·context-dependent·, and ·focus-dependent·.

The two-argument form of this function is ·deterministic·, ·context-independent·, and ·focus-independent·.

Rules

The function returns a sequence, in document order with duplicates eliminated, containing every element node E that satisfies all the following conditions:

  1. E is in the target document. The target document is the document containing $node, or the document containing the context item (.) if the second argument is omitted. The behavior of the function if $node is omitted is exactly the same as if the context item had been passed as $node.

  2. E has an ID value equal to one of the candidate IDREF values, where:

    • An element has an ID value equal to V if either or both of the following conditions are true:

      • The is-id property (See Section 5.5 is-id Accessor DM31.) of the element node is true, and the typed value of the element node is equal to V under the rules of the eq operator using the Unicode codepoint collation (http://www.w3.org/2005/xpath-functions/collation/codepoint).

      • The element has an attribute node whose is-id property (See Section 5.5 is-id Accessor DM31.) is true and whose typed value is equal to V under the rules of the eq operator using the Unicode code point collation (http://www.w3.org/2005/xpath-functions/collation/codepoint).

    • Each xs:string in $arg is parsed as if it were of type IDREFS, that is, each xs:string in $arg is treated as a whitespace-separated sequence of tokens, each acting as an IDREF. These tokens are then included in the list of candidate IDREFs. If any of the tokens is not a lexically valid IDREF (that is, if it is not lexically an xs:NCName), it is ignored. Formally, the candidate IDREF values are the strings in the sequence given by the expression:

      for $s in $arg return 
          fn:tokenize(fn:normalize-space($s), ' ')[. castable as xs:IDREF]
  3. If several elements have the same ID value, then E is the one that is first in document order.

Error Conditions

A dynamic error is raised [err:FODC0001] if $node, or the context item if the second argument is absent, is a node in a tree whose root is not a document node.

The following errors may be raised when $node is omitted:

Notes

The effect of this function is anomalous in respect of element nodes with the is-id property. For legacy reasons, this function returns the element that has the is-id property, whereas it would be more appropriate to return its parent, that being the element that is uniquely identified by the ID. A new function fn:element-with-id has been introduced with the desired behavior.

If the data model is constructed from an Infoset, an attribute will have the is-id property if the corresponding attribute in the Infoset had an attribute type of ID: typically this means the attribute was declared as an ID in a DTD.

If the data model is constructed from a PSVI, an element or attribute will have the is-id property if its typed value is a single atomic value of type xs:ID or a type derived by restriction from xs:ID.

No error is raised in respect of a candidate IDREF value that does not match the ID of any element in the document. If no candidate IDREF value matches the ID value of any element, the function returns the empty sequence.

It is not necessary that the supplied argument should have type xs:IDREF or xs:IDREFS, or that it should be derived from a node with the is-idrefs property.

An element may have more than one ID value. This can occur with synthetic data models or with data models constructed from a PSVI where the element and one of its attributes are both typed as xs:ID.

If the source document is well-formed but not valid, it is possible for two or more elements to have the same ID value. In this situation, the function will select the first such element.

It is also possible in a well-formed but invalid document to have an element or attribute that has the is-id property but whose value does not conform to the lexical rules for the xs:ID type. Such a node will never be selected by this function.

Examples
let $emp := 
        validate lax{    
          document{
            <employee xml:id="ID21256"
                      xmlns:xsi="http://www.w3.org/2001/XMLSchema-instance"  
                      xmlns:xs="http://www.w3.org/2001/XMLSchema">
               <empnr xsi:type="xs:ID">E21256</empnr>
               <first>John</first>
               <last>Brown</last>
            </employee>
          }
        }
         

The expression $emp/id('ID21256')/name() returns "employee". (The xml:id attribute has the is-id property, so the employee element is selected.)

The expression $emp/id('E21256')/name() returns "empnr". (Assuming the empnr element is given the type xs:ID as a result of schema validation, the element will have the is-id property and is therefore selected. Note the difference from the behavior of fn:element-with-id.)

14.5.2 fn:element-with-id

Summary

Returns the sequence of element nodes that have an ID value matching the value of one or more of the IDREF values supplied in $arg.

Signatures
fn:element-with-id($arg as xs:string*) as element()*
fn:element-with-id($arg as xs:string*, $node as node()) as element()*
Properties

The one-argument form of this function is ·deterministic·, ·context-dependent·, and ·focus-dependent·.

The two-argument form of this function is ·deterministic·, ·context-independent·, and ·focus-independent·.

Rules

Note:

The effect of this function is identical to fn:id in respect of elements that have an attribute with the is-id property. However, it behaves differently in respect of element nodes with the is-id property. Whereas the fn:id function, for legacy reasons, returns the element that has the is-id property, this function returns the element identified by the ID, which is the parent of the element having the is-id property.

The function returns a sequence, in document order with duplicates eliminated, containing every element node E that satisfies all the following conditions:

  1. E is in the target document. The target document is the document containing $node, or the document containing the context item (.) if the second argument is omitted. The behavior of the function if $node is omitted is exactly the same as if the context item had been passed as $node.

  2. E has an ID value equal to one of the candidate IDREF values, where:

    • An element has an ID value equal to V if either or both of the following conditions are true:

      • The element has an child element node whose is-id property (See Section 5.5 is-id Accessor DM31.) is true and whose typed value is equal to V under the rules of the eq operator using the Unicode code point collation (http://www.w3.org/2005/xpath-functions/collation/codepoint).

      • The element has an attribute node whose is-id property (See Section 5.5 is-id Accessor DM31.) is true and whose typed value is equal to V under the rules of the eq operator using the Unicode code point collation (http://www.w3.org/2005/xpath-functions/collation/codepoint).

    • Each xs:string in $arg is parsed as if it were of type IDREFS, that is, each xs:string in $arg is treated as a whitespace-separated sequence of tokens, each acting as an IDREF. These tokens are then included in the list of candidate IDREFs. If any of the tokens is not a lexically valid IDREF (that is, if it is not lexically an xs:NCName), it is ignored. Formally, the candidate IDREF values are the strings in the sequence given by the expression:

      for $s in $arg return 
         fn:tokenize(fn:normalize-space($s), ' ')[. castable as xs:IDREF]
  3. If several elements have the same ID value, then E is the one that is first in document order.

Error Conditions

A dynamic error is raised [err:FODC0001] if $node, or the context item if the second argument is omitted, is a node in a tree whose root is not a document node.

The following errors may be raised when $node is omitted:

Notes

This function is equivalent to the fn:id function except when dealing with ID-valued element nodes. Whereas the fn:id function selects the element containing the identifier, this function selects its parent.

If the data model is constructed from an Infoset, an attribute will have the is-id property if the corresponding attribute in the Infoset had an attribute type of ID: typically this means the attribute was declared as an ID in a DTD.

If the data model is constructed from a PSVI, an element or attribute will have the is-id property if its typed value is a single atomic value of type xs:ID or a type derived by restriction from xs:ID.

No error is raised in respect of a candidate IDREF value that does not match the ID of any element in the document. If no candidate IDREF value matches the ID value of any element, the function returns the empty sequence.

It is not necessary that the supplied argument should have type xs:IDREF or xs:IDREFS, or that it should be derived from a node with the is-idrefs property.

An element may have more than one ID value. This can occur with synthetic data models or with data models constructed from a PSVI where the element and one of its attributes are both typed as xs:ID.

If the source document is well-formed but not valid, it is possible for two or more elements to have the same ID value. In this situation, the function will select the first such element.

It is also possible in a well-formed but invalid document to have an element or attribute that has the is-id property but whose value does not conform to the lexical rules for the xs:ID type. Such a node will never be selected by this function.

Examples
let $emp := 
         validate lax{    
          document{
            <employee xml:id="ID21256"
                      xmlns:xsi="http://www.w3.org/2001/XMLSchema-instance"  
                      xmlns:xs="http://www.w3.org/2001/XMLSchema">
               <empnr xsi:type="xs:ID">E21256</empnr>
               <first>John</first>
               <last>Brown</last>
            </employee>
          }
        }
         

The expression $emp/fn:element-with-id('ID21256')/name() returns "employee". (The xml:id attribute has the is-id property, so the employee element is selected.)

The expression $emp/fn:element-with-id('E21256')/name() returns "employee". (Assuming the empnr element is given the type xs:ID as a result of schema validation, the element will have the is-id property and is therefore its parent is selected. Note the difference from the behavior of fn:id.)

14.5.3 fn:idref

Summary

Returns the sequence of element or attribute nodes with an IDREF value matching the value of one or more of the ID values supplied in $arg.

Signatures
fn:idref($arg as xs:string*) as node()*
fn:idref($arg as xs:string*, $node as node()) as node()*
Properties

The one-argument form of this function is ·deterministic·, ·context-dependent·, and ·focus-dependent·.

The two-argument form of this function is ·deterministic·, ·context-independent·, and ·focus-independent·.

Rules

The function returns a sequence, in document order with duplicates eliminated, containing every element or attribute node $N that satisfies all the following conditions:

  1. $N is in the target document. The target document is the document containing $node or the document containing the context item (.) if the second argument is omitted. The behavior of the function if $node is omitted is exactly the same as if the context item had been passed as $node.

  2. $N has an IDREF value equal to one of the candidate ID values, where:

    • A node $N has an IDREF value equal to V if both of the following conditions are true:

      • The is-idrefs property (see Section 5.6 is-idrefs Accessor DM31) of $N is true.

      • The sequence

        fn:tokenize(fn:normalize-space(fn:string($N)), ' ')

        contains a string that is equal to V under the rules of the eq operator using the Unicode code point collation (http://www.w3.org/2005/xpath-functions/collation/codepoint).

    • Each xs:string in $arg is parsed as if it were of lexically of type xs:ID. These xs:strings are then included in the list of candidate xs:IDs. If any of the strings in $arg is not a lexically valid xs:ID (that is, if it is not lexically an xs:NCName), it is ignored. More formally, the candidate ID values are the strings in the sequence:

      $arg[. castable as xs:NCName]
Error Conditions

A dynamic error is raised [err:FODC0001] if $node, or the context item if the second argument is omitted, is a node in a tree whose root is not a document node.

The following errors may be raised when $node is omitted:

Notes

An element or attribute typically acquires the is-idrefs property by being validated against the schema type xs:IDREF or xs:IDREFS, or (for attributes only) by being described as of type IDREF or IDREFS in a DTD.

Because the function is sensitive to the way in which the data model is constructed, calls on this function are not always interoperable.

No error is raised in respect of a candidate ID value that does not match the IDREF value of any element or attribute in the document. If no candidate ID value matches the IDREF value of any element or attribute, the function returns the empty sequence.

It is possible for two or more nodes to have an IDREF value that matches a given candidate ID value. In this situation, the function will return all such nodes. However, each matching node will be returned at most once, regardless how many candidate ID values it matches.

It is possible in a well-formed but invalid document to have a node whose is-idrefs property is true but that does not conform to the lexical rules for the xs:IDREF type. The effect of the above rules is that ill-formed candidate ID values and ill-formed IDREF values are ignored.

If the data model is constructed from a PSVI, the typed value of a node that has the is-idrefs property will contain at least one atomic value of type xs:IDREF (or a type derived by restriction from xs:IDREF). It may also contain atomic values of other types. These atomic values are treated as candidate ID values if two conditions are met: their lexical form must be valid as an xs:NCName, and there must be at least one instance of xs:IDREF in the typed value of the node. If these conditions are not satisfied, such values are ignored.

Examples
let $emp := 
      validate lax {  
        document {    
          <employees xmlns:xsi="http://www.w3.org/2001/XMLSchema-instance"  
                     xmlns:xs="http://www.w3.org/2001/XMLSchema">  
            <employee xml:id="ID21256">
               <empnr xsi:type="xs:ID">E21256</empnr>
               <first>Anil</first>
               <last>Singh</last>
               <deputy xsi:type="xs:IDREF">E30561</deputy>
            </employee>
            <employee xml:id="ID30561">
               <empnr xsi:type="xs:ID">E30561</empnr>
               <first>John</first>
               <last>Brown</last>
               <manager xsi:type="xs:IDREF">ID21256</manager>
            </employee>
          </employees>
        }
      }
         

The expression $emp/(element-with-id('ID21256')/@xml:id => fn:idref())/ancestor::employee/last => string() returns "Brown". (Assuming that manager has the is-idref property, the call on fn:idref selects the manager element. If, instead, the manager had a ref attribute with the is-idref property, the call on fn:idref would select the attribute node.)

The expression $emp/(element-with-id('E30561')/empnr => fn:idref())/ancestor::employee/last => string() returns "Singh". (Assuming that employee/deputy has the is-idref property, the call on fn:idref selects the deputy element.)

14.5.4 fn:generate-id

Summary

This function returns a string that uniquely identifies a given node.

Signatures
fn:generate-id() as xs:string
fn:generate-id($arg as node()?) as xs:string
Properties

The zero-argument form of this function is ·deterministic·, ·context-dependent·, and ·focus-dependent·.

The one-argument form of this function is ·deterministic·, ·context-independent·, and ·focus-independent·.

Rules

If the argument is omitted, it defaults to the context item (.). The behavior of the function if the argument is omitted is exactly the same as if the context item had been passed as the argument.

If the argument is the empty sequence, the result is the zero-length string.

In other cases, the function returns a string that uniquely identifies a given node. More formally, it is guaranteed that within a single ·execution scope·, fn:codepoint-equal(fn:generate-id($N), fn:generate-id($M)) returns true if and only if ($M is $N) returns true.

The returned identifier must consist of ASCII alphanumeric characters and must start with an alphabetic character. Thus, the string is syntactically an XML name.

Error Conditions

The following errors may be raised when $arg is omitted:

Notes

An implementation is free to generate an identifier in any convenient way provided that it always generates the same identifier for the same node and that different identifiers are always generated from different nodes. An implementation is under no obligation to generate the same identifiers each time a document is transformed or queried.

There is no guarantee that a generated unique identifier will be distinct from any unique IDs specified in the source document.

There is no inverse to this function; it is not directly possible to find the node with a given generated ID. Of course, it is possible to search a given sequence of nodes using an expression such as $nodes[generate-id()=$id].

It is advisable, but not required, for implementations to generate IDs that are distinct even when compared using a case-blind collation.

Examples

The primary use case for this function is to generate hyperlinks. For example, when generating HTML, an anchor for a given section $sect can be generated by writing (in either XSLT or XQuery):

<a name="{fn:generate-id($sect)}"/>

and a link to that section can then be produced with code such as:

see <a href="#{fn:generate-id($sect)}">here</a>

Note that anchors generated in this way will not necessarily be the same each time a document is republished.

Since the keys in a map must be atomic values, it is possible to use generated IDs as surrogates for nodes when constructing a map. For example, in some implementations, testing whether a node $N is a member of a large node-set $S using the expression fn:exists($N intersect $S) may be expensive; there may then be performance benefits in creating a map:

let $SMap := map:merge($S!map{fn:generate-id(.) : .})

and then testing for membership of the node-set using:

map:contains($SMap, fn:generate-id($N))

14.6 Functions giving access to external information

The functions in this section provide access to resources (such as files) in the external environment.

Function Meaning
fn:doc Retrieves a document using a URI supplied as an xs:string, and returns the corresponding document node.
fn:doc-available The function returns true if and only if the function call fn:doc($uri) would return a document node.
fn:collection Returns a sequence of items identified by a collection URI; or a default collection if no URI is supplied.
fn:uri-collection Returns a sequence of xs:anyURI values representing the URIs in a URI collection.
fn:unparsed-text The fn:unparsed-text function reads an external resource (for example, a file) and returns a string representation of the resource.
fn:unparsed-text-lines The fn:unparsed-text-lines function reads an external resource (for example, a file) and returns its contents as a sequence of strings, one for each line of text in the string representation of the resource.
fn:unparsed-text-available Because errors in evaluating the fn:unparsed-text function are non-recoverable, these two functions are provided to allow an application to determine whether a call with particular arguments would succeed.
fn:environment-variable Returns the value of a system environment variable, if it exists.
fn:available-environment-variables Returns a list of environment variable names that are suitable for passing to fn:environment-variable, as a (possibly empty) sequence of strings.

14.6.1 fn:doc

Summary

Retrieves a document using a URI supplied as an xs:string, and returns the corresponding document node.

Signature
fn:doc($uri as xs:string?) as document-node()?
Properties

This function is ·deterministic·, ·context-dependent·, and ·focus-independent·. It depends on available documents, and static base URI.

Rules

If $uri is the empty sequence, the result is an empty sequence.

If $uri is a relative URI reference, it is resolved relative to the value of the static base URI property from the static context. The resulting absolute URI is promoted to an xs:string.

If the available documents described in Section 2.1.2 Dynamic Context XP31 provides a mapping from this string to a document node, the function returns that document node.

The URI may include a fragment identifier.

By default, this function is ·deterministic·. Two calls on this function return the same document node if the same URI Reference (after resolution to an absolute URI Reference) is supplied to both calls. Thus, the following expression (if it does not raise an error) will always be true:

doc("foo.xml") is doc("foo.xml")

However, for performance reasons, implementations may provide a user option to evaluate the function without a guarantee of determinism. The manner in which any such option is provided is implementation-defined. If the user has not selected such an option, a call of the function must either return a deterministic result or must raise a dynamic error [err:FODC0003].

Note:

If $uri is read from a source document, it is generally appropriate to resolve it relative to the base URI property of the relevant node in the source document. This can be achieved by calling the fn:resolve-uri function, and passing the resulting absolute URI as an argument to the fn:doc function.

If two calls to this function supply different absolute URI References as arguments, the same document node may be returned if the implementation can determine that the two arguments refer to the same resource.

By defining the semantics of this function in terms of a string-to-document-node mapping in the dynamic context, the specification is acknowledging that the results of this function are outside the purview of the language specification itself, and depend entirely on the run-time environment in which the expression is evaluated. This run-time environment includes not only an unpredictable collection of resources ("the web"), but configurable machinery for locating resources and turning their contents into document nodes within the XPath data model. Both the set of resources that are reachable, and the mechanisms by which those resources are parsed and validated, are ·implementation-dependent·.

One possible processing model for this function is as follows. The resource identified by the URI Reference is retrieved. If the resource cannot be retrieved, a dynamic error is raised [err:FODC0002]. The data resulting from the retrieval action is then parsed as an XML document and a tree is constructed in accordance with the [XQuery and XPath Data Model (XDM) 3.0]. If the top-level media type is known and is "text", the content is parsed in the same way as if the media type were text/xml; otherwise, it is parsed in the same way as if the media type were application/xml. If the contents cannot be parsed successfully, a dynamic error is raised [err:FODC0002]. Otherwise, the result of the function is the document node at the root of the resulting tree. This tree is then optionally validated against a schema.

Various aspects of this processing are ·implementation-defined·. Implementations may provide external configuration options that allow any aspect of the processing to be controlled by the user. In particular:

  • The set of URI schemes that the implementation recognizes is implementation-defined. Implementations may allow the mapping of URIs to resources to be configured by the user, using mechanisms such as catalogs or user-written URI handlers.

  • The handling of non-XML media types is implementation-defined. Implementations may allow instances of the data model to be constructed from non-XML resources, under user control.

  • It is ·implementation-defined· whether DTD validation and/or schema validation is applied to the source document.

  • Implementations may provide user-defined error handling options that allow processing to continue following an error in retrieving a resource, or in parsing and validating its content. When errors have been handled in this way, the function may return either an empty sequence, or a fallback document provided by the error handler.

  • Implementations may provide user options that relax the requirement for the function to return deterministic results.

  • The effect of a fragment identifier in the supplied URI is ·implementation-defined·. One possible interpretation is to treat the fragment identifier as an ID attribute value, and to return a document node having the element with the selected ID value as its only child.

Error Conditions

A dynamic error may be raised [err:FODC0005] if $uri is not a valid URI reference.

A dynamic error is raised [err:FODC0002] if a relative URI reference is supplied, and the base-URI property in the static context is absent.

A dynamic error is raised [err:FODC0002] if the available documents provides no mapping for the absolutized URI.

A dynamic error is raised [err:FODC0002] if the resource cannot be retrieved or cannot be parsed successfully as XML.

A dynamic error is raised [err:FODC0003] if the implementation is not able to guarantee that the result of the function will be deterministic, and the user has not indicated that an unstable result is acceptable.

14.6.2 fn:doc-available

Summary

The function returns true if and only if the function call fn:doc($uri) would return a document node.

Signature
fn:doc-available($uri as xs:string?) as xs:boolean
Properties

This function is ·deterministic·, ·context-dependent·, and ·focus-independent·. It depends on available documents, and static base URI.

Rules

If $uri is an empty sequence, this function returns false.

If a call on fn:doc($uri) would return a document node, this function returns true.

In all other cases this function returns false. This includes the case where an invalid URI is supplied, and also the case where a valid relative URI reference is supplied, and cannot be resolved, for example because the static base URI is absent.

If this function returns true, then calling fn:doc($uri) within the same ·execution scope· must return a document node. However, if nondeterministic processing has been selected for the fn:doc function, this guarantee is lost.

14.6.3 fn:collection

Summary

Returns a sequence of items identified by a collection URI; or a default collection if no URI is supplied.

Signatures
fn:collection() as item()*
fn:collection($arg as xs:string?) as item()*
Properties

This function is ·deterministic·, ·context-dependent·, and ·focus-independent·. It depends on available collections, and static base URI.

Rules

This function takes an xs:string as argument and returns a sequence of items obtained by interpreting $arg as an xs:anyURI and resolving it according to the mapping specified in available collections described in Section C.2 Dynamic Context Components XP31.

If available collections provides a mapping from this string to a sequence of items, the function returns that sequence. If available collections maps the string to an empty sequence, then the function returns an empty sequence.

If $arg is not specified, the function returns the sequence of items in the default collection in the dynamic context. See Section C.2 Dynamic Context Components XP31.

If the value of $arg is a relative xs:anyURI, it is resolved against the value of the base-URI property from the static context.

If $arg is the empty sequence, the function behaves as if it had been called without an argument. See above.

By default, this function is ·deterministic·. This means that repeated calls on the function with the same argument will return the same result. However, for performance reasons, implementations may provide a user option to evaluate the function without a guarantee of determinism. The manner in which any such option is provided is ·implementation-defined·. If the user has not selected such an option, a call to this function must either return a deterministic result or must raise a dynamic error [err:FODC0003].

There is no requirement that any nodes in the result should be in document order, nor is there a requirement that the result should contain no duplicates.

Error Conditions

A dynamic error is raised [err:FODC0002] if no URI is supplied and the value of the default collection is absentDM31.

A dynamic error is raised [err:FODC0002] if a relative URI reference is supplied, and the base-URI property in the static context is absent.

A dynamic error is raised [err:FODC0002] if available node collections provides no mapping for the absolutized URI.

A dynamic error may be raised [err:FODC0004] if $arg is not a valid xs:anyURI.

Notes

In earlier releases, the primary use for the fn:collection function was to retrieve a collection of XML documents, perhaps held as lexical XML in operating system filestore, or perhaps held in an XML database. In this release the concept has been generalised to allow other resources to be retrieved: for example JSON documents might be returned as arrays or maps, non-XML text files might be returned as strings, and binary files might be returned as instances of xs:base64Binary.

The abstract concept of a collection might be realized in different ways by different implementations, and the ways in which URIs map to collections can be equally variable. Specifying resources using URIs is useful because URIs are dynamic, can be parameterized, and do not rely on an external environment.

14.6.4 fn:uri-collection

Summary

Returns a sequence of xs:anyURI values representing the URIs in a URI collection.

Signatures
fn:uri-collection() as xs:anyURI*
fn:uri-collection($arg as xs:string?) as xs:anyURI*
Properties

This function is ·deterministic·, ·context-dependent·, and ·focus-independent·. It depends on available URI collections, and static base URI.

Rules

The zero-argument form of the function returns the URIs in the default URI collection described in Section C.2 Dynamic Context Components XP31.

If the value of $arg is a relative xs:anyURI, it is resolved against the value of the base-URI property from the static context.

If $arg is the empty sequence, the function behaves as if it had been called without an argument. See above.

The single-argument form of the function returns the sequence of URIs corresponding to the supplied URI in the available URI collections described in Section C.2 Dynamic Context Components XP31.

By default, this function is ·deterministic·. This means that repeated calls on the function with the same argument will return the same result. However, for performance reasons, implementations may provide a user option to evaluate the function without a guarantee of determinism. The manner in which any such option is provided is ·implementation-defined·. If the user has not selected such an option, a call to this function must either return a deterministic result or must raise a dynamic error [err:FODC0003].

There is no requirement that the URIs returned by this function should all be distinct, and no assumptions can be made about the order of URIs in the sequence, unless the implementation defines otherwise.

Error Conditions

A dynamic error is raised [err:FODC0002] if no URI is supplied (that is, if the function is called with no arguments, or with a single argument that evaluates to an empty sequence), and the value of the default resource collection is absentDM31.

A dynamic error is raised [err:FODC0002] if a relative URI reference is supplied, and the base-URI property in the static context is absent.

A dynamic error is raised [err:FODC0002] if available resource collections provides no mapping for the absolutized URI.

A dynamic error may be raised [err:FODC0004] if $arg is not a valid xs:anyURI.

Notes

In some implementations, there might be a close relationship between collections (as retrieved by the fn:collection function), and URI collections (as retrieved by this function). For example, a collection might return XML documents, and the corresponding URI collection might return the URIs of those documents. However, this specification does not impose such a close relationship. For example, there may be collection URIs accepted by one of the two functions and not by the other; a collection might contain items that do not have any URI; or a URI collection might contain URIs that cannot be dereferenced to return any resource.

Thus, some implementations might ensure that calling fn:uri-collection and then applying fn:doc to each of the returned URIs delivers the same result as calling fn:collection with the same argument; however, this is not guaranteed.

In the case where fn:uri-collection returns the URIs of resources that could also be retrieved directly using fn:collection, there are several reasons why it might be appropriate to use this function in preference to the fn:collection function. For example:

  • It allows different URIs for different kinds of resource to be dereferenced in different ways: for example, the returned URIs might be referenced using the fn:unparsed-text function rather than the fn:doc function.

  • In XSLT 3.0 it allows the documents in a collection to be processed in streaming mode using the xsl:stream instruction.

  • It allows recovery from failures to read, parse, or validate individual documents, by calling the fn:doc (or other dereferencing) function within the scope of try/catch.

  • It allows selection of which documents to read based on their URI, for example they can be filtered to select those whose URIs end in .xml, or those that use the https scheme.

  • An application might choose to limit the number of URIs processed in a single run, for example it might process only the first 50 URIs in the collection; or it might present the URIs to the user and allow the user to select which of them need to be further processed.

  • It allows the URIs to be modified before they are dereferenced, for example by adding or removing query parameters, or by redirecting the request to a local cache or to a mirror site.

For some of these use cases, this assumes that the cost of calling fn:collection might be significant (for example, it might involving retrieving all the documents in the collection over the network and parsing them). This will not necessarily be true of all implementations.

14.6.5 fn:unparsed-text

Summary

The fn:unparsed-text function reads an external resource (for example, a file) and returns a string representation of the resource.

Signatures
fn:unparsed-text($href as xs:string?) as xs:string?
fn:unparsed-text($href as xs:string?, $encoding as xs:string) as xs:string?
Properties

This function is ·deterministic·, ·context-dependent·, and ·focus-independent·. It depends on static base URI.

Rules

The $href argument must be a string in the form of a URI reference, which must contain no fragment identifier, and must identify a resource for which a string representation is available. If the URI is a relative URI reference, then it is resolved relative to the static base URI property from the static context.

The mapping of URIs to the string representation of a resource is the mapping defined in the available text resourcesXP31 component of the dynamic context.

If the value of the $href argument is an empty sequence, the function returns an empty sequence.

The $encoding argument, if present, is the name of an encoding. The values for this attribute follow the same rules as for the encoding attribute in an XML declaration. The only values which every ·implementation· is required to recognize are utf-8 and utf-16.

The encoding of the external resource is determined as follows:

  1. external encoding information is used if available, otherwise

  2. if the media type of the resource is text/xml or application/xml (see [RFC 2376]), or if it matches the conventions text/*+xml or application/*+xml (see [RFC 7303] and/or its successors), then the encoding is recognized as specified in [Extensible Markup Language (XML) 1.0 (Fifth Edition)], otherwise

  3. the value of the $encoding argument is used if present, otherwise

  4. the processor may use ·implementation-defined· heuristics to determine the likely encoding, otherwise

  5. UTF-8 is assumed.

The result of the function is a string containing the string representation of the resource retrieved using the URI.

Error Conditions

A dynamic error is raised [err:FOUT1170] if $href contains a fragment identifier, or if it cannot be resolved to an absolute URI (for example, because the base-URI property in the static context is absent), or if it cannot be used to retrieve the string representation of a resource.

A dynamic error is raised [err:FOUT1190] if the value of the $encoding argument is not a valid encoding name, if the ·processor· does not support the specified encoding, if the string representation of the retrieved resource contains octets that cannot be decoded into Unicode ·characters· using the specified encoding, or if the resulting characters are not permitted XML characters.

A dynamic error is raised [err:FOUT1200] if $encoding is absent and the ·processor· cannot infer the encoding using external information and the encoding is not UTF-8.

Notes

If it is appropriate to use a base URI other than the dynamic base URI (for example, when resolving a relative URI reference read from a source document) then it is advisable to resolve the relative URI reference using the fn:resolve-uri function before passing it to the fn:unparsed-text function.

There is no essential relationship between the sets of URIs accepted by the two functions fn:unparsed-text and fn:doc (a URI accepted by one may or may not be accepted by the other), and if a URI is accepted by both there is no essential relationship between the results (different resource representations are permitted by the architecture of the web).

There are no constraints on the MIME type of the resource.

The fact that the resolution of URIs is defined by a mapping in the dynamic context means that in effect, various aspects of the behavior of this function are ·implementation-defined·. Implementations may provide external configuration options that allow any aspect of the processing to be controlled by the user. In particular:

  • The set of URI schemes that the implementation recognizes is implementation-defined. Implementations may allow the mapping of URIs to resources to be configured by the user, using mechanisms such as catalogs or user-written URI handlers.

  • The handling of media types is implementation-defined.

  • Implementations may provide user-defined error handling options that allow processing to continue following an error in retrieving a resource, or in reading its content. When errors have been handled in this way, the function may return a fallback document provided by the error handler.

  • Implementations may provide user options that relax the requirement for the function to return deterministic results.

The rules for determining the encoding are chosen for consistency with [XML Inclusions (XInclude) Version 1.0 (Second Edition)]. Files with an XML media type are treated specially because there are use cases for this function where the retrieved text is to be included as unparsed XML within a CDATA section of a containing document, and because processors are likely to be able to reuse the code that performs encoding detection for XML external entities.

If the text file contains characters such as < and &, these will typically be output as &lt; and &amp; if the string is serialized as XML or HTML. If these characters actually represent markup (for example, if the text file contains HTML), then an XSLT stylesheet can attempt to write them as markup to the output file using the disable-output-escaping attribute of the xsl:value-of instruction. Note, however, that XSLT implementations are not required to support this feature.

Examples

This XSLT example attempts to read a file containing 'boilerplate' HTML and copy it directly to the serialized output file:

<xsl:output method="html"/>

<xsl:template match="/">
  <xsl:value-of select="unparsed-text('header.html', 'iso-8859-1')"
                disable-output-escaping="yes"/>
  <xsl:apply-templates/>
  <xsl:value-of select="unparsed-text('footer.html', 'iso-8859-1')"
                disable-output-escaping="yes"/>
</xsl:template>

14.6.6 fn:unparsed-text-lines

Summary

The fn:unparsed-text-lines function reads an external resource (for example, a file) and returns its contents as a sequence of strings, one for each line of text in the string representation of the resource.

Signatures
fn:unparsed-text-lines($href as xs:string?) as xs:string*
fn:unparsed-text-lines( $href  as xs:string?,
$encoding  as xs:string) as xs:string*
Properties

This function is ·deterministic·, ·context-dependent·, and ·focus-independent·. It depends on static base URI.

Rules

The unparsed-text-lines function reads an external resource (for example, a file) and returns its string representation as a sequence of strings, separated at newline boundaries.

The result of the single-argument function is the same as the result of the expression fn:tokenize(fn:unparsed-text($href), '\r\n|\r|\n')[not(position()=last() and .='')]. The result of the two-argument function is the same as the result of the expression fn:tokenize(fn:unparsed-text($href, $encoding), '\r\n|\r|\n')[not(position()=last() and .='')].

The result is thus a sequence of strings containing the text of the resource retrieved using the URI, each string representing one line of text. Lines are separated by one of the sequences x0A, x0D, or x0Dx0A. The characters representing the newline are not included in the returned strings. If there are two adjacent newline sequences, a zero-length string will be returned to represent the empty line; but if the external resource ends with the sequence x0A, x0D, or x0Dx0A, the result will be as if this final line ending were not present.

Error Conditions

Error conditions are the same as for the fn:unparsed-text function.

Notes

See the notes for fn:unparsed-text.

14.6.7 fn:unparsed-text-available

Summary

Because errors in evaluating the fn:unparsed-text function are non-recoverable, these two functions are provided to allow an application to determine whether a call with particular arguments would succeed.

Signatures
fn:unparsed-text-available($href as xs:string?) as xs:boolean
fn:unparsed-text-available( $href  as xs:string?,
$encoding  as xs:string) as xs:boolean
Properties

This function is ·deterministic·, ·context-dependent·, and ·focus-independent·. It depends on static base URI.

Rules

The fn:unparsed-text-available function determines whether a call on the fn:unparsed-text function with identical arguments would return a string.

If the first argument is an empty sequence, the function returns false.

In other cases, the function returns true if a call on fn:unparsed-text with the same arguments would succeed, and false if a call on fn:unparsed-text with the same arguments would fail with a non-recoverable dynamic error.

The functions fn:unparsed-text and fn:unparsed-text-available have the same requirement for ·determinism· as the functions fn:doc and fn:doc-available. This means that unless the user has explicitly stated a requirement for a reduced level of determinism, either of these functions if called twice with the same arguments during the course of a transformation must return the same results each time; moreover, the results of a call on fn:unparsed-text-available must be consistent with the results of a subsequent call on unparsed-text with the same arguments.

Notes

This requires that the fn:unparsed-text-available function should actually attempt to read the resource identified by the URI, and check that it is correctly encoded and contains no characters that are invalid in XML. Implementations may avoid the cost of repeating these checks for example by caching the validated contents of the resource, to anticipate a subsequent call on the fn:unparsed-text or fn:unparsed-text-lines function. Alternatively, implementations may be able to rewrite an expression such as if (unparsed-text-available(A)) then unparsed-text(A) else ... to generate a single call internally.

Since the function fn:unparsed-text-lines succeeds or fails under exactly the same circumstances as fn:unparsed-text, the fn:unparsed-text-available function may equally be used to test whether a call on fn:unparsed-text-lines would succeed.

14.6.8 fn:environment-variable

Summary

Returns the value of a system environment variable, if it exists.

Signature
fn:environment-variable($name as xs:string) as xs:string?
Properties

This function is ·deterministic·, ·context-dependent·, and ·focus-independent·. It depends on environment variables.

Rules

The set of available environment variablesXP31 is a set of (name, value) pairs forming part of the dynamic context, in which the name is unique within the set of pairs. The name and value are arbitrary strings.

If the $name argument matches the name of one of these pairs, the function returns the corresponding value.

If there is no environment variable with a matching name, the function returns the empty sequence.

The collation used for matching names is ·implementation-defined·, but must be the same as the collation used to ensure that the names of all environment variables are unique.

The function is ·deterministic·, which means that if it is called several times within the same ·execution scope·, with the same arguments, it must return the same result.

Notes

On many platforms, the term "environment variable" has a natural meaning in terms of facilities provided by the operating system. This interpretation of the concept does not exclude other interpretations, such as a mapping to a set of configuration parameters in a database system.

Environment variable names are usually case sensitive. Names are usually of the form (letter|_) (letter|_|digit)*, but this varies by platform.

On some platforms, there may sometimes be multiple environment variables with the same name; in this case, it is implementation-dependent as to which is returned; see for example [POSIX.1-2008] (Chapter 8, Environment Variables). Implementations may use prefixes or other naming conventions to disambiguate the names.

The requirement to ensure that the function is deterministic means in practice that the implementation must make a snapshot of the environment variables at some time during execution, and return values obtained from this snapshot, rather than using live values that are subject to change at any time.

Operating system environment variables may be associated with a particular process, while queries and stylesheets may execute across multiple processes (or multiple machines). In such circumstances implementations may choose to provide access to the environment variables associated with the process in which the query or stylesheet processing was initiated.

Security advice: Queries from untrusted sources should not be permitted unrestricted access to environment variables. For example, the name of the account under which the query is running may be useful information to a would-be intruder. An implementation may therefore choose to restrict access to the environment, or may provide a facility to make fn:environment-variable always return the empty sequence.

14.6.9 fn:available-environment-variables

Summary

Returns a list of environment variable names that are suitable for passing to fn:environment-variable, as a (possibly empty) sequence of strings.

Signature
fn:available-environment-variables() as xs:string*
Properties

This function is ·deterministic·, ·context-dependent·, and ·focus-independent·. It depends on environment variables.

Rules

The function returns a sequence of strings, being the names of the environment variables in the dynamic context in some ·implementation-dependent· order.

The function is ·deterministic·: that is, the set of available environment variables does not vary during evaluation.

Notes

The function returns a list of strings, containing no duplicates.

It is intended that the strings in this list should be suitable for passing to fn:environment-variable.

See also the note on security under the definition of the fn:environment-variable function. If access to environment variables has been disabled, fn:available-environment-variables always returns the empty sequence.

14.7 Parsing and serializing

These functions convert between the lexical representation of XML and the tree representation.

Function Meaning
fn:parse-xml This function takes as input an XML document represented as a string, and returns the document node at the root of an XDM tree representing the parsed document.
fn:parse-xml-fragment This function takes as input an XML external entity represented as a string, and returns the document node at the root of an XDM tree representing the parsed document fragment.
fn:serialize This function serializes the supplied input sequence $arg as described in [XSLT and XQuery Serialization 3.1], returning the serialized representation of the sequence as a string.

14.7.1 fn:parse-xml

Summary

This function takes as input an XML document represented as a string, and returns the document node at the root of an XDM tree representing the parsed document.

Signature
fn:parse-xml($arg as xs:string?) as document-node(element(*))?
Properties

This function is ·nondeterministic·, ·context-dependent·, and ·focus-independent·. It depends on static base URI.

Rules

If $arg is the empty sequence, the function returns the empty sequence.

The precise process used to construct the XDM instance is ·implementation-defined·. In particular, it is implementation-defined whether DTD and/or schema validation is invoked, and it is implementation-defined whether an XML 1.0 or XML 1.1 parser is used.

The static base URI property from the static context of the fn:parse-xml function call is used both as the base URI used by the XML parser to resolve relative entity references within the document, and as the base URI of the document node that is returned.

The document URI of the returned node is ·absent·.

The function is not ·deterministic·: that is, if the function is called twice with the same arguments, it is ·implementation-dependent· whether the same node is returned on both occasions.

Error Conditions

A dynamic error is raised [err:FODC0006] if the content of $arg is not a well-formed and namespace-well-formed XML document.

A dynamic error is raised [err:FODC0006] if DTD-based validation is carried out and the content of $arg is not valid against its DTD.

Notes

Since the XML document is presented to the parser as a string, rather than as a sequence of octets, the encoding specified within the XML declaration has no meaning. If the XML parser accepts input only in the form of a sequence of octets, then the processor must ensure that the string is encoded as octets in a way that is consistent with rules used by the XML parser to detect the encoding.

The primary use case for this function is to handle input documents that contain nested XML documents embedded within CDATA sections. Since the content of the CDATA section are exposed as text, the receiving query or stylesheet may pass this text to the fn:parse-xml function to create a tree representation of the nested document.

Similarly, nested XML within comments is sometimes encountered, and lexical XML is sometimes returned by extension functions, for example, functions that access web services or read from databases.

A use case arises in XSLT where there is a need to preprocess an input document before parsing. For example, an application might wish to edit the document to remove its DOCTYPE declaration. This can be done by reading the raw text using the fn:unparsed-text function, editing the resulting string, and then passing it to the fn:parse-xml function.

Examples

The expression fn:parse-xml("<alpha>abcd</alpha>") returns a newly created document node, having an alpha element as its only child; the alpha element in turn is the parent of a text node whose string value is "abcd".

14.7.2 fn:parse-xml-fragment

Summary

This function takes as input an XML external entity represented as a string, and returns the document node at the root of an XDM tree representing the parsed document fragment.

Signature
fn:parse-xml-fragment($arg as xs:string?) as document-node()?
Properties

This function is ·nondeterministic·, ·context-dependent·, and ·focus-independent·. It depends on static base URI.

Rules

If $arg is the empty sequence, the function returns the empty sequence.

The input must be a namespace-well-formed external general parsed entity. More specifically, it must be a string conforming to the production rule extParsedEntxml in [Extensible Markup Language (XML) 1.0 (Fifth Edition)], it must contain no entity references other than references to predefined entities, and it must satisfy all the rules of [Namespaces in XML] for namespace-well-formed documents with the exception that the rule requiring it to be a well-formed document is replaced by the rule requiring it to be a well-formed external general parsed entity.

The string is parsed to form a sequence of nodes which become children of the new document node, in the same way as the content of any element is converted into a sequence of children for the resulting element node.

Schema validation is not invoked, which means that the nodes in the returned document will all be untyped.

The precise process used to construct the XDM instance is ·implementation-defined·. In particular, it is implementation-defined whether an XML 1.0 or XML 1.1 parser is used.

The static base URI from the static context of the fn:parse-xml-fragment function call is used as the base URI of the document node that is returned.

The document URI of the returned node is ·absent·.

The function is not ·deterministic·: that is, if the function is called twice with the same arguments, it is ·implementation-dependent· whether the same node is returned on both occasions.

Error Conditions

A dynamic error is raised [err:FODC0006] if the content of $arg is not a well-formed external general parsed entity, if it contains entity references other than references to predefined entities, or if a document that incorporates this well-formed parsed entity would not be namespace-well-formed.

Notes

See also the notes for the fn:parse-xml function.

The main differences between fn:parse-xml and fn:parse-xml-fragment are that for fn:parse-xml, the children of the resulting document node must contain exactly one element node and no text nodes, wheras for fn:parse-xml-fragment, the resulting document node can have any number (including zero) of element and text nodes among its children. An additional difference is that the text declaration at the start of an external entity has slightly different syntax from the XML declaration at the start of a well-formed document.

Note that all whitespace outside the text declaration is significant, including whitespace that precedes the first element node.

One use case for this function is to handle XML fragments stored in databases, which frequently allow zero-or-more top level element nodes. Another use case is to parse the contents of a CDATA section embedded within another XML document.

Examples

The expression fn:parse-xml-fragment("<alpha>abcd</alpha><beta>abcd</beta>") returns a newly created document node, having two elements named alpha and beta as its children; each of these elements in turn is the parent of a text node.

The expression fn:parse-xml-fragment("He was <i>so</i> kind") returns a newly created document node having three children: a text node whose string value is "He was ", an element node named i having a child text node with string value "so", and a text node whose string value is " kind".

The expression fn:parse-xml-fragment("") returns a document node having no children.

The expression fn:parse-xml-fragment(" ") returns a document node whose children comprise a single text node whose string value is a single space.

The expression fn:parse-xml-fragment('<?xml version="1.0" encoding="utf8" standalone="yes"?><a/>') results in a dynamic error [err:FODC0006] because the "standalone" keyword is not permitted in the text declaration that appears at the start of an external general parsed entity. (Thus, it is not the case that any input accepted by the fn:parse-xml function will also be accepted by fn:parse-xml-fragment.)

14.7.3 fn:serialize

Summary

This function serializes the supplied input sequence $arg as described in [XSLT and XQuery Serialization 3.1], returning the serialized representation of the sequence as a string.

Signatures
fn:serialize($arg as item()*) as xs:string
fn:serialize($arg as item()*, $params as item()?) as xs:string
Properties

This function is ·deterministic·, ·context-independent·, and ·focus-independent·.

Rules

The value of the first argument $arg acts as the input sequence to the serialization process, which starts with sequence normalization.

The second argument $params, if present, provides serialization parameters. These may be supplied in either of two forms:

  1. As an output:serialization-parameters element, having the format described in Section 3.1 Setting Serialization Parameters by Means of a Data Model Instance SER31. In this case the type of the supplied argument must match the required type element(output:serialization-parameters).

  2. As a map. In this case the type of the supplied argument must match the required type map(*)

The single-argument version of this function has the same effect as the two-argument version called with $params set to an empty sequence. This in turn is the same as the effect of passing an output:serialization-parameters element with no child elements.

The final stage of serialization, that is, encoding, is skipped. If the serializer does not allow this phase to be skipped, then the sequence of octets returned by the serializer is decoded into a string by reversing the character encoding performed in the final stage.

If the second argument is omitted, or is supplied in the form of an output:serialization-parameters element, then the values of any serialization parameters that are not explicitly specified is ·implementation-defined·, and may depend on the context.

If the second argument is supplied as a map, then the ·option parameter conventions· apply. In this case:

  1. Each entry in the map defines one serialization parameter.

  2. The key of the entry is an xs:string value in the cases of parameter names defined in these specifications, or an xs:QName (with non-absent namespace) in the case of implementation-defined serialization parameters.

  3. The required type of each parameter, and its default value, are defined by the following table. The default value is used when the map contains no entry for the parameter in question, and also when an entry is present, with the empty sequence as its value. The table also indicates how the value of the map entry is to be interpreted in cases where further explanation is needed.

Parameter Required type Interpretation Default Value
allow-duplicate-names xs:boolean? true() means "yes", false() means "no" no
byte-order-mark xs:boolean? true() means "yes", false() means "no" no
cdata-section-elements xs:QName* ()
doctype-public xs:string? Zero-length string and () both represent "absent" absent
doctype-system xs:string? Zero-length string and () both represent "absent" absent
encoding xs:string? utf-8
escape-uri-attributes xs:boolean? true() means "yes", false() means "no" yes
html-version xs:decimal? 5
include-content-type xs:boolean? true() means "yes", false() means "no" yes
indent xs:boolean? true() means "yes", false() means "no" no
item-separator xs:string? absent
json-node-output-method union(xs:string, xs:QName)? See Notes 1, 2 xml
media-type xs:string? (a media type suitable for the chosen method)
method union(xs:string, xs:QName)? See Notes 1, 2 xml
normalization-form xs:string? none
omit-xml-declaration xs:boolean? true() means "yes", false() means "no" yes
standalone xs:boolean? true() means "yes", false() means "no", () means "omit" omit
suppress-indentation xs:QName* ()
undeclare-prefixes xs:boolean? true() means "yes", false() means "no" no
use-character-maps map(xs:string, xs:string)? See Note 3 map{}
version xs:string? 1.0

Notes to the table:

  1. The notation union(A, B) is used to represent a union type whose member types are A and B.

  2. If an xs:QName is supplied for the method or json-node-output-method options, then it must have a non-absent namespace URI. This means that system-defined serialization methods such as xml and json are defined as strings, not as xs:QName values.

  3. For the use-character-maps option, the value is a map, whose keys are the characters to be mapped (as xs:string instances), and whose corresponding values are the strings to be substituted for these characters.

Error Conditions

A type error [err:XPTY0004]XP31 occurs if the second argument is present and does not match either of the types element(output:serialization-parameters)? or map(*).

Note:

This is defined as a type error so that it can be enforced via the function signature by implementations that generalize the type system in a suitable way.

If the host language makes serialization an optional feature and the implementation does not support serialization, then a dynamic error [err:FODC0010] is raised.

The serialization process will raise an error if $arg is an attribute or namespace node.

When the second argument is supplied as a map, and the supplied value is of the wrong type for the particular parameter, for example if the value of indent is a string rather than a boolean, then as defined by the ·option parameter conventions·, a type error [err:XPTY0004]XP31 is raised. If the value is of the correct type, but does not satisfy the rules for that parameter defined in [XSLT and XQuery Serialization 3.1], then a dynamic error [err:SEPM0016]SER31 is raised. (For example, this occurs if the map supplied to use-character-maps includes a key that is a string whose length is not one (1)).

If any serialization error occurs, including the detection of an invalid value for a serialization parameter as described above, this results in the fn:serialize call failing with a dynamic error.

Notes

One use case for this function arises when there is a need to construct an XML document containing nested XML documents within a CDATA section (or on occasions within a comment). See fn:parse-xml for further details.

Another use case arises when there is a need to call an extension function that expects a lexical XML document as input.

There are also use cases where the application wants to post-process the output of a query or transformation, for example by adding an internal DTD subset, or by inserting proprietary markup delimiters such as the <% ... %> used by some templating languages.

The ability to specify the serialization parameters in an output:serialization-parameters element provides backwards compatibility with the 3.0 version of this specification; the ability to use a map takes advantage of new features in the 3.1 version. The default parameter values are implementation-defined when an output:serialization-parameters element is used (or when the argument is omitted), but are fixed by this specification in the case where a map (including an empty map) is supplied for the argument.

Examples

Given the variables:

let $params := 
<output:serialization-parameters 
        xmlns:output="http://www.w3.org/2010/xslt-xquery-serialization">
  <output:omit-xml-declaration value="yes"/>
</output:serialization-parameters>
         
let $data := 
<a b="3"/>
         

The following call might produce the output shown:

The expression fn:serialize($data, $params) returns '<a b="3"/>'.

The following call would also produce the output shown (though the second argument could equally well be supplied as an empty map (map{}), since both parameters are given their default values):

The expression fn:serialize($data, map{"method":"xml", "omit-xml-declaration":true()}) returns '<a b="3"/>'.

15 Context functions

The following functions are defined to obtain information from the static or dynamic context.

Function Meaning
fn:position Returns the context position from the dynamic context.
fn:last Returns the context size from the dynamic context.
fn:current-dateTime Returns the current date and time (with timezone).
fn:current-date Returns the current date.
fn:current-time Returns the current time.
fn:implicit-timezone Returns the value of the implicit timezone property from the dynamic context.
fn:default-collation Returns the value of the default collation property from the static context.
fn:default-language Returns the value of the default language property from the dynamic context.
fn:static-base-uri This function returns the value of the static base URI property from the static context.

15.1 fn:position

Summary

Returns the context position from the dynamic context.

Signature
fn:position() as xs:integer
Properties

This function is ·deterministic·, ·context-dependent·, and ·focus-dependent·.

Rules

Returns the context position from the dynamic context. (See Section C.2 Dynamic Context Components XP31.)

Error Conditions

A dynamic error is raised [err:XPDY0002]XP31 if the context item is absentDM31.

15.2 fn:last

Summary

Returns the context size from the dynamic context.

Signature
fn:last() as xs:integer
Properties

This function is ·deterministic·, ·context-dependent·, and ·focus-dependent·.

Rules

Returns the context size from the dynamic context. (See Section C.2 Dynamic Context Components XP31.)

Error Conditions

A dynamic error is raised [err:XPDY0002]XP31 if the context size is absentDM31.

Notes

Under most circumstances, the context size is absent only if the context item is absent. However, XSLT 3.0 with streaming defines situations in which the context item and context position are known, but the context size is unknown.

Examples

The expression (1 to 20)[fn:last() - 1] returns 19.

15.3 fn:current-dateTime

Summary

Returns the current date and time (with timezone).

Signature
fn:current-dateTime() as xs:dateTimeStamp
Properties

This function is ·deterministic·, ·context-dependent·, and ·focus-independent·. It depends on implicit timezone.

Rules

Returns the current dateTime (with timezone) from the dynamic context. (See Section C.2 Dynamic Context Components XP31.) This is an xs:dateTime that is current at some time during the evaluation of a query or transformation in which fn:current-dateTime is executed.

This function is ·deterministic·. The precise instant during the query or transformation represented by the value of fn:current-dateTime() is ·implementation-dependent·.

If the implementation supports data types from XSD 1.1 then the returned value will be an instance of xs:dateTimeStamp. Otherwise, the only guarantees are that it will be an instance of xs:dateTime and will have a timezone component.

Notes

The returned xs:dateTime will always have an associated timezone, which will always be the same as the implicit timezone in the dynamic context

Examples

fn:current-dateTime() returns an xs:dateTimeStamp corresponding to the current date and time. For example, a call of fn:current-dateTime() might return 2004-05-12T18:17:15.125Z corresponding to the current time on May 12, 2004 in timezone Z.

15.4 fn:current-date

Summary

Returns the current date.

Signature
fn:current-date() as xs:date
Properties

This function is ·deterministic·, ·context-dependent·, and ·focus-independent·. It depends on implicit timezone.

Rules

Returns xs:date(fn:current-dateTime()). This is an xs:date (with timezone) that is current at some time during the evaluation of a query or transformation in which fn:current-date is executed.

This function is ·deterministic·. The precise instant during the query or transformation represented by the value of fn:current-date is ·implementation-dependent·.

Notes

The returned date will always have an associated timezone, which will always be the same as the implicit timezone in the dynamic context

Examples

fn:current-date() returns an xs:date corresponding to the current date. For example, a call of fn:current-date() might return 2004-05-12+01:00.

15.5 fn:current-time

Summary

Returns the current time.

Signature
fn:current-time() as xs:time
Properties

This function is ·deterministic·, ·context-dependent·, and ·focus-independent·. It depends on implicit timezone.

Rules

Returns xs:time(fn:current-dateTime()). This is an xs:time (with timezone) that is current at some time during the evaluation of a query or transformation in which fn:current-time is executed.

This function is ·deterministic·. The precise instant during the query or transformation represented by the value of fn:current-time() is ·implementation-dependent·.

Notes

The returned time will always have an associated timezone, which will always be the same as the implicit timezone in the dynamic context

Examples

fn:current-time() returns an xs:time corresponding to the current time. For example, a call of fn:current-time() might return 23:17:00.000-05:00.

15.6 fn:implicit-timezone

Summary

Returns the value of the implicit timezone property from the dynamic context.

Signature
fn:implicit-timezone() as xs:dayTimeDuration
Properties

This function is ·deterministic·, ·context-dependent·, and ·focus-independent·. It depends on implicit timezone.

Rules

Returns the value of the implicit timezone property from the dynamic context. Components of the dynamic context are described in Section C.2 Dynamic Context Components XP31.

15.7 fn:default-collation

Summary

Returns the value of the default collation property from the static context.

Signature
fn:default-collation() as xs:string
Properties

This function is ·deterministic·, ·context-dependent·, and ·focus-independent·. It depends on collations.

Rules

Returns the value of the default collation property from the static context. Components of the static context are described in Section C.1 Static Context Components XP31.

Notes

The default collation property can never be absent. If it is not explicitly defined, a system defined default can be invoked. If this is not provided, the Unicode codepoint collation (http://www.w3.org/2005/xpath-functions/collation/codepoint) is used.

15.8 fn:default-language

Summary

Returns the value of the default language property from the dynamic context.

Signature
fn:default-language() as xs:language
Properties

This function is ·deterministic·, ·context-dependent·, and ·focus-independent·. It depends on default language.

Rules

Returns the value of the default language property from the dynamic context. Components of the dynamic context are described in Section 2.1.2 Dynamic Context XP31.

Notes

The default language property can never be absent. The functions fn:format-integer, fn:format-date, fn:format-time, and fn:format-dateTime are defined to use the default language if no explicit language is supplied. The default language may play a role in selection of a default collation, but this is not a requirement.

15.9 fn:static-base-uri

Summary

This function returns the value of the static base URI property from the static context.

Signature
fn:static-base-uri() as xs:anyURI?
Properties

This function is ·deterministic·, ·context-dependent·, and ·focus-independent·. It depends on static base URI.

Rules

The function returns the value of the static base URI property from the static context. If the property is absent, the empty sequence is returned.

Components of the static context are described in Section 2.1.1 Static Context XP31 .

Notes

XQuery 3.0 and XSLT 3.0 give an implementation freedom to use different base URIs during the static analysis phase and the dynamic evaluation phase, that is, for compile-time and run-time resources respectively. This is appropriate when the implementation allows the output of static analysis (a "compiled" query or stylesheet) to be deployed for execution to a different location from the one where static analysis took place. In this situation, the fn:static-base-uri function should return a URI suitable for locating resources needed during dynamic evaluation.

16 Higher-order functions

16.1 Functions on functions

The functions included in this section operate on function items, that is, values referring to a function.

[Definition] Functions that accept functions among their arguments, or that return functions in their result, are described in this specification as higher-order functions. Some host languages may exclude higher-order functions from the set of functions that they support, or may include such functions in an optional conformance feature.

Note:

Some functions such as fn:parse-json allow the option of supplying a callback function for example to define exception behavior. Where this is not essential to the use of the function, the function has not been classified as higher-order for this purpose; in applications where function items cannot be created, these particular options will not be available.

Function Meaning
fn:function-lookup Returns the function having a given name and arity, if there is one.
fn:function-name Returns the name of the function identified by a function item.
fn:function-arity Returns the arity of the function identified by a function item.

16.1.1 fn:function-lookup

Summary

Returns the function having a given name and arity, if there is one.

Signature
fn:function-lookup($name as xs:QName, $arity as xs:integer) as function(*)?
Properties

This function is ·deterministic·, ·context-dependent·, ·focus-dependent·, and ·higher-order·.

Rules

A call to fn:function-lookup returns the function obtained by looking up the expanded QName supplied as $name and the arity supplied as $arity in the named functions component of the dynamic context (specifically, the dynamic context of the call to fn:function-lookup).

Furthermore, if that function has an implementation-dependent implementation (see note below), then the implementation of the function returned by fn:function-lookup is associated with the static and dynamic context of the call to fn:function-lookup.

Note:

The above rule deliberately uses the same wording as the corresponding rule for Named Function References. The term "a function [with] an implementation-dependent implementation" essentially means a function whose implementation is provided by the language processor rather than by the stylesheet or query author. This rule is therefore relevant to built-in functions and vendor-supplied extension functions whose result depends on the context of the function call.

Otherwise (if no known function can be identified by name and arity), an empty sequence is returned.

If the arguments to fn:function-lookup identify a function that is present in the static context of the function call, the function will always return the same function that a static reference to this function would bind to. If there is no such function in the static context, then the results depend on what is present in the dynamic context, which is ·implementation-defined·.

Notes

This function can be useful where there is a need to make a dynamic decision on which of several statically-known functions to call. It can thus be used as a substitute for polymorphism, in the case where the application has been designed so several functions implement the same interface.

The function can also be useful in cases where a query or stylesheet module is written to work with alternative versions of a library module. In such cases the author of the main module might wish to test whether an imported library module contains or does not contain a particular function, and to call a function in that module only if it is available in the version that was imported. A static call would cause a static error if the function is not available, whereas getting the function using fn:function-lookup allows the caller to take fallback action in this situation.

If the function that is retrieved by fn:function-lookup is ·context-dependent·, that is, if it has dependencies on the static or dynamic context of its caller, the context that applies is the static and/or dynamic context of the call to the fn:function-lookup function itself. The context thus effectively forms part of the closure of the returned function. In practice this applies only where the target of fn:function-lookup is a built-in function, because user-defined functions never depend on the static or dynamic context of the function call. The rule applies recursively, since fn:function-lookup is itself a context-dependent built-in function.

These specifications do not define any circumstances in which the dynamic context will contain functions that are not present in the static context, but neither do they rule this out. For example an API may provide the ability to add functions to the dynamic context. Equally, these specifications do not define any mechanism for creating context-dependent functions other than the built-in context-dependent functions, but neither do they rule out the existence of such functions.

The mere fact that a function exists and has a name does not of itself mean that the function is present in the dynamic context. For example, functions obtained through use of the fn:load-xquery-module function are not added to the dynamic context.

Examples

The expression fn:function-lookup(xs:QName('fn:substring'), 2)('abcd', 2) returns 'bcd'.

The expression (fn:function-lookup(xs:QName('xs:dateTimeStamp'), 1), xs:dateTime#1)[1] ('2011-11-11T11:11:11Z') returns an xs:dateTime value set to the specified date, time, and timezone; if the implementation supports XSD 1.1 then the result will be an instance of the derived type xs:dateTimeStamp. The query is written to ensure that no failure occurs when the implementation does not recognize the type xs:dateTimeStamp.

The expression let $f := fn:function-lookup(xs:QName('zip:binary-entry'), 2) return if (exists($f)) then $f($href, $entry) else () returns the result of calling zip:binary-entry($href, $entry) if the function is available, or an empty sequence otherwise.

16.1.2 fn:function-name

Summary

Returns the name of the function identified by a function item.

Signature
fn:function-name($func as function(*)) as xs:QName?
Properties

This function is ·deterministic·, ·context-independent·, ·focus-independent·, and ·higher-order·.

Rules

If $func refers to a named function, fn:function-name($func) returns the name of that function.

Otherwise ($func refers to an anonymous function), fn:function-name($func) returns an empty sequence.

The prefix part of the returned QName is ·implementation-dependent·.

Examples

The expression fn:function-name(fn:substring#2) returns fn:QName("http://www.w3.org/2005/xpath-functions", "fn:substring"). (The namespace prefix of the returned QName is not predictable.)

The expression fn:function-name(function($node){count($node/*)}) returns ().

16.1.3 fn:function-arity

Summary

Returns the arity of the function identified by a function item.

Signature
fn:function-arity($func as function(*)) as xs:integer
Properties

This function is ·deterministic·, ·context-independent·, ·focus-independent·, and ·higher-order·.

Rules

The fn:function-arity function returns the arity (number of arguments) of the function identified by $func.

Examples

The expression fn:function-arity(fn:substring#2) returns 2.

The expression fn:function-arity(function($node){name($node)}) returns 1.

The expression let $initial := fn:substring(?, 1, 1) return fn:function-arity($initial) returns 1.

16.2 Basic higher-order functions

The following functions take function items as an argument.

Function Meaning
fn:for-each Applies the function item $action to every item from the sequence $seq in turn, returning the concatenation of the resulting sequences in order.
fn:filter Returns those items from the sequence $seq for which the supplied function $f returns true.
fn:fold-left Processes the supplied sequence from left to right, applying the supplied function repeatedly to each item in turn, together with an accumulated result value.
fn:fold-right Processes the supplied sequence from right to left, applying the supplied function repeatedly to each item in turn, together with an accumulated result value.
fn:for-each-pair Applies the function item $action to successive pairs of items taken one from $seq1 and one from $seq2, returning the concatenation of the resulting sequences in order.
fn:sort Sorts a supplied sequence, based on the value of a sort key supplied as a function.
fn:apply Makes a dynamic call on a function with an argument list supplied in the form of an array.

With all these functions, if the caller-supplied function fails with a dynamic error, this error is propagated as an error from the higher-order function itself.

16.2.1 fn:for-each

Summary

Applies the function item $action to every item from the sequence $seq in turn, returning the concatenation of the resulting sequences in order.

Signature
fn:for-each($seq as item()*, $action as function(item()) as item()*) as item()*
Properties

This function is ·deterministic·, ·context-independent·, ·focus-independent·, and ·higher-order·.

Rules

The effect of the function is equivalent to the following implementation in XQuery:

declare function fn:for-each($seq, $action) {
  if (fn:empty($seq))
  then ()
  else ($action(fn:head($seq)), fn:for-each(fn:tail($seq), $action))
};

or its equivalent in XSLT:

<xsl:function name="fn:for-each">
  <xsl:param name="seq"/>
  <xsl:param name="action"/>
  <xsl:if test="fn:exists($seq)">
    <xsl:sequence select="$action(fn:head($seq)), fn:for-each(fn:tail($seq), $action)"/>
  </xsl:if>
</xsl:function>
         
Notes

The function call fn:for-each($SEQ, $F) is equivalent to the expression for $i in $SEQ return $F($i), assuming that ordering mode is ordered.

Examples

The expression fn:for-each(1 to 5, function($a) { $a * $a }) returns (1, 4, 9, 16, 25).

The expression fn:for-each(("john", "jane"), fn:string-to-codepoints#1) returns (106, 111, 104, 110, 106, 97, 110, 101).

The expression fn:for-each(("23", "29"), xs:int#1) returns (23, 29).

16.2.2 fn:filter

Summary

Returns those items from the sequence $seq for which the supplied function $f returns true.

Signature
fn:filter($seq as item()*, $f as function(item()) as xs:boolean) as item()*
Properties

This function is ·deterministic·, ·context-independent·, ·focus-independent·, and ·higher-order·.

Rules

The effect of the function is equivalent to the following implementation in XQuery:

declare function fn:filter(
        $seq as item()*,
        $f as function(item()) as xs:boolean)
        as item()* {
  if (fn:empty($seq))
  then ()
  else ( fn:head($seq)[$f(.) eq fn:true()], 
         fn:filter(fn:tail($seq), $f)
       )
};

or its equivalent in XSLT:

<xsl:function name="fn:filter" as="item()*">
  <xsl:param name="seq" as="item()*"/>
  <xsl:param name="f" as="function(item()) as xs:boolean"/>
  <xsl:if test="fn:exists($seq)">
    <xsl:sequence select="fn:head($seq)[$f(.) eq fn:true()], fn:filter(fn:tail($seq), $f)"/>
  </xsl:if>
</xsl:function>
         
Error Conditions

As a consequence of the function signature and the function calling rules, a type error occurs if the supplied function $f returns anything other than a single xs:boolean item; there is no conversion to an effective boolean value.

Notes

The function call fn:filter($SEQ, $F) has a very similar effect to the expression $SEQ[$F(.)]. There are some differences, however. In the case of fn:filter, the function $F is required to return a boolean; there is no special treatment for numeric predicate values, and no conversion to an effective boolean value. Also, with a filter expression $SEQ[$F(.)], the focus within the predicate is different from that outside; this means that the use of a context-sensitive function such as fn:lang#1 will give different results in the two cases.

Examples

The expression fn:filter(1 to 10, function($a) {$a mod 2 = 0}) returns (2, 4, 6, 8, 10).

The expression fn:filter((), fn:lang("en", ?)) returns ().

16.2.3 fn:fold-left

Summary

Processes the supplied sequence from left to right, applying the supplied function repeatedly to each item in turn, together with an accumulated result value.

Signature
fn:fold-left( $seq  as item()*,
$zero  as item()*,
$f  as function(item()*, item()) as item()*) as item()*
Properties

This function is ·deterministic·, ·context-independent·, ·focus-independent·, and ·higher-order·.

Rules

The effect of the function is equivalent to the following implementation in XQuery:

declare function fn:fold-left(
        $seq as item()*,
        $zero as item()*,
        $f as function(item()*, item()) as item()*) 
        as item()* {
  if (fn:empty($seq))
  then $zero
  else fn:fold-left(fn:tail($seq), $f($zero, fn:head($seq)), $f)
};

or its equivalent in XSLT:

<xsl:function name="fn:fold-left" as="item()*">
  <xsl:param name="seq" as="item()*"/>
  <xsl:param name="zero" as="item()*"/>
  <xsl:param name="f" as="function(item()*, item()) as item()*"/>
  <xsl:choose>
    <xsl:when test="fn:empty($seq)">
      <xsl:sequence select="$zero"/>
    </xsl:when>
    <xsl:otherwise>
      <xsl:sequence select="fn:fold-left(fn:tail($seq), $f($zero, fn:head($seq)), $f)"/>
    </xsl:otherwise>
  </xsl:choose>
</xsl:function>
         
Error Conditions

As a consequence of the function signature and the function calling rules, a type error occurs if the supplied function $f cannot be applied to two arguments, where the first argument is either the value of $zero or the result of a previous application of $f, and the second is any single item from the sequence $seq.

Notes

This operation is often referred to in the functional programming literature as "folding" or "reducing" a sequence. It takes a function that operates on a pair of values, and applies it repeatedly, with an accumulated result as the first argument, and the next item in the sequence as the second argument. The accumulated result is initially set to the value of the $zero argument, which is conventionally a value (such as zero in the case of addition, one in the case of multiplication, or a zero-length string in the case of string concatenation) that causes the function to return the value of the other argument unchanged.

Examples

The expression fn:fold-left(1 to 5, 0, function($a, $b) { $a + $b }) returns 15. (This returns the sum of the items in the sequence).

The expression fn:fold-left((2,3,5,7), 1, function($a, $b) { $a * $b }) returns 210. (This returns the product of the items in the sequence).

The expression fn:fold-left((true(), false(), false()), false(), function($a, $b) { $a or $b }) returns true(). (This returns true if any item in the sequence has an effective boolean value of true).

The expression fn:fold-left((true(), false(), false()), false(), function($a, $b) { $a and $b }) returns false(). (This returns true only if every item in the sequence has an effective boolean value of true).

The expression fn:fold-left(1 to 5, (), function($a, $b) {($b, $a)}) returns (5,4,3,2,1). (This reverses the order of the items in a sequence).

The expression fn:fold-left(1 to 5, "", fn:concat(?, ".", ?)) returns ".1.2.3.4.5".

The expression fn:fold-left(1 to 5, "$zero", fn:concat("$f(", ?, ", ", ?, ")")) returns "$f($f($f($f($f($zero, 1), 2), 3), 4), 5)".

The expression fn:fold-left(1 to 5, map{}, function($map, $n) {map:put($map, $n, $n*2)}) returns map{1:2, 2:4, 3:6, 4:8, 5:10}.

16.2.4 fn:fold-right

Summary

Processes the supplied sequence from right to left, applying the supplied function repeatedly to each item in turn, together with an accumulated result value.

Signature
fn:fold-right( $seq  as item()*,
$zero  as item()*,
$f  as function(item(), item()*) as item()*) as item()*
Properties

This function is ·deterministic·, ·context-independent·, ·focus-independent·, and ·higher-order·.

Rules

The effect of the function is equivalent to the following implementation in XQuery:

declare function fn:fold-right(
        $seq as item()*, 
        $zero as item()*, 
        $f as function(item(), item()*) as item()*) 
        as item()* {
  if (fn:empty($seq))
  then $zero
  else $f(fn:head($seq), fn:fold-right(fn:tail($seq), $zero, $f))
};

or its equivalent in XSLT:

<xsl:function name="fn:fold-right" as="item()*">
  <xsl:param name="seq" as="item()*"/>
  <xsl:param name="zero" as="item()*"/>
  <xsl:param name="f" as="function(item(), item()*) as item()*"/>
  <xsl:choose>
    <xsl:when test="fn:empty($seq)">
      <xsl:sequence select="$zero"/>
    </xsl:when>
    <xsl:otherwise>
      <xsl:sequence select="$f(fn:head($seq), fn:fold-right(fn:tail($seq), $zero, $f))"/>
    </xsl:otherwise>
  </xsl:choose>
</xsl:function>
         
Error Conditions

As a consequence of the function signature and the function calling rules, a type error occurs if the supplied function $f cannot be applied to two arguments, where the first argument is any item in the sequence $seq, and the second is either the value of $zero or the result of a previous application of $f.

Notes

This operation is often referred to in the functional programming literature as "folding" or "reducing" a sequence. It takes a function that operates on a pair of values, and applies it repeatedly, with the next item in the sequence as the first argument, and the result of processing the remainder of the sequence as the second argument. The accumulated result is initially set to the value of the $zero argument, which is conventionally a value (such as zero in the case of addition, one in the case of multiplication, or a zero-length string in the case of string concatenation) that causes the function to return the value of the other argument unchanged.

In cases where the function performs an associative operation on its two arguments (such as addition or multiplication), fn:fold-right produces the same result as fn:fold-left.

Examples

The expression fn:fold-right(1 to 5, 0, function($a, $b) { $a + $b }) returns 15. (This returns the sum of the items in the sequence).

The expression fn:fold-right(1 to 5, "", fn:concat(?, ".", ?)) returns "1.2.3.4.5.".

The expression fn:fold-right(1 to 5, "$zero", concat("$f(", ?, ", ", ?, ")")) returns "$f(1, $f(2, $f(3, $f(4, $f(5, $zero)))))".

16.2.5 fn:for-each-pair

Summary

Applies the function item $action to successive pairs of items taken one from $seq1 and one from $seq2, returning the concatenation of the resulting sequences in order.

Signature
fn:for-each-pair( $seq1  as item()*,
$seq2  as item()*,
$action  as function(item(), item()) as item()*) as item()*
Properties

This function is ·deterministic·, ·context-independent·, ·focus-independent·, and ·higher-order·.

Rules

The effect of the function is equivalent to the following implementation in XQuery:

declare function fn:for-each-pair($seq1, $seq2, $action)
{
   if(fn:exists($seq1) and fn:exists($seq2)) 
   then (
     $action(fn:head($seq1), fn:head($seq2)),
     fn:for-each-pair(fn:tail($seq1), fn:tail($seq2), $action)
   )
   else ()
};

or its equivalent in XSLT:

<xsl:function name="fn:for-each-pair">
  <xsl:param name="seq1"/>
  <xsl:param name="seq2"/>
  <xsl:param name="action"/>
  <xsl:if test="fn:exists($seq1) and fn:exists($seq2)">
    <xsl:sequence select="$action(fn:head($seq1), fn:head($seq2))"/>
    <xsl:sequence select="fn:for-each-pair(fn:tail($seq1), fn:tail($seq2), $action)"/>
  </xsl:if>
</xsl:function>
         
Notes

If one sequence is longer than the other, excess items in the longer sequence are ignored.

Examples

The expression fn:for-each-pair(("a", "b", "c"), ("x", "y", "z"), concat#2) returns ("ax", "by", "cz").

The expression fn:for-each-pair(1 to 5, 1 to 5, function($a, $b){10*$a + $b}) returns (11, 22, 33, 44, 55).

The expression let $s := 1 to 8 return fn:for-each-pair($s, tail($s), function($a, $b){$a*$b}) returns (2, 6, 12, 20, 30, 42, 56).

16.2.6 fn:sort

Summary

Sorts a supplied sequence, based on the value of a sort key supplied as a function.

Signatures
fn:sort($input as item()*) as item()*
fn:sort($input as item()*, $collation as xs:string?) as item()*
fn:sort( $input  as item()*,
$collation  as xs:string?,
$key  as function(item()) as xs:anyAtomicType*) as item()*
Properties

The one-argument form of this function is ·deterministic·, ·context-dependent·, and ·focus-independent·. It depends on collations.

The two-argument form of this function is ·deterministic·, ·context-dependent·, and ·focus-independent·. It depends on collations.

The three-argument form of this function is ·deterministic·, ·context-dependent·, ·focus-independent·, and ·higher-order·. It depends on collations.

Rules

Calling the single-argument version of the function is equivalent to calling the two-argument form with default-collation() as the second argument: that is, it sorts a sequence of items according to the typed value of the items, using the default collation to compare strings.

Calling the two-argument version of the function is equivalent to calling the three-argument form with fn:data#1 as the third argument: that is, it sorts a sequence of items according to the typed value of the items, using a specified collation to compare strings.

In the case of both fn:sort#2 and fn:sort#3, supplying an empty sequence as the second argument is equivalent to supplying fn:default-collation(). For more information on collations see 5.3.5 Choosing a collation.

The result of the function is obtained as follows:

  • For each item in the sequence $input, the function supplied as $key is evaluated with that item as its argument. The resulting values are the sort keys of the items in the input sequence.

  • The result sequence contains the same items as the input sequence $input, but generally in a different order.

  • Let $C be the selected collation, or the default collation where applicable.

  • The order of items in the result is such that, given two items $A and $B:

    • If (fn:deep-equal($key($A), $key($B), $C), then the relative order of $A and $B in the output is the same as their relative order in the input (that is, the sort is stable)

    • Otherwise, if (deep-less-than($key($A), $key($B), $C), then $A precedes $B in the output. The function deep-less-than is defined as the boolean result of the expression:

      if (fn:empty($A)) 
           then fn:exists($B)
      else if (fn:deep-equal($A[1], $B[1], $C)) 
           then deep-less-than(fn:tail($A), fn:tail($B), $C)
      else if ($A[1] ne $A[1] (:that is, $A[1] is NaN:)) 
           then fn:true()
      else if (is-string($A[1]) and is-string($B[1]) 
           then fn:compare($A[1], $B[1], $C) lt 0
      else $A[1] lt $B[1]

      where the function is-string($X) returns true if and only if $X is an instance of xs:string, xs:anyURI, or xs:untypedAtomic.

      This ordering of sequences is referred to by mathematicians as "lexicographic ordering".

Error Conditions

If the set of computed sort keys contains values that are not comparable using the lt operator then the sort operation will fail with a type error ([err:XPTY0004]XP31).

Notes

XSLT and XQuery both provide native sorting capability, but previous releases of XPath provided no sorting functionality for use in standalone environments.

In addition there are cases where this function may be more flexible than the built-in sorting capability for XQuery or XSLT, for example when the sort key or collation is chosen dynamically, or when the sort key is a sequence of items rather than a single item.

The results are compatible with the results of XSLT sorting (using xsl:sort) in the case where the sort key evaluates to a sequence of length zero or one, given the options stable="yes" and order="ascending".

The results are compatible with the results of XQuery sorting (using the order by clause) in the case where the sort key evaluates to a sequence of length zero or one, given the options stable, ascending, and empty least.

Examples

The expression fn:sort((1, 4, 6, 5, 3)) returns (1, 3, 4, 5, 6).

The expression fn:sort((1, -2, 5, 10, -10, 10, 8), (), fn:abs#1) returns (1, -2, 5, 8, 10, -10, 10).

To sort a set of strings $in using Swedish collation:

let $SWEDISH := "http://www.w3.org/2013/collation/UCA?lang=se"
return fn:sort($in, $SWEDISH)
            

To sort a sequence of employees by last name as the major sort key and first name as the minor sort key, using the default collation:

fn:sort($employees, (), function($emp) {$emp/name ! (last, first)})

16.2.7 fn:apply

Summary

Makes a dynamic call on a function with an argument list supplied in the form of an array.

Signature
fn:apply($function as function(*), $array as array(*)) as item()*
Properties

This function is ·deterministic·, ·context-independent·, ·focus-independent·, and ·higher-order·.

Rules

The result of the function is obtained by invoking the supplied function $function with arguments taken from the members of the supplied array $array. The first argument of the function call is the first member of $array, the second argument is the second member of $array, and so on.

The arity of the supplied function $function must be the same as the size of the array $array.

The effect of calling fn:apply($f, [$a, $b, $c, ...]) is the same as the effect of the dynamic function call $f($a, $b, $c, ....). For example, the function conversion rules are applied to the supplied arguments in the usual way.

Error Conditions

A dynamic error is raised if the arity of the function $function is not the same as the size of the array $array ([err:FOAP0001]).

Notes

The function is useful where the arity of a function item is not known statically.

Examples

The expression fn:apply(fn:concat#3, ["a", "b", "c"]) returns "abc".

The expression fn:apply($f, array:subarray(["a", "b", "c", "d", "e", "f"], 1, fn:function-arity($f))) calls the supplied function $f supplying the number of arguments required by its arity.

16.3 Dynamic Loading

The following functions allow dynamic loading and execution of XQuery queries and XSLT stylesheets.

Function Meaning
fn:load-xquery-module Provides access to the public functions and global variables of a dynamically-loaded XQuery library module.
fn:transform Invokes a transformation using a dynamically-loaded XSLT stylesheet.

16.3.1 fn:load-xquery-module

Summary

Provides access to the public functions and global variables of a dynamically-loaded XQuery library module.

Signatures
fn:load-xquery-module($module-uri as xs:string) as map(*)
fn:load-xquery-module($module-uri as xs:string, $options as map(*)) as map(*)
Properties

This function is ·deterministic·, ·context-dependent·, ·focus-independent·, and ·higher-order·.

Rules

The function loads an implementation-defined set of modules having the target namespace $module-uri.

Calling the one-argument version of the function has the same effect as calling the two-argument version with an empty map as the second argument.

The $options argument can be used to control the way in which the function operates. The ·option parameter conventions· apply.

Key Meaning
xquery-version The minimum level of the XQuery language that the processor must support.
  • Type: xs:decimal

  • Default: The version given in the prolog of the library module; or implementation-defined if this is absent.

location-hints A sequence of URIs (in the form of xs:string values) which may be used or ignored in an ·implementation-defined· way.
  • Type: xs:string*

  • Default: Empty sequence

context-item The item to be used as the initial context item when evaluating global variables in the library module. Supplying an empty sequence is equivalent to omitting the entry from the map, and indicates the absence of a context item. If the library module specifies a required type for the context item, then the supplied value must conform to this type, without conversion.
  • Type: item()?

  • Default: Absent

variables Values for external variables defined in the library module. Values must be supplied for external variables that have no default value, and may be supplied for external variables that do have a default value. The supplied value must conform to the required type of the variable, without conversion. The map contains one entry for each external variable: the key is the variable's name, and the associated value is the variable's value. The ·option parameter conventions· do not apply to this contained map.
  • Type: map(xs:QName, item()*)

  • Default: An empty map

vendor-options Values for vendor-defined configuration options for the XQuery processor used to process the request. The key is the name of an option, expressed as a QName: the namespace URI of the QName should be a URI controlled by the vendor of the XQuery processor. The meaning of the associated value is ·implementation-defined·. Implementations should ignore options whose names are in an unrecognized namespace. The ·option parameter conventions· do not apply to this contained map.
  • Type: map(xs:QName, item()*)

  • Default: An empty map

The result of the function is a map R with two entries:

  1. There is an entry whose key is the xs:string value "variables" and whose associated value is a map V. This map (V) contains one entry for each public global variable declared in the library module. The key of the entry is the name of the variable, as an xs:QName value; the associated value is the value of the variable.

  2. There is an entry whose key is the xs:string value "functions" and whose associated value is a map F. This map (F) contains one entry for each public function declared in the library module, except that when two functions have the same name (but different arity), they share the same entry. The key of the entry is the name of the function(s), as an xs:QName value; the associated value is a map A. This map (A) contains one entry for each function with the given name; its key is the arity of the function, as an xs:integer value, and its associated value is the function itself, as a function item. The function can be invoked using the rules for dynamic function invocation.

The static and dynamic context of the library module are established according to the rules in Section C Context Components XQ31.

It is ·implementation-defined· whether constructs in the library module are evaluated in the same ·execution scope· as the calling module.

The library module that is loaded may import other modules using an import module declaration. The result of fn:load-xquery-module does not include global variables or functions declared in such a transitively-imported module. However, the options map supplied in the function call may (and if no default is defined, must) supply values for external variables declared in transitively-loaded library modules.

The library module that is loaded may import schema declarations using an import schema declaration. It is ·implementation-defined· whether schema components in the in-scope schema definitions of the calling module are automatically added to the in-scope schema definitions of the dynamically loaded module. The in-scope schema definitions of the calling and called modules must be consistent, according to the rules defined in Section 2.2.5 Consistency Constraints XQ31.

Where nodes are passed to or from the dynamically loaded module, for example as an argument or result of a function, they should if possible retain their node identity, their base URI, their type annotations, and their relationships to all other nodes in the containing tree (including ancestors and siblings). If this is not possible, for example because the only way of passing nodes to the chosen XQuery implementation is by serializing and re-parsing, then a node may be passed in the form of a deep copy, which may lose information about the identity of the node, about its ancestors and siblings, about its base URI, about its type annotations, and about its relationships to other nodes passed across the interface.

Error Conditions

If $module-uri is a zero length string, a dynamic error is raised [err:FOQM0001].

If the implementation is not able to find a library module with the specified target namespace, an error is raised [err:FOQM0002].

If a static error (including a statically-detected type error) is encountered when processing the library module, a dynamic error is raised [err:FOQM0003].

If a value is supplied for the initial context item or for an external variable and the value does not conform to the required type declared in the dynamically loaded module, a dynamic error is raised [err:FOQM0005].

If no suitable XQuery processor is available, a dynamic error is raised [err:FOQM0006]. This includes (but is not limited to) the following cases:

  1. No XQuery processor is available;

  2. Use of the function has been disabled;

  3. No XQuery processor supporting the requested version of XQuery is available;

  4. No XQuery processor supporting the optional Module Feature is available.

If a dynamic error (including a dynamically-detected type error) is encountered when processing the module (for example, when evaluating its global variables), the dynamic error is returned as is.

Notes

As with all other functions in this specification, conformance requirements depend on the host language. For example, a host language might specify that provision of this function is optional, or that it is excluded entirely, or that implementations are required to support XQuery modules using a specified version of XQuery.

Even where support for this function is mandatory, it is recommended for security reasons that implementations should provide a user option to disable its use, or to disable aspects of its functionality.

16.3.2 fn:transform

Summary

Invokes a transformation using a dynamically-loaded XSLT stylesheet.

Signature
fn:transform($options as map(*)) as map(*)
Properties

This function is ·nondeterministic·, ·context-dependent·, and ·focus-independent·.

Rules

This function loads an XSLT stylesheet and invokes it to perform a transformation.

The inputs to the transformation are supplied in the form of a map. The ·option parameter conventions· apply to this map; they do not apply to any nested map unless otherwise specified.

The function first identifies the requested XSLT version, as follows:

  • If the xslt-version option is present, the requested XSLT version is the value of that option.

  • Otherwise, the requested XSLT version is the value of the [xsl:]version attribute of the outermost element in the supplied stylesheet or package.

The function then attempts to locate an XSLT processor that implements the requested XSLT version.

  • If a processor that implements the requested XSLT version is available, then it is used.

  • Otherwise, if a processor that implements a version later than the requested version is available, then it is used.

  • Otherwise, the function fails indicating that no suitable XSLT processor is available.

Note:

The phrase locate an XSLT processor includes the possibility of locating a software product and configuring it to act as an XSLT processor that implements the requested XSLT version.

If more than one XSLT processor is available under the above rules, then the one that is chosen may be selected according to the availability of requested features: see below.

Once an XSLT processor has been selected that implements a given version of XSLT, the processor follows the rules of that version of the XSLT specification. This includes any decision to operate in backwards or forwards compatibility mode. For example, if an XSLT 2.0 processor is selected, and the stylesheet specifies version="1.0", then the processor will operate in backwards compatibility mode; if the same processor is selected and the stylesheet specifies version="3.0", the processor will operate in forwards compatibility mode.

The combinations of options that are relevant to each version of XSLT, other than xslt-version itself, are listed below. This is followed by a table giving the meaning of each option.

  1. For invocation of an XSLT 1.0 processor (see [XSL Transformations (XSLT) Version 1.0]), the supplied options must include all of the following (if anything else is present, it is ignored):

    1. The stylesheet, provided by supplying exactly one of the following:

      stylesheet-location
      stylesheet-node
      stylesheet-text

    2. The source tree, provided as the value of the source-node option.

    3. Zero or more of the following additional options:

      stylesheet-base-uri
      stylesheet-params (defaults to an empty map)
      initial-mode (defaults to the unnamed mode)
      delivery-format (defaults to document)
      serialization-params (defaults to an empty map)
      enable-messages (default is implementation-defined)
      requested-properties (default is an empty map)
      vendor-options (defaults to an empty map)
      cache (default is implementation-defined)

  2. For invocation of an XSLT 2.0 processor (see [XSL Transformations (XSLT) Version 2.0]), the supplied options must include all of the following (if anything else is present, it is ignored):

    1. The stylesheet, provided by supplying exactly one of the following:

      stylesheet-location
      stylesheet-node
      stylesheet-text

    2. Invocation details, as exactly one of the following:

      1. For apply-templates invocation, all of the following:

        source-node

        Optionally, initial-mode (defaults to the unnamed mode)

      2. For call-template invocation, all of the following:

        initial-template

        Optionally, source-node

    3. Zero or more of the following additional options:

      stylesheet-base-uri
      stylesheet-params (defaults to an empty map)
      base-output-uri (defaults to absent)
      delivery-format (defaults to document)
      serialization-params (defaults to an empty map)
      enable-messages (default is implementation-defined)
      enable-trace (default is implementation-defined)
      requested-properties (default is an empty map)
      vendor-options (defaults to an empty map)
      cache (default is implementation-defined)

  3. For invocation of an XSLT 3.0 processor (see [XSL Transformations (XSLT) Version 3.0]), the supplied options must include all of the following (if anything else is present, it is ignored):

    1. The stylesheet, provided either by supplying exactly one of the following:

      stylesheet-location
      stylesheet-node
      stylesheet-text

      Or by supplying exactly one of the following:

      package-location
      package-node
      package-text
      package-name plus optionally package-version

    2. Invocation details, as exactly one of the following combinations:

      1. For apply-templates invocation, all of the following:

        Exactly one of source-node or initial-match-selection

        Optionally, initial-mode

        Optionally, template-params

        Optionally, tunnel-params

      2. For call-template invocation using an explicit template name, all of the following:

        initial-template

        Optionally, template-params

        Optionally, tunnel-params

        Optionally, source-node

      3. For call-template invocation using the defaulted template name xsl:initial-template, all of the following:

        Optionally, template-params

        Optionally, tunnel-params

        Note:

        If the source-node option is present and initial-template is absent, then apply-templates invocation will be used. To use call-template invocation on the template named xsl:initial-template while also supplying a context item for use when evaluating global variables, either (a) supply the context item using the global-context-item option, or (b) supply source-node, and set the initial-template option explicitly to the QName xsl:initial-template

      4. For call-function invocation, all of the following:

        initial-function

        function-params

      Note:

      The invocation method can be determined as the first of the following which applies:

      • If initial-function is present, then call-function invocation.

      • If initial-template is present, then call-template invocation.

      • If source-node or initial-match-selection is present, then apply-templates invocation.

      • Otherwise, call-template invocation using the default entry point xsl:initial-template.

    3. Zero or more of the following additional options:

      stylesheet-base-uri
      static-params (defaults to an empty map)
      stylesheet-params (defaults to an empty map)
      global-context-item (defaults to absent)
      base-output-uri (defaults to absent)
      delivery-format
      serialization-params (defaults to an empty map)
      enable-assertions (default is false)
      enable-messages (default is implementation-defined)
      enable-trace (default is implementation-defined)
      requested-properties (default is an empty map)
      vendor-options (defaults to an empty map)
      cache (default is implementation-defined)

The meanings of each option are defined in the table below.

Key Applies to Value Meaning
base-output-uri 1.0, 2.0, 3.0 The URI of the principal result document; also used as the base URI for resolving relative URIs of secondary result documents. If the value is a relative reference, it is resolved against the static base URI of the fn:transform function call.
  • Type: xs:string

  • Default: The effect of not supplying a base output URI is defined by the XSLT specification; the implementation may supply a default, for example the directory containing the stylesheet, or the current working directory.

cache 1.0, 2.0, 3.0 This option has no effect on the result of the transformation but may affect efficiency. The value true indicates an expectation that the same stylesheet is likely to be used for more than one transformation; the value false indicates an expectation that the stylesheet will be used once only.
  • Type: xs:boolean

  • Default: true()

delivery-format 1.0, 2.0, 3.0 The manner in which the transformation results should be delivered. Applies both to the principal result document and to secondary result documents created using xsl:result-document.
  • Type: xs:string

  • Default: document, unless the relevant xsl:output or xsl:result-document element specifies build-tree="no" (applies to XSLT 3.0 only), in which case the default is raw.

document The result is delivered as a document node.
serialized The result is delivered as a string, representing the results of serialization. Note that (as with the fn:serialize function) the final encoding stage of serialization (which turns a sequence of characters into a sequence of octets) is either skipped, or reversed by decoding the octet stream back into a character stream.
raw The result of the initial template or function is returned as an arbitrary XDM value (after conversion to the declared type, but without wrapping in a document node, and without serialization): when this option is chosen, the returned map contains the raw result.
enable-assertions 3.0 Indicates whether any xsl:assert instructions in the stylesheet are to be evaluated.
  • Type: xs:boolean

  • Default: false()

enable-messages 1.0, 2.0, 3.0 Indicates whether any xsl:message instructions in the stylesheet are to be evaluated. The destination and formatting of any such messages is implementation-defined.
  • Type: xs:boolean

  • Default: Implementation-defined

enable-trace 2.0, 3.0 Indicates whether any fn:trace functions in the stylesheet are to generate diagnostic messages. The destination and formatting of any such messages is implementation-defined.
  • Type: xs:boolean

  • Default: Implementation-defined

function-params 3.0 An array of values to be used as the arguments to the initial function call. The value is converted to the required type of the declared parameter using the function conversion rules.
  • Type: array(item()*)

  • Default: Empty array

global-context-item 3.0 The value of the global context item, as defined in XSLT 3.0
  • Type: item()

  • Default: The value of source-node

initial-function 3.0 The name of the initial function to be called for call-function invocation. The arity of the function is inferred from the length of function-params.
  • Type: xs:QName

  • Default: n/a

initial-match-selection 3.0 The value of the initial match selection, as defined in XSLT 3.0
  • Type: item()*

  • Default: The value of source-node

initial-mode 1.0, 2.0, 3.0 The name of the initial processing mode.
  • Type: xs:QName

  • Default:

initial-template 2.0, 3.0 The name of a named template in the stylesheet to act as the initial entry point.
  • Type: xs:QName

  • Default: xsl:initial-template

package-name 3.0 The name of the top-level stylesheet package to be invoked (an absolute URI)
  • Type: xs:string

  • Default: n/a

package-location 3.0 The location of the top-level stylesheet package, as a relative or absolute URI
  • Type: xs:string

  • Default: n/a

package-node 3.0 A document or element node containing the top-level stylesheet package
  • Type: node()

  • Default: n/a

package-text 3.0 The top-level stylesheet package in the form of unparsed lexical XML.
  • Type: xs:string

  • Default: n/a

package-version 3.0 The version of the top-level stylesheet package to be invoked.
  • Type: xs:string

  • Default: "*" (any version)

post-process 1.0 2.0 3.0 A function that is used to post-process each result document of the transformation (both the principal result and secondary results), in whatever form it would otherwise be delivered (document, serialized, or raw). The first argument of the function is the key used to identify the result in the map return by the fn:transform function (for example, this will be the supplied base output URI in the case of the principal result, or the string "output" if no base output URI was supplied). The second argument is the actual value. The value that is returned in the result of the fn:transform function is the result of applying this post-processing.

Note:

If the implementation provides a way of writing or invoking functions with side-effects, this post-processing function might be used to save a copy of the result document to persistent storage. For example, if the implementation provides access to the EXPath File library [EXPath], then a serialized document might be written to filestore by calling the file:write function. Similar mechanisms might be used to issue an HTTP POST request that posts the result to an HTTP server, or to send the document to an email recipient. The semantics of calling functions with side-effects are entirely ·implementation-defined·.

If the primary purpose of the post-processing function is achieved by means of such side-effects, and if the actual results are not needed by the caller of the fn:transform function, then it does not matter what the post-processing function actually returns (it could be an empty sequence, for example).

Calls to fn:transform can potentially have side-effects even in the absence of the post-processing option, because the XSLT specification allows a stylesheet to invoke extension functions that have side-effects. The semantics in this case are ·implementation-defined·.

  • Type: function(xs:string, item()*) as item()*

  • Default: function($a, $b) { $b }

requested-properties 1.0, 2.0, 3.0 The keys in the map are QNames that could legitimately be supplied in a call to the XSLT system-property function; the values in the map are the requested settings of the corresponding property. The boolean values true() and false() are equivalent to the string values yes and no. As a special case, setting a value for xsl:version has no effect, because of the potential for conflict with other options. For example:
  • Setting xsl:product-name to a particular value requests a particular XSLT software product.

  • Setting xsl:product-version requests a specific version of that product.

  • Setting xsl:is-schema-aware to true() requests a schema-aware processor.

  • Setting xsl:xsd-version to "1.1" requests a processor that supports XML Schema version 1.1.

Setting a boolean property such as xsl:supports-dynamic-evaluation to false() is interpreted as an explicit request for a processor in which the value of the property is false. The effect if the requests cannot be precisely met is implementation-defined. In some cases it may be appropriate to ignore the request or to provide an alternative (for example, a later version of the product than the one requested); in other cases it may be more appropriate to raise an error [err:FOXT0001] indicating that no suitable XSLT processor is available.
  • Type: map(xs:QName, xs:anyAtomicType)

  • Default: Empty map

serialization-params 1.0, 2.0, 3.0 Serialization parameters for the principal result document. The supplied map follows the same rules that apply to a map supplied as the second argument of fn:serialize.
  • When a parameter is supplied, the corresponding value overrides or augments the value specified in the unnamed xsl:output declaration (or its default), following the same rules as when one xsl:output declaration overrides another with lower import precedence.

  • When a parameter is supplied and the corresponding value is an empty sequence (for example, map{"standalone":()}), any value specified in the unnamed xsl:output declaration is overridden by the default value.

  • When a parameter is not supplied in serialization-params (that is, when the key is absent) the value that applies is the value appearing in the unnamed xsl:output declaration, or its default.

  • Type: map(xs:anyAtomicType, item()*)

  • Default: Empty map

source-node 1.0, 2.0, 3.0 When source-node is supplied then the global-context-item (the context item for evaluating global variables) is the root of the tree containing the supplied node. In addition, for apply-templates invocation, the source-node acts as the initial-match-selection, that is, stylesheet execution starts by applying templates to this node.
  • Type: node()

  • Default: n/a

static-params 3.0 The values of static parameters defined in the stylesheet; the keys are the names of the parameters, and the associated values are their values. The value is converted to the required type of the declared parameter using the function conversion rules.
  • Type: map(xs:QName, item()*)

  • Default: Empty map

stylesheet-base-uri 1.0, 2.0, 3.0 A string intended to be used as the static base URI of the principal stylesheet module. This value must be used if no other static base URI is available. If the supplied stylesheet already has a base URI (which will generally be the case if the stylesheet is supplied using stylesheet-node or stylesheet-location) then it is ·implementation-defined· whether this parameter has any effect. If the value is a relative reference, it is resolved against the static base URI of the fn:transform function call.
  • Type: xs:string

  • Default: n/a

stylesheet-location 1.0, 2.0, 3.0 URI that can be used to locate the principal stylesheet module. If relative, it is resolved against the static base URI of the fn:transform function call. The value also acts as the default for stylesheet-base-uri.
  • Type: xs:string

  • Default: n/a

stylesheet-node 1.0, 2.0, 3.0 Root of the tree containing the principal stylesheet module, as a document or element node. The base URI of the node acts as the default for stylesheet-base-uri.
  • Type: node()

  • Default: n/a

stylesheet-params 1.0, 2.0, 3.0 A map holding values to be supplied for stylesheet parameters. The keys are the parameter names; the values are the corresponding parameter values. The values are converted if necessary to the required type using the function conversion rules. The default is an empty map.
  • Type: map(xs:QName, item()*)

  • Default: Empty map

stylesheet-text 1.0, 2.0, 3.0 The principal stylesheet module in the form of unparsed lexical XML.
  • Type: xs:string

  • Default: n/a

template-params 3.0 The values of non-tunnel parameters to be supplied to the initial template, used with both apply-templates and call-template invocation. Each value is converted to the required type of the declared parameter using the function conversion rules.
  • Type: map(xs:QName, item()*)

  • Default:

tunnel-params 3.0 The values of tunnel parameters to be supplied to the initial template, used with both apply-templates and call-template invocation. Each value is converted to the required type of the declared parameter using the function conversion rules.
  • Type: map(xs:QName, item()*)

  • Default: Empty map

vendor-options 1.0, 2.0, 3.0 Values for vendor-defined configuration options for the XSLT processor used to process the request. The key is the name of an option, expressed as a QName: the namespace URI of the QName should be a URI controlled by the vendor of the XSLT processor. The meaning of the associated value is ·implementation-defined·. Implementations should ignore options whose names are in an unrecognized namespace. Default is an empty map.
  • Type: map{xs:QName, item()*}

  • Default: Empty map

xslt-version 1.0, 2.0, 3.0 The minimum level of the XSLT language that the processor must support.
  • Type: xs:decimal

  • Default: The [xsl:]version attribute at the outermost level of the stylesheet.

The result of the transformation is returned as a map. There is one entry in the map for the principal result document, and one for each secondary result document. The key is a URI in the form of an xs:string value. The key for the principal result document is the base output URI if specified, or the string "output" otherwise. The key for secondary result documents is the URI of the document, as an absolute URI. The associated value in each entry depends on the requested delivery format. If the delivery format is document, the value is a document node. If the delivery format is serialized, the value is a string containing the serialized result.

Where nodes are passed to or from the transformation, for example as the value of a stylesheet parameter or the result of a function, they should if possible retain their node identity, their base URI, their type annotations, and their relationships to all other nodes in the containing tree (including ancestors and siblings). If this is not possible, for example because the only way of passing nodes to the chosen XSLT implementation is by serializing and re-parsing, then a node may be passed in the form of a deep copy, which may lose information about the identity of the node, about its ancestors and siblings, about its base URI, about its type annotation, and about its relationships to other nodes passed across the interface.

It is ·implementation-defined· whether the XSLT transformation is executed within the same ·execution scope· as the calling code.

The function is ·nondeterministic· in that it is ·implementation-dependent· whether running the function twice against the same inputs produces identical results. The results of two invocations may differ in the identity of any returned nodes; they may also differ in other respects, for example because the value of fn:current-dateTime is different for the two invocations, or because the contents of external documents accessed using fn:doc or xsl:source-document change between one invocation and the next.

Error Conditions

A dynamic error is raised [err:FOXT0001] if the transformation cannot be invoked because no suitable XSLT processor is available. This includes (but is not limited to) the following cases:

  1. No XSLT processor is available;

  2. No XSLT processor supporting the requested version of XSLT is available;

  3. The XSLT processor API does not support some requested feature (for example, the ability to supply tunnel parameters externally);

A dynamic error is raised [err:FOXT0002] if an error is detected in the supplied parameters (for example if two mutually-exclusive parameters are supplied).

If a static or dynamic error is reported by the XSLT processor, this function fails with a dynamic error, retaining the XSLT error code.

A dynamic error is raised [err:FOXT0003] if the XSLT transformation invoked by a call on fn:transform fails with a static or dynamic error, and no more specific error code is available.

Note:

XSLT 1.0 does not define any error codes, so this is the likely outcome with an XSLT 1.0 processor. XSLT 2.0 and 3.0 do define error codes, but some APIs do not expose them. If multiple errors are signaled by the transformation (which is most likely to happen with static errors) then the error code should where possible be that of one of these errors, chosen arbitrarily; the processor may make details of additional errors available to the application in an ·implementation-defined· way.

A dynamic error is raised [err:FOXT0004] if the use of this function (or of selected options) has been externally disabled, for example for security reasons.

A dynamic error is raised [err:FOXT0006] if the transformation produces output containing characters available only in XML 1.1, and the calling processor cannot handle such characters.

Recursive use of the fn:transform function may lead to catastrophic failures such as non-termination or stack overflow. No error code is assigned to such conditions, since they cannot necessarily be detected by the processor.

Notes

As with all other functions in this specification, conformance requirements depend on the host language. For example, a host language might specify that provision of this function is optional, or that it is excluded entirely, or that implementations are required to support a particular set of values for the xslt-version parameter.

Even where support for this function is mandatory, it is recommended for security reasons that implementations should provide a user option to disable its use, or to disable aspects of its functionality such as the ability to write to persistent resources.

Examples

The following example loads a stylesheet from the location render.xsl, applies it to a document loaded from test.xml, and uses an XPath expression to examine the result:

let $result := fn:transform(
  map {
    "stylesheet-location" : "render.xsl",
    "source-node"    : fn:doc('test.xml')
  })
return $result?output//body  
               

17 Maps and Arrays

Maps and arrays are introduced as new datatypes in XDM 3.1. This section describes functions that operate on maps and arrays. It also describes functions that operate on JSON data structures, which make extensive use of maps and arrays.

17.1 Functions that Operate on Maps

The functions defined in this section use a conventional namespace prefix map, which is assumed to be bound to the namespace URI http://www.w3.org/2005/xpath-functions/map.

A map is an additional kind of item.

[Definition] A map consists of a set of entries. Each entry comprises a key which is an arbitrary atomic value, and an arbitrary sequence called the associated value.

[Definition] Within a map, no two entries have the same key. Two atomic values K1 and K2 are the same key for this purpose if the (internal) function call op:same-key($K1, $K2) returns true.

It is not necessary that all the keys in a map should be of the same type (for example, they can include a mixture of integers and strings).

As with all other values, the functions in this specification treat maps as immutable. For example, the map:remove function returns a map that differs from the supplied map by the omission (typically) of one entry, but the supplied map is not changed by the operation. Two calls on map:remove with the same arguments return maps that are indistinguishable from each other; there is no way of asking whether these are "the same map".

The function call map:get($map, $key) can be used to retrieve the value associated with a given key.

A map can also be viewed as a function from keys to associated values. To achieve this, a map is also a function item. The function corresponding to the map has the signature function($key as xs:anyAtomicValue) as item()*. Calling the function has the same effect as calling the get function: the expression $map($key) returns the same result as get($map, $key). For example, if $books-by-isbn is a map whose keys are ISBNs and whose assocated values are book elements, then the expression $books-by-isbn("0470192747") returns the book element with the given ISBN. The fact that a map is a function item allows it to be passed as an argument to higher-order functions that expect a function item as one of their arguments.

There is no operation to atomize a map or convert it to a string. The function fn:serialize can in some cases be used to produce a JSON representation of a map.

Function Meaning
op:same-key Determines whether two atomic values can coexist as separate keys within a map.
map:merge Returns a map that combines the entries from a number of existing maps.
map:size Returns the number of entries in the supplied map.
map:keys Returns a sequence containing all the keys present in a map
map:contains Tests whether a supplied map contains an entry for a given key
map:get Returns the value associated with a supplied key in a given map.
map:find Searches the supplied input sequence and any contained maps and arrays for a map entry with the supplied key, and returns the corresponding values.
map:put Returns a map containing all the contents of the supplied map, but with an additional entry, which replaces any existing entry for the same key.
map:entry Returns a map that contains a single entry (a key-value pair).
map:remove Returns a map containing all the entries from a supplied map, except those having a specified key.
map:for-each Applies a supplied function to every entry in a map, returning the concatenation of the results.

17.1.1 op:same-key

Summary

Determines whether two atomic values can coexist as separate keys within a map.

Signature
op:same-key($k1 as xs:anyAtomicType, $k2 as xs:anyAtomicType) as xs:boolean
Properties

This function is ·deterministic·, ·context-independent·, and ·focus-independent·.

Rules

The internal function op:same-key (which is not available at the user level) is used to assess whether two atomic values are considered to be duplicates when used as keys in a map. A map cannot contain two separate entries whose keys are the same as defined by this function. The function is also used when matching keys in functions such as map:get and map:remove.

The function returns true if and only if one of the following conditions is true:

  1. All of the following conditions are true:

    1. $k1 is an instance of xs:string, xs:anyURI, or xs:untypedAtomic

    2. $k2 is an instance of xs:string, xs:anyURI, or xs:untypedAtomic

    3. fn:codepoint-equal($k1, $k2)

    Note:

    Strings are compared without any dependency on collations.

  2. All of the following conditions are true:

    1. $k1 is an instance of xs:decimal, xs:double, or xs:float

    2. $k2 is an instance of xs:decimal, xs:double, or xs:float

    3. One of the following conditions is true:

      1. Both $k1 and $k2 are NaN

        Note:

        xs:double('NaN') is the same key as xs:float('NaN')

      2. Both $k1 and $k2 are positive infinity

        Note:

        xs:double('INF') is the same key as xs:float('INF')

      3. Both $k1 and $k2 are negative infinity

        Note:

        xs:double('-INF') is the same key as xs:float('-INF')

      4. $k1 and $k2 when converted to decimal numbers with no rounding or loss of precision are mathematically equal.

        Note:

        Every instance of xs:double, xs:float, and xs:decimal can be represented exactly as a decimal number provided enough digits are available both before and after the decimal point. Unlike the eq relation, which converts both operands to xs:double values, possibly losing precision in the process, this comparison is transitive.

        Note:

        Positive and negative zero are the same key.

  3. All of the following conditions are true:

    1. $k1 is an instance of xs:date, xs:time, xs:dateTime, xs:gYear, xs:gYearMonth, xs:gMonth, xs:gMonthDay, or xs:gDay

    2. $k2 is an instance of xs:date, xs:time, xs:dateTime, xs:gYear, xs:gYearMonth, xs:gMonth, xs:gMonthDay, or xs:gDay

    3. One of the following conditions is true:

      1. Both $k1 and $k2 have a timezone

      2. Neither $k1 nor $k2 has a timezone

    4. fn:deep-equal($k1, $k2)

      Note:

      The use of deep-equal rather than eq ensures that comparing values of different types yields false rather than an error.

    Note:

    Unlike the eq operator, this comparison has no dependency on the implicit timezone, which means that the question of whether or not a map contains duplicate keys is not dependent on this aspect of the dynamic context.

  4. All of the following conditions are true:

    1. $k1 is an instance of xs:boolean, xs:hexBinary, xs:base64Binary, xs:duration, xs:QName, or xs:NOTATION

    2. $k2 is an instance of xs:boolean, xs:hexBinary, xs:base64Binary, xs:duration, xs:QName, or xs:NOTATION

    3. fn:deep-equal($k1, $k2)

      Note:

      The use of deep-equal rather than eq ensures that comparing values of different types yields false rather than an error.

Notes

The rules for comparing keys in a map are chosen to ensure that the comparison is:

  • Context-free: there is no dependency on the static or dynamic context

  • Error-free: any two atomic values can be compared, and the result is either true or false, never an error

  • Transitive: if A is the same key as B, and B is the same key as C, then A is the same key as C.

As always, any algorithm that delivers the right result is acceptable. For example, when testing whether an xs:double value D is the same key as an xs:decimal value that has N significant digits, it is not necessary to know all the digits in the decimal expansion of D to establish the result: computing the first N+1 significant digits (or indeed, simply knowing that there are more than N significant digits) is sufficient.

17.1.2 map:merge

Summary

Returns a map that combines the entries from a number of existing maps.

Signatures
map:merge($maps as map(*)*) as map(*)
map:merge($maps as map(*)*, $options as map(*)) as map(*)
Properties

This function is ·deterministic·, ·context-independent·, and ·focus-independent·.

Rules

The function map:merge returns a map that is formed by combining the contents of the maps supplied in the $maps argument.

Informally, the supplied maps are combined as follows:

  1. There is one entry in the returned map for each distinct key present in the union of the input maps, where two keys are distinct if they are not the ·same key·.

  2. If there are duplicate keys, that is, if two or more maps contain entries having the ·same key·, then the way this is handled is controlled by the second ($options) argument.

The definitive specification is as follows.

  1. The effect of calling the single-argument function is the same as the effect of calling the two-argument function with an empty map as the value of $options.

  2. The $options argument can be used to control the way in which duplicate keys are handled. The ·option parameter conventions· apply.

  3. The entries that may appear in the $options map are as follows:

    Key Value Meaning
    duplicates Determines the policy for handling duplicate keys: specifically, the action to be taken if two maps in the input sequence $maps contain entries with key values K1 and K2 where K1 and K2 are the ·same key·.
    • Type: xs:string

    • Default: use-first

    reject An error is raised [err:FOJS0003] if duplicate keys are encountered.
    use-first If duplicate keys are present, all but the first of a set of duplicates are ignored, where the ordering is based on the order of maps in the $maps argument.
    use-last If duplicate keys are present, all but the last of a set of duplicates are ignored, where the ordering is based on the order of maps in the $maps argument.
    use-any If duplicate keys are present, all but one of a set of duplicates are ignored, and it is ·implementation-dependent· which one is retained.
    combine If duplicate keys are present, the result map includes an entry for the key whose associated value is the sequence-concatenation of all the values associated with the key, retaining order based on the order of maps in the $maps argument. The key value in the result map that corresponds to such a set of duplicates must be the ·same key· as each of the duplicates, but it is otherwise unconstrained: for example if the duplicate keys are xs:byte(1) and xs:short(1), the key in the result could legitimately be xs:long(1).

The result of the function call map:merge($MAPS, $OPTIONS) is defined to be consistent with the result of the expression:

let $FOJS0003 := QName("http://www.w3.org/2005/xqt-errors", "FOJS0003"),

$duplicates-handler := map {
  "use-first":   function($a, $b) {$a},
  "use-last":    function($a, $b) {$b},
  "combine":     function($a, $b) {$a, $b},
  "reject":      function($a, $b) {fn:error($FOJS0003)},
  "use-any": function($a, $b) {fn:random-number-generator()?permute(($a, $b))[1]}
},

$combine-maps := function($A as map(*), $B as map(*), $deduplicator as function(*)) {
    fn:fold-left(map:keys($B), $A, function($z, $k){ 
        if (map:contains($z, $k))
        then map:put($z, $k, $deduplicator($z($k), $B($k)))
        else map:put($z, $k, $B($k))
    })
}
return fn:fold-left($MAPS, map{}, 
    $combine-maps(?, ?, $duplicates-handler(($OPTIONS?duplicates, "use-first")[1]))
            
            

Note:

By way of explanation, $combine-maps is a function that combines two maps by iterating over the keys of the second map, adding each key and its corresponding value to the first map as it proceeds. The second call of fn:fold-left in the return clause then iterates over the maps supplied in the call to map:merge, accumulating a single map that absorbs successive maps in the input sequence by calling $combine-maps.

This algorithm processes the supplied maps in a defined order, but processes the keys within each map in implementation-dependent order.

The use of fn:random-number-generator represents one possible conformant implementation for "duplicates":"use-any", but it is not the only conformant implementation and is not intended to be a realistic implementation. The purpose of this option is to allow the implementation to use whatever strategy is most efficient; for example, if the input maps are processed in parallel, then specifying "duplicates":"use-any" means that the implementation does not need to keep track of the original order of the sequence of input maps.

Error Conditions

An error is raised [err:FOJS0003] if the value of $options indicates that duplicates are to be rejected, and a duplicate key is encountered.

An error is raised [err:FOJS0005] if the value of $options includes an entry whose key is defined in this specification, and whose value is not a permitted value for that key.

Notes

If the input is an empty sequence, the result is an empty map.

If the input is a sequence of length one, the result map is indistinguishable from the supplied map.

There is no requirement that the supplied input maps should have the same or compatible types. The type of a map (for example map(xs:integer, xs:string)) is descriptive of the entries it currently contains, but is not a constraint on how the map may be combined with other maps.

Examples
let $week := map{0:"Sonntag", 1:"Montag", 2:"Dienstag",
     3:"Mittwoch", 4:"Donnerstag", 5:"Freitag", 6:"Samstag"}

The expression map:merge(()) returns map{}. (Returns an empty map).

The expression map:merge((map:entry(0, "no"), map:entry(1, "yes"))) returns map{0:"no", 1:"yes"}. (Returns a map with two entries).

The expression map:merge(($week, map{7:"Unbekannt"})) returns map{0:"Sonntag", 1:"Montag", 2:"Dienstag", 3:"Mittwoch", 4:"Donnerstag", 5:"Freitag", 6:"Samstag", 7:"Unbekannt"}. (The value of the existing map is unchanged; the returned map contains all the entries from $week, supplemented with an additional entry.)

The expression map:merge(($week, map{6:"Sonnabend"}), map{"duplicates":"use-last"}) returns map{0:"Sonntag", 1:"Montag", 2:"Dienstag", 3:"Mittwoch", 4:"Donnerstag", 5:"Freitag", 6:"Sonnabend"}. (The value of the existing map is unchanged; the returned map contains all the entries from $week, with one entry replaced by a new entry. Both input maps contain an entry with the key 6; the one used in the result is the one that comes last in the input sequence.)

The expression map:merge(($week, map{6:"Sonnabend"}), map{"duplicates":"use-first"}) returns map{0:"Sonntag", 1:"Montag", 2:"Dienstag", 3:"Mittwoch", 4:"Donnerstag", 5:"Freitag", 6:"Samstag"}. (The value of the existing map is unchanged; the returned map contains all the entries from $week, with one entry replaced by a new entry. Both input maps contain an entry with the key 6; the one used in the result is the one that comes first in the input sequence.)

The expression map:merge(($week, map{6:"Sonnabend"}), map{"duplicates":"combine"}) returns map{0:"Sonntag", 1:"Montag", 2:"Dienstag", 3:"Mittwoch", 4:"Donnerstag", 5:"Freitag", 6:("Samstag", "Sonnabend")}. (The value of the existing map is unchanged; the returned map contains all the entries from $week, with one entry replaced by a new entry. Both input maps contain an entry with the key 6; the entry that appears in the result is the sequence-concatenation of the entries in the input maps, retaining order.)

17.1.3 map:size

Summary

Returns the number of entries in the supplied map.

Signature
map:size($map as map(*)) as xs:integer
Properties

This function is ·deterministic·, ·context-independent·, and ·focus-independent·.

Rules

The function map:size takes any ·map· as its $map argument and returns the number of entries that are present in the map.

Examples

The expression map:size(map{}) returns 0.

The expression map:size(map{"true":1, "false":0}) returns 2.

17.1.4 map:keys

Summary

Returns a sequence containing all the keys present in a map

Signature
map:keys($map as map(*)) as xs:anyAtomicType*
Properties

This function is ·nondeterministic-wrt-ordering·, ·context-independent·, and ·focus-independent·.

Rules

The function map:keys takes any ·map· as its $map argument and returns the keys that are present in the map as a sequence of atomic values, in ·implementation-dependent· order.

The function is non-deterministic with respect to ordering (see 1.7.4 Properties of functions). This means that two calls with the same argument are not guaranteed to produce the results in the same order.

Notes

The number of items in the result will be the same as the number of entries in the map, and the result sequence will contain no duplicate values.

Examples

The expression map:keys(map{1:"yes", 2:"no"}) returns some permutation of (1,2). (The result is in ·implementation-dependent· order.)

17.1.5 map:contains

Summary

Tests whether a supplied map contains an entry for a given key

Signature
map:contains($map as map(*), $key as xs:anyAtomicType) as xs:boolean
Properties

This function is ·deterministic·, ·context-independent·, and ·focus-independent·.

Rules

The function map:contains returns true if the ·map· supplied as $map contains an entry with the ·same key· as the supplied value of $key; otherwise it returns false.

Examples
let $week := map{0:"Sonntag", 1:"Montag", 2:"Dienstag",
     3:"Mittwoch", 4:"Donnerstag", 5:"Freitag", 6:"Samstag"}

The expression map:contains($week, 2) returns true().

The expression map:contains($week, 9) returns false().

The expression map:contains(map{}, "xyz") returns false().

The expression map:contains(map{"xyz":23}, "xyz") returns true().

The expression map:contains(map{"abc":23, "xyz":()}, "xyz") returns true().

17.1.6 map:get

Summary

Returns the value associated with a supplied key in a given map.

Signature
map:get($map as map(*), $key as xs:anyAtomicType) as item()*
Properties

This function is ·deterministic·, ·context-independent·, and ·focus-independent·.

Rules

The function map:get attempts to find an entry within the ·map· supplied as $map that has the ·same key· as the supplied value of $key. If there is such an entry, it returns the associated value; otherwise it returns an empty sequence.

Notes

A return value of () from map:get could indicate that the key is present in the map with an associated value of (), or it could indicate that the key is not present in the map. The two cases can be distinguished by calling map:contains.

Invoking the ·map· as a function item has the same effect as calling get: that is, when $map is a map, the expression $map($K) is equivalent to map:get($map, $K). Similarly, the expression map:get(map:get(map:get($map, 'employee'), 'name'), 'first') can be written as $map('employee')('name')('first').

Examples
let $week := map{0:"Sonntag", 1:"Montag", 2:"Dienstag",
     3:"Mittwoch", 4:"Donnerstag", 5:"Freitag", 6:"Samstag"}

The expression map:get($week, 4) returns "Donnerstag".

The expression map:get($week, 9) returns (). (When the key is not present, the function returns an empty sequence.)

The expression map:get(map:entry(7,()), 7) returns (). (An empty sequence as the result can also signify that the key is present and the associated value is an empty sequence.)

17.1.7 map:find

Summary

Searches the supplied input sequence and any contained maps and arrays for a map entry with the supplied key, and returns the corresponding values.

Signature
map:find($input as item()*, $key as xs:anyAtomicType) as array(*)
Properties

This function is ·deterministic·, ·context-independent·, and ·focus-independent·.

Rules

The function map:find searches the sequence supplied as $input looking for map entries whose key is the ·same key· as $key. The associated value in any such map entry (each being in general a sequence) is returned as a member of the result array.

The search processes the $input sequence using the following recursively-defined rules (any equivalent algorithm may be used provided it delivers the same result, respecting those rules that constrain the order of the result):

  1. To process a sequence, process each of its items in order.

  2. To process an item that is an array, process each of the array's members in order (each member is, in general, a sequence).

  3. To process an item that is a map, then for each key-value entry (K, V) in the map (in ·implementation-dependent· order) perform both of the following steps, in order:

    1. If K is the ·same key· as $key, then add V as a new member to the end of the result array.

    2. Process V (which is, in general, a sequence).

  4. To process an item that is neither a map nor an array, do nothing. (Such items are ignored).

Notes

If $input is an empty sequence, map, or array, or if the requested $key is not found, the result will be a zero-length array.

Examples
let $responses := [map{0:'no', 1:'yes'}, map{0:'non', 1:'oui'}, 
                  map{0:'nein', 1:('ja', 'doch')}]

The expression map:find($responses, 0) returns ['no', 'non', 'nein'].

The expression map:find($responses, 1) returns ['yes', 'oui', ('ja', 'doch')].

The expression map:find($responses, 2) returns [].

let $inventory := map{"name":"car", "id":"QZ123", 
      "parts": [map{"name":"engine", "id":"YW678", "parts":[]}]}

The expression map:find($inventory, "parts") returns [[map{"name":"engine", "id":"YW678", "parts":[]}], []].

17.1.8 map:put

Summary

Returns a map containing all the contents of the supplied map, but with an additional entry, which replaces any existing entry for the same key.

Signature
map:put($map as map(*), $key as xs:anyAtomicType, $value as item()*) as map(*)
Properties

This function is ·deterministic·, ·context-independent·, and ·focus-independent·.

Rules

The function map:put returns a ·map· that contains all entries from the supplied $map, with the exception of any entry whose key is the ·same key· as $key, together with a new entry whose key is $key and whose associated value is $value.

The effect of the function call map:put($MAP, $KEY, $VALUE) is equivalent to the result of the following steps:

  1. let $MAP2 := map:remove($MAP, $KEY)

    This returns a map in which all entries with the same key as $KEY have been removed.

  2. Construct and return a map containing:

    1. All the entries (key/value pairs) in $MAP2, and

    2. The entry map:entry($KEY, $VALUE)

Notes

There is no requirement that the type of $key and $value be consistent with the types of any existing keys and values in the supplied map.

Examples
let $week := map{0:"Sonntag", 1:"Montag", 2:"Dienstag",
       3:"Mittwoch", 4:"Donnerstag", 5:"Freitag", 6:"Samstag"}

The expression map:put($week, 6, "Sonnabend") returns map{0:"Sonntag", 1:"Montag", 2:"Dienstag", 3:"Mittwoch", 4:"Donnerstag", 5:"Freitag", 6:"Sonnabend"}.

The expression map:put($week, -1, "Unbekannt") returns map{0:"Sonntag", 1:"Montag", 2:"Dienstag", 3:"Mittwoch", 4:"Donnerstag", 5:"Freitag", 6:"Samstag", -1:"Unbekannt"}.

17.1.9 map:entry

Summary

Returns a map that contains a single entry (a key-value pair).

Signature
map:entry($key as xs:anyAtomicType, $value as item()*) as map(*)
Properties

This function is ·deterministic·, ·context-independent·, and ·focus-independent·.

Rules

The function map:entry returns a ·map· which contains a single entry. The key of the entry in the new map is $key, and its associated value is $value.

Notes

The function call map:entry(K, V) produces the same result as the expression map{K : V}.

The function map:entry is intended primarily for use in conjunction with the function map:merge. For example, a map containing seven entries may be constructed like this:

map:merge((
   map:entry("Su", "Sunday"),
   map:entry("Mo", "Monday"),
   map:entry("Tu", "Tuesday"),
   map:entry("We", "Wednesday"),
   map:entry("Th", "Thursday"),
   map:entry("Fr", "Friday"),
   map:entry("Sa", "Saturday")
   ))

The map:merge function can be used to construct a map with a variable number of entries, for example:

map:merge(for $b in //book return map:entry($b/isbn, $b))
Examples

The expression map:entry("M", "Monday") returns map{"M":"Monday"}.

17.1.10 map:remove

Summary

Returns a map containing all the entries from a supplied map, except those having a specified key.

Signature
map:remove($map as map(*), $keys as xs:anyAtomicType*) as map(*)
Properties

This function is ·deterministic·, ·context-independent·, and ·focus-independent·.

Rules

The function map:remove returns a ·map· containing all the entries in $map except for any entry whose key is the ·same key· as an item in $keys.

No failure occurs if an item in $keys does not correspond to any entry in $map; that key value is simply ignored.

The effect of the function call map:remove($MAP, $KEY) can be described more formally as the result of the expression below:

map:merge (
    map:for-each (
       $MAP, function($k, $v) { 
               if (some $key in $KEY satisfies (op:same-key($k, $key)) 
               then () 
               else map:entry($k, $v)
             } ) ) 
Examples
let $week := map{0:"Sonntag", 1:"Montag", 2:"Dienstag",
       3:"Mittwoch", 4:"Donnerstag", 5:"Freitag", 6:"Samstag"}

The expression map:remove($week, 4) returns map{0:"Sonntag", 1:"Montag", 2:"Dienstag", 3:"Mittwoch", 5:"Freitag", 6:"Samstag"}.

The expression map:remove($week, 23) returns map{0:"Sonntag", 1:"Montag", 2:"Dienstag", 3:"Mittwoch", 4:"Donnerstag", 5:"Freitag", 6:"Samstag"}.

The expression map:remove($week, (0, 6 to 7)) returns map{1:"Montag", 2:"Dienstag", 3:"Mittwoch", 4:"Donnerstag", 5:"Freitag"}.

The expression map:remove($week, ()) returns map{0:"Sonntag", 1:"Montag", 2:"Dienstag", 3:"Mittwoch", 4:"Donnerstag", 5:"Freitag", 6:"Samstag"}.

17.1.11 map:for-each

Summary

Applies a supplied function to every entry in a map, returning the concatenation of the results.

Signature
map:for-each( $map  as map(*),
$action  as function(xs:anyAtomicType, item()*) as item()*) as item()*
Properties

This function is ·nondeterministic-wrt-ordering·, ·context-independent·, ·focus-independent·, and ·higher-order·.

Rules

The function map:for-each takes any ·map· as its $map argument and applies the supplied function to each entry in the map, in ·implementation-dependent· order; the result is the sequence obtained by concatenating the results of these function calls.

The function is non-deterministic with respect to ordering (see 1.7.4 Properties of functions). This means that two calls with the same arguments are not guaranteed to process the map entries in the same order.

The function supplied as $action takes two arguments. It is called supplying the key of the map entry as the first argument, and the associated value as the second argument.

Examples

The expression map:for-each(map{1:"yes", 2:"no"}, function($k, $v){$k}) returns some permutation of (1,2). (This function call is equivalent to calling map:keys. The result is in implementation-dependent order.)

The expression distinct-values(map:for-each(map{1:"yes", 2:"no"}, function($k, $v){$v})) returns some permutation of ("yes", "no"). (This function call returns the distinct values present in the map, in implementation-dependent order.)

The expression map:merge(map:for-each(map{"a":1, "b":2}, function($k, $v){map:entry($k, $v+1)})) returns map{"a":2, "b":3}. (This function call returns a map with the same keys as the input map, with the value of each entry increased by one.)

This XQuery example converts the entries in a map to attributes on a newly constructed element node:

let $dimensions := map{'height': 3, 'width': 4, 'depth': 5};
return
  <box>{
     map:for-each($dimensions, function ($k, $v) { attribute {$k} {$v} })
  }</box>

The result is the element <box height="3" width="4" depth="5"/>.

17.2 Other Operations on Maps

Because a map is a function item, functions that apply to functions also apply to maps. A map is an anonymous function, so fn:function-name returns the empty sequence; fn:function-arity always returns 1.

Maps may be compared using the fn:deep-equal function.

There is no function or operator to atomize a map or convert it to a string (other than fn:serialize, which can be used to serialize some maps as JSON texts).

17.3 Functions that Operate on Arrays

An array is an additional kind of item. An array of size N is a mapping from the integers (1 to N) to a set of values, called the members of the array, each of which is an arbitrary sequence. Because an array is an item, and therefore a sequence, arrays can be nested.

The functions defined in this section use a conventional namespace prefix array, which is assumed to be bound to the namespace URI http://www.w3.org/2005/xpath-functions/array.

As with all other values, arrays are treated as immutable. For example, the array:reverse function returns an array that differs from the supplied array in the order of its members, but the supplied array is not changed by the operation. Two calls on array:reverse with the same argument will return arrays that are indistinguishable from each other; there is no way of asking whether these are "the same array". Like sequences, arrays have no identity.

An array acts as a function from integer positions to associated values, so the function call $array($index) can be used to retrieve the array member at a given position. The function corresponding to the array has the signature function($index as xs:integer) as item()*. The fact that an array is a function item allows it to be passed as an argument to higher-order functions that expect a function item as one of their arguments.

In the function definitions that follow, all the array functions are defined in terms of five primitives:

  • [] represents the zero-length array (an array with no members).

  • $array($index) returns the member at position $index.

  • array:size($array) returns the number of members in the array.

  • op:array-singleton($seq) returns an array of size one whose single member is the supplied sequence $seq. This operation is not directly available as a user-visible function, because the effect can easily be achieved using the syntax [ $seq ].

  • op:array-concat($array1, $array2) returns an array whose members are first the members of $array1 and then the members of $array2. This operation is not directly available as a user-visible function, because the effect can easily be achieved using array:join.

There are two operations on arrays for which the XPath language provides custom syntax:

  • array { $sequence } constructs an array whose members are the items in $sequence. Every member of this array will be a singleton item. This can be defined as fn:fold-left($sequence, [], function($x, $y){ op:array-concat($x, op:array-singleton($y))

  • [ E1, E2, E3, ..., En] constructs an array in which E1 is the first member, E2 is the second member, and so on. If N=0, the value is the empty array []; if N=1, the value is op:array-concat([], array { E1 }), and if N > 1, the value is op:array-concat(op:array-singleton(E1), [ E2, ... En ]).

Function Meaning
array:size Returns the number of members in the supplied array.
array:get Returns the value at the specified position in the supplied array (counting from 1).
array:put Returns an array containing all the members of a supplied array, except for one member which is replaced with a new value.
array:append Returns an array containing all the members of a supplied array, plus one additional member at the end.
array:subarray Returns an array containing all members from a supplied array starting at a supplied position, up to a specified length.
array:remove Returns an array containing all the members of the supplied array, except for the members at specified positions.
array:insert-before Returns an array containing all the members of the supplied array, with one additional member at a specified position.
array:head Returns the first member of an array, that is $array(1).
array:tail Returns an array containing all members except the first from a supplied array.
array:reverse Returns an array containing all the members of a supplied array, but in reverse order.
array:join Concatenates the contents of several arrays into a single array.
array:for-each Returns an array whose size is the same as array:size($array), in which each member is computed by applying $function to the corresponding member of $array.
array:filter Returns an array containing those members of the $array for which $function returns true.
array:fold-left Evaluates the supplied function cumulatively on successive members of the supplied array.
array:fold-right Evaluates the supplied function cumulatively on successive values of the supplied array.
array:for-each-pair Returns an array obtained by evaluating the supplied function once for each pair of members at the same position in the two supplied arrays.
array:sort Returns an array containing all the members of the supplied array, sorted according to the value of a sort key supplied as a function.
array:flatten Replaces any array appearing in a supplied sequence with the members of the array, recursively.

17.3.1 array:size

Summary

Returns the number of members in the supplied array.

Signature
array:size($array as array(*)) as xs:integer
Properties

This function is ·deterministic·, ·context-independent·, and ·focus-independent·.

Rules

If $array is empty the function returns zero.

Otherwise, the function returns the number of members in $array.

Notes

Note that because an array is an item, the fn:count function when applied to an array always returns 1 (one).

Examples

The expression array:size(["a", "b", "c"]) returns 3.

The expression array:size(["a", ["b", "c"]]) returns 2.

The expression array:size([ ]) returns 0.

The expression array:size([[ ]]) returns 1.

17.3.2 array:get

Summary

Returns the value at the specified position in the supplied array (counting from 1).

Signature
array:get($array as array(*), $position as xs:integer) as item()*
Properties

This function is ·deterministic·, ·context-independent·, and ·focus-independent·.

Rules

The result is the value of $array($position).

Error Conditions

A dynamic error occurs [err:FOAY0001] if $position is not in the range 1 to array:size($array) inclusive.

Examples

The expression ["a", "b", "c"] => array:get(2) returns "b".

The expression ["a", ["b", "c"]] => array:get(2) returns ["b", "c"].

17.3.3 array:put

Summary

Returns an array containing all the members of a supplied array, except for one member which is replaced with a new value.

Signature
array:put( $array  as array(*),
$position  as xs:integer,
$member  as item()*) as array(*)
Properties

This function is ·deterministic·, ·context-independent·, and ·focus-independent·.

Rules

The result is an array whose size is array:size($array), in which all members in positions other than $position are the same as the members in the corresponding position of $array, and the member in position $position is $member.

The result is equivalent to the result of the expression $array => array:remove($position) => array:insert-before($position, $member).

Error Conditions

A dynamic error occurs [err:FOAY0001] if $position is not in the range 1 to array:size($array) inclusive.

This error will always occur if $array is empty.

Examples

The expression array:put(["a", "b", "c"], 2, "d") returns ["a", "d", "c"].

The expression array:put(["a", "b", "c"], 2, ("d", "e")) returns ["a", ("d", "e"), "c"].

The expression array:put(["a"], 1, ["d", "e"]) returns [["d", "e"]].

17.3.4 array:append

Summary

Returns an array containing all the members of a supplied array, plus one additional member at the end.

Signature
array:append($array as array(*), $appendage as item()*) as array(*)
Properties

This function is ·deterministic·, ·context-independent·, and ·focus-independent·.

Rules

The result is an array whose size is array:size($array) + 1, in which all members in positions 1 to array:size($array) are the same as the members in the corresponding position of $array, and the member in position array:size($array) + 1 is $appendage.

The result is equivalent to the result of the expression op:array-concat( $array, [$appendage] ).

Examples

The expression array:append(["a", "b", "c"], "d") returns ["a", "b", "c", "d"].

The expression array:append(["a", "b", "c"], ("d", "e")) returns ["a", "b", "c", ("d", "e")].

The expression array:append(["a", "b", "c"], ["d", "e"]) returns ["a", "b", "c", ["d", "e"]].

17.3.5 array:subarray

Summary

Returns an array containing all members from a supplied array starting at a supplied position, up to a specified length.

Signatures
array:subarray($array as array(*), $start as xs:integer) as array(*)
array:subarray( $array  as array(*),
$start  as xs:integer,
$length  as xs:integer) as array(*)
Properties

This function is ·deterministic·, ·context-independent·, and ·focus-independent·.

Rules

Except in error cases, the two-argument version of the function returns the same result as the three-argument version when called with $length equal to the value of array:size($array) - $start + 1.

The result of the three-argument version of the function is given by the expression array:join( ($start to $start + $length - 1) ! [$array(.)] )

Error Conditions

A dynamic error is raised [err:FOAY0001] if $start is less than one or greater than array:size($array) + 1.

For the three-argument version of the function:

  • A dynamic error is raised [err:FOAY0002] if $length is less than zero.

  • A dynamic error is raised [err:FOAY0001] if $start + $length is greater than array:size($array) + 1.

Notes

The value of $start can be equal to array:size($array) + 1 provided that $length is either equal to zero or omitted. In this case the result will be an empty array.

Examples

The expression array:subarray(["a", "b", "c", "d"], 2) returns ["b", "c", "d"].

The expression array:subarray(["a", "b", "c", "d"], 5) returns [ ].

The expression array:subarray(["a", "b", "c", "d"], 2, 0) returns [ ].

The expression array:subarray(["a", "b", "c", "d"], 2, 1) returns ["b"].

The expression array:subarray(["a", "b", "c", "d"], 2, 2) returns ["b", "c"].

The expression array:subarray(["a", "b", "c", "d"], 5, 0) returns [ ].

The expression array:subarray([ ], 1, 0) returns [ ].

17.3.6 array:remove

Summary

Returns an array containing all the members of the supplied array, except for the members at specified positions.

Signature
array:remove($array as array(*), $positions as xs:integer*) as array(*)
Properties

This function is ·deterministic·, ·context-independent·, and ·focus-independent·.

Rules

The function returns an array of size array:size($array) - fn:count(fn:distinct-values($positions)) containing all members from $array except the members whose position (counting from 1) is present in the sequence $positions. The order of the remaining members is preserved.

The result of the function, except in error cases, is given by the expression array:join(for $i in (1 to array:size($array))[not(. = $positions)] return [$array($i)])

Error Conditions

A dynamic error is raised [err:FOAY0001] if any integer in $positions is not in the range 1 to array:size($array) inclusive. By implication, an error occurs if $array is empty, unless $positions is also empty.

Examples

The expression array:remove(["a", "b", "c", "d"], 1) returns ["b", "c", "d"].

The expression array:remove(["a", "b", "c", "d"], 2) returns ["a", "c", "d" ].

The expression array:remove(["a"], 1) returns [ ].

The expression array:remove(["a", "b", "c", "d"], 1 to 3) returns ["d"].

The expression array:remove(["a", "b", "c", "d"], ()) returns ["a", "b", "c", "d"].

17.3.7 array:insert-before

Summary

Returns an array containing all the members of the supplied array, with one additional member at a specified position.

Signature
array:insert-before( $array  as array(*),
$position  as xs:integer,
$member  as item()*) as array(*)
Properties

This function is ·deterministic·, ·context-independent·, and ·focus-independent·.

Rules

The function returns an array of size array:size($array) + 1 containing all members from $array whose position is less than $position, then a new member given by $member, and then all members from $array whose position is greater than or equal to $position. Positions are counted from 1.

The result is equivalent to the result of the expression array:join( (array:subarray($array, 1, $position - 1), [$member], array:subarray($array, $position)) )

Error Conditions

A dynamic error occurs [err:FOAY0001] if $position is not in the range 1 to array:size($array) + 1 inclusive.

Notes

Setting $position to 1 has the effect of prepending the new member at the start of the array. Setting $position to the value array:size($array) + 1 delivers the same result as array:append($array, $member).

Examples

The expression array:insert-before(["a", "b", "c", "d"], 3, ("x", "y")) returns ["a", "b", ("x", "y"), "c", "d"].

The expression array:insert-before(["a", "b", "c", "d"], 5, ("x", "y")) returns ["a", "b", "c", "d", ("x", "y")].

The expression array:insert-before(["a", "b", "c", "d"], 3, ["x", "y"]) returns ["a", "b", ["x", "y"], "c", "d"].

17.3.8 array:head

Summary

Returns the first member of an array, that is $array(1).

Signature
array:head($array as array(*)) as item()*
Properties

This function is ·deterministic·, ·context-independent·, and ·focus-independent·.

Rules

The function returns first member of $array, that is the value of $array(1).

Error Conditions

A dynamic error occurs [err:FOAY0001] if $array is empty.

Examples

The expression array:head([5, 6, 7, 8]) returns 5.

The expression array:head([["a", "b"], ["c", "d"]]) returns ["a", "b"].

The expression array:head([("a", "b"), ("c", "d")]) returns "a", "b".

17.3.9 array:tail

Summary

Returns an array containing all members except the first from a supplied array.

Signature
array:tail($array as array(*)) as array(*)
Properties

This function is ·deterministic·, ·context-independent·, and ·focus-independent·.

Rules

The function returns an array containing all members of the supplied array except the first, that is array:remove($array, 1).

Error Conditions

A dynamic error occurs [err:FOAY0001] if $array is empty.

Notes

If the supplied array contains exactly one member, the result will be an empty array.

Examples

The expression array:tail([5, 6, 7, 8]) returns [6, 7, 8].

The expression array:tail([5]) returns [ ].

17.3.10 array:reverse

Summary

Returns an array containing all the members of a supplied array, but in reverse order.

Signature
array:reverse($array as array(*)) as array(*)
Properties

This function is ·deterministic·, ·context-independent·, and ·focus-independent·.

Rules

The function returns the result of the expression: array:join( fn:reverse(1 to array:size($array)) ! [$array(.)] )

Examples

The expression array:reverse(["a", "b", "c", "d"]) returns ["d", "c", "b", "a"].

The expression array:reverse([("a", "b"), ("c", "d")]) returns [("c", "d"), ("a", "b")].

The expression array:reverse([(1 to 5)]) returns [(1, 2, 3, 4, 5)].

The expression array:reverse([]) returns [].

17.3.11 array:join

Summary

Concatenates the contents of several arrays into a single array.

Signature
array:join($arrays as array(*)*) as array(*)
Properties

This function is ·deterministic·, ·context-independent·, and ·focus-independent·.

Rules

The function can be expressed as follows in XQuery:


declare function array:join($arrays as array(*)*) as array(*) {
   if (fn:empty($arrays))
      then []
   else if (fn:count($arrays) eq 1)
      then $arrays
   else 
      op:array-concat(fn:head($arrays), array:join(fn:tail($arrays)))
};
Examples

The expression array:join(()) returns [ ].

The expression array:join([1, 2, 3]) returns [1, 2, 3].

The expression array:join((["a", "b"], ["c", "d"])) returns ["a", "b", "c", "d"].

The expression array:join((["a", "b"], ["c", "d"], [ ])) returns ["a", "b", "c", "d"].

The expression array:join((["a", "b"], ["c", "d"], [["e", "f"]])) returns ["a", "b", "c", "d", ["e", "f"]].

17.3.12 array:for-each

Summary

Returns an array whose size is the same as array:size($array), in which each member is computed by applying $function to the corresponding member of $array.

Signature
array:for-each( $array  as array(*),
$action  as function(item()*) as item()*) as array(*)
Properties

This function is ·deterministic·, ·context-independent·, ·focus-independent·, and ·higher-order·.

Rules

Returns the result of the expression: array:join( (1 to array:size($array)) ! [ $action($array(.)) ] )

Examples

The expression array:for-each(["A", "B", 1, 2], function($z) {$z instance of xs:integer}) returns [false(), false(), true(), true()].

The expression array:for-each(["the cat", "sat", "on the mat"], fn:tokenize#1) returns [("the", "cat"), "sat", ("on", "the", "mat")].

17.3.13 array:filter

Summary

Returns an array containing those members of the $array for which $function returns true.

Signature
array:filter( $array  as array(*),
$function  as function(item()*) as xs:boolean) as array(*)
Properties

This function is ·deterministic·, ·context-independent·, ·focus-independent·, and ·higher-order·.

Rules

The effect of the function is equivalent to the following recursive definition:

if (array:size($array) eq 0)
then [ ]
else op:array-concat(
        if ($function(array:head($array))) then array:head($array) else [ ],
        array:filter(array:tail($array))
     )
Error Conditions

As a consequence of the function signature and the function calling rules, a type error occurs if the supplied function $function returns anything other than a single xs:boolean item; there is no conversion to an effective boolean value.

Examples

The expression array:filter(["A", "B", 1, 2], function($x) {$x instance of xs:integer}) returns [1, 2].

The expression array:filter(["the cat", "sat", "on the mat"], function($s){fn:count(fn:tokenize($s)) gt 1}) returns ["the cat", "on the mat"].

The expression array:filter(["A", "B", "", 0, 1], boolean#1) returns ["A", "B", 1].

17.3.14 array:fold-left

Summary

Evaluates the supplied function cumulatively on successive members of the supplied array.

Signature
array:fold-left( $array  as array(*),
$zero  as item()*,
$function  as function(item()*, item()*) as item()*) as item()*
Properties

This function is ·deterministic·, ·context-independent·, ·focus-independent·, and ·higher-order·.

Rules

The effect of the function is equivalent to the following recursive definition:

if (array:size($array) eq 0)
then $zero
else array:fold-left(array:tail($array), 
                     $function($zero, array:head($array)), 
                     $function )
         
Notes

If the supplied array is empty, the function returns $zero.

If the supplied array contains a single member $m, the function returns $zero => $function($m).

If the supplied array contains two members $m and $n, the function returns $zero => $function($m) => $function($n); and similarly for an input array with more than two members.

Examples

The expression array:fold-left([true(), true(), false()], true(), function($x, $y){$x and $y}) returns false(). (Returns true if every member of the input array has an effective boolean value of true().)

The expression array:fold-left([true(), true(), false()], false(), function($x, $y){$x or $y}) returns true(). (Returns true if at least one member of the input array has an effective boolean value of true().)

The expression array:fold-left([1,2,3], [], function($x, $y){[$x, $y]}) returns [[[[], 1], 2], 3].

17.3.15 array:fold-right

Summary

Evaluates the supplied function cumulatively on successive values of the supplied array.

Signature
array:fold-right( $array  as array(*),
$zero  as item()*,
$function  as function(item()*, item()*) as item()*) as item()*
Properties

This function is ·deterministic·, ·context-independent·, ·focus-independent·, and ·higher-order·.

Rules

The effect of the function is equivalent to the following recursive definition:

if (array:size($array) eq 0)
then $zero
else $function( array:head($array), 
                array:fold-right(array:tail($array), $zero, $function) 
              )
         
Notes

If the supplied array is empty, the function returns $zero.

If the supplied array contains a single member $m, the function returns $function($m, $zero).

If the supplied array contains two members $m and $n, the function returns $function($m, $function($n, $zero)); and similarly for an input array with more than two members.

Examples

The expression array:fold-right([true(), true(), false()], true(), function($x, $y){$x and $y}) returns false(). (Returns true if every member of the input array has an effective boolean value of true().)

The expression array:fold-right([true(), true(), false()], false(), function($x, $y){$x or $y}) returns true(). (Returns true if at least one member of the input array has an effective boolean value of true().)

The expression array:fold-right([1,2,3], [], function($x, $y){[$x, $y]}) returns [1, [2, [3, []]]].

17.3.16 array:for-each-pair

Summary

Returns an array obtained by evaluating the supplied function once for each pair of members at the same position in the two supplied arrays.

Signature
array:for-each-pair( $array1  as array(*),
$array2  as array(*),
$function  as function(item()*, item()*) as item()*) as array(*)
Properties

This function is ·deterministic·, ·context-independent·, ·focus-independent·, and ·higher-order·.

Rules

Returns the result of the recursive expression:


if (array:size($array1) eq 0 or array:size($array2) eq 0)
then [ ]
else array:concat(
        $function(array:head($array1), array:head($array2)), 
        array:for-each-pair(array:tail($array1), array:tail($array2), $function)
     )
         
Notes

If the arrays have different size, excess members in the longer array are ignored.

Examples

The expression array:for-each-pair(["A", "B", "C"], [1, 2, 3], function($x, $y) { array {$x, $y}}) returns [["A", 1], ["B", 2], ["C", 3]].

The expression let $A := ["A", "B", "C", "D"] return array:for-each-pair($A, array:tail($A), concat#2) returns ["AB", "BC", "CD"].

17.3.17 array:sort

Summary

Returns an array containing all the members of the supplied array, sorted according to the value of a sort key supplied as a function.

Signatures
array:sort($array as array(*)) as array(*)
array:sort($array as array(*), $collation as xs:string?) as array(*)
array:sort( $array  as array(*),
$collation  as xs:string?,
$key  as function(item()*) as xs:anyAtomicType*) as array(*)
Properties

The one-argument form of this function is ·deterministic·, ·context-dependent·, and ·focus-independent·. It depends on collations.

The two-argument form of this function is ·deterministic·, ·context-dependent·, and ·focus-independent·. It depends on collations.

The two-argument form of this function is ·deterministic·, ·context-independent·, ·focus-independent·, and ·higher-order·.

Rules

Calling the single-argument version of the function is equivalent to calling the two-argument form with default-collation() as the second argument: that is, it sorts the members of an array according to the typed value of the items, using the default collation to compare strings.

Calling the two-argument version of the function is equivalent to calling the three-argument form with fn:data#1 as the third argument: that is, it sorts the members of an array according to the typed value of the items, using a specified collation to compare strings.

In the case of both array:sort#2 and array:sort#3, supplying an empty sequence as the second argument is equivalent to supplying fn:default-collation(). For more information on collations see 5.3.5 Choosing a collation.

The result of the function is obtained as follows:

  • For each member of the array $array, the function supplied as $key is evaluated with that member as its argument. The resulting values are the sort keys of the members of the array.

  • The result array contains the same members as the input array $array, but generally in a different order.

  • Let $C be the selected collation, or the default collation where applicable.

  • The order of items in the result is such that, given two items $A and $B:

    • If (fn:deep-equal($key($A), $key($B), $C), then the relative order of $A and $B in the output is the same as their relative order in the input (that is, the sort is stable)

    • Otherwise, if (deep-less-than($key($A), $key($B), $C), then $A precedes $B in the output. The function deep-less-than is defined as the boolean result of the expression:

      if (fn:empty($A)) 
           then fn:exists($B)
      else if (fn:deep-equal($A[1], $B[1], $C)) 
           then deep-less-than(fn:tail($A), fn:tail($B), $C)
      else if ($A[1] ne $A[1] (:that is, $A[1] is NaN:)) 
           then fn:true()
      else if (is-string($A[1]) and is-string($B[1]) 
           then fn:compare($A[1], $B[1], $C) lt 0
      else $A[1] lt $B[1]

      where the function is-string($X) returns true if and only if $X is an instance of xs:string, xs:anyURI, or xs:untypedAtomic.

      This ordering of sequences is referred to by mathematicians as "lexicographic ordering".

Error Conditions

If the set of computed sort keys contains values that are not comparable using the le operator then the sort operation will fail with a dynamic error.

Examples

The expression array:sort([1, 4, 6, 5, 3]) returns [1, 3, 4, 5, 6].

The expression array:sort([1, -2, 5, 10, -10, 10, 8], (), fn:abs#1) returns [1, -2, 5, 8, 10, -10, 10].

The expression array:sort([(1,0), (1,1), (0,1), (0,0)]) returns [(0,0), (0,1), (1,0), (1,1)].

To sort an array of strings $in using Swedish collation:

let $SWEDISH := "http://www.w3.org/2013/collation/UCA?lang=se"
return array:sort($in, $SWEDISH)
            

To sort an array of maps representing employees, using last name as the major sort key and first name as the minor sort key, with the default collation:

array:sort($employees, (), function($emp) {$emp?name?last, $emp?name?first})

17.3.18 array:flatten

Summary

Replaces any array appearing in a supplied sequence with the members of the array, recursively.

Signature
array:flatten($input as item()*) as item()*
Properties

This function is ·deterministic·, ·context-independent·, and ·focus-independent·.

Rules

The function processes the items in the supplied sequence $input as follows:

  • An item that is an array is replaced by its members, retaining order.

  • Any other item is retained unchanged.

The process is then repeated so long as the sequence contains an array among its items.

The function is equivalent to the following XQuery implementation (assuming static typing is not in force):

declare function flatten ($S as item()*) {
    for $s in $S return (
      typeswitch($s)
        case $a as array(*) return flatten($a?*)
        default return $s
)}
Notes

The argument to the function will often be a single array item, but this is not essential.

Unlike atomization, this function retains any nodes contained in the array.

Examples

The expression array:flatten([1, 4, 6, 5, 3]) returns (1, 4, 6, 5, 3).

The expression array:flatten(([1, 2, 5], [[10, 11], 12], [], 13)) returns (1, 2, 5, 10, 11, 12, 13).

The expression array:flatten([(1,0), (1,1), (0,1), (0,0)]) returns (1, 0, 1, 1, 0, 1, 0, 0).

17.4 Conversion to and from JSON

JSON is a popular format for exchange of structured data on the web: it is specified in [RFC 7159]. This section describes facilities allowing JSON data to be converted to and from XDM values.

This specification describes two ways of representing JSON data losslessly using XDM constructs. The first method uses XDM maps to represent JSON objects, and XDM arrays to represent JSON arrays. The second method represents all JSON constructs using XDM element and attribute nodes.

17.4.1 Representing JSON using maps and arrays

This section defines a mapping from JSON data to XDM maps and arrays. Two functions are available to support this mapping: fn:parse-json and fn:serialize (with options selecting JSON as the output method). The fn:parse-json function will accept any JSON text as input, and converts it to XDM data values. The fn:serialize function (with JSON as the output method) will accept any XDM value produced using fn:parse-json and convert it back to the original JSON text (subject to insignificant variations such as reordering the properties in a JSON object).

Note:

The conversion is lossless if recommended JSON good practice is followed. Information may however be lost if (a) JSON numbers are not exactly representable as double-precision floating point, or (b) duplicate key values appear within a JSON object.

The representation of JSON data produced by the fn:parse-json function has been chosen with ease of manipulation as a design aim. For example, a simple JSON object such as {"Sun":1, "Mon":2, "Tue":3, ...} produces a simple map, so if the result of parsing is held in $weekdays, the number for a given weekday can be extracted using an expression such as $weekdays?Tue. Similarly, a simple array such as ["Sun", "Mon", "Tue", ...] produces an array that can be addressed as, for example, $weekdays(3). A more deeply nested structure can be addressed in a similar way: for example if the JSON text is an array of person objects, each of which has a property named "phones" which is an array of strings containing phone numbers, then the first phone number of each person in the data can be addressed as $data?phones(1).

17.4.2 XML Representation of JSON

This section defines a mapping from JSON data to XML (specifically, to XDM element and attribute nodes). A function fn:json-to-xml is provided to take a JSON string as input and convert it to the XML representation, and a second function fn:xml-to-json performs the reverse operation.

The XML representation is designed to be capable of representing any valid JSON text including one that uses characters which are not valid in XML. The transformation is normally lossless: that is, distinct JSON texts convert to distinct XML representations. When converting JSON to XML, options are provided to reject unsupported characters, to replace them with a substitute character, or to leave them in backslash-escaped form.

Note:

The conversion is lossless if recommended JSON good practice is followed. Information may however be lost if (a) JSON numbers are not exactly representable as double-precision floating point, or (b) duplicate key values appear within a JSON object.

The following example demonstrates the correspondence of a JSON text and the corresponding XML representation.

Example: A JSON Text and its XML Representation

Consider the following JSON text:

 {
    "desc"    : "Distances between several cities, in kilometers.",
    "updated" : "2014-02-04T18:50:45",
    "uptodate": true,
    "author"  : null,
    "cities"  : {
        "Brussels": [
                      {"to": "London",    "distance": 322},
                      {"to": "Paris",     "distance": 265},
                      {"to": "Amsterdam", "distance": 173}
                    ],
        "London": [
                      {"to": "Brussels",  "distance": 322},
                      {"to": "Paris",     "distance": 344},
                      {"to": "Amsterdam", "distance": 358}
                  ],
        "Paris": [
                      {"to": "Brussels",  "distance": 265},
                      {"to": "London",    "distance": 344},
                      {"to": "Amsterdam", "distance": 431}
                 ],
        "Amsterdam": [
                      {"to": "Brussels",  "distance": 173},
                      {"to": "London",    "distance": 358},
                      {"to": "Paris",     "distance": 431}
                     ]
     }
}
                  

The XML representation of this text is as follows. Whitespace is included in the XML representation for purposes of illustration, but it will not necessarily be present in the output of the json-to-xml function.

  <map xmlns="http://www.w3.org/2005/xpath-functions">
    <string key='desc'>Distances between several cities, in kilometers.</string>
    <string key='updated'>2014-02-04T18:50:45</string>
    <boolean key="uptodate">true</boolean>
    <null key="author"/>
    <map key='cities'>
      <array key="Brussels">
        <map>
            <string key="to">London</string>
            <number key="distance">322</number>
        </map> 
        <map>
            <string key="to">Paris</string>
            <number key="distance">265</number>
        </map> 
        <map>
            <string key="to">Amsterdam</string>
            <number key="distance">173</number>
        </map> 
      </array>
      <array key="London">
        <map>
            <string key="to">Brussels</string>
            <number key="distance">322</number>
        </map> 
        <map>
            <string key="to">Paris</string>
            <number key="distance">344</number>
        </map> 
        <map>
            <string key="to">Amsterdam</string>
            <number key="distance">358</number>
        </map> 
      </array>
      <array key="Paris">
        <map>
            <string key="to">Brussels</string>
            <number key="distance">265</number>
        </map> 
        <map>
            <string key="to">London</string>
            <number key="distance">344</number>
        </map> 
        <map>
            <string key="to">Amsterdam</string>
            <number key="distance">431</number>
        </map>  
      </array>
      <array key="Amsterdam">
        <map>
            <string key="to">Brussels</string>
            <number key="distance">173</number>
        </map> 
        <map>
            <string key="to">London</string>
            <number key="distance">358</number>
        </map> 
        <map>
            <string key="to">Paris</string>
            <number key="distance">431</number>
        </map>
      </array>
    </map>  
  </map>

An XSD 1.0 schema for the XML representation is provided in C.2 Schema for the result of fn:json-to-xml. It is not necessary to import this schema into the static context unless the stylesheet or query makes explicit reference to the components defined in the schema. If the stylesheet or query does import a schema for the namespace http://www.w3.org/2005/xpath-functions, then:

  1. Unless the host language specifies otherwise, the processor (if it is schema-aware) must recognize an import declaration for this namespace, whether or not a schema location is supplied.

  2. If a schema location is provided, then the schema document at that location must be equivalent to the schema document at C.2 Schema for the result of fn:json-to-xml; the effect if it is not equivalent is ·implementation-dependent·

The rules governing the mapping from JSON to XML are as follows. In these rules, the phrase "an element named N" is to be interpreted as meaning "an element node whose local name is N and whose namespace URI is http://www.w3.org/2005/xpath-functions".

  1. The JSON value null is represented by an element named null, with empty content.

  2. The JSON values true and false are represented by an element named boolean, with content conforming to the type xs:boolean. When the element is created by the fn:json-to-xml function, the string value of the element will be true or false. The fn:xml-to-json function also recognizes other strings that validate as xs:boolean, for example 1 and 0. Leading and trailing whitespace is accepted.

  3. A JSON number is represented by an element named number, with content conforming to the type xs:double, with the additional restriction that the value must not be positive or negative infinity, nor NaN. The fn:json-to-xml function creates an element whose string value is lexically the same as the JSON representation of the number. The fn:xml-to-json function generates a JSON representation that is the result of casting the (typed or untyped) value of the node to xs:double and then casting the result to xs:string. Leading and trailing whitespace is accepted. Since JSON does not impose limits on the range or precision of numbers, these rules mean that conversion from JSON to XML will always succeed, and will retain full precision in the lexical representation unless the data model implementation is one that reconstructs the string value from the typed value. In the reverse direction, conversion from XML to JSON may fail if the value is infinity or NaN, or if the string value is such that casting to xs:double produces positive or negative infinity.

  4. A JSON string is represented by an element named string, with content conforming to the type xs:string. The string element has two alternative representations: escaped form, and unescaped form.

  5. A JSON array is represented by an element named array. The content is a sequence of child elements representing the members of the array in order, each such element being the representation of the array member obtained by applying these rules recursively.

  6. A JSON object is represented by an element named map. The content is a sequence of child elements each of which represents one of the name/value pairs in the object. The representation of the name/value pair N:V is obtained by taking the element that represents the value V (by applying these rules recursively) and adding an attribute with name key (in no namespace), whose value is N as an instance of xs:string. The functions fn:json-to-xml and fn:xml-to-json both retain the order of entries, subject to rules about how duplicate keys are handled. The key may be represented in escaped or unescaped form.

The attribute escaped="true" may be specified on a string element to indicate that the string value contains backslash-escaped characters that are to be interpreted according to the JSON rules. The attribute escaped-key="true" may be specified on any element with a key attribute to indicate that the key contains backslash-escaped characters that are to be interpreted according to the JSON rules. Both attributes have the default value false, signifying that the relevant value is in unescaped form. In unescaped form, the backslash character has no special significance (it represents itself).

The JSON grammar for number is a subset of the lexical space of the XSD type xs:double. The mapping from JSON number values to xs:double values is defined by the XPath rules for casting from xs:string to xs:double. Note that these rules will never generate an error for out-of-range values; instead very large or very small values will be converted to +INF or -INF. Since JSON does not impose limits on the range or precision of numbers, the conversion is not guaranteed to retain full precision.

Although the order of entries in a JSON object is generally considered to have no significance, the functions json-to-xml and json-to-xml both retain order.

The XDM representation of a JSON value may either be untyped (all elements annotated as xs:untyped, attributes as xs:untypedAtomic), or it may be typed. If it is typed, then it must have the type annotations obtained by validating the untyped representation against the schema given in C.2 Schema for the result of fn:json-to-xml. If it is untyped, then it must be an XDM instance such that validation against this schema would succeed; with the proviso that all attributes other than those in no namespace or in namespace http://www.w3.org/2005/xpath-functions are ignored, including attributes such as xsi:type and xsi:nil that would normally influence the process of schema validation.

The namespace prefix associated with the namespace http://www.w3.org/2005/xpath-functions (if any) is immaterial. The effect of the fn:xml-to-json function does not depend on the choice of prefix, and the prefix (if any) generated by the fn:json-to-xml function is ·implementation-dependent·.

17.5 Functions on JSON Data

The functions listed parse or serialize JSON data.

Function Meaning
fn:parse-json Parses a string supplied in the form of a JSON text, returning the results typically in the form of a map or array.
fn:json-doc Reads an external resource containing JSON, and returns the result of parsing the resource as JSON.
fn:json-to-xml Parses a string supplied in the form of a JSON text, returning the results in the form of an XML document node.
fn:xml-to-json Converts an XML tree, whose format corresponds to the XML representation of JSON defined in this specification, into a string conforming to the JSON grammar.

Note also that the function fn:serialize has an option to act as the inverse function to fn:parse-json.

17.5.1 fn:parse-json

Summary

Parses a string supplied in the form of a JSON text, returning the results typically in the form of a map or array.

Signatures
fn:parse-json($json-text as xs:string?) as item()?
fn:parse-json($json-text as xs:string?, $options as map(*)) as item()?
Properties

This function is ·deterministic·, ·context-independent·, and ·focus-independent·.

Rules

The effect of the one-argument form of this function is the same as calling the two-argument form with an empty map as the value of the $options argument.

The first argument is a JSON text as defined in [RFC 7159], in the form of a string. The function parses this string to return an XDM value.

If the value of $json-text is the empty sequence, the function returns the empty sequence.

Note:

The result will also be an empty sequence if $json-text is the string "null".

The $options argument can be used to control the way in which the parsing takes place. The ·option parameter conventions· apply.

The entries that may appear in the $options map are as follows:

Key Value Meaning
liberal Determines whether deviations from the syntax of RFC7159 are permitted.
  • Type: xs:boolean

  • Default: false

false The input must consist of an optional byte order mark (which is ignored) followed by a string that conforms to the grammar of JSON-text in [RFC 7159]. An error must be raised [err:FOJS0001] if the input does not conform to the grammar.
true The input may contain deviations from the grammar of [RFC 7159], which are handled in an ·implementation-defined· way. (Note: some popular extensions include allowing quotes on keys to be omitted, allowing a comma to appear after the last item in an array, allowing leading zeroes in numbers, and allowing control characters such as tab and newline to be present in unescaped form.) Since the extensions accepted are implementation-defined, an error may be raised [err:FOJS0001] if the input does not conform to the grammar.
duplicates Determines the policy for handling duplicate keys in a JSON object. To determine whether keys are duplicates, they are compared using the Unicode codepoint collation, after expanding escape sequences, unless the escape option is set to true, in which case keys are compared in escaped form.
  • Type: xs:string

  • Default: use-first

reject An error is raised [err:FOJS0003] if duplicate keys are encountered.
use-first If duplicate keys are present in a JSON object, all but the first of a set of duplicates are ignored.
use-last If duplicate keys are present in a JSON object, all but the last of a set of duplicates are ignored.
escape Determines whether special characters are represented in the XDM output in backslash-escaped form.
  • Type: xs:boolean

  • Default: true

false All characters in the input that are valid in the version of XML supported by the implementation, whether or not they are represented in the input by means of an escape sequence, are represented as unescaped characters in the result. Any characters or codepoints that are not valid XML characters (for example, unpaired surrogates) are passed to the fallback function as described below; in the absence of a fallback function, they are replaced by the Unicode REPLACEMENT CHARACTER (xFFFD).
true JSON escape sequences are used in the result to represent special characters in the JSON input, as defined below, whether or not they were represented using JSON escape sequences in the input. The characters that are considered "special" for this purpose are:
  • all codepoints in the range x00 to x1F or x7F to x9F;

  • all codepoints that do not represent characters that are valid in the version of XML supported by the processor, including codepoints representing unpaired surrogates;

  • the backslash character itself (x5C).

Such characters are represented using a two-character escape sequence where available (for example, \t), or a six-character escape sequence otherwise (for example \uDEAD). Characters other than these are not escaped in the result, even if they were escaped in the input.
fallback Provides a function which is called when the input contains an escape sequence that represents a character that is not valid in the version of XML supported by the implementation. It is an error to supply the fallback option if the escape option is present with the value true.
  • Type: function(xs:string) as xs:string

  • Default: The default is effectively the function function($s){"&#xFFFD;"}: that is, a function that replaces the escape sequence with the Unicode REPLACEMENT CHARACTER.

User-supplied function The function is called when the JSON input contains a special character (as defined under the escape option) that is valid according to the JSON grammar, whether the special character is represented in the input directly or as an escape sequence. The function is called once for any surrogate that is not properly paired with another surrogate. The string supplied as the argument will always be a two- or six- character escape sequence, starting with a backslash, that conforms to the rules in the JSON grammar (as extended by the implementation if liberal:true() is specified): for example \b or \uFFFF or \uDEAD. The function is not called for an escape sequence that is invalid against the grammar (for example \x0A). The function returns a string which is inserted into the result in place of the invalid character. The function also has the option of raising a dynamic error by calling fn:error.

The various structures that can occur in JSON are transformed recursively to XDM values as follows:

  1. A JSON object is converted to a map. The entries in the map correspond to the key/value pairs in the JSON object. The key is always of type xs:string; the associated value may be of any type, and is the result of converting the JSON value by recursive application of these rules. For example, the JSON text {"x":2, "y":5} is transformed to the value map{"x":2, "y":5}.

    If duplicate keys are encountered in a JSON object, they are handled as determined by the duplicates option defined above.

  2. A JSON array is transformed to an array whose members are the result of converting the corresponding member of the array by recursive application of these rules. For example, the JSON text ["a", "b", null] is transformed to the value ["a", "b", ()].

  3. A JSON string is converted to an xs:string value. The handling of special characters depends on the escape and fallback options, as described in the table above.

  4. A JSON number is converted to an xs:double value using the rules for casting from xs:string to xs:double.

  5. The JSON boolean values true and false are converted to the corresponding xs:boolean values.

  6. The JSON value null is converted to the empty sequence.

Error Conditions

A dynamic error [err:FOJS0001] occurs if the value of $input does not conform to the JSON grammar, unless the option "liberal":true() is present and the processor chooses to accept the deviation.

A dynamic error [err:FOJS0003] occurs if the option "duplicates":"reject" is present and the value of $input contains a JSON object with duplicate keys.

A dynamic error [err:FOJS0005] occurs if the $options map contains an entry whose key is defined in this specification and whose value is not valid for that key, or if it contains an entry with the key fallback when the option "escape":true() is also present.

Notes

The result of the function will be an instance of one of the following types. An instance of test (or in XQuery, typeswitch) can be used to distinguish them:

  • map(xs:string, item()?) for a JSON object

  • array(item()?) for a JSON array

  • xs:string for a JSON string

  • xs:double for a JSON number

  • xs:boolean for a JSON boolean

  • empty-sequence() for a JSON null (or for empty input)

If the input starts with a byte order mark, this function ignores it. The byte order mark may have been added to the data stream in order to facilitate decoding of an octet stream to a character string, but since this function takes a character string as input, the byte order mark serves no useful purpose.

The possibility of the input containing characters that are not valid in XML (for example, unpaired surrogates) arises only when such characters are expressed using JSON escape sequences. The is because the input to the function is an instance of xs:string, which by definition can only contain characters that are valid in XML.

Examples

The expression parse-json('{"x":1, "y":[3,4,5]}') returns map{"x":1e0,"y":[3e0,4e0,5e0]}.

The expression parse-json('"abcd"') returns "abcd".

The expression parse-json('{"x":"\\", "y":"\u0025"}') returns map{"x":"\","y":"%"}.

The expression parse-json('{"x":"\\", "y":"\u0025"}', map{'escape':true()}) returns map{"x":"\\","y":"%"}.

The expression parse-json('{"x":"\\", "y":"\u0000"}') returns map{"x":"\","y":codepoints-to-string(65533)}.

The expression parse-json('{"x":"\\", "y":"\u0000"}', map{'escape':true()}) returns map{"x":"\\","y":"\u0000"}.

The expression parse-json('{"x":"\\", "y":"\u0000"}', map{'fallback':function($s){'['||$s||']'}}) returns map{"x":"\","y":"[\u0000]"}.

17.5.2 fn:json-doc

Summary

Reads an external resource containing JSON, and returns the result of parsing the resource as JSON.

Signatures
fn:json-doc($href as xs:string?) as item()?
fn:json-doc($href as xs:string?, $options as map(*)) as item()?
Properties

This function is ·deterministic·, ·context-dependent·, and ·focus-independent·. It depends on static base URI.

Rules

The effect of the single-argument call fn:json-doc($H) is the same as the effect of the two-argument call fn:json-doc($H, map{}) where an empty map is supplied as the second argument.

The effect of the two-argument function call fn:json-doc($H, $M)is equivalent to the function composition fn:unparsed-text($H) => fn:parse-json($M); except that:

  1. The function may accept a resource in any encoding. [RFC 7159] requires UTF-8, UTF-16, or UTF-32 to be accepted, but it is not an error if a different encoding is used. Unless external encoding information is available, the function must assume that the encoding is one of UTF-8, UTF-16, or UTF-32, and must distinguish these cases by examination of the initial octets of the resource.

  2. If the resource contains characters that are not valid in the version of XML used by the processor, then rather than raising an error as fn:unparsed-text#1 does, the function replaces such characters by the equivalent JSON escape sequence prior to parsing.

    Note:

    Equivalently, the implementation can use some other internal representation of strings that allows non-XML characters to be manipulated.

If the value of $href is the empty sequence, the function returns the empty sequence.

Error Conditions

The function may raise any error defined for the fn:unparsed-text or fn:parse-json functions.

Notes

If the input cannot be decoded (that is, converted into a sequence of Unicode codepoints, which may or may not represent characters), then a dynamic error occurs as with the fn:unparsed-text function.

If the input can be decoded, then the possibility still arises that the resulting sequence of codepoints includes codepoints that do not represent characters that are valid in the version of XML that the processor supports. Such codepoints are translated into JSON escape sequences (for example, \uFFFF), and the JSON escape sequence is then passed to the fallback function specified in the $options argument, which in turn defaults to a function that returns the Unicode REPLACEMENT CHARACTER (xFFFD).

17.5.3 fn:json-to-xml

Summary

Parses a string supplied in the form of a JSON text, returning the results in the form of an XML document node.

Signatures
fn:json-to-xml($json-text as xs:string?) as document-node()?
fn:json-to-xml( $json-text  as xs:string?,
$options  as map(*)) as document-node()?
Properties

This function is ·nondeterministic·, ·context-dependent·, and ·focus-independent·. It depends on static base URI.

Rules

The effect of the one-argument form of this function is the same as calling the two-argument form with an empty map as the value of the $options argument.

The first argument is a JSON-text as defined in [RFC 7159], in the form of a string. The function parses this string to return an XDM node.

If $json-text is an empty sequence, the function returns the empty sequence.

The $options argument can be used to control the way in which the parsing takes place. The ·option parameter conventions· apply.

The entries that may appear in the $options map are as follows:

Key Value Meaning
liberal Determines whether deviations from the syntax of RFC7159 are permitted.
  • Type: xs:boolean

  • Default: false

false The input must consist of an optional byte order mark (which is ignored) followed by a string that conforms to the grammar of JSON-text in [RFC 7159]. An error must be raised (see below) if the input does not conform to the grammar.
true The input may contain deviations from the grammar of [RFC 7159], which are handled in an ·implementation-defined· way. (Note: some popular extensions include allowing quotes on keys to be omitted, allowing a comma to appear after the last item in an array, allowing leading zeroes in numbers, and allowing control characters such as tab and newline to be present in unescaped form.) Since the extensions accepted are implementation-defined, an error may be raised (see below) if the input does not conform to the grammar.
duplicates Determines the policy for handling duplicate keys in a JSON object. To determine whether keys are duplicates, they are compared using the Unicode codepoint collation, after expanding escape sequences, unless the escape option is set to true, in which case keys are compared in escaped form.
  • Type: xs:string

  • Default: If validate is true then reject, otherwise retain.

reject An error is raised [err:FOJS0003] if duplicate keys are encountered.
use-first If duplicate keys are present in a JSON object, all but the first of a set of duplicates are ignored.
retain If duplicate keys are present in a JSON object, the XML result of the function will also contain duplicates (making it invalid against the schema). This value is therefore incompatible with the option validate=true [err:FOJS0005]
validate Determines whether the generated XML tree is schema-validated.
  • Type: xs:boolean

  • Default: Implementation-defined.

true Indicates that the resulting XDM instance must be typed; that is, the element and attribute nodes must carry the type annotations that result from validation against the schema given at C.2 Schema for the result of fn:json-to-xml, or against an ·implementation-defined· schema if the liberal option has the value true.
false Indicates that the resulting XDM instance must be untyped.
escape Determines whether special characters are represented in the XDM output in backslash-escaped form.
  • Type: xs:boolean

  • Default: false

false All characters in the input that are valid in the version of XML supported by the implementation, whether or not they are represented in the input by means of an escape sequence, are represented as unescaped characters in the result. Any characters or codepoints that are not valid XML characters (for example, unpaired surrogates) are passed to the fallback function as described below; in the absence of a fallback function, they are replaced by the Unicode REPLACEMENT CHARACTER (xFFFD). The attributes escaped and escaped-key will not be present in the XDM output.
true JSON escape sequences are used in the result to represent special characters in the JSON input, as defined below, whether or not they were represented using JSON escape sequences in the input. The characters that are considered "special" for this purpose are:
  • all codepoints in the range x00 to x1F or x7F to x9F;

  • all codepoints that do not represent characters that are valid in the version of XML supported by the processor, including codepoints representing unpaired surrogates;

  • the backslash character itself (x5C).

Such characters are represented using a two-character escape sequence where available (for example, \t), or a six-character escape sequence otherwise (for example \uDEAD). Characters other than these will not be escaped in the result, even if they were escaped in the input. In the result:
  • Any string element whose string value contains a backslash character must have the attribute value escaped="true".

  • Any element that contains a key attribute whose string value contains a backslash character must have the attribute escaped-key="true".

  • The values of the escaped and escaped-key attributes are immaterial when there is no backslash present, and it is never necessary to include either attribute when its value is false.

fallback Provides a function which is called when the input contains an escape sequence that represents a character that is not valid in the version of XML supported by the implementation. It is an error to supply the fallback option if the escape option is present with the value true.
  • Type: function(xs:string) as xs:string

  • Default: The default is effectively the function function($s){"&#xFFFD;"}: that is, a function that replaces the escape sequence with the Unicode REPLACEMENT CHARACTER.

User-supplied function The function is called when the JSON input contains an escape sequence that is valid according to the JSON grammar, but which does not represent a character that is valid in the version of XML supported by the processor. In the case of surrogates, the function is called once for any six-character escape sequence that is not properly paired with another surrogate. The string supplied as the argument will always be a two- or six- character escape sequence, starting with a backslash, that conforms to the rules in the JSON grammar (as extended by the implementation if liberal:true() is specified): for example \b or \uFFFF or \uDEAD. The function is not called for an escape sequence that is invalid against the grammar (for example \x0A). The function returns a string which is inserted into the result in place of the invalid character. The function also has the option of raising a dynamic error by calling fn:error.

The various structures that can occur in JSON are transformed recursively to XDM values according to the rules given in 17.4.2 XML Representation of JSON.

The function returns a document node, whose only child is the element node representing the outermost construct in the JSON text.

The function is ·non-deterministic with respect to node identity·: that is, if the function is called twice with the same arguments, it is ·implementation-dependent· whether the same node is returned on both occasions.

The base URI of the returned document node is taken from the static base URI of the function call.

The choice of namespace prefix (or absence of a prefix) in the names of constructed nodes is ·implementation-dependant·.

The XDM tree returned by the function does not contain any unnecessary (albeit valid) nodes such as whitespace text nodes, comments, or processing instructions. It does not include any whitespace in the value of number or boolean element nodes, or in the value of escaped or escaped-key attribute nodes.

If the result is typed, every element named string will have an attribute named escaped whose value is either true or false, and every element having an attribute named key will also have an attribute named escaped-key whose value is either true or false.

If the result is untyped, the attributes escaped and escaped-key will either be present with the value true, or will be absent. They will never be present with the value false.

Error Conditions

An error is raised [err:FOJS0001] if the value of $input does not conform to the JSON grammar as defined by [RFC 7159], unless the option "liberal":true() is present and the processor chooses to accept the deviation.

An error is raised [err:FOJS0004] if the value of the validate option is true and the processor does not support schema validation or typed data.

An error is raised [err:FOJS0005] if the value of $options includes an entry whose key is defined in this specification, and whose value is not a permitted value for that key.

Notes

To read a JSON file, this function can be used in conjunction with the fn:unparsed-text function.

Many JSON implementations allow commas to be used after the last item in an object or array, although the specification does not permit it. The option spec="liberal" is provided to allow such deviations from the specification to be accepted. Some JSON implementations also allow constructors such as new Date("2000-12-13") to appear as values: specifying spec="liberal" allows such extensions to be accepted, but does not guarantee it. If such extensions are accepted, the resulting value is implementation-defined, and will not necessarily conform to the schema at C.2 Schema for the result of fn:json-to-xml.

If the input starts with a byte order mark, this function ignores it. The byte order mark may have been added to the data stream in order to facilitate decoding of an octet stream to a character string, but since this function takes a character string as input, the byte order mark serves no useful purpose.

The possibility of the input containing characters that are not valid in XML (for example, unpaired surrogates) arises only when such characters are expressed using JSON escape sequences. The is because the input to the function is an instance of xs:string, which by definition can only contain characters that are valid in XML.

Examples

The expression json-to-xml('{"x": 1, "y": [3,4,5]}') returns (with whitespace added for legibility):

<map xmlns="http://www.w3.org/2005/xpath-functions">
  <number key="x">1</number>
  <array key="y">
   <number>3</number>
   <number>4</number>
   <number>5</number>
  </array>
</map>

The expression json-to-xml('"abcd"', map{'liberal': false()}) returns <string xmlns="http://www.w3.org/2005/xpath-functions">abcd</string>.

The expression json-to-xml('{"x": "\\", "y": "\u0025"}') returns (with whitespace added for legibility):

<map xmlns="http://www.w3.org/2005/xpath-functions">
  <string key="x">\</string>
  <string key="y">%</string>
</map>

The expression json-to-xml('{"x": "\\", "y": "\u0025"}', map{'escape': true()}) returns (with whitespace added for legibility):

<map xmlns="http://www.w3.org/2005/xpath-functions">
  <string escaped="true" key="x">\\</string>
  <string key="y">%</string>
</map>

The following example illustrates use of the fallback function to handle characters that are invalid in XML.

 let 
   $jsonstr := unparsed-text('http://example.com/endpoint'),
   $options := map {
     'liberal': true(),
     'fallback': function($char as xs:string) as xs:string {
       let 
         $c0chars := map {
           '\u0000':'[NUL]',
           '\u0001':'[SOH]',
           '\u0002':'[STX]',
           ...
           '\u001E':'[RS]',
           '\u001F':'[US]'
         },
         $replacement := $c0chars($char)
      return 
        if (exists($replacement))
        then $replacement
        else error(xs:QName('err:invalid-char'), 
          'Error: ' || $char || ' is not a C0 control character.')
     }
   }
 return json-to-xml($jsonstr, $options)

17.5.4 fn:xml-to-json

Summary

Converts an XML tree, whose format corresponds to the XML representation of JSON defined in this specification, into a string conforming to the JSON grammar.

Signatures
fn:xml-to-json($input as node()?) as xs:string?
fn:xml-to-json($input as node()?, $options as map(*)) as xs:string?
Properties

This function is ·deterministic·, ·context-independent·, and ·focus-independent·.

Rules

The effect of the one-argument form of this function is the same as calling the two-argument form with an empty map as the value of the $options argument.

The first argument $input is a node; the subtree rooted at this node will typically be the XML representation of a JSON document as defined in 17.4.2 XML Representation of JSON.

If $input is the empty sequence, the function returns the empty sequence.

The $options argument can be used to control the way in which the conversion takes place. The ·option parameter conventions· apply.

The entries that may appear in the $options map are as follows:

Key Value Meaning
indent Determines whether additional whitespace should be added to the output to improve readability.
  • Type: xs:boolean

  • Default: false

false The processor must not insert any insignificant whitespace between JSON tokens.
true The processor may insert whitespace between JSON tokens in order to improve readability. The specification imposes no constraints on how this is done.

The node supplied as $input must be one of the following: [err:FOJS0006]

  1. An element node whose name matches the name of a global element declaration in the schema given in C.2 Schema for the result of fn:json-to-xml ("the schema") and that is valid as defined below:

    1. If the type annotation of the element matches the type of the relevant element declaration in the schema (indicating that the element has been validated against the schema), then the element is considered valid.

    2. Otherwise, the processor may attempt to validate the element against the schema, in which case it is treated as valid if and only if the outcome of validation is valid.

    3. Otherwise (if the processor does not attempt validation using the schema), the processor must ensure that the content of the element, after stripping all attributes (at any depth) in namespaces other than http://www.w3.org/2005/xpath-functions, is such that validation against the schema would have an outcome of valid.

      Note:

      The process described here is not precisely equivalent to schema validation. For example, schema validation will fail if there is an invalid xsi:type or xsi:nil attribute, whereas this process will ignore such attributes.

  2. An element node E having a key attribute and/or an escaped-key attribute provided that E would satisfy one of the above conditions if the key and/or escaped-key attributes were removed.

  3. A document node having exactly one element child and no text node children, where the element child satisfies one of the conditions above.

Furthermore, $input must satisfy the following constraint (which cannot be conveniently expressed in the schema). Every element M that is a descendant-or-self of $input and has local name map and namespace URI http://www.w3.org/2005/xpath-functions must satisfy the following rule: there must not be two distinct children of M (say C1 and C2) such that the normalized key of C1 is equal to the normalized key of C2. The normalized key of an element C is as follows:

  • If C has the attribute value escaped-key="true", then the value of the key attribute of C, with all JSON escape sequences replaced by the corresponding Unicode characters according to the JSON escaping rules.

  • Otherwise (the escaped-key attribute of C is absent or set to false), the value of the key attribute of C.

Nodes in the input tree are handled by applying the following rules, recursively. In these rules the term "an element named N" means "an element node whose local name is N and whose namespace URI is http://www.w3.org/2005/xpath-functions".

  1. A document node having a single element node child is processed by processing that child.

  2. An element named null results in the output null.

  3. An element $E named boolean results in the output true or false depending on the result of xs:boolean(fn:string($E)).

  4. An element $E named number results in the output of the string result of xs:string(xs:double(fn:string($E)))

  5. An element named string results in the output of the string value of the element, enclosed in quotation marks, with any special characters in the string escaped as described below.

  6. An element named array results in the output of the children of the array element, each processed by applying these rules recursively: the items in the resulting list are enclosed between square brackets, and separated by commas.

  7. An element named map results in the output of a sequence of map entries corresponding to the children of the map element, enclosed between curly braces and separated by commas. Each entry comprises the value of the key attribute of the child element, enclosed in quotation marks and escaped as described below, followed by a colon, followed by the result of processing the child element by applying these rules recursively.

  8. Comments, processing instructions, and whitespace text node children of map and array are ignored.

Strings are escaped as follows:

  1. If the attribute escaped="true" is present for a string value, or escaped-key="true" for a key value, then:

    1. any valid JSON escape sequence present in the string is copied unchanged to the output;

    2. any invalid JSON escape sequence results in a dynamic error [err:FOJS0007];

    3. any unescaped occurrence of quotation mark, backspace, form-feed, newline, carriage return, tab, or solidus is replaced by \", \b, \f, \n, \r, \t, or \/ respectively;

    4. any other codepoint in the range 1-31 or 127-159 is replaced by an escape in the form \uHHHH where HHHH is the upper-case hexadecimal representation of the codepoint value.

  2. Otherwise (that is, in the absence of the attribute escaped="true" for a string value, or escaped-key="true" for a key value):

    1. any occurrence of backslash is replaced by \\

    2. any occurrence of quotation mark, backspace, form-feed, newline, carriage return, or tab is replaced by \", \b, \f, \n, \r, or \t respectively;

    3. any other codepoint in the range 1-31 or 127-159 is replaced by an escape in the form \uHHHH where HHHH is the upper-case hexadecimal representation of the codepoint value.

Error Conditions

A dynamic error is raised [err:FOJS0005] if the value of $options includes an entry whose key is defined in this specification, and whose value is not a permitted value for that key.

A dynamic error is raised [err:FOJS0006] if the value of $input is not a document or element node or is not valid according to the schema for the XML representation of JSON, or if a map element has two children whose normalized key values are the same.

A dynamic error is raised [err:FOJS0007] if the value of $input includes a string labeled with escaped="true", or a key labeled with escaped-key="true", where the content of the string or key contains an invalid JSON escape sequence: specifically, where it contains a backslash (\) that is not followed by one of the characters ", \, /, b, f, n, r, t, or u, or where it contains the characters \u not followed by four hexadecimal digits (that is [0-9A-Fa-f]{4}).

Notes

The rule requiring schema validity has a number of consequences, including the following:

  1. The input cannot contain no-namespace attributes, or attributes in the namespace http://www.w3.org/2005/xpath-functions, except where explicitly allowed by the schema. Attributes in other namespaces, however, are ignored.

  2. Nodes that do not affect schema validity, such as comments, processing instructions, namespace nodes, and whitespace text node children of map and array, are ignored.

  3. Numeric values are restricted to those that are valid in JSON: the schema disallows positive and negative infinity and NaN.

  4. Duplicate key values are not permitted. Most cases of duplicate keys are prevented by the rules in the schema; additional cases (where the keys are equal only after expanding JSON escape sequences) are prevented by the prose rules of this function. For example, the key values \n and \u000A are treated as duplicates even though the rules in the schema do not treat them as such.

The rule allowing the top-level element to have a key attribute (which is ignored) allows any element in the output of the fn:json-to-xml function to be processed: for example, it is possible to take a JSON document, convert it to XML, select a subtree based on the value of a key attribute, and then convert this subtree back to JSON, perhaps after a transformation. The rule means that an element with the appropriate name will be accepted if it has been validated against one of the types mapWithinMapType, arrayWithinMapType, stringWithinMapType, numberWithinMapType, booleanWithinMapType, or nullWithinMapType.

Examples

The input <array xmlns="http://www.w3.org/2005/xpath-functions"><number>1</number><string>is</string><boolean>1</boolean></array> produces the result [1,"is",true].

The input <map xmlns="http://www.w3.org/2005/xpath-functions"><number key="Sunday">1</number><number key="Monday">2</number></map> produces the result {"Sunday":1,"Monday":2}.

18 Constructor functions

This section describes constructor functions corresponding to simple types defined in [XML Schema Part 2: Datatypes Second Edition]. Constructor functions are used to convert a supplied value to a given type. They always take a single argument, and the name of the function is the same as the name of the target type.

Constructor functions are defined for all user-defined named simple types, and for most built-in atomic, list, and union types. The only named simple types that have no constructor function are those that have no instances other than instances of their derived types: specifically, xs:anySimpleType, xs:anyAtomicType, and xs:NOTATION.

18.1 Constructor functions for XML Schema built-in atomic types

Every built-in atomic type that is defined in [XML Schema Part 2: Datatypes Second Edition], except xs:anyAtomicType and xs:NOTATION, has an associated constructor function. The type xs:untypedAtomic, defined in Section 2.7 Schema Information DM31 and the two derived types xs:yearMonthDuration and xs:dayTimeDuration defined in Section 2.7 Schema Information DM31 also have associated constructor functions. Implementations may additionally provide a constructor functions for the new datatype xs:dateTimeStamp introduced in [Schema 1.1 Part 2].

A constructor function is not defined for xs:anyAtomicType as there are no atomic values with type annotation xs:anyAtomicType at runtime, although this can be a statically inferred type. A constructor function is not defined for xs:NOTATION since it is defined as an abstract type in [XML Schema Part 2: Datatypes Second Edition]. If the static context (See Section 2.1.1 Static Context XP31) contains a type derived from xs:NOTATION then a constructor function is defined for it. See 18.5 Constructor functions for user-defined types.

The form of the constructor function for an atomic type eg:TYPE is:

eg:TYPE($arg as xs:anyAtomicType?) as eg:TYPE?

If $arg is the empty sequence, the empty sequence is returned. For example, the signature of the constructor function corresponding to the xs:unsignedInt type defined in [XML Schema Part 2: Datatypes Second Edition] is:

xs:unsignedInt($arg as xs:anyAtomicType?) as xs:unsignedInt?

Calling the constructor function xs:unsignedInt(12) returns the xs:unsignedInt value 12. Another call of that constructor function that returns the same xs:unsignedInt value is xs:unsignedInt("12"). The same result would also be returned if the constructor function were to be called with a node that had a typed value equal to the xs:unsignedInt 12. The standard features described in Section 2.4.2 Atomization XP31 would atomize the node to extract its typed value and then call the constructor with that value. If the value passed to a constructor is not in the lexical space of the datatype to be constructed, and cannot be converted to a value in the value space of the datatype under the rules in this specification, then an dynamic error is raised [err:FORG0001].

The semantics of the constructor function xs:TYPE(arg) are identical to the semantics of arg cast as xs:TYPE? . See 19 Casting.

If the argument to a constructor function is a literal, the result of the function may be evaluated statically; if an error is found during such evaluation, it may be reported as a static error.

Special rules apply to constructor functions for xs:QName and types derived from xs:QName and xs:NOTATION. See 18.2 Constructor functions for xs:QName and xs:NOTATION.

The following constructor functions for the built-in atomic types are supported:

  • xs:string($arg as xs:anyAtomicType?) as xs:string?
  • xs:boolean($arg as xs:anyAtomicType?) as xs:boolean?
  • xs:decimal($arg as xs:anyAtomicType?) as xs:decimal?
  • xs:float($arg as xs:anyAtomicType?) as xs:float?

    Implementations should return negative zero for xs:float("-0.0E0"). But because [XML Schema Part 2: Datatypes Second Edition] does not distinguish between the values positive zero and negative zero, implementations may return positive zero in this case.

  • xs:double($arg as xs:anyAtomicType?) as xs:double?

    Implementations should return negative zero for xs:double("-0.0E0"). But because [XML Schema Part 2: Datatypes Second Edition] does not distinguish between the values positive zero and negative zero, implementations may return positive zero in this case.

  • xs:duration($arg as xs:anyAtomicType?) as xs:duration?
  • xs:dateTime($arg as xs:anyAtomicType?) as xs:dateTime?
  • xs:time($arg as xs:anyAtomicType?) as xs:time?
  • xs:date($arg as xs:anyAtomicType?) as xs:date?
  • xs:gYearMonth($arg as xs:anyAtomicType?) as xs:gYearMonth?
  • xs:gYear($arg as xs:anyAtomicType?) as xs:gYear?
  • xs:gMonthDay($arg as xs:anyAtomicType?) as xs:gMonthDay?
  • xs:gDay($arg as xs:anyAtomicType?) as xs:gDay?
  • xs:gMonth($arg as xs:anyAtomicType?) as xs:gMonth?
  • xs:hexBinary($arg as xs:anyAtomicType?) as xs:hexBinary?
  • xs:base64Binary($arg as xs:anyAtomicType?) as xs:base64Binary?
  • xs:anyURI($arg as xs:anyAtomicType?) as xs:anyURI?
  • xs:QName($arg as xs:anyAtomicType?) as xs:QName?

    See 18.2 Constructor functions for xs:QName and xs:NOTATION for special rules.

  • xs:normalizedString($arg as xs:anyAtomicType?) as xs:normalizedString?
  • xs:token($arg as xs:anyAtomicType?) as xs:token?
  • xs:language($arg as xs:anyAtomicType?) as xs:language?
  • xs:NMTOKEN($arg as xs:anyAtomicType?) as xs:NMTOKEN?
  • xs:Name($arg as xs:anyAtomicType?) as xs:Name?
  • xs:NCName($arg as xs:anyAtomicType?) as xs:NCName?
  • xs:ID($arg as xs:anyAtomicType?) as xs:ID?
  • xs:IDREF($arg as xs:anyAtomicType?) as xs:IDREF?
  • xs:ENTITY($arg as xs:anyAtomicType?) as xs:ENTITY?

    See 19.1.9 Casting to xs:ENTITY for rules related to constructing values of type xs:ENTITY and types derived from it.

  • xs:integer($arg as xs:anyAtomicType?) as xs:integer?
  • xs:nonPositiveInteger($arg as xs:anyAtomicType?) as xs:nonPositiveInteger?
  • xs:negativeInteger($arg as xs:anyAtomicType?) as xs:negativeInteger?
  • xs:long($arg as xs:anyAtomicType?) as xs:long?
  • xs:int($arg as xs:anyAtomicType?) as xs:int?
  • xs:short($arg as xs:anyAtomicType?) as xs:short?
  • xs:byte($arg as xs:anyAtomicType?) as xs:byte?
  • xs:nonNegativeInteger($arg as xs:anyAtomicType?) as xs:nonNegativeInteger?
  • xs:unsignedLong($arg as xs:anyAtomicType?) as xs:unsignedLong?
  • xs:unsignedInt($arg as xs:anyAtomicType?) as xs:unsignedInt?
  • xs:unsignedShort($arg as xs:anyAtomicType?) as xs:unsignedShort?
  • xs:unsignedByte($arg as xs:anyAtomicType?) as xs:unsignedByte?
  • xs:positiveInteger($arg as xs:anyAtomicType?) as xs:positiveInteger?
  • xs:yearMonthDuration($arg as xs:anyAtomicType?) as xs:yearMonthDuration?
  • xs:dayTimeDuration($arg as xs:anyAtomicType?) as xs:dayTimeDuration?
  • xs:untypedAtomic($arg as xs:anyAtomicType?) as xs:untypedAtomic?
  • xs:dateTimeStamp($arg as xs:anyAtomicType?) as xs:dateTimeStamp?

    Available only if the implementation supports XSD 1.1.

18.2 Constructor functions for xs:QName and xs:NOTATION

Special rules apply to constructor functions for the types xs:QName and xs:NOTATION, for two reasons:

  • Values cannot belong directly to the type xs:NOTATION, only to its subtypes.

  • The lexical representation of these types uses namespace prefixes, whose meaning is context-dependent.

These constraints result in the following rules:

  1. There is no constructor function for xs:NOTATION. Constructors are defined, however, for xs:QName, for types derived or constructed from xs:QName, and for types derived or constructed from xs:NOTATION.

  2. When converting from an xs:string, the prefix within the lexical xs:QName supplied as the argument is resolved to a namespace URI using the statically known namespaces from the static context. If the lexical xs:QName has no prefix, the namespace URI of the resulting expanded-QName is the default element/type namespace from the static context. Components of the static context are defined in Section 2.1.1 Static Context XP31. A dynamic error is raised [err:FONS0004] if the prefix is not bound in the static context. As described in Section 2.1 Terminology DM31, the supplied prefix is retained as part of the expanded-QName value.

When a constructor function for a namespace-sensitive type is used as a literal function item or in a partial function application (for example, xs:QName#1 or xs:QName(?)) the namespace bindings that are relevant are those from the static context of the literal function item or partial function application. When a constructor function for a namespace-sensitive type is obtained by means of the fn:function-lookup function, the relevant namespace bindings are those from the static context of the call on fn:function-lookup.

Note:

When the supplied argument to the xs:QName constructor function is a node, the node is atomized in the usual way, and if the result is xs:untypedAtomic it is then converted as if a string had been supplied. The effect might not be what is desired. For example, given the attribute xsi:type="my:type", the expression xs:QName(@xsi:type) might fail on the grounds that the prefix my is undeclared. This is because the namespace bindings are taken from the static context (that is, from the query or stylesheet), and not from the source document containing the @xsi:type attribute. The solution to this problem is to use the function call resolve-QName(@xsi:type, .) instead.

18.3 Constructor functions for XML Schema built-in list types

Each of the three built-in list types defined in [XML Schema Part 2: Datatypes Second Edition], namely xs:NMTOKENS, xs:ENTITIES, and xs:IDREFS, has an associated constructor function.

The function signatures are as follows:

  • xs:NMTOKENS($arg as xs:anyAtomicType?) as xs:NMTOKEN*
  • xs:ENTITIES($arg as xs:anyAtomicType?) as xs:ENTITY*
  • xs:IDREFS($arg as xs:anyAtomicType?) as xs:IDREF*

The semantics are equivalent to casting to the corresponding types from xs:string.

All three of these types have the facet minLength = 1 meaning that there must always be at least one item in the list. The return type, however, allows for the fact that when the argument to the function is an empty sequence, the result is an empty sequence.

Note:

In the case of atomic types, it is possible to use an expression such as xs:date(@date-of-birth) to convert an attribute value to an instance of xs:date, knowing that this will work both in the case where the attribute is already annotated as xs:date, and also in the case where it is xs:untypedAtomic. This approach does not work with list types, because it is not permitted to use a value of type xs:NMTOKEN* as input to the constructor function xs:NMTOKENS. Instead, it is necessary to use conditional logic that performs the conversion only in the case where the input is untyped: if (@x instance of attribute(*, xs:untypedAtomic)) then xs:NMTOKENS(@x) else data(@x)

18.4 Constructor functions for XML Schema built-in union types

There is a constructor function for the union type xs:numeric defined in [XQuery and XPath Data Model (XDM) 3.1]. The function signature is:

  • xs:numeric($arg as xs:anyAtomicType?) as xs:numeric?

The semantics are determined by the rules in 19.3.5 Casting to union types. These rules have the effect that:

  1. If the argument is an instance of xs:double, xs:float, or xs:decimal, then the result is an instance of the same primitive type, with the same value;

  2. If the argument is an instance of xs:boolean, the result is the xs:double value 0.0e0 or 1.0e0;

  3. If the argument is an instance of xs:string or xs:untypedAtomic, then:

    1. If the value is in the lexical space of xs:double, the result will be the corresponding xs:double value;

    2. Otherwise, a dynamic error [err:FORG0001] occurs;

    Note:

    The result will never be an instance of xs:float, xs:decimal, or xs:integer. This is because xs:double appears first in the list of member types of xs:numeric, and its lexical space subsumes the lexical space of the other numeric types. Thus, unlike XPath numeric literals, the result does not depend on the lexical form of the supplied value. The reason for this design choice is to retain compatibility with the function conversion rules: functions such as fn:abs and fn:round are declared to expect an instance of xs:numeric as their first or only argument, and compatibility with the function conversion rules defined in earlier versions of these specifications demands that when an untyped atomic value (or untyped node) is supplied as the argument, it is converted to an xs:double value even if its lexical form is that (say) of an integer.

  4. In all other cases, a dynamic error [err:FORG0001] occurs.

In the case of an implementation that supports XSD 1.1, there is a constructor function associated with the built-in union type xs:error.

The function signature is as follows:

  • xs:error($arg as xs:anyAtomicType?) as xs:error?

The semantics are equivalent to casting to the corresponding union type (see 19.3.5 Casting to union types).

Note:

Because xs:error has no member types, and therefore has an empty value space, casting will always fail with a dynamic error except in the case where the supplied argument is an empty sequence, in which case the result is also an empty sequence.

18.5 Constructor functions for user-defined types

For every user-defined simple type in the static context (See Section 2.1.1 Static Context XP31), there is a constructor function whose name is the same as the name of the type and whose effect is to create a value of that type from the supplied argument. The rules for constructing user-defined types are defined in the same way as the rules for constructing built-in derived types defined in 18.1 Constructor functions for XML Schema built-in atomic types.

Special rules apply to constructor functions for namespace-sensitive types, that is, atomic types derived from xs:QName and xs:NOTATION, list types that have a namespace-sensitive item type, and union types that have a namespace-sensitive member type. See 18.2 Constructor functions for xs:QName and xs:NOTATION.

Consider a situation where the static context contains an atomic type called hatSize defined in a schema whose target namespace is bound to the prefix eg. In such a case the following constructor function is available to users:

eg:hatSize($arg as xs:anyAtomicType?) as my:hatSize?

In the case of an atomic type A, the return type of the function is A?, reflecting the fact that the result will be an empty sequence if the input is an empty sequence. For a union or list type, the return type of the function is specified only as xs:anyAtomicType*. Implementations performing static type checking will often be able to compute a more specific result type. For example, if the target type is a list type whose item type is the atomic type A, the result will always be an instance of A*; if the target type is a pure union type U then the result will always be an instance of U?. In general, however, applications needing interoperable behavior on implementations that do strict static type checking will need to use a treat as expression to assert the specific type of the result.

To construct an instance of a user-defined type that is not in a namespace, it is possible to use an EQName (for example Q{}hatsize(17)). Alternatives are to use a cast expression (17 cast as hatsize) or (if the host language allows it) to undeclare the default function namespace.

19 Casting

Constructor functions and cast expressions accept an expression and return a value of a given type. They both convert a source value, SV, of a source type, ST, to a target value, TV, of the given target type, TT, with identical semantics and different syntax. The name of the constructor function is the same as the name of the built-in [XML Schema Part 2: Datatypes Second Edition] datatype or the datatype defined in Section 2.7 Schema Information DM31 of [XQuery and XPath Data Model (XDM) 3.1] (see 18.1 Constructor functions for XML Schema built-in atomic types) or the user-derived datatype (see 18.5 Constructor functions for user-defined types) that is the target for the conversion, and the semantics are exactly the same as for a cast expression; for example, xs:date("2003-01-01") means exactly the same as "2003-01-01" cast as xs:date?.

The cast expression takes a type name to indicate the target type of the conversion. See Section 3.14.2 Cast XP31. If the type name allows the empty sequence and the expression to be cast is the empty sequence, the empty sequence is returned. If the type name does not allow the empty sequence and the expression to be cast is the empty sequence, a type error is raised [err:XPTY0004]XP31.

Where the argument to a cast is a literal, the result of the function may be evaluated statically; if an error is encountered during such evaluation, it may be reported as a static error.

The general rules for casting from primitive types to primitive types are defined in 19.1 Casting from primitive types to primitive types, and subsections describe the rules for specific target types. The general rules for casting from xs:string (and xs:untypedAtomic) follow in 19.2 Casting from xs:string and xs:untypedAtomic. Casting to non-primitive types, including atomic types derived by resctriction, union types, and list types, is described in 19.3 Casting involving non-primitive types. Casting from derived types is defined in 19.3.2 Casting from derived types to parent types, 19.3.3 Casting within a branch of the type hierarchy and 19.3.4 Casting across the type hierarchy.

[Definition] Throughout this section (19 Casting), the term primitive type means either one of the 19 primitive types defined in [XML Schema Part 2: Datatypes Second Edition], or one of the types xs:untypedAtomic, xs:integer, xs:yearMonthDuration and xs:dayTimeDuration; and where the text refers to types derived from a particular primitive type T, the reference is to types for which T is the nearest ancestor-or-self primitive type in the type hierarchy.

When casting from xs:string or xs:untypedAtomic the semantics in 19.2 Casting from xs:string and xs:untypedAtomic apply, regardless of target type.

19.1 Casting from primitive types to primitive types

This section defines casting between ·primitive types· (specifically, the 19 primitive types defined in [XML Schema Part 2: Datatypes Second Edition] as well as xs:untypedAtomic, xs:integer and the two derived types of xs:duration: xs:yearMonthDuration and xs:dayTimeDuration which are treated as primitive types in this section. The type conversions that are supported between primitive atomic types are indicated in the table below; casts between other (non-primitive) types are defined in terms of these primitives.

In this table, there is a row for each ·primitive type· acting as the source of the conversion and there is a column for each ·primitive type· acting as the target of the conversion. The intersections of rows and columns contain one of three characters: Y indicates that a conversion from values of the type to which the row applies to the type to which the column applies is supported; N indicates that there are no supported conversions from values of the type to which the row applies to the type to which the column applies; and M indicates that a conversion from values of the type to which the row applies to the type to which the column applies may succeed for some values in the value space and fail for others.

[XML Schema Part 2: Datatypes Second Edition] defines xs:NOTATION as an abstract type. Thus, casting to xs:NOTATION from any other type including xs:NOTATION is not permitted and raises a static error [err:XPST0080]XP31. However, casting from one subtype of xs:NOTATION to another subtype of xs:NOTATION is permitted.

Casting is not supported to or from xs:anySimpleType. Thus, there is no row or column for this type in the table below. For any node that has not been validated or has been validated as xs:anySimpleType, the typed value of the node is an atomic value of type xs:untypedAtomic. There are no atomic values with the type annotation xs:anySimpleType at runtime. Casting to xs:anySimpleType is not permitted and raises a static error: [err:XPST0080]XP31.

Similarly, casting is not supported to or from xs:anyAtomicType and will raise a static error: [err:XPST0080]XP31. There are no atomic values with the type annotation xs:anyAtomicType at runtime, although this can be a statically inferred type.

If casting is attempted from an ST to a TT for which casting is not supported, as defined in the table below, a type error is raised [err:XPTY0004]XP31.

In the following table, the columns and rows are identified by short codes that identify simple types as follows:

uA = xs:untypedAtomic
aURI = xs:anyURI
b64 = xs:base64Binary
bool = xs:boolean
dat = xs:date
gDay = xs:gDay
dbl = xs:double
dec = xs:decimal
dT = xs:dateTime
dTD = xs:dayTimeDuration
dur = xs:duration
flt = xs:float
hxB = xs:hexBinary
gMD = xs:gMonthDay
gMon = xs:gMonth
int = xs:integer
NOT = xs:NOTATION
QN = xs:QName
str = xs:string
tim = xs:time
gYM = xs:gYearMonth
yMD = xs:yearMonthDuration
gYr = xs:gYear

In the following table, the notation "S\T" indicates that the source ("S") of the conversion is indicated in the column below the notation and that the target ("T") is indicated in the row to the right of the notation.

S\T uA str flt dbl dec int dur yMD dTD dT tim dat gYM gYr gMD gDay gMon bool b64 hxB aURI QN NOT
uA Y Y M M M M M M M M M M M M M M M M M M M M M
str Y Y M M M M M M M M M M M M M M M M M M M M M
flt Y Y Y Y M M N N N N N N N N N N N Y N N N N N
dbl Y Y Y Y M M N N N N N N N N N N N Y N N N N N
dec Y Y Y Y Y Y N N N N N N N N N N N Y N N N N N
int Y Y Y Y Y Y N N N N N N N N N N N Y N N N N N
dur Y Y N N N N Y Y Y N N N N N N N N N N N N N N
yMD Y Y N N N N Y Y Y N N N N N N N N N N N N N N
dTD Y Y N N N N Y Y Y N N N N N N N N N N N N N N
dT Y Y N N N N N N N Y Y Y Y Y Y Y Y N N N N N N
tim Y Y N N N N N N N N Y N N N N N N N N N N N N
dat Y Y N N N N N N N Y N Y Y Y Y Y Y N N N N N N
gYM Y Y N N N N N N N N N N Y N N N N N N N N N N
gYr Y Y N N N N N N N N N N N Y N N N N N N N N N
gMD Y Y N N N N N N N N N N N N Y N N N N N N N N
gDay Y Y N N N N N N N N N N N N N Y N N N N N N N
gMon Y Y N N N N N N N N N N N N N N Y N N N N N N
bool Y Y Y Y Y Y N N N N N N N N N N N Y N N N N N
b64 Y Y N N N N N N N N N N N N N N N N Y Y N N N
hxB Y Y N N N N N N N N N N N N N N N N Y Y N N N
aURI Y Y N N N N N N N N N N N N N N N N N N Y N N
QN Y Y N N N N N N N N N N N N N N N N N N N Y M
NOT Y Y N N N N N N N N N N N N N N N N N N N Y M

19.1.1 Casting to xs:string and xs:untypedAtomic

Casting is permitted from any ·primitive type· to the ·primitive types· xs:string and xs:untypedAtomic.

When a value of any simple type is cast as xs:string, the derivation of the xs:string value TV depends on the ST and on the SV, as follows.

  • If ST is xs:string or a type derived from xs:string, TV is SV.

  • If ST is xs:anyURI, the type conversion is performed without escaping any characters.

  • If ST is xs:QName or xs:NOTATION:

    • if the qualified name has a prefix, then TV is the concatenation of the prefix of SV, a single colon (:), and the local name of SV.

    • otherwise TV is the local-name.

  • If ST is a numeric type, the following rules apply:

    • If ST is xs:integer, TV is the canonical lexical representation of SV as defined in [XML Schema Part 2: Datatypes Second Edition]. There is no decimal point.

    • If ST is xs:decimal, then:

      • If SV is in the value space of xs:integer, that is, if there are no significant digits after the decimal point, then the value is converted from an xs:decimal to an xs:integer and the resulting xs:integer is converted to an xs:string using the rule above.

      • Otherwise, the canonical lexical representation of SV is returned, as defined in [XML Schema Part 2: Datatypes Second Edition].

    • If ST is xs:float or xs:double, then:

      • TV will be an xs:string in the lexical space of xs:double or xs:float that when converted to an xs:double or xs:float under the rules of 19.2 Casting from xs:string and xs:untypedAtomic produces a value that is equal to SV, or is NaN if SV is NaN. In addition, TV must satisfy the constraints in the following sub-bullets.

        • If SV has an absolute value that is greater than or equal to 0.000001 (one millionth) and less than 1000000 (one million), then the value is converted to an xs:decimal and the resulting xs:decimal is converted to an xs:string according to the rules above, as though using an implementation of xs:decimal that imposes no limits on the totalDigits or fractionDigits facets.

        • If SV has the value positive or negative zero, TV is "0" or "-0" respectively.

        • If SV is positive or negative infinity, TV is the string "INF" or "-INF" respectively.

        • In other cases, the result consists of a mantissa, which has the lexical form of an xs:decimal, followed by the letter "E", followed by an exponent which has the lexical form of an xs:integer. Leading zeroes and "+" signs are prohibited in the exponent. For the mantissa, there must be a decimal point, and there must be exactly one digit before the decimal point, which must be non-zero. The "+" sign is prohibited. There must be at least one digit after the decimal point. Apart from this mandatory digit, trailing zero digits are prohibited.

      Note:

      The above rules allow more than one representation of the same value. For example, the xs:float value whose exact decimal representation is 1.26743223E15 might be represented by any of the strings "1.26743223E15", "1.26743222E15" or "1.26743224E15" (inter alia). It is implementation-dependent which of these representations is chosen.

  • If ST is xs:dateTime, xs:date or xs:time, TV is the local value. The components of TV are individually cast to xs:string using the functions described in [casting-to-datetimes] and the results are concatenated together. The year component is cast to xs:string using eg:convertYearToString. The month, day, hour and minute components are cast to xs:string using eg:convertTo2CharString. The second component is cast to xs:string using eg:convertSecondsToString. The timezone component, if present, is cast to xs:string using eg:convertTZtoString.

    Note that the hours component of the resulting string will never be "24". Midnight is always represented as "00:00:00".

  • If ST is xs:yearMonthDuration or xs:dayTimeDuration, TV is the canonical representation of SV as defined in [Schema 1.1 Part 2].

  • If ST is xs:duration then let SYM be SV cast as xs:yearMonthDuration, and let SDT be SV cast as xs:dayTimeDuration; Now, let the next intermediate value, TYM, be SYM cast as TT , and let TDT be SDT cast as TT . If TYM is "P0M", then TV is TDT. Otherwise, TYM and TDT are merged according to the following rules:

    1. If TDT is "PT0S", then TV is TYM.

    2. Otherwise, TV is the concatenation of all the characters in TYM and all the characters except the first "P" and the optional negative sign in TDT.

  • In all other cases, TV is the [XML Schema Part 2: Datatypes Second Edition] canonical representation of SV. For datatypes that do not have a canonical lexical representation defined an ·implementation-dependent· canonical representation may be used.

To cast as xs:untypedAtomic the value is cast as xs:string, as described above, and the type annotation changed to xs:untypedAtomic.

Note:

The string representations of numeric values are backwards compatible with XPath 1.0 except for the special values positive and negative infinity, negative zero and values outside the range 1.0e-6 to 1.0e+6.

19.1.2 Casting to numeric types

19.1.2.1 Casting to xs:float

When a value of any simple type is cast as xs:float, the xs:float TV is derived from the ST and the SV as follows:

  • If ST is xs:float, then TV is SV and the conversion is complete.

  • If ST is xs:double, then TV is obtained as follows:

    • if SV is the xs:double value INF, -INF, NaN, positive zero, or negative zero, then TV is the xs:float value INF, -INF, NaN, positive zero, or negative zero respectively.

    • otherwise, SV can be expressed in the form m × 2^e where the mantissa m and exponent e are signed xs:integers whose value range is defined in [XML Schema Part 2: Datatypes Second Edition], and the following rules apply:

      • if m (the mantissa of SV) is outside the permitted range for the mantissa of an xs:float value (-2^24-1 to +2^24-1), then it is divided by 2^N where N is the lowest positive xs:integer that brings the result of the division within the permitted range, and the exponent e is increased by N. This is integer division (in effect, the binary value of the mantissa is truncated on the right). Let M be the mantissa and E the exponent after this adjustment.

      • if E exceeds 104 (the maximum exponent value in the value space of xs:float) then TV is the xs:float value INF or -INF depending on the sign of M.

      • if E is less than -149 (the minimum exponent value in the value space of xs:float) then TV is the xs:float value positive or negative zero depending on the sign of M

      • otherwise, TV is the xs:float value M × 2^E.

  • If ST is xs:decimal, or xs:integer, then TV is xs:float( SV cast as xs:string) and the conversion is complete.

  • If ST is xs:boolean, SV is converted to 1.0E0 if SV is true and to 0.0E0 if SV is false and the conversion is complete.

  • If ST is xs:untypedAtomic or xs:string, see 19.2 Casting from xs:string and xs:untypedAtomic.

    Note:

    XSD 1.1 adds the value +INF to the lexical space, as an alternative to INF. XSD 1.1 also adds negative zero to the value space.

Note:

Implementations should return negative zero for xs:float("-0.0E0"). But because [XML Schema Part 2: Datatypes Second Edition] does not distinguish between the values positive zero and negative zero. Implementations may return positive zero in this case.

19.1.2.2 Casting to xs:double

When a value of any simple type is cast as xs:double, the xs:double value TV is derived from the ST and the SV as follows:

  • If ST is xs:double, then TV is SV and the conversion is complete.

  • If ST is xs:float or a type derived from xs:float, then TV is obtained as follows:

    • if SV is the xs:float value INF, -INF, NaN, positive zero, or negative zero, then TV is the xs:double value INF, -INF, NaN, positive zero, or negative zero respectively.

    • otherwise, SV can be expressed in the form m × 2^e where the mantissa m and exponent e are signed xs:integer values whose value range is defined in [XML Schema Part 2: Datatypes Second Edition], and TV is the xs:double value m × 2^e.

  • If ST is xs:decimal or xs:integer, then TV is xs:double( SV cast as xs:string) and the conversion is complete.

  • If ST is xs:boolean, SV is converted to 1.0E0 if SV is true and to 0.0E0 if SV is false and the conversion is complete.

  • If ST is xs:untypedAtomic or xs:string, see 19.2 Casting from xs:string and xs:untypedAtomic.

    Note:

    XSD 1.1 adds the value +INF to the lexical space, as an alternative to INF. XSD 1.1 also adds negative zero to the value space.

Note:

Implementations should return negative zero for xs:double("-0.0E0"). But because [XML Schema Part 2: Datatypes Second Edition] does not distinguish between the values positive zero and negative zero. Implementations may return positive zero in this case.

19.1.2.3 Casting to xs:decimal

When a value of any simple type is cast as xs:decimal, the xs:decimal value TV is derived from ST and SV as follows:

  • If ST is xs:decimal, xs:integer or a type derived from them, then TV is SV, converted to an xs:decimal value if need be, and the conversion is complete.

  • If ST is xs:float or xs:double, then TV is the xs:decimal value, within the set of xs:decimal values that the implementation is capable of representing, that is numerically closest to SV. If two values are equally close, then the one that is closest to zero is chosen. If SV is too large to be accommodated as an xs:decimal, (see [XML Schema Part 2: Datatypes Second Edition] for ·implementation-defined· limits on numeric values) a dynamic error is raised [err:FOCA0001]. If SV is one of the special xs:float or xs:double values NaN, INF, or -INF, a dynamic error is raised [err:FOCA0002].

  • If ST is xs:boolean, SV is converted to 1.0 if SV is 1 or true and to 0.0 if SV is 0 or false and the conversion is complete.

  • If ST is xs:untypedAtomic or xs:string, see 19.2 Casting from xs:string and xs:untypedAtomic.

19.1.2.4 Casting to xs:integer

When a value of any simple type is cast as xs:integer, the xs:integer value TV is derived from ST and SV as follows:

  • If ST is xs:integer, or a type derived from xs:integer, then TV is SV, converted to an xs:integer value if need be, and the conversion is complete.

  • If ST is xs:decimal, xs:float or xs:double, then TV is SV with the fractional part discarded and the value converted to xs:integer. Thus, casting 3.1456 returns 3 and -17.89 returns -17. Casting 3.124E1 returns 31. If SV is too large to be accommodated as an integer, (see [XML Schema Part 2: Datatypes Second Edition] for ·implementation-defined· limits on numeric values) a dynamic error is raised [err:FOCA0003]. If SV is one of the special xs:float or xs:double values NaN, INF, or -INF, a dynamic error is raised [err:FOCA0002].

  • If ST is xs:boolean, SV is converted to 1 if SV is 1 or true and to 0 if SV is 0 or false and the conversion is complete.

  • If ST is xs:untypedAtomic or xs:string, see 19.2 Casting from xs:string and xs:untypedAtomic.

19.1.3 Casting to duration types

When a value of type xs:untypedAtomic, xs:string, a type derived from xs:string, xs:yearMonthDuration or xs:dayTimeDuration is cast as xs:duration, xs:yearMonthDuration or xs:dayTimeDuration, TV is derived from ST and SV as follows:

  • If ST is the same as TT, then TV is SV.

  • If ST is xs:duration, or a type derived from xs:duration, but not xs:dayTimeDuration or a type derived from xs:dayTimeDuration, and TT is xs:yearMonthDuration, then TV is derived from SV by removing the day, hour, minute and second components from SV.

  • If ST is xs:duration, or a type derived from duration, but not xs:yearMonthDuration or a type derived from xs:yearMonthDuration, and TT is xs:dayTimeDuration, then TV is derived from SV by removing the year and month components from SV.

  • If ST is xs:yearMonthDuration or xs:dayTimeDuration, and TT is xs:duration, then TV is derived from SV as defined in 19.3.2 Casting from derived types to parent types.

  • If ST is xs:yearMonthDuration and TT is xs:dayTimeDuration, the cast is permitted and returns a xs:dayTimeDuration with value 0.0 seconds.

  • If ST is xs:dayTimeDuration and TT is xs:yearMonthDuration, the cast is permitted and returns a xs:yearMonthDuration with value 0 months.

  • If ST is xs:untypedAtomic or xs:string, see 19.2 Casting from xs:string and xs:untypedAtomic.

Note that casting from xs:duration to xs:yearMonthDuration or xs:dayTimeDuration loses information. To avoid this, users can cast the xs:duration value to both an xs:yearMonthDuration and an xs:dayTimeDuration and work with both values.

19.1.4 Casting to date and time types

In several situations, casting to date and time types requires the extraction of a component from SV or from the result of fn:current-dateTime and converting it to an xs:string. These conversions must follow certain rules. For example, converting an xs:integer year value requires converting to an xs:string with four or more characters, preceded by a minus sign if the value is negative.

This document defines four functions to perform these conversions. These functions are for illustrative purposes only and make no recommendations as to style or efficiency. References to these functions from the following text are not normative.

The arguments to these functions come from functions defined in this document. Thus, the functions below assume that they are correct and do no range checking on them.

declare function eg:convertYearToString($year as xs:integer) as xs:string
{
   let $plusMinus := if ($year >= 0) then "" else "-"
   let $yearString := fn:abs($year) cast as xs:string
   let $length := fn:string-length($yearString)
   return
     if ($length = 1)  then fn:concat($plusMinus, "000", $yearString)
     else
     if ($length = 2)  then fn:concat($plusMinus, "00", $yearString)
       else
       if ($length = 3)  then fn:concat($plusMinus, "0", $yearString)
       else fn:concat($plusMinus, $yearString)
}
                    
declare function eg:convertTo2CharString($value as xs:integer) as xs:string
{
   let $string := $value cast as xs:string
   return 
     if (fn:string-length($string) = 1) then fn:concat("0", $string)
     else $string
}
                    
declare function eg:convertSecondsToString($seconds as xs:decimal) as xs:string
{
   let $string := $seconds cast as xs:string
   let $intLength := fn:string-length(($seconds cast as xs:integer) cast as xs:string)
   return 
     if ($intLength = 1) then fn:concat("0", $string)
     else $string
}
                    
declare function eg:convertTZtoString($tz as xs:dayTimeDuration?) as xs:string
{
   if (empty($tz)) 
     then ""
   else if ($tz eq xs:dayTimeDuration('PT0S'))
     then "Z"
   else 
     let $tzh := fn:hours-from-duration($tz)
     let $tzm := fn:minutes-from-duration($tz)
     let $plusMinus := if ($tzh >= 0) then "+" else "-"
     let $tzhString := eg:convertTo2CharString(fn:abs($tzh))
     let $tzmString := eg:convertTo2CharString(fn:abs($tzm))
     return fn:concat($plusMinus, $tzhString, ":", $tzmString)
}

                    

Conversion from ·primitive types· to date and time types follows the rules below.

  1. When a value of any primitive type is cast as xs:dateTime, the xs:dateTime value TV is derived from ST and SV as follows:

    • If ST is xs:dateTime, then TV is SV.

    • If ST is xs:date, then let SYR be eg:convertYearToString( fn:year-from-date( SV )), let SMO be eg:convertTo2CharString( fn:month-from-date( SV )), let SDA be eg:convertTo2CharString( fn:day-from-date( SV )) and let STZ be eg:convertTZtoString( fn:timezone-from-date( SV )); TV is xs:dateTime( fn:concat( SYR , '-', SMO , '-', SDA , 'T00:00:00 ', STZ ) ).

    • If ST is xs:untypedAtomic or xs:string, see 19.2 Casting from xs:string and xs:untypedAtomic.

  2. When a value of any primitive type is cast as xs:time, the xs:time value TV is derived from ST and SV as follows:

    • If ST is xs:time, then TV is SV.

    • If ST is xs:dateTime, then TV is xs:time( fn:concat( eg:convertTo2CharString( fn:hours-from-dateTime( SV )), ':', eg:convertTo2CharString( fn:minutes-from-dateTime( SV )), ':', eg:convertSecondsToString( fn:seconds-from-dateTime( SV )), eg:convertTZtoString( fn:timezone-from-dateTime( SV )) )).

    • If ST is xs:untypedAtomic or xs:string, see 19.2 Casting from xs:string and xs:untypedAtomic.

  3. When a value of any primitive type is cast as xs:date, the xs:date value TV is derived from ST and SV as follows:

    • If ST is xs:date, then TV is SV.

    • If ST is xs:dateTime, then let SYR be eg:convertYearToString( fn:year-from-dateTime( SV )), let SMO be eg:convertTo2CharString( fn:month-from-dateTime( SV )), let SDA be eg:convertTo2CharString( fn:day-from-dateTime( SV )) and let STZ be eg:convertTZtoString(fn:timezone-from-dateTime( SV )); TV is xs:date( fn:concat( SYR , '-', SMO , '-', SDA, STZ ) ).

    • If ST is xs:untypedAtomic or xs:string, see 19.2 Casting from xs:string and xs:untypedAtomic.

  4. When a value of any primitive type is cast as xs:gYearMonth, the xs:gYearMonth value TV is derived from ST and SV as follows:

    • If ST is xs:gYearMonth, then TV is SV.

    • If ST is xs:dateTime, then let SYR be eg:convertYearToString( fn:year-from-dateTime( SV )), let SMO be eg:convertTo2CharString( fn:month-from-dateTime( SV )) and let STZ be eg:convertTZtoString( fn:timezone-from-dateTime( SV )); TV is xs:gYearMonth( fn:concat( SYR , '-', SMO, STZ ) ).

    • If ST is xs:date, then let SYR be eg:convertYearToString( fn:year-from-date( SV )), let SMO be eg:convertTo2CharString( fn:month-from-date( SV )) and let STZ be eg:convertTZtoString( fn:timezone-from-date( SV )); TV is xs:gYearMonth( fn:concat( SYR , '-', SMO, STZ ) ).

    • If ST is xs:untypedAtomic or xs:string, see 19.2 Casting from xs:string and xs:untypedAtomic.

  5. When a value of any primitive type is cast as xs:gYear, the xs:gYear value TV is derived from ST and SV as follows:

    • If ST is xs:gYear, then TV is SV.

    • If ST is xs:dateTime, let SYR be eg:convertYearToString( fn:year-from-dateTime( SV )) and let STZ be eg:convertTZtoString( fn:timezone-from-dateTime( SV )); TV is xs:gYear(fn:concat( SYR, STZ )).

    • If ST is xs:date, let SYR be eg:convertYearToString( fn:year-from-date( SV )); and let STZ be eg:convertTZtoString( fn:timezone-from-date( SV )); TV is xs:gYear(fn:concat( SYR, STZ )).

    • If ST is xs:untypedAtomic or xs:string, see 19.2 Casting from xs:string and xs:untypedAtomic.

  6. When a value of any primitive type is cast as xs:gMonthDay, the xs:gMonthDay value TV is derived from ST and SV as follows:

    • If ST is xs:gMonthDay, then TV is SV.

    • If ST is xs:dateTime, then let SMO be eg:convertTo2CharString( fn:month-from-dateTime( SV )), let SDA be eg:convertTo2CharString( fn:day-from-dateTime( SV )) and let STZ be eg:convertTZtoString( fn:timezone-from-dateTime( SV )); TV is xs:gYearMonth( fn:concat( '--', SMO '-', SDA, STZ ) ).

    • If ST is xs:date, then let SMO be eg:convertTo2CharString( fn:month-from-date( SV )), let SDA be eg:convertTo2CharString( fn:day-from-date( SV )) and let STZ be eg:convertTZtoString( fn:timezone-from-date( SV )); TV is xs:gYearMonth( fn:concat( '--', SMO , '-', SDA, STZ ) ).

    • If ST is xs:untypedAtomic or xs:string, see 19.2 Casting from xs:string and xs:untypedAtomic.

  7. When a value of any primitive type is cast as xs:gDay, the xs:gDay value TV is derived from ST and SV as follows:

    • If ST is xs:gDay, then TV is SV.

    • If ST is xs:dateTime, then let SDA be eg:convertTo2CharString( fn:day-from-dateTime( SV )) and let STZ be eg:convertTZtoString( fn:timezone-from-dateTime( SV )); TV is xs:gDay( fn:concat( '---', SDA, STZ )).

    • If ST is xs:date, then let SDA be eg:convertTo2CharString( fn:day-from-date( SV )) and let STZ be eg:convertTZtoString( fn:timezone-from-date( SV )); TV is xs:gDay( fn:concat( '---', SDA, STZ )).

    • If ST is xs:untypedAtomic or xs:string, see 19.2 Casting from xs:string and xs:untypedAtomic.

  8. When a value of any primitive type is cast as xs:gMonth, the xs:gMonth value TV is derived from ST and SV as follows:

    • If ST is xs:gMonth, then TV is SV.

    • If ST is xs:dateTime, then let SMO be eg:convertTo2CharString( fn:month-from-dateTime( SV )) and let STZ be eg:convertTZtoString( fn:timezone-from-dateTime( SV )); TV is xs:gMonth( fn:concat( '--' , SMO, STZ )).

    • If ST is xs:date, then let SMO be eg:convertTo2CharString( fn:month-from-date( SV )) and let STZ be eg:convertTZtoString( fn:timezone-from-date( SV )); TV is xs:gMonth( fn:concat( '--', SMO, STZ )).

    • If ST is xs:untypedAtomic or xs:string, see 19.2 Casting from xs:string and xs:untypedAtomic.

19.1.5 Casting to xs:boolean

When a value of any ·primitive type· is cast as xs:boolean, the xs:boolean value TV is derived from ST and SV as follows:

  • If ST is xs:boolean, then TV is SV.

  • If ST is xs:float, xs:double, xs:decimal or xs:integer and SV is 0, +0, -0, 0.0, 0.0E0 or NaN, then TV is false.

  • If ST is xs:float, xs:double, xs:decimal or xs:integer and SV is not one of the above values, then TV is true.

  • If ST is xs:untypedAtomic or xs:string, see 19.2 Casting from xs:string and xs:untypedAtomic.

19.1.6 Casting to xs:base64Binary and xs:hexBinary

Values of type xs:base64Binary can be cast as xs:hexBinary and vice versa, since the two types have the same value space. Casting to xs:base64Binary and xs:hexBinary is also supported from the same type and from xs:untypedAtomic, xs:string and subtypes of xs:string using [XML Schema Part 2: Datatypes Second Edition] semantics.

19.1.7 Casting to xs:anyURI

Casting to xs:anyURI is supported only from the same type, xs:untypedAtomic or xs:string.

When a value of any ·primitive type· is cast as xs:anyURI, the xs:anyURI value TV is derived from the ST and SV as follows:

19.1.8 Casting to xs:QName and xs:NOTATION

Casting from xs:string or xs:untypedAtomic to xs:QName or xs:NOTATION is described in 19.2 Casting from xs:string and xs:untypedAtomic.

It is also possible to cast from xs:NOTATION to xs:QName, or from xs:QName to any type derived by restriction from xs:NOTATION. (Casting to xs:NOTATION itself is not allowed, because xs:NOTATION is an abstract type.) The resulting xs:QName or xs:NOTATION has the same prefix, local name, and namespace URI parts as the supplied value.

Note:

See 18.2 Constructor functions for xs:QName and xs:NOTATION for a discussion of how the combination of atomization and casting might not produce the desired effect.

19.1.9 Casting to xs:ENTITY

[XML Schema Part 2: Datatypes Second Edition] says that "The value space of ENTITY is the set of all strings that match the NCName production ... and have been declared as an unparsed entity in a document type definition." However, [XSL Transformations (XSLT) Version 3.0] and [XQuery 3.1: An XML Query Language] do not check that constructed values of type xs:ENTITY match declared unparsed entities. Thus, this rule is relaxed in this specification and, in casting to xs:ENTITY and types derived from it, no check is made that the values correspond to declared unparsed entities.

19.2 Casting from xs:string and xs:untypedAtomic

This section applies when the supplied value SV is an instance of xs:string or xs:untypedAtomic, including types derived from these by restriction. If the value is xs:untypedAtomic, it is treated in exactly the same way as a string containing the same sequence of characters.

The supplied string is mapped to a typed value of the target type as defined in [XML Schema Part 2: Datatypes Second Edition]. Whitespace normalization is applied as indicated by the whiteSpace facet for the datatype. The resulting whitespace-normalized string must be a valid lexical form for the datatype. The semantics of casting follow the rules of XML Schema validation. For example, "13" cast as xs:unsignedInt returns the xs:unsignedInt typed value 13. This could also be written xs:unsignedInt("13").

The target type can be any simple type other than an abstract type. Specifically, it can be a type whose variety is atomic, union, or list. In each case the effect of casting to the target type is the same as constructing an element with the supplied value as its content, validating the element using the target type as the governing type, and atomizing the element to obtain its typed value.

When the target type is a derived type that is restricted by a pattern facet, the lexical form is first checked against the pattern before further casting is attempted (See 19.3.1 Casting to derived types). If the lexical form does not conform to the pattern, a dynamic error [err:FORG0001] is raised.

For example, consider a user-defined type my:boolean which is derived by restriction from xs:boolean and specifies the pattern facet value="0|1". The expression "true" cast as my:boolean would fail with a dynamic error [err:FORG0001].

Facets other than pattern are checked after the conversion. For example if there is a user-defined datatype called my:height defined as a restriction of xs:integer with the facet <maxInclusive value="84"/>, then the expression "100" cast as my:height would fail with a dynamic error [err:FORG0001].

Casting to the types xs:NOTATION, xs:anySimpleType, or xs:anyAtomicType is not permitted because these types are abstract (they have no immediate instances).

Special rules apply when casting to namespace-sensitive types. The types xs:QName and xs:NOTATION are namespace-sensitive. Any type derived by restriction from a namespace-sensitive type is itself namespace-sensitive, as is any union type having a namespace-sensitive type among its members, and any list type having a namespace-sensitive type as its item type. For details, see 18.2 Constructor functions for xs:QName and xs:NOTATION.

Note:

This version of the specification allows casting between xs:QName and xs:NOTATION in either direction; this was not permitted in the previous Recommendation. This version also removes the rule that only a string literal (rather than a dynamic string) may be cast to an xs:QName

When casting to a numeric type:

  • If the value is too large or too small to be accurately represented by the implementation, it is handled as an overflow or underflow as defined in 4.2 Arithmetic operators on numeric values.

  • If the target type is xs:float or xs:double, the string -0 (and equivalents such as -0.0 or -000) should be converted to the value negative zero. However, if the implementation is reliant on an implementation of XML Schema 1.0 in which negative zero is not part of the value space for these types, these lexical forms may be converted to positive zero.

In casting to xs:decimal or to a type derived from xs:decimal, if the value is not too large or too small but nevertheless cannot be represented accurately with the number of decimal digits available to the implementation, the implementation may round to the nearest representable value or may raise a dynamic error [err:FOCA0006]. The choice of rounding algorithm and the choice between rounding and error behavior and is ·implementation-defined·.

In casting to xs:date, xs:dateTime, xs:gYear, or xs:gYearMonth (or types derived from these), if the value is too large or too small to be represented by the implementation, a dynamic error [err:FODT0001] is raised.

In casting to a duration value, if the value is too large or too small to be represented by the implementation, a dynamic error [err:FODT0002] is raised.

For xs:anyURI, the extent to which an implementation validates the lexical form of xs:anyURI is ·implementation-dependent·.

If the cast fails for any other reason, a dynamic error [err:FORG0001] is raised.

19.3 Casting involving non-primitive types

Casting from xs:string and xs:untypedAtomic to any other type (primitive or non-primitive) has been described in 19.2 Casting from xs:string and xs:untypedAtomic. This section defines how other casts to non-primitive types operate, including casting to types derived by restriction, to union types, and to list types.

Note:

A non-primitive type here means any type that is not a ·primitive type· according to the extended definition used in 19 Casting.

19.3.1 Casting to derived types

Casting a value to a derived type can be separated into four cases. In these rules:

  • The types xs:untypedAtomic, xs:integer, xs:yearMonthDuration, and xs:dayTimeDuration are treated as primitive types (alongside the 19 primitive types defined in XSD).

  • For any atomic type T, let P(T) denote the most specific primitive type such that itemType-subtype(T, P(T)) is true.

The rules are then:

  1. When ST is the same type as TT: this case always succeeds, returning SV unchanged.

  2. When itemType-subtype(ST, TT) is true: This case is described in 19.3.2 Casting from derived types to parent types.

  3. When P(ST) is the same type as P(TT): This case is described in 19.3.3 Casting within a branch of the type hierarchy.

  4. Otherwise (P(ST) is not the same type as P(TT)): This case is described in 19.3.4 Casting across the type hierarchy.

19.3.2 Casting from derived types to parent types

It is always possible to cast an atomic value A to a type T if the relation A instance of T is true, provided that T is not an abstract type.

For example, it is possible to cast an xs:unsignedShort to an xs:unsignedInt, to an xs:integer, to an xs:decimal, or to a union type whose member types are xs:integer and xs:double.

Since the value space of the original type is a subset of the value space of the target type, such a cast is always successful.

For the expression A instance of T to be true, T must be either an atomic type, or a union type that has no constraining facets. It cannot be a list type, nor a union type derived by restriction from another union type, nor a union type that has a list type among its member types.

The result will have the same value as the original, but will have a new type annotation:

  • If T is an atomic type, then the type annotation of the result is T.

  • If T is a union type, then the type of the result is an atomic type M such that M is one of the atomic types in the transitive membership of the union type T and A instance of M is true; if there is more than one type M that satisfies these conditions (which could happen, for example, if T is the union of two overlapping types such as xs:int and xs:positiveInteger) then the first one is used, taking the member types in the order in which they appear within the definition of the union type.

19.3.3 Casting within a branch of the type hierarchy

It is possible to cast an SV to a TT if the type of the SV and the TT type are both derived by restriction (directly or indirectly) from the same ·primitive type·, provided that the supplied value conforms to the constraints implied by the facets of the target type. This includes the case where the target type is derived from the type of the supplied value, as well as the case where the type of the supplied value is derived from the target type. For example, an instance of xs:byte can be cast as xs:unsignedShort, provided the value is not negative.

If the value does not conform to the facets defined for the target type, then a dynamic error is raised [err:FORG0001]. See [XML Schema Part 2: Datatypes Second Edition]. In the case of the pattern facet (which applies to the lexical space rather than the value space), the pattern is tested against the canonical lexical representation of the value, as defined for the source type (or the result of casting the value to an xs:string, in the case of types that have no canonical lexical representation defined for them).

Note that this will cause casts to fail if the pattern excludes the canonical lexical representation of the source type. For example, if the type my:distance is defined as a restriction of xs:decimal with a pattern that requires two digits after the decimal point, casting of an xs:integer to my:distance will always fail, because the canonical representation of an xs:integer does not conform to this pattern.

In some cases, casting from a parent type to a derived type requires special rules. See 19.1.3 Casting to duration types for rules regarding casting to xs:yearMonthDuration and xs:dayTimeDuration. See 19.1.9 Casting to xs:ENTITY, below, for casting to xs:ENTITY and types derived from it.

19.3.4 Casting across the type hierarchy

When the ST and the TT are derived, directly or indirectly, from different ·primitive types·, this is called casting across the type hierarchy. Casting across the type hierarchy is logically equivalent to three separate steps performed in order. Errors can occur in either of the latter two steps.

  1. Cast the SV, up the hierarchy, to the ·primitive type· of the source, as described in 19.3.2 Casting from derived types to parent types.

    1. If SV is an instance of xs:string or xs:untypedAtomic, check its value against the pattern facet of TT, and raise a dynamic error [err:FORG0001] if the check fails.

  2. Cast the value to the ·primitive type· of TT, as described in 19.1 Casting from primitive types to primitive types.

    • If TT is derived from xs:NOTATION, assume for the purposes of this rule that casting to xs:NOTATION succeeds.

  3. Cast the value down to the TT, as described in 19.3.3 Casting within a branch of the type hierarchy

19.3.5 Casting to union types

If the target type of a cast expression (or a constructor function) is a type with variety union, the supplied value must be one of the following:

  1. A value of type xs:string or xs:untypedAtomic. This case follows the general rules for casting from strings, and has already been described in 19.2 Casting from xs:string and xs:untypedAtomic.

    If the union type has a pattern facet, the pattern is tested against the supplied value after whitespace normalization, using the whiteSpace normalization rules of the member datatype against which validation succeeds.

  2. A value that is an instance of one of the atomic types in the transitive membership of the union type, and of the union type itself. This case has already been described in 19.3.2 Casting from derived types to parent types

    This situation only applies when the value is an instance of the union type, which means it will never apply when the union is derived by facet-based restriction from another union type.

  3. A value that is castable to one or more of the atomic types in the transitive membership of the union type (in the sense that the castable as operator returns true).

    In this case the supplied value is cast to each atomic type in the transitive membership of the union type in turn (in the order in which the member types appear in the declaration) until one of these casts is successful; if none of them is successful, a dynamic error occurs [err:FORG0001]. If the union type has constraining facets then the resulting value must satisfy these facets, otherwise a dynamic error occurs [err:FORG0001].

    If the union type has a pattern facet, the pattern is tested against the canonical representation of the result value.

    Only the atomic types in the transitive membership of the union type are considered. The union type may have list types in its transitive membership, but (unless the supplied value is of type xs:string or xs:untypedAtomic, in which case the rules in 19.2 Casting from xs:string and xs:untypedAtomic apply), any list types in the membership are effectively ignored.

If more than one of these conditions applies, then the casting is done according to the rules for the first condition that applies.

If none of these conditions applies, the cast fails with a dynamic error [err:FORG0001].

Example: consider a type U whose member types are xs:integer and xs:date.

  • The expression "123" cast as U returns the xs:integer value 123.

  • The expression current-date() cast as U returns the current date as an instance of xs:date.

  • The expression 23.1 cast as U returns the xs:integer value 23.

Example: consider a type V whose member types are xs:short and xs:negativeInteger.

  • The expression "-123" cast as V returns the xs:short value -123.

  • The expression "-100000" cast as V returns the xs:negativeInteger value -100000.

  • The expression 93.7 cast as V returns the xs:short value 93.

  • The expression "93.7" cast as V raises a dynamic error [err:FORG0001] on the grounds that the string "93.7" is not in the lexical space of the union type.

Example: consider a type W that is derived from the above type V by restriction, with a pattern facet of -?\d\d.

  • The expression "12" cast as V returns the xs:short value 12.

  • The expression "123" cast as V raises an dynamic error [err:FORG0001] on the grounds that the string "123" does not match the pattern facet.

19.3.6 Casting to list types

If the target type of a cast expression (or a constructor function) is a type with variety list, the supplied value must be of type xs:string or xs:untypedAtomic. The rules follow the general principle for all casts from xs:string outlined in 19.2 Casting from xs:string and xs:untypedAtomic.

The semantics of the operation are consistent with validation: that is, the effect of casting a string S to a list type L is the same as constructing an element or attribute node whose string value is S, validating it using L as the governing type, and atomizing the resulting node. The result will always be either failure, or a sequence of zero or more atomic values each of which is an instance of the item type of L (or if the item type of L is a union type, an instance of one of the atomic types in its transitive membership).

If the item type of the list type is namespace-sensitive, then the namespace bindings in the static context will be used to resolve any namespace prefix, in the same way as when the target type is xs:QName.

If the list type has a pattern facet, the pattern must match the supplied value after collapsing whitespace (an operation equivalent to the use of the fn:normalize-space function).

For example, the expression cast "A B C D" as xs:NMTOKENS produces a sequence of four xs:NMTOKEN values, ("A", "B", "C", "D").

For example, given a user-defined type my:coordinates defined as a list of xs:integer with the facet <xs:length value="2"/>, the expression my:coordinates("2 -1") will return a sequence of two xs:integer values (2, -1), while the expression my:coordinates("1 2 3") will result in a dynamic error because the length of the list does not conform to the length facet. The expression my:coordinates("1.0 3.0") will also fail because the strings 1.0 and 3.0 are not in the lexical space of xs:integer.

A References

A.1 Normative references

Character Model for the World Wide Web 1.0: Fundamentals
Character Model for the World Wide Web 1.0: Fundamentals, Martin J. Dürst, François Yergeau, et. al., Editors. World Wide Web Consortium, 15 February 2015. This version is http://www.w3.org/TR/2005/REC-charmod-20050215/. The latest version is available at https://www.w3.org/TR/charmod/.
HTML5: A vocabulary and associated APIs for HTML and XHTML
HTML5: A vocabulary and associated APIs for HTML and XHTML, Ian Hickson, Robin Berjon, et. al., Editors. World Wide Web Consortium, 28 October 2014. This version is http://www.w3.org/TR/2014/REC-html5-20141028/. The latest version is available at https://www.w3.org/TR/html5/.
IANA Timezone Database
The tz timezone database, available at http://www.iana.org/time-zones. It is ·implementation-defined· which version of the database is used.
IEEE 754-2008
IEEE. IEEE Standard for Floating-Point Arithmetic.
ISO 3166-1
ISO (International Organization for Standardization) Codes for the representation of names of countries and their subdivisions - Part 1: Country codes ISO 3166-1:2013.
ISO 8601
ISO (International Organization for Standardization). Representations of dates and times. Third edition, 2004-12-01. ISO 8601:2004(E). Available from: http://www.iso.org/".
ISO 10967
ISO (International Organization for Standardization). ISO/IEC 10967-1:2012, Information technology—Language Independent Arithmetic—Part 1: Integer and floating point arithmetic [Geneva]: International Organization for Standardization, 2012. Available from: http://www.iso.org/.
ISO 15924
ISO (International Organization for Standardization) Information and documentation — Codes for the representation of names of scripts ISO 15924:2004, January 2004.
ISO 15924 Register
Unicode Consortium. Codes for the representation of names of scripts — Alphabetical list of four-letter script codes. See http://www.unicode.org/iso15924/iso15924-codes.html. Retrieved February 2013; continually updated.
Legacy extended IRIs for XML resource identification
Legacy extended IRIs for XML resource identification. Henry S. Thomson, Richard Tobin, and Norman Walsh (eds), World Wide Web Consortium. 3 November 2008. Available at http://www.w3.org/TR/leiri/.
RFC 2376
IETF. RFC 2376: XML Media Types. Available at: http://www.ietf.org/rfc/rfc2376.txt.
RFC 3986
IETF. RFC 3986: Uniform Resource Identifiers (URI): Generic Syntax. Available at: http://www.ietf.org/rfc/rfc3986.txt.
RFC 3987
IETF. RFC 3987: Internationalized Resource Identifiers (IRIs). Available at: http://www.ietf.org/rfc/rfc3987.txt.
RFC 7159
IETF. RFC 7159: The Javascript Object Notation (JSON) Data Interchange Format Available at: http://www.rfc-editor.org/rfc/rfc7159.txt.
RFC 7303
H. Thompson and C. Lilley. XML Media Types. IETF RFC 7303. See http://www.ietf.org/rfc/rfc7303.txt.
UAX #15
Unicode Standard Annex #15: Unicode Normalization Forms. Ed. Mark Davis and Ken Whistler, Unicode Consortium. The current version is 9.0.0, dated 2016-02-24. As with [The Unicode Standard], the version to be used is ·implementation-defined·. Available at: http://www.unicode.org/reports/tr15/.
The Unicode Standard
The Unicode Consortium, Reading, MA, Addison-Wesley, 2016. The Unicode Standard as updated from time to time by the publication of new versions. See http://www.unicode.org/standard/versions/ for the latest version and additional information on versions of the standard and of the Unicode Character Database. The version of Unicode to be used is ·implementation-defined·, but implementations are recommended to use the latest Unicode version; currently, Version 9.0.0.
UTS #10
Unicode Technical Standard #10: Unicode Collation Algorithm. Ed. Mark Davis and Ken Whistler, Unicode Consortium. The current version is 9.0.0, dated 2016-05-18. As with [The Unicode Standard], the version to be used is ·implementation-defined·. Available at: http://www.unicode.org/reports/tr10/.
UTS #35
Unicode Technical Standard #35: Unicode Locale Data Markup Language. Ed Mark Davis et al, Unicode Consortium. The current version is 29, dated 2016-03-15. As with [The Unicode Standard], the version to be used is ·implementation-defined·. Available at: http://www.unicode.org/reports/tr35/.
Extensible Markup Language (XML) 1.0 (Fifth Edition)
Extensible Markup Language (XML) 1.0 (Fifth Edition), Tim Bray, Jean Paoli, Michael Sperberg-McQueen, et. al., Editors. World Wide Web Consortium, 26 Nov 2008. This version is http://www.w3.org/TR/2008/REC-xml-20081126/. The latest version is available at http://www.w3.org/TR/xml.
Extensible Markup Language (XML) 1.1 Recommendation
Extensible Markup Language (XML) 1.1 (Second Edition), Tim Bray, Jean Paoli, Michael Sperberg-McQueen, et. al., Editors. World Wide Web Consortium, 16 Aug 2006. This version is http://www.w3.org/TR/2006/REC-xml11-20060816. The latest version is available at http://www.w3.org/TR/xml11/.
XML Path Language (XPath) Version 1.0
XML Path Language (XPath) Version 1.0, James Clark and Steven DeRose, Editors. World Wide Web Consortium, 16 Nov 1999. This version is http://www.w3.org/TR/1999/REC-xpath-19991116. The latest version is available at http://www.w3.org/TR/xpath.
XML Path Language (XPath) 3.1
XML Path Language (XPath) 3.1, Jonathan Robie, Michael Dyck and Josh Spiegel, Editors. World Wide Web Consortium, 21 March 2017. This version is https://www.w3.org/TR/2017/REC-xpath-31-20170321/. The latest version is available at https://www.w3.org/TR/xpath-31/.
XSL Transformations (XSLT) Version 1.0
XSL Transformations (XSLT) Version 1.0, James Clark, Editor. World Wide Web Consortium, 16 November 1999. This version is https://www.w3.org/TR/1999/REC-xslt-19991116/. The latest version is available at https://www.w3.org/TR/xslt/.
XSL Transformations (XSLT) Version 2.0
XSL Transformations (XSLT) Version 2.0 (Second Edition), Michael Kay, Editor. World Wide Web Consortium, 23 January 2007. This version is https://www.w3.org/TR/2007/REC-xslt20-20070123/. The latest version is available at https://www.w3.org/TR/xslt20/.
XSL Transformations (XSLT) Version 3.0
XSL Transformations (XSLT) Version 3.0, Michael Kay, Editor. World Wide Web Consortium, 7 February 2017. This version is https://www.w3.org/TR/2017/CR-xslt-30-20170207/. The latest version is available at https://www.w3.org/TR/xslt-30/.
XQuery and XPath Data Model (XDM) 3.0
XQuery and XPath Data Model (XDM) 3.0, Norman Walsh, Anders Berglund, John Snelson, Editors. World Wide Web Consortium, 08 April 2014. This version is https://www.w3.org/TR/2014/REC-xpath-datamodel-30-20140408/. The latest version is available at https://www.w3.org/TR/xpath-datamodel-30/.
XQuery and XPath Data Model (XDM) 3.1
XQuery and XPath Data Model (XDM) 3.1, Norman Walsh, John Snelson, Andrew Coleman, Editors. World Wide Web Consortium, 21 March 2017. This version is https://www.w3.org/TR/2017/REC-xpath-datamodel-31-20170321/. The latest version is available at https://www.w3.org/TR/xpath-datamodel-31/.
XSLT and XQuery Serialization 3.1
XSLT and XQuery Serialization 3.1, Andrew Coleman and Michael Sperberg-McQueen, Editors. World Wide Web Consortium, 21 March 2017. This version is https://www.w3.org/TR/2017/REC-xslt-xquery-serialization-31-20170321/. The latest version is available at https://www.w3.org/TR/xslt-xquery-serialization-31/.
XQuery 1.0 and XPath 2.0 Formal Semantics
XQuery 1.0 and XPath 2.0 Formal Semantics (Second Edition), Jérôme Siméon, Denise Draper, Peter Frankhauser, et. al., Editors. World Wide Web Consortium, 14 December 2010. This version is https://www.w3.org/TR/2010/REC-xquery-semantics-20101214/. The latest version is available at https://www.w3.org/TR/xquery-semantics/.
XQuery 3.1: An XML Query Language
XQuery 3.1: An XML Query Language, Jonathan Robie, Michael Dyck and Josh Spiegel, Editors. World Wide Web Consortium, 21 March 2017. This version is https://www.w3.org/TR/2017/REC-xquery-31-20170321/. The latest version is available at https://www.w3.org/TR/xquery-31/.
XML Inclusions (XInclude) Version 1.0 (Second Edition)
XML Inclusions (XInclude) Version 1.0 (Second Edition), Jonathan Marsh, David Orchard, and Daniel Veillard, Editors. World Wide Web Consortium, 15 Nov 2006. This version is http://www.w3.org/TR/2006/REC-xinclude-20061115/. The latest version is available at http://www.w3.org/TR/xinclude/.
XML Schema Part 2: Datatypes Second Edition
XML Schema Part 2: Datatypes Second Edition, Oct. 28 2004. Available at: http://www.w3.org/TR/xmlschema-2/
Schema 1.1 Part 2
W3C XML Schema Definition Language (XSD) 1.1 Part 2: Datatypes, David Peterson, Sandy Gao, Ashok Malhotra, et. al., Editors. World Wide Web Consortium, 05 Apr 2012. This version is http://www.w3.org/TR/2012/REC-xmlschema11-2-20120405/. The latest version is available at http://www.w3.org/TR/xmlschema11-2/.
Namespaces in XML
Namespaces in XML 1.0 (Third Edition), Tim Bray, Dave Hollander, Andrew Layman, et. al., Editors. World Wide Web Consortium, 08 Dec 2009. This version is http://www.w3.org/TR/2009/REC-xml-names-20091208/. The latest version is available at http://www.w3.org/TR/xml-names/.

A.2 Non-normative references

Calendrical Calculations
Edward M. Reingold and Nachum Dershowitz. Calendrical Calculations Millennium edition (2nd Edition). Cambridge University Press, ISBN 0 521 77752 6.
Unicode CLDR
CLDR - Unicode Common Locale Data Repository. Available at: http://cldr.unicode.org.
Character Model for the World Wide Web 1.0: Normalization
Character Model for the World Wide Web 1.0: Normalization, Last Call Working Draft. Available at: http://www.w3.org/TR/2004/WD-charmod-norm-20040225/.
EXPath
EXPath: Collaboratively Defining Open Standards for Portable XPath Extensions. http://expath.org/.
EXQuery
EXQuery: Collaboratively Defining Open Standards for Portable XQuery Extensions. http://exquery.org/.
EXSLT
EXSLT: A Community Initiative to Provide Extensions to XSLT. http://exslt.org/.
FunctX
FunctX Functions. http://www.functx.com/.
HTML 4.0
HTML 4.01 Recommendation, 24 December 1999. Available at: http://www.w3.org/TR/REC-html40/.
ICU
ICU - International Components for Unicode. Available at http://site.icu-project.org.
POSIX.1-2008
The Open Group Base Specifications Issue 7 (IEEE Std 1003.1-2008). Available at: http://pubs.opengroup.org/onlinepubs/9699919799/.
RFC 822
IETF. RFC 822: Standard for the Format of ARPA Internet Text Messages. Available at: http://www.ietf.org/rfc/rfc822.txt.
RFC 850
IETF. RFC 850: Standard for Interchange of USENET Messages. Available at: http://www.ietf.org/rfc/rfc850.txt.
RFC 1036
IETF. RFC 1036: Standard for Interchange of USENET Messages. Available at: http://www.ietf.org/rfc/rfc1036.txt.
RFC 1123
IETF. RFC 1123: Requirements for Internet Hosts -- Application and Support. Available at: http://www.ietf.org/rfc/rfc1123.txt.
RFC 2616
IETF. RFC 2616: Hypertext Transfer Protocol -- HTTP/1.1. Available at: http://www.ietf.org/rfc/rfc2616.txt.
RFC 3339
IETF. RFC 3339: Date and Time on the Internet: Timestamps. Available at: http://www.ietf.org/rfc/rfc3339.txt.
UTS #18
Unicode Technical Standard #18: Unicode Regular Expressions. Ed. Mark Davis and Andy Heniger, Unicode Consortium. The current version is 17, dated 2013-11-19. Available at: http://www.unicode.org/reports/tr18/.
Working With Timezones
World Wide Web Consortium Working Group Note. Working With Timezones, October 13, 2005. Available at: http://www.w3.org/TR/2005/NOTE-timezone-20051013/.

B Error summary

The error text provided with these errors is non-normative.

err:FOAP0001, Wrong number of arguments.

Raised when fn:apply is called and the arity of the supplied function is not the same as the number of members in the supplied array.

err:FOAR0001, Division by zero.

This error is raised whenever an attempt is made to divide by zero.

err:FOAR0002, Numeric operation overflow/underflow.

This error is raised whenever numeric operations result in an overflow or underflow.

err:FOAY0001, Array index out of bounds.

This error is raised when an integer used to select a member of an array is outside the range of values for that array.

err:FOAY0002, Negative array length.

This error is raised when the $length argument to array:subarray is negative.

err:FOCA0001, Input value too large for decimal.

Raised when casting to xs:decimal if the supplied value exceeds the implementation-defined limits for the datatype.

err:FOCA0002, Invalid lexical value.

Raised by fn:resolve-QName and fn:QName when a supplied value does not have the lexical form of a QName or URI respectively; and when casting to decimal, if the supplied value is NaN or Infinity.

err:FOCA0003, Input value too large for integer.

Raised when casting to xs:integer if the supplied value exceeds the implementation-defined limits for the datatype.

err:FOCA0005, NaN supplied as float/double value.

Raised when multiplying or dividing a duration by a number, if the number supplied is NaN.

err:FOCA0006, String to be cast to decimal has too many digits of precision.

Raised when casting a string to xs:decimal if the string has more digits of precision than the implementation can represent (the implementation also has the option of rounding).

err:FOCH0001, Codepoint not valid.

Raised by fn:codepoints-to-string if the input contains an integer that is not the codepoint of a valid XML character.

err:FOCH0002, Unsupported collation.

Raised by any function that uses a collation if the requested collation is not recognized.

err:FOCH0003, Unsupported normalization form.

Raised by fn:normalize-unicode if the requested normalization form is not supported by the implementation.

err:FOCH0004, Collation does not support collation units.

Raised by functions such as fn:contains if the requested collation does not operate on a character-by-character basis.

err:FODC0001, No context document.

Raised by fn:id, fn:idref, and fn:element-with-id if the node that identifies the tree to be searched is a node in a tree whose root is not a document node.

err:FODC0002, Error retrieving resource.

Raised by fn:doc, fn:collection, and fn:uri-collection to indicate that either the supplied URI cannot be dereferenced to obtain a resource, or the resource that is returned is not parseable as XML.

err:FODC0003, Function not defined as deterministic.

Raised by fn:doc, fn:collection, and fn:uri-collection to indicate that it is not possible to return a result that is guaranteed deterministic.

err:FODC0004, Invalid collection URI.

Raised by fn:collection and fn:uri-collection if the argument is not a valid xs:anyURI.

err:FODC0005, Invalid argument to fn:doc or fn:doc-available.

Raised (optionally) by fn:doc and fn:doc-available if the argument is not a valid URI reference.

err:FODC0006, String passed to fn:parse-xml is not a well-formed XML document.

Raised by fn:parse-xml if the supplied string is not a well-formed and namespace-well-formed XML document; or if DTD validation is requested and the document is not valid against its DTD.

err:FODC0010, The processor does not support serialization.

Raised when fn:serialize is called and the processor does not support serialization, in cases where the host language makes serialization an optional feature.

err:FODF1280, Invalid decimal format name.

This error is raised if the decimal format name supplied to fn:format-number is not a valid QName, or if the prefix in the QName is undeclared, or if there is no decimal format in the static context with a matching name.

err:FODF1310, Invalid decimal format picture string.

This error is raised if the picture string supplied to fn:format-number or fn:format-integer has invalid syntax.

err:FODT0001, Overflow/underflow in date/time operation.

Raised when casting to date/time datatypes, or performing arithmetic with date/time values, if arithmetic overflow or underflow occurs.

err:FODT0002, Overflow/underflow in duration operation.

Raised when casting to duration datatypes, or performing arithmetic with duration values, if arithmetic overflow or underflow occurs.

err:FODT0003, Invalid timezone value.

Raised by adjust-date-to-timezone and related functions if the supplied timezone is invalid.

err:FOER0000, Unidentified error.

Error code used by fn:error when no other error code is provided.

err:FOFD1340, Invalid date/time formatting parameters.

This error is raised if the picture string or calendar supplied to fn:format-date, fn:format-time, or fn:format-dateTime has invalid syntax.

err:FOFD1350, Invalid date/time formatting component.

This error is raised if the picture string supplied to fn:format-date selects a component that is not present in a date, or if the picture string supplied to fn:format-time selects a component that is not present in a time.

err:FOJS0001, JSON syntax error.

Raised by functions such as fn:json-doc, fn:parse-json or fn:json-to-xml if the string supplied as input does not conform to the JSON grammar (optionally with implementation-defined extensions).

err:FOJS0003, JSON duplicate keys.

Raised by functions such as map:merge, fn:json-doc, fn:parse-json or fn:json-to-xml if the input contains duplicate keys, when the chosen policy is to reject duplicates.

err:FOJS0004, JSON: not schema-aware.

Raised by fn:json-to-xml if validation is requested when the processor does not support schema validation or typed nodes.

err:FOJS0005, Invalid options.

Raised by functions such as map:merge, fn:parse-json, and fn:xml-to-json if the $options map contains an invalid entry.

err:FOJS0006, Invalid XML representation of JSON.

Raised by fn:xml-to-json if the XML input does not conform to the rules for the XML representation of JSON.

err:FOJS0007, Bad JSON escape sequence.

Raised by fn:xml-to-json if the XML input uses the attribute escaped="true" or escaped-key="true", and the corresponding string or key contains an invalid JSON escape sequence.

err:FONS0004, No namespace found for prefix.

Raised by fn:resolve-QName and analogous functions if a supplied QName has a prefix that has no binding to a namespace.

err:FONS0005, Base-uri not defined in the static context.

Raised by fn:resolve-uri if no base URI is available for resolving a relative URI.

err:FOQM0001, Module URI is a zero-length string.

Raised by fn:load-xquery-module if the supplied module URI is zero-length.

err:FOQM0002, Module URI not found.

Raised by fn:load-xquery-module if no module can be found with the supplied module URI.

err:FOQM0003, Static error in dynamically-loaded XQuery module.

Raised by fn:load-xquery-module if a static error (including a statically-detected type error) is encountered when processing the library module.

err:FOQM0005, Parameter for dynamically-loaded XQuery module has incorrect type.

Raised by fn:load-xquery-module if a value is supplied for the initial context item or for an external variable, and the value does not conform to the required type declared in the dynamically loaded module.

err:FOQM0006, No suitable XQuery processor available.

Raised by fn:load-xquery-module if no XQuery processor is available supporting the requested XQuery version (or if none is available at all).

err:FORG0001, Invalid value for cast/constructor.

A general-purpose error raised when casting, if a cast between two datatypes is allowed in principle, but the supplied value cannot be converted: for example when attempting to cast the string "nine" to an integer.

err:FORG0002, Invalid argument to fn:resolve-uri().

Raised when either argument to fn:resolve-uri is not a valid URI/IRI.

err:FORG0003, fn:zero-or-one called with a sequence containing more than one item.

Raised by fn:zero-or-one if the supplied value contains more than one item.

err:FORG0004, fn:one-or-more called with a sequence containing no items.

Raised by fn:one-or-more if the supplied value is an empty sequence.

err:FORG0005, fn:exactly-one called with a sequence containing zero or more than one item.

Raised by fn:exactly-one if the supplied value is not a singleton sequence.

err:FORG0006, Invalid argument type.

Raised by functions such as fn:max, fn:min, fn:avg, fn:sum if the supplied sequence contains values inappropriate to this function.

err:FORG0008, The two arguments to fn:dateTime have inconsistent timezones.

Raised by fn:dateTime if the two arguments both have timezones and the timezones are different.

err:FORG0009, Error in resolving a relative URI against a base URI in fn:resolve-uri.

A catch-all error for fn:resolve-uri, recognizing that the implementation can choose between a variety of algorithms and that some of these may fail for a variety of reasons.

err:FORG0010, Invalid date/time.

Raised when the input to fn:parse-ietf-date does not match the prescribed grammar, or when it represents an invalid date/time such as 31 February.

err:FORX0001, Invalid regular expression flags.

Raised by regular expression functions such as fn:matches and fn:replace if the regular expression flags contain a character other than i, m, q, s, or x.

err:FORX0002, Invalid regular expression.

Raised by regular expression functions such as fn:matches and fn:replace if the regular expression is syntactically invalid.

err:FORX0003, Regular expression matches zero-length string.

For functions such as fn:replace and fn:tokenize, raises an error if the supplied regular expression is capable of matching a zero length string.

err:FORX0004, Invalid replacement string.

Raised by fn:replace to report errors in the replacement string.

err:FOTY0012, Argument to fn:data() contains a node that does not have a typed value.

Raised by fn:data, or by implicit atomization, if applied to a node with no typed value, the main example being an element validated against a complex type that defines it to have element-only content.

err:FOTY0013, The argument to fn:data() contains a function item.

Raised by fn:data, or by implicit atomization, if the sequence to be atomized contains a function item.

err:FOTY0014, The argument to fn:string() is a function item.

Raised by fn:string, or by implicit string conversion, if the input sequence contains a function item.

err:FOTY0015, An argument to fn:deep-equal() contains a function item.

Raised by fn:deep-equal if either input sequence contains a function item.

err:FOUT1170, Invalid $href argument to fn:unparsed-text() (etc.)

A dynamic error is raised if the $href argument contains a fragment identifier, or if it cannot be used to retrieve a resource containing text.

err:FOUT1190, Cannot decode resource retrieved by fn:unparsed-text() (etc.)

A dynamic error is raised if the retrieved resource contains octets that cannot be decoded into Unicode ·characters· using the specified encoding, or if the resulting characters are not permitted XML characters. This includes the case where the processor does not support the requested encoding.

err:FOUT1200, Cannot infer encoding of resource retrieved by fn:unparsed-text() (etc.)

A dynamic error is raised if $encoding is absent and the processor cannot infer the encoding using external information and the encoding is not UTF-8.

err:FOXT0001, No suitable XSLT processor available

A dynamic error is raised if no XSLT processor suitable for evaluating a call on fn:transform is available.

err:FOXT0002, Invalid parameters to XSLT transformation

A dynamic error is raised if the parameters supplied to fn:transform are invalid, for example if two mutually-exclusive parameters are supplied. If a suitable XSLT error code is available (for example in the case where the requested initial-template does not exist in the stylesheet), that error code should be used in preference.

err:FOXT0003, XSLT transformation failed

A dynamic error is raised if an XSLT transformation invoked using fn:transform fails with a static or dynamic error. The XSLT error code is used if available; this error code provides a fallback when no XSLT error code is returned, for example because the processor is an XSLT 1.0 processor.

err:FOXT0004, XSLT transformation has been disabled

A dynamic error is raised if the fn:transform function is invoked when XSLT transformation (or a specific transformation option) has been disabled for security or other reasons.

err:FOXT0006, XSLT output contains non-accepted characters

A dynamic error is raised if the result of the fn:transform function contains characters available only in XML 1.1 and the calling processor cannot handle such characters.

C Schemas

Two functions in this specification, fn:analyze-string and fn:json-to-xml, produce results in the form of an XDM node tree that must conform to a specified schema. In both cases the elements in the result are in the namespace http://www.w3.org/2005/xpath-functions, which is therefore the target namespace of the relevant schema document.

The schema for this namespace is organized as three schema documents. The first is a simple umbrella document that includes the other two. A copy can be found at xpath-functions.xsd:

<?xml version="1.0" encoding="UTF-8"?>
<xs:schema xmlns:xs="http://www.w3.org/2001/XMLSchema"
    elementFormDefault="qualified"
    targetNamespace="http://www.w3.org/2005/xpath-functions">
    
    <!-- 
     * This is a schema for the namespace http://www.w3.org/2005/xpath-functions
     *
     * The schema is made available under the terms of the W3C software notice and license
     * at http://www.w3.org/Consortium/Legal/copyright-software-19980720
     *
     * The schema includes two schema documents, containing definitions of the structure
     * of the results of the fn:analyze-string and fn:json-to-xml functions respectively.
     *
    -->
    
    <xs:include schemaLocation="analyze-string.xsd"/>
    <xs:include schemaLocation="schema-for-json.xsd"/>
</xs:schema>

C.1 Schema for the result of fn:analyze-string

This schema describes the output of the function fn:analyze-string.

The schema is reproduced below, and can also be found in analyze-string.xsd:

<?xml version="1.0" encoding="UTF-8"?>
<xs:schema xmlns:xs="http://www.w3.org/2001/XMLSchema"
    targetNamespace="http://www.w3.org/2005/xpath-functions"
    xmlns:fn="http://www.w3.org/2005/xpath-functions"
    elementFormDefault="qualified">
    
    <!-- 
     * This is a schema for the XML representation of JSON used as the target for the
     * function fn:analyze-string()
     *
     * The schema is made available under the terms of the W3C software notice and license
     * at http://www.w3.org/Consortium/Legal/copyright-software-19980720
     *
    -->

    <xs:element name="analyze-string-result" type="fn:analyze-string-result-type"/>
    <xs:element name="match" type="fn:match-type"/>
    <xs:element name="non-match" type="xs:string"/>
    <xs:element name="group" type="fn:group-type"/>
    
    <xs:complexType name="analyze-string-result-type" mixed="true">
        <xs:choice minOccurs="0" maxOccurs="unbounded">
            <xs:element ref="fn:match"/>
            <xs:element ref="fn:non-match"/>
        </xs:choice>
    </xs:complexType>
        
    <xs:complexType name="match-type" mixed="true">
        <xs:sequence>
            <xs:element ref="fn:group" minOccurs="0" maxOccurs="unbounded"/>
        </xs:sequence>
    </xs:complexType>
    
    <xs:complexType name="group-type" mixed="true">
        <xs:sequence>
            <xs:element ref="fn:group" minOccurs="0" maxOccurs="unbounded"/>
        </xs:sequence>
        <xs:attribute name="nr" type="xs:positiveInteger"/>
    </xs:complexType>    
 
</xs:schema>

C.2 Schema for the result of fn:json-to-xml

This schema describes the output of the function fn:json-to-xml, and the input to the function fn:xml-to-json.

The schema is reproduced below, and can also be found in schema-for-json.xsd:

<?xml version="1.0" encoding="UTF-8"?>
<xs:schema xmlns:xs="http://www.w3.org/2001/XMLSchema"
    elementFormDefault="qualified"
    targetNamespace="http://www.w3.org/2005/xpath-functions"
    xmlns:j="http://www.w3.org/2005/xpath-functions">
    
    <!-- 
     * This is a schema for the XML representation of JSON used as the target for the
     * function fn:json-to-xml()
     *
     * The schema is made available under the terms of the W3C software notice and license
     * at http://www.w3.org/Consortium/Legal/copyright-software-19980720
     *
    -->
    
    <xs:element name="map" type="j:mapType">
        <xs:unique name="unique-key">
            <xs:selector xpath="*"/>
            <xs:field xpath="@key"/>
            <xs:field xpath="@escaped-key"/>
        </xs:unique>
    </xs:element>
    
    <xs:element name="array" type="j:arrayType"/>
    
    <xs:element name="string" type="j:stringType"/>
    
    <xs:element name="number" type="j:numberType"/>
    
    <xs:element name="boolean" type="j:booleanType"/>
    
    <xs:element name="null" type="j:nullType"/>
    
    <xs:complexType name="nullType">
        <xs:sequence/>
        <xs:anyAttribute processContents="skip" namespace="##other"/>
    </xs:complexType>
    
    <xs:complexType name="booleanType">
        <xs:simpleContent>
            <xs:extension base="xs:boolean">
                <xs:anyAttribute processContents="skip" namespace="##other"/>
            </xs:extension>
        </xs:simpleContent>
    </xs:complexType>
    
    <xs:complexType name="stringType">
        <xs:simpleContent>
            <xs:extension base="xs:string">
                <xs:attribute name="escaped" type="xs:boolean" use="optional" default="false"/>
                <xs:anyAttribute processContents="skip" namespace="##other"/>
            </xs:extension>
        </xs:simpleContent>
    </xs:complexType>
    
    <xs:simpleType name="finiteNumberType">
        <xs:restriction base="xs:double">
            <!-- exclude positive and negative infinity, and NaN -->
            <xs:minExclusive value="-INF"/>
            <xs:maxExclusive value="INF"/>
        </xs:restriction>
    </xs:simpleType>
    
    <xs:complexType name="numberType">
        <xs:simpleContent>
            <xs:extension base="j:finiteNumberType">
                <xs:anyAttribute processContents="skip" namespace="##other"/>
            </xs:extension>
        </xs:simpleContent>
    </xs:complexType>
    
    <xs:complexType name="arrayType">
        <xs:choice minOccurs="0" maxOccurs="unbounded">
            <xs:element ref="j:map"/>
            <xs:element ref="j:array"/>
            <xs:element ref="j:string"/>
            <xs:element ref="j:number"/>
            <xs:element ref="j:boolean"/>
            <xs:element ref="j:null"/>
        </xs:choice>
        <xs:anyAttribute processContents="skip" namespace="##other"/>
    </xs:complexType>
    
    <xs:complexType name="mapWithinMapType">
        <xs:complexContent>
            <xs:extension base="j:mapType">
                <xs:attributeGroup ref="j:key-group"/>
            </xs:extension>
        </xs:complexContent>
    </xs:complexType>
    
    <xs:complexType name="arrayWithinMapType">
        <xs:complexContent>
            <xs:extension base="j:arrayType">
                <xs:attributeGroup ref="j:key-group"/>
            </xs:extension>
        </xs:complexContent>
    </xs:complexType>
    
    <xs:complexType name="stringWithinMapType">
        <xs:simpleContent>
            <xs:extension base="j:stringType">
                <xs:attributeGroup ref="j:key-group"/>
            </xs:extension>
        </xs:simpleContent>
    </xs:complexType>
    
    <xs:complexType name="numberWithinMapType">
        <xs:simpleContent>
            <xs:extension base="j:numberType">
                <xs:attributeGroup ref="j:key-group"/>
            </xs:extension>
        </xs:simpleContent>
    </xs:complexType>
    
    <xs:complexType name="booleanWithinMapType">
        <xs:simpleContent>
            <xs:extension base="j:booleanType">
                <xs:attributeGroup ref="j:key-group"/>
            </xs:extension>
        </xs:simpleContent>
    </xs:complexType>
    
    <xs:complexType name="nullWithinMapType">
        <xs:attributeGroup ref="j:key-group"/>
    </xs:complexType>
    
    <xs:complexType name="mapType">
        <xs:choice minOccurs="0" maxOccurs="unbounded">
            <xs:element name="map" type="j:mapWithinMapType">
                <xs:unique name="unique-key-2">
                    <xs:selector xpath="*"/>
                    <xs:field xpath="@key"/>
                </xs:unique>
            </xs:element>
            <xs:element name="array" type="j:arrayWithinMapType"/>            
            <xs:element name="string" type="j:stringWithinMapType"/>   
            <xs:element name="number" type="j:numberWithinMapType"/>
            <xs:element name="boolean" type="j:booleanWithinMapType"/>
            <xs:element name="null" type="j:nullWithinMapType"/>
        </xs:choice>
        <xs:anyAttribute processContents="skip" namespace="##other"/>
    </xs:complexType>
    
    <xs:attributeGroup name="key-group">
        <xs:attribute name="key" type="xs:string" use="required"/>
        <xs:attribute name="escaped-key" type="xs:boolean" use="optional" default="false"/>
    </xs:attributeGroup>
    
</xs:schema>

D Other Functions (Non-Normative)

This Appendix describes some sources of functions that fall outside the scope of the function library defined in this specification. It includes both function specifications and function implementations. Inclusion of a function in this appendix does not constitute any kind of recommendation or endorsement; neither is omission from this appendix to be construed negatively. This Appendix does not attempt to give any information about licensing arrangements for these function specifications or implementations.

D.1 XPath Functions Defined in Other W3C Recommendations

A number of W3C Recommendations make use of XPath, and in some cases such Recommmendations define additional functions to be made available when XPath is used in a specific host language.

D.1.1 Functions Defined in XSLT

The various versions of XSLT have all included additional functions intended to be available only when XPath is used within XSLT, and not in other host language environments. Some of these functions were originally defined in XSLT, and subsequently migrated into the core function library defined in this specification.

Generally, the reason that functions have been defined in XSLT rather than in the core library has been that they required additional static or dynamic context information.

XSLT-defined functions share the core namespace http://www.w3.org/2005/xpath-functions (but in XPath 1.0 and XSLT 1.0, no namespace was defined for these functions).

The conformance rules for XSLT 3.0 require implementations to support either XPath 3.0 or XPath 3.1. Some of the new functions in XPath 3.1, however, must be supported by all XSLT 3.0 implementations whether or not they implement other parts of XPath 3.1.

The following table lists all functions that have been defined in XSLT 1.0, 2.0, or 3.0, and summarizes their status.

Function name Availability
fn:accumulator-after XSLT 3.0 only
fn:accumulator-before XSLT 3.0 only
fn:available-system-properties XSLT 3.0 only
fn:collation-key Common to XSLT 3.0 and XPath 3.1
fn:copy-of XSLT 3.0 only
fn:current XSLT 1.0, 2.0, and 3.0
fn:current-group XSLT 2.0 and 3.0
fn:current-grouping-key XSLT 2.0 and 3.0
fn:current-merge-group XSLT 3.0 only
fn:current-merge-key XSLT 3.0 only
fn:current-output-uri XSLT 3.0 only
fn:document XSLT 1.0, 2.0, and 3.0
fn:element-available XSLT 1.0, 2.0, and 3.0
fn:format-date XSLT 2.0; migrated to XPath 3.0 and 3.1
fn:format-dateTime XSLT 2.0; migrated to XPath 3.0 and 3.1
fn:format-number XSLT 1.0 and 2.0; migrated to XPath 3.0 and 3.1
fn:format-time XSLT 2.0; migrated to XPath 3.0 and 3.1
fn:function-available XSLT 1.0, 2.0, and 3.0
fn:generate-id XSLT 1.0 and 2.0; migrated to XPath 3.0 and 3.1
fn:json-to-xml Common to XSLT 3.0 and XPath 3.1
fn:key XSLT 1.0, 2.0, and 3.0
fn:regex-group XSLT 2.0 and 3.0
fn:snapshot XSLT 3.0 only
fn:stream-available XSLT 3.0 only
fn:system-property XSLT 1.0, 2.0, and 3.0
fn:type-available XSLT 2.0 and 3.0
fn:unparsed-entity-public-id XSLT 2.0 and 3.0
fn:unparsed-entity-uri XSLT 1.0, 2.0, and 3.0
fn:unparsed-text XSLT 2.0; migrated to XPath 3.0 and 3.1
fn:xml-to-json Common to XSLT 3.0 and XPath 3.1
map:contains Common to XSLT 3.0 and XPath 3.1
map:entry Common to XSLT 3.0 and XPath 3.1
map:find Common to XSLT 3.0 and XPath 3.1
map:for-each Common to XSLT 3.0 and XPath 3.1
map:get Common to XSLT 3.0 and XPath 3.1
map:keys Common to XSLT 3.0 and XPath 3.1
map:merge Common to XSLT 3.0 and XPath 3.1
map:put Common to XSLT 3.0 and XPath 3.1
map:remove Common to XSLT 3.0 and XPath 3.1
map:size Common to XSLT 3.0 and XPath 3.1

D.1.2 Functions Defined in XForms

XForms 1.1 is based on XPath 1.0. It adds the following functions to the set defined in XPath 1.0, using the same namespace:

boolean-from-string, is-card-number, avg, min, max, count-non-empty, index, power, random, compare, if, property, digest, hmac, local-date, local-dateTime, now, days-from-date, days-to-date, seconds-from-dateTime, seconds-to-dateTime, adjust-dateTime-to-timezone, seconds, months, instance, current, id, context, choose, event.

XForms 2.0 was first published as a W3C Working Draft, and subsequently as a W3C Community Group specification. These draft specifications do not include any additional functions beyond those in the core XPath specification.

D.1.3 Function Defined in XQuery Update 1.0

The XQuery Update 1.0 specification defines one additional function in the core namespace http://www.w3.org/2005/xpath-functions, namely fn:put. This function can be used to write a document to external storage. It is thus unusual in that it has side-effects; the XQuery Update 1.0 specification defines semantics for updating expressions including this function.

Although XQuery Update 1.0 is defined as an extension of XQuery 1.0, a number of implementors have adapted it, in a fairly intuitive way, to work with later versions of XQuery. At the time of this publication, later versions of the XQuery Update specification remain at Working Draft status.

D.2 Functions Defined by Community Groups

A number of community groups, with varying levels of formal organization, have defined specifications for additional function libraries to augment the core functions defined in this specification. Many of the resulting function specifications have implementations available for popular XPath, XQuery, and XSLT processors, though the level of support is highly variable.

The first such group was EXSLT. This activity was primarily concerned with augmenting the capability of XSLT 1.0, and many of its specifications were overtaken by core functions that became available in XPath 2.0. EXSLT defined a number of function modules covering:

Dates and Times
Dynamic XPath Evaluation
Common (containing most notably the widely-used node-set function)
Math (max, min, abs, and trigonometric functions)
Random Number Generation
Regular Expressions
Sets (operations on sets of nodes including set intersection and difference)
String Manipulation (tokenize, replace, join and split, etc.)

Specifications from the EXSLT group can be found at [EXSLT].

A renewed attempt to define additional function libraries using XPath 2.0 as its baseline formed under the name EXPath. Again, the specifications are in various states of maturity and stability, and implementation across popular processors is patchy. At the time of this publication the function libraries that exist in stable published form include:

Binary (functions for manipulating binary data)
File Handling (reading and writing files)
Geospatial (handling of geographic data)
HTTP Client (sending HTTP requests)
ZIP Facility (reading and creating ZIP files or similar archives)

The EXPath community has also been engaged in other related projects, such as defining packaging standards for distribution of XSLT/XQuery components, and tools for unit testing. Its specifications can be found at [EXPath].

A third activity has operated under the name EXQuery, which as the name suggests has focused on extensions to XQuery. EXQuery has published a single specification, RestXQ, which is primarily a system of function annotations allowing XQuery functions to act as endpoints for RESTful services. It also includes some simple functions to assist with the creation of such services. The RestXQ specification can be found at [EXQuery].

D.3 The FunctX Library

Many useful functions can be written in XSLT or XQuery, and in this case the function implementations themselves can be portable across different XSLT and XQuery processors. This section describes one such library.

FunctX is an open-source library of general-purpose functions, supplied in the form of XQuery 1.0 and XSLT 2.0 implementations. It contains over a hundred functions. Typical examples of these functions are:

Test whether a string is all-whitespace
Trim leading and trailing whitespace
Test whether all the values in a sequence are distinct
Capitalize the first character of a string
Change the namespace of all elements in a tree
Get the number of days in a given month
Get the first or last day in a given month
Get the date of the preceding or following day
Ask whether an element has element-only, mixed, or simple content
Find the position of a node in a sequence
Count words in a string

The FunctX library can be found at [FunctX].

D.4 Illustrative user-written functions

Certain functions that were proposed for inclusion in this function library have been excluded on the basis that it is straightforward for users to implement these functions themselves using XSLT 2.0 or XQuery 1.0.

This Appendix provides sample implementations of some of these functions.

To emphasize that these functions are examples of functions that vendors may write, their names carry the prefix 'eg'. Vendors are free to define such functions in any namespace. A group of vendors may also choose to create a collection of such useful functions and put them in a common namespace.

D.4.1 eg:if-empty

In some situations, users may want to provide default values for missing information that may be signaled by elements that are omitted, have no value or have the empty sequence as their value. For example, a missing middle initial may be indicated by omitting the element or a non-existent bonus signaled with an empty sequence. This section includes examples of functions that provide such defaults. These functions return xs:anyAtomicType*. Users may want to write functions that return more specific types.

D.4.1.1 eg:if-empty
eg:if-empty($node as node()?, $value as xs:anyAtomicType) as xs:anyAtomicType*

If the first argument is the empty sequence or an element without simple or complex content, eg:if-empty() returns the second argument; otherwise, it returns the content of the first argument.

XSLT implementation

<xsl:function name="eg:if-empty" as="xs:anyAtomicType*">
  <xsl:param name="node" as="node()?"/>
  <xsl:param name="value" as="xs:anyAtomicType"/>
  <xsl:sequence select="($node[child::node()], $value)[1]"/>
</xsl:function>

XQuery implementation

declare function eg:if-empty (
  $node as node()?,
  $value as xs:anyAtomicType) as xs:anyAtomicType* 
{
  ($node[child::node()], $value)[1]
}
                    
D.4.1.2 eg:if-absent
eg:if-absent($node as node()?, $value as xs:anyAtomicType) as xs:anyAtomicType*

If the first argument is the empty sequence, eg:if-absent() returns the second argument; otherwise, it returns the content of the first argument.

XSLT implementation

<xsl:function name="eg:if-absent" as="xs:anyAtomicType*">
  <xsl:param name="node" as="node()?"/>
  <xsl:param name="value" as="xs:anyAtomicType"/>
  <xsl:sequence select="($node, $value)[1]"/>
</xsl:function>

XQuery implementation

declare function eg:if-absent (
  $node as node()?,
  $value as xs:anyAtomicType) as xs:anyAtomicType* 
{
  ($node, $value)[1]
}
                    

D.4.2 Union, intersection and difference on sequences of values

D.4.2.1 eg:value-union
eg:value-union( $arg1  as xs:anyAtomicType*,
$arg2  as xs:anyAtomicType*) as xs:anyAtomicType*

This function returns a sequence containing all the distinct items in $arg1 and $arg2, in an arbitrary order.

XSLT implementation

<xsl:function name="eg:value-union" as="xs:anyAtomicType*">
  <xsl:param name="arg1" as="xs:anyAtomicType*"/>
  <xsl:param name="arg2" as="xs:anyAtomicType*"/>
  <xsl:sequence
     select="fn:distinct-values(($arg1, $arg2))"/> 
</xsl:function>

XQuery implementation

declare function eg:value-union (
  $arg1 as xs:anyAtomicType*,
  $arg2 as xs:anyAtomicType*) as xs:anyAtomicType* 
{
  fn:distinct-values(($arg1, $arg2))
}
                    
D.4.2.2 eg:value-intersect
eg:value-intersect( $arg1  as xs:anyAtomicType*,
$arg2  as xs:anyAtomicType*) as xs:anyAtomicType*

This function returns a sequence containing all the distinct items that appear in both $arg1 and $arg2, in an arbitrary order.

XSLT implementation>

<xsl:function name="eg:value-intersect" as="xs:anyAtomicType*">
  <xsl:param name="arg1" as="xs:anyAtomicType*"/>
  <xsl:param name="arg2" as="xs:anyAtomicType*"/>
  <xsl:sequence 
     select="fn:distinct-values($arg1[.=$arg2])"/>
</xsl:function>

XQuery implementation

declare function eg:value-intersect (
  $arg1 as xs:anyAtomicType*,
  $arg2 as xs:anyAtomicType* ) as xs:anyAtomicType* 
{
  fn:distinct-values($arg1[.=$arg2])
}
                    
D.4.2.3 eg:value-except
eg:value-except( $arg1  as xs:anyAtomicType*,
$arg2  as xs:anyAtomicType*) as xs:anyAtomicType*

This function returns a sequence containing all the distinct items that appear in $arg1 but not in $arg2, in an arbitrary order.

XSLT implementation

<xsl:function name="eg:value-except" as="xs:anyAtomicType*">
  <xsl:param name="arg1" as="xs:anyAtomicType*"/>
  <xsl:param name="arg2" as="xs:anyAtomicType*"/>
  <xsl:sequence
     select="fn:distinct-values($arg1[not(.=$arg2)])"/>
</xsl:function>

XQuery implementation

declare function eg:value-except (
  $arg1 as xs:anyAtomicType*,
  $arg2 as xs:anyAtomicType*) as xs:anyAtomicType* 
{
  fn:distinct-values($arg1[not(.=$arg2)])
}

D.4.3 eg:index-of-node

eg:index-of-node($seq as node()*, $search as node()) as xs:integer*

This function returns a sequence of positive integers giving the positions within the sequence $seq of nodes that are identical to $search.

The nodes in the sequence $seq are compared with $search under the rules for the is operator. If a node compares identical, then the position of that node in the sequence $seq is included in the result.

If the value of $seq is the empty sequence, or if no node in $seq matches $search, then the empty sequence is returned.

The index is 1-based, not 0-based.

The result sequence is in ascending numeric order.

XSLT implementation

<xsl:function name="eg:index-of-node" as="xs:integer*">
  <xsl:param name="seq" as="node()*"/>
  <xsl:param name="search" as="node()"/>
  <xsl:sequence select="filter(
      1 to count($seq),
      function($i as xs:integer) as xs:boolean {$seq[$i] is $search}  
    )
  "/>
</xsl:function>

XQuery implementation

declare function eg:index-of-node($seq as node()*, $search as node()) as xs:integer* 
{
    fn:filter(
      1 to fn:count($seq),
      function($i as xs:integer) as xs:boolean {$seq[$i] is $search}   
    )

}

An alternative implementation, which might be faster in systems where indexing into a sequence is slow, is:

declare function eg:index-of-node($seq as node()*, $search as node()) as xs:integer* 
{
  fn:for-each-pair(
     $seq, 1 to fn:count($seq),
     function($node, $index) {
        if($node is $search) then $index else () 
     })
}

D.4.4 eg:string-pad

eg:string-pad($padString as xs:string?, $padCount as xs:integer) as xs:string

Returns a xs:string consisting of a given number of copies of an xs:string argument concatenated together.

XSLT implementation

<xsl:function name="eg:string-pad" as="xs:string">
  <xsl:param name="padString" as="xs:string?"/>
  <xsl:param name="padCount" as="xs:integer"/>
  <xsl:sequence select="
     fn:string-join(for $i in 1 to $padCount return $padString)"/>
 </xsl:function>
                

XQuery implementation

declare function eg:string-pad (
  $padString as xs:string?,
  $padCount as xs:integer) as xs:string 
{
   fn:string-join(for $i in 1 to $padCount return $padString)
}
                

This returns the zero-length string if $padString is the empty sequence, which is consistent with the general principle that if an xs:string argument is the empty sequence it is treated as if it were the zero-length string.

D.4.5 eg:distinct-nodes-stable

eg:distinct-nodes-stable($arg as node()*) as node()*

This function illustrates one possible implementation of a distinct-nodes function. It removes duplicate nodes by identity, preserving the first occurrence of each node.

XPath

$arg[empty(subsequence($arg, 1, position()-1) intersect .)]
                

XSLT implementation

<xsl:function name="eg:distinct-nodes-stable" as="node()*">
  <xsl:param name="arg" as="node()*"/>
  <xsl:sequence select=""
    fn:fold-left(
      $arg, (),
      function($foundSoFar as node()*, $this as node()) as node()* {
        if ($foundSoFar intersect $this)
        then $foundSoFar
        else ($foundSoFar, $this)
      })
  "/> 
</xsl:function>
                

XQuery implementation

declare function eg:distinct-nodes-stable ($arg as node()*) as node()* { 
  fn:fold-left(
      $arg, (),
      function($foundSoFar as node()*, $this as node()) as node()* {
        if ($foundSoFar intersect $this)
        then $foundSoFar
        else ($foundSoFar, $this)
      })

};

D.4.6 Finding minima and maxima

The fn:min and fn:max functions allow one to determine the smallest and largest values in a set of values, but they do not directly allow one to determine the elements having the smallest or largest value for some property, for example the employees earning the highest or lowest salary. The functions in this section show how this can be achieved.

The functions take as input an arbitrary sequence of items (typically but not necessarily a sequence of elements) and a function that computes a property value for each of these items. This must be a value of an atomic type for which order comparisons are defined. The functions return those items from the input sequence that have a higher (or lower) value for the given property than any others in the sequence. If there are several that are joint highest (or lowest) then they are all returned.

D.4.6.1 eg:highest

The function eg:highest returns the items having the highest value for the supplied function.

XSLT implementation

<xsl:function name="eg:highest" as="item()*">
  <xsl:param name="seq" as="item()*"/>
  <xsl:param name="f" as="function(item()) as xs:anyAtomicType"/>
  <xsl:sequence select="
     fold-left(
       tail($seq), head($seq),
       function($highestSoFar as item()*, $this as item()*) as item()* {
         let $thisValue := $f($this)
         let $highestValue := $f($highestSoFar[1])
         return
           if ($thisValue gt $highestValue)
             then $this
           else if ($thisValue eq $highestValue)
             then ($highestSoFar, $this)
           else $highestSoFar
       })"/>
</xsl:function>

XQuery implementation

declare function eg:highest(
                     $seq as item()*
                     $f as function(item()) as xs:anyAtomicType)
                  as item()* {
     fn:fold-left(
       fn:tail($seq), fn:head($seq),
       function($highestSoFar as item()*, $this as item()*) as item()* {
         let $thisValue := $f($this)
         let $highestValue := $f($highestSoFar[1])
         return
           if ($thisValue gt $highestValue)
             then $this
           else if ($thisValue eq $highestValue)
             then ($highestSoFar, $this)
           else $highestSoFar
       })
};

To find the employees with the highest salary, the function might be called as:

eg:highest(//employee, function($emp){$emp/salary})
D.4.6.2 eg:lowest

The function eg:lowest returns the items having the lowest value for the supplied function.

XSLT implementation

<xsl:function name="eg:lowest" as="item()*">
  <xsl:param name="seq" as="item()*"/>
  <xsl:param name="f" as="function(item()) as xs:anyAtomicType"/>
  <xsl:sequence select="
     fold-left(
       tail($seq), head($seq),
       function($lowestSoFar as item()*, $this as item()*) as item()* {
         let $thisValue := $f($this)
         let $lowestValue := $f($lowestSoFar[1])
         return
           if ($thisValue lt $lowestValue)
             then $this
           else if ($thisValue eq $lowestValue)
             then ($lowestSoFar, $this)
           else $lowestSoFar
       })"/>
</xsl:function>

XQuery implementation

declare function eg:lowest(
                     $seq as item()*,
                     $f as function(item()) as xs:anyAtomicType)
                  as item()* {
     fn:fold-left(
       fn:tail($seq), fn:head($seq),
       function($lowestSoFar as item()*, $this as item()*) as item()* {
         let $thisValue := $f($this)
         let $lowestValue := $f($lowestSoFar[1])
         return
           if ($thisValue gt $lowestValue)
             then $this
           else if ($thisValue eq $lowestValue)
             then ($lowestSoFar, $this)
           else $lowestSoFar
       })
};

To find the employees with the lowest total number of hours worked, the function might be called as:

eg:lowest(//employee, function($emp){sum($emp/timesheet/period/hours})

E Checklist of implementation-defined features (Non-Normative)

  1. It is ·implementation-defined· which version of Unicode is supported, but it is recommended that the most recent version of Unicode be used. (See Conformance.)

  2. It is ·implementation-defined· whether the type system is based on XML Schema 1.0 or XML Schema 1.1. (See Conformance.)

  3. It is ·implementation-defined· whether definitions that rely on XML (for example, the set of valid XML characters) should use the definitions in XML 1.0 or XML 1.1. (See Conformance.)

  4. It is not an error if the options map contains options with names other than those described in this specification. Implementations may attach an ·implementation-defined· meaning to such entries, and may define errors that arise if such entries are present with invalid values. Implementations must ignore such entries unless they have a specific ·implementation-defined· meaning. Implementations that define additional options in this way should use values of type xs:QName as the option names, using an appropriate namespace. (See Options.)

  5. It is ·implementation-defined· which version of [The Unicode Standard] is supported, but it is recommended that the most recent version of Unicode be used. (See Strings, characters, and codepoints.)

  6. [Definition] Some functions (such as fn:distinct-values, fn:unordered, map:keys, and map:for-each) produce results in an ·implementation-defined· or ·implementation-dependent· order. In such cases two calls with the same arguments are not guaranteed to produce the results in the same order. These functions are said to be nondeterministic with respect to ordering. (See .)

  7. Where the results of a function are described as being (to a greater or lesser extent) ·implementation-defined· or ·implementation-dependent·, this does not by itself remove the requirement that the results should be deterministic: that is, that repeated calls with the same explicit and implicit arguments must return identical results. (See Properties of functions.)

  8. In the case of a document node $D returned by the fn:doc function, or a document node at the root of a tree containing a node returned by the fn:collection function, it will always be true that either fn:document-uri($D) returns the empty sequence, or that the following expression is true: fn:doc(fn:document-uri($D)) is $D. It is ·implementation-defined· whether this guarantee also holds for document nodes obtained by other means, for example a document node passed as the initial context node of a query or transformation. (See fn:document-uri.)

  9. In addition, the values of $value, converted to an xs:string, and $label (if supplied) may be directed to a trace data set. The destination of the trace output is ·implementation-defined·. The format of the trace output is ·implementation-dependent·. The ordering of output from calls of the fn:trace function is ·implementation-dependent·. (See fn:trace.)

  10. They may provide an ·implementation-defined· mechanism that allows users to choose between raising an error and returning a result that is modulo the largest representable integer value. See [ISO 10967]. (See Arithmetic operators on numeric values.)

  11. For xs:decimal values, let N be the number of digits of precision supported by the implementation, and let M (M <= N) be the minimum limit on the number of digits required for conformance (18 digits for XSD 1.0, 16 digits for XSD 1.1). Then for addition, subtraction, and multiplication operations, the returned result should be accurate to N digits of precision, and for division and modulus operations, the returned result should be accurate to at least M digits of precision. The actual precision is ·implementation-defined·. If the number of digits in the mathematical result exceeds the number of digits that the implementation retains for that operation, the result is truncated or rounded in an ·implementation-defined· manner. (See Arithmetic operators on numeric values.)

  12. The [IEEE 754-2008] specification also describes handling of two exception conditions called divideByZero and invalidOperation. The IEEE divideByZero exception is raised not only by a direct attempt to divide by zero, but also by operations such as log(0). The IEEE invalidOperation exception is raised by attempts to call a function with an argument that is outside the function's domain (for example, sqrt(-1) or log(-1)). Although IEEE defines these as exceptions, it also defines "default non-stop exception handling" in which the operation returns a defined result, typically positive or negative infinity, or NaN. With this function library, these IEEE exceptions do not cause a dynamic error at the application level; rather they result in the relevant function or operator returning the defined non-error result. The underlying IEEE exception may be notified to the application or to the user by some ·implementation-defined· warning condition, but the observable effect on an application using the functions and operators defined in this specification is simply to return the defined result (typically -INF, +INF, or NaN) with no error. (See Arithmetic operators on numeric values.)

  13. The [IEEE 754-2008] specification distinguishes two NaN values, a quiet NaN and a signaling NaN. These two values are not distinguishable in the XDM model: the value spaces of xs:float and xs:double each include only a single NaN value. This does not prevent the implementation distinguishing them internally, and triggering different ·implementation-defined· warning conditions, but such distinctions do not affect the observable behavior of an application using the functions and operators defined in this specification. (See Arithmetic operators on numeric values.)

  14. The implementation may adopt a different algorithm provided that it is equivalent to this formulation in all cases where ·implementation-dependent· or ·implementation-defined· behavior does not affect the outcome, for example, the implementation-defined precision of the result of xs:decimal division. (See op:numeric-integer-divide.)

  15. XSD 1.1 allows the string +INF as a representation of positive infinity; XSD 1.0 does not. It is ·implementation-defined· whether XSD 1.1 is supported. (See fn:number.)

  16. Any other format token, which indicates a numbering sequence in which that token represents the number 1 (one) (but see the note below). It is ·implementation-defined· which numbering sequences, additional to those listed above, are supported. If an implementation does not support a numbering sequence represented by the given token, it must use a format token of 1. (See fn:format-integer.)

  17. For all format tokens other than a decimal-digit-pattern, there may be ·implementation-defined· lower and upper bounds on the range of numbers that can be formatted using this format token; indeed, for some numbering sequences there may be intrinsic limits. For example, the format token &#x2460; (circled digit one, ①) has a range imposed by the Unicode character repertoire — zero to 20 in Unicode versions prior to 3.2, or zero to 50 in subsequent versions. For the numbering sequences described above any upper bound imposed by the implementation must not be less than 1000 (one thousand) and any lower bound must not be greater than 1. Numbers that fall outside this range must be formatted using the format token 1. (See fn:format-integer.)

  18. The set of languages for which numbering is supported is ·implementation-defined·. If the $lang argument is absent, or is set to an empty sequence, or is invalid, or is not a language supported by the implementation, then the number is formatted using the default language from the dynamic context. (See fn:format-integer.)

  19. ...either a or t, to indicate alphabetic or traditional numbering respectively, the default being ·implementation-defined·. (See fn:format-integer.)

  20. It is ·implementation-defined· what combinations of values of the format token, the language, and the cardinal/ordinal modifier are supported. If ordinal numbering is not supported for the combination of the format token, the language, and the string appearing in parentheses, the request is ignored and cardinal numbers are generated instead. (See fn:format-integer.)

  21. The use of the a or t modifier disambiguates between numbering sequences that use letters. In many languages there are two commonly used numbering sequences that use letters. One numbering sequence assigns numeric values to letters in alphabetic sequence, and the other assigns numeric values to each letter in some other manner traditional in that language. In English, these would correspond to the numbering sequences specified by the format tokens a and i. In some languages, the first member of each sequence is the same, and so the format token alone would be ambiguous. In the absence of the a or t modifier, the default is ·implementation-defined·. (See fn:format-integer.)

  22. The static context provides a set of decimal formats. One of the decimal formats is unnamed, the others (if any) are identified by a QName. There is always an unnamed decimal format available, but its contents are ·implementation-defined·. (See Defining a decimal format.)

  23. IEEE states that the preferred quantum is language-defined. In this specification, it is ·implementation-defined·. (See Trigonometric and exponential functions.)

  24. IEEE defines various rounding algorithms for inexact results, and states that the choice of rounding direction, and the mechanisms for influencing this choice, are language-defined. In this specification, the rounding direction and any mechanisms for influencing it are ·implementation-defined·. (See Trigonometric and exponential functions.)

  25. The map returned by the fn:random-number-generator function may contain additional entries beyond those specified here, but it must match the type map(xs:string, item()). The meaning of any additional entries is ·implementation-defined·. To avoid conflict with any future version of this specification, the keys of any such entries should start with an underscore character. (See fn:random-number-generator.)

  26. If two query parameters use the same keyword then the last one wins. If a query parameter uses a keyword or value which is not defined in this specification then the meaning is ·implementation-defined·. If the implementation recognizes the meaning of the keyword and value then it should interpret it accordingly; if it does not recognize the keyword or value then if the fallback parameter is present with the value no it should reject the collation as unsupported, otherwise it should ignore the unrecognized parameter. (See The Unicode Collation Algorithm.)

  27. The following query parameters are defined. If any parameter is absent, the default is ·implementation-defined· except where otherwise stated. The meaning given for each parameter is non-normative; the normative specification is found in [UTS #35]. (See The Unicode Collation Algorithm.)

  28. HTML5 defines the semantics of equality matching using this collation; it does not define rules for ordering. If the collation is used for ordering, the results are ·implementation-defined·. The collation supports collation units and can therefore be used with functions such as fn:contains; each Unicode codepoint is a single collation unit. (See The HTML ASCII Case-Insensitive Collation.)

  29. Because the set of collations that are supported is ·implementation-defined·, an implementation has the option to support all collation URIs, in which case it will never raise this error. (See Choosing a collation.)

  30. It is possible to define collations that do not have the ability to generate collation keys. Supplying such a collation will cause the function to fail. The ability to generate collation keys is an ·implementation-defined· property of the collation. (See fn:collation-key.)

  31. Conforming implementations must support normalization form "NFC" and may support normalization forms "NFD", "NFKC", "NFKD", and "FULLY-NORMALIZED". They may also support other normalization forms with ·implementation-defined· semantics. (See fn:normalize-unicode.)

  32. It is ·implementation-defined· which version of Unicode (and therefore, of the normalization algorithms and their underlying data) is supported by the implementation. See [UAX #15] for details of the stability policy regarding changes to the normalization rules in future versions of Unicode. If the input string contains codepoints that are unassigned in the relevant version of Unicode, or for which no normalization rules are defined, the fn:normalize-unicode function leaves such codepoints unchanged. If the implementation supports the requested normalization form then it must be able to handle every input string without raising an error. (See fn:normalize-unicode.)

  33. It is possible to define collations that do not have the ability to decompose a string into units suitable for substring matching. An argument to a function defined in this section may be a URI that identifies a collation that is able to compare two strings, but that does not have the capability to split the string into collation units. Such a collation may cause the function to fail, or to give unexpected results or it may be rejected as an unsuitable argument. The ability to decompose strings into collation units is an ·implementation-defined· property of the collation. (See Functions based on substring matching.)

  34. All minimally conforming processors must support positive year values with a minimum of 4 digits (i.e., YYYY) and a minimum fractional second precision of 1 millisecond or three digits (i.e., s.sss). However, conforming processors may set larger ·implementation-defined· limits on the maximum number of digits they support in these two situations. Processors may also choose to support the year 0000 and years with negative values. The results of operations on dates that cross the year 0000 are ·implementation-defined·. (See Limits and precision.)

  35. ...the format token n, N, or Nn, indicating that the value of the component is to be output by name, in lower-case, upper-case, or title-case respectively. Components that can be output by name include (but are not limited to) months, days of the week, timezones, and eras. If the processor cannot output these components by name for the chosen calendar and language then it must use an ·implementation-defined· fallback representation. (See The picture string.)

  36. ...indicates alphabetic or traditional numbering respectively, the default being ·implementation-defined·. This has the same meaning as in the second argument of fn:format-integer. (See The picture string.)

  37. The sequence of characters in the (adjusted) first presentation modifier is reversed (for example, 999'### becomes ###'999). If the result is not a valid decimal digit pattern, then the output is ·implementation-defined·. (See Formatting Fractional Seconds.)

  38. The output for these components is entirely ·implementation-defined·. The default presentation modifier for these components is n, indicating that they are output as names (or conventional abbreviations), and the chosen names will in many cases depend on the chosen language: see 9.8.4.8 The language, calendar, and place arguments. (See Formatting Other Components.)

  39. The set of languages, calendars, and places that are supported in the ·date formatting functions· is ·implementation-defined·. When any of these arguments is omitted or is an empty sequence, an ·implementation-defined· default value is used. (See The language, calendar, and place arguments.)

  40. The choice of the names and abbreviations used in any given language is ·implementation-defined·. For example, one implementation might abbreviate July as Jul while another uses Jly. In German, one implementation might represent Saturday as Samstag while another uses Sonnabend. Implementations may provide mechanisms allowing users to control such choices. (See The language, calendar, and place arguments.)

  41. The choice of the names and abbreviations used in any given language for calendar units such as days of the week and months of the year is ·implementation-defined·. (See The language, calendar, and place arguments.)

  42. The calendar value if present must be a valid EQName (dynamic error: [err:FOFD1340]). If it is a lexical QName then it is expanded into an expanded QName using the statically known namespaces; if it has no prefix then it represents an expanded-QName in no namespace. If the expanded QName is in no namespace, then it must identify a calendar with a designator specified below (dynamic error: [err:FOFD1340]). If the expanded QName is in a namespace then it identifies the calendar in an ·implementation-defined· way. (See The language, calendar, and place arguments.)

  43. At least one of the above calendars must be supported. It is ·implementation-defined· which calendars are supported. (See The language, calendar, and place arguments.)

  44. Various aspects of this processing are ·implementation-defined·. Implementations may provide external configuration options that allow any aspect of the processing to be controlled by the user. In particular:... (See fn:doc.)

  45. It is ·implementation-defined· whether DTD validation and/or schema validation is applied to the source document. (See fn:doc.)

  46. The effect of a fragment identifier in the supplied URI is ·implementation-defined·. One possible interpretation is to treat the fragment identifier as an ID attribute value, and to return a document node having the element with the selected ID value as its only child. (See fn:doc.)

  47. By default, this function is ·deterministic·. This means that repeated calls on the function with the same argument will return the same result. However, for performance reasons, implementations may provide a user option to evaluate the function without a guarantee of determinism. The manner in which any such option is provided is ·implementation-defined·. If the user has not selected such an option, a call to this function must either return a deterministic result or must raise a dynamic error [err:FODC0003]. (See fn:collection.)

  48. By default, this function is ·deterministic·. This means that repeated calls on the function with the same argument will return the same result. However, for performance reasons, implementations may provide a user option to evaluate the function without a guarantee of determinism. The manner in which any such option is provided is ·implementation-defined·. If the user has not selected such an option, a call to this function must either return a deterministic result or must raise a dynamic error [err:FODC0003]. (See fn:uri-collection.)

  49. ...the processor may use ·implementation-defined· heuristics to determine the likely encoding, otherwise... (See fn:unparsed-text.)

  50. The fact that the resolution of URIs is defined by a mapping in the dynamic context means that in effect, various aspects of the behavior of this function are ·implementation-defined·. Implementations may provide external configuration options that allow any aspect of the processing to be controlled by the user. In particular:... (See fn:unparsed-text.)

  51. The collation used for matching names is ·implementation-defined·, but must be the same as the collation used to ensure that the names of all environment variables are unique. (See fn:environment-variable.)

  52. The precise process used to construct the XDM instance is ·implementation-defined·. In particular, it is implementation-defined whether DTD and/or schema validation is invoked, and it is implementation-defined whether an XML 1.0 or XML 1.1 parser is used. (See fn:parse-xml.)

  53. The precise process used to construct the XDM instance is ·implementation-defined·. In particular, it is implementation-defined whether an XML 1.0 or XML 1.1 parser is used. (See fn:parse-xml-fragment.)

  54. If the second argument is omitted, or is supplied in the form of an output:serialization-parameters element, then the values of any serialization parameters that are not explicitly specified is ·implementation-defined·, and may depend on the context. (See fn:serialize.)

  55. If the arguments to fn:function-lookup identify a function that is present in the static context of the function call, the function will always return the same function that a static reference to this function would bind to. If there is no such function in the static context, then the results depend on what is present in the dynamic context, which is ·implementation-defined·. (See fn:function-lookup.)

  56. A sequence of URIs (in the form of xs:string values) which may be used or ignored in an ·implementation-defined· way.... (See fn:load-xquery-module.)

  57. Values for vendor-defined configuration options for the XQuery processor used to process the request. The key is the name of an option, expressed as a QName: the namespace URI of the QName should be a URI controlled by the vendor of the XQuery processor. The meaning of the associated value is ·implementation-defined·. Implementations should ignore options whose names are in an unrecognized namespace. The ·option parameter conventions· do not apply to this contained map.... (See fn:load-xquery-module.)

  58. If the implementation provides a way of writing or invoking functions with side-effects, this post-processing function might be used to save a copy of the result document to persistent storage. For example, if the implementation provides access to the EXPath File library [EXPath], then a serialized document might be written to filestore by calling the file:write function. Similar mechanisms might be used to issue an HTTP POST request that posts the result to an HTTP server, or to send the document to an email recipient. The semantics of calling functions with side-effects are entirely ·implementation-defined·. (See fn:transform.)

  59. Calls to fn:transform can potentially have side-effects even in the absence of the post-processing option, because the XSLT specification allows a stylesheet to invoke extension functions that have side-effects. The semantics in this case are ·implementation-defined·. (See fn:transform.)

  60. Values for vendor-defined configuration options for the XSLT processor used to process the request. The key is the name of an option, expressed as a QName: the namespace URI of the QName should be a URI controlled by the vendor of the XSLT processor. The meaning of the associated value is ·implementation-defined·. Implementations should ignore options whose names are in an unrecognized namespace. Default is an empty map.... (See fn:transform.)

  61. The input may contain deviations from the grammar of [RFC 7159], which are handled in an ·implementation-defined· way. (Note: some popular extensions include allowing quotes on keys to be omitted, allowing a comma to appear after the last item in an array, allowing leading zeroes in numbers, and allowing control characters such as tab and newline to be present in unescaped form.) Since the extensions accepted are implementation-defined, an error may be raised [err:FOJS0001] if the input does not conform to the grammar. (See fn:parse-json.)

  62. The input may contain deviations from the grammar of [RFC 7159], which are handled in an ·implementation-defined· way. (Note: some popular extensions include allowing quotes on keys to be omitted, allowing a comma to appear after the last item in an array, allowing leading zeroes in numbers, and allowing control characters such as tab and newline to be present in unescaped form.) Since the extensions accepted are implementation-defined, an error may be raised (see below) if the input does not conform to the grammar. (See fn:json-to-xml.)

  63. If ST is xs:float or xs:double, then TV is the xs:decimal value, within the set of xs:decimal values that the implementation is capable of representing, that is numerically closest to SV. If two values are equally close, then the one that is closest to zero is chosen. If SV is too large to be accommodated as an xs:decimal, (see [XML Schema Part 2: Datatypes Second Edition] for ·implementation-defined· limits on numeric values) a dynamic error is raised [err:FOCA0001]. If SV is one of the special xs:float or xs:double values NaN, INF, or -INF, a dynamic error is raised [err:FOCA0002]. (See Casting to xs:decimal.)

  64. If ST is xs:decimal, xs:float or xs:double, then TV is SV with the fractional part discarded and the value converted to xs:integer. Thus, casting 3.1456 returns 3 and -17.89 returns -17. Casting 3.124E1 returns 31. If SV is too large to be accommodated as an integer, (see [XML Schema Part 2: Datatypes Second Edition] for ·implementation-defined· limits on numeric values) a dynamic error is raised [err:FOCA0003]. If SV is one of the special xs:float or xs:double values NaN, INF, or -INF, a dynamic error is raised [err:FOCA0002]. (See Casting to xs:integer.)

  65. In casting to xs:decimal or to a type derived from xs:decimal, if the value is not too large or too small but nevertheless cannot be represented accurately with the number of decimal digits available to the implementation, the implementation may round to the nearest representable value or may raise a dynamic error [err:FOCA0006]. The choice of rounding algorithm and the choice between rounding and error behavior and is ·implementation-defined·. (See Casting from xs:string and xs:untypedAtomic.)

  66. The tz timezone database, available at http://www.iana.org/time-zones. It is ·implementation-defined· which version of the database is used. (See IANA Timezone Database.)

  67. Unicode Standard Annex #15: Unicode Normalization Forms. Ed. Mark Davis and Ken Whistler, Unicode Consortium. The current version is 9.0.0, dated 2016-02-24. As with [The Unicode Standard], the version to be used is ·implementation-defined·. Available at: http://www.unicode.org/reports/tr15/. (See UAX #15.)

  68. The Unicode Consortium, Reading, MA, Addison-Wesley, 2016. The Unicode Standard as updated from time to time by the publication of new versions. See http://www.unicode.org/standard/versions/ for the latest version and additional information on versions of the standard and of the Unicode Character Database. The version of Unicode to be used is ·implementation-defined·, but implementations are recommended to use the latest Unicode version; currently, Version 9.0.0. (See The Unicode Standard.)

  69. Unicode Technical Standard #10: Unicode Collation Algorithm. Ed. Mark Davis and Ken Whistler, Unicode Consortium. The current version is 9.0.0, dated 2016-05-18. As with [The Unicode Standard], the version to be used is ·implementation-defined·. Available at: http://www.unicode.org/reports/tr10/. (See UTS #10.)

  70. Unicode Technical Standard #35: Unicode Locale Data Markup Language. Ed Mark Davis et al, Unicode Consortium. The current version is 29, dated 2016-03-15. As with [The Unicode Standard], the version to be used is ·implementation-defined·. Available at: http://www.unicode.org/reports/tr35/. (See UTS #35.)

F Changes since version 3.0 (Non-Normative)

F.1 Substantive changes

  1. Functions are added to manipulate maps and arrays.

  2. Functions are provided to convert data to and from JSON format.

  3. The format-number function is enhanced to allow formatting using exponential notation.

  4. Some new collation URIs are standardized:

    • A family of collation URIs corresponding to the Unicode Collation Algorithm

    • A URI corresponding to the HTML matching rules (where ASCII letters are case-blind, but non-ASCII letters are not)

  5. As well as functions for maps and arrays, further new functions are added:

  6. New variants of some existing functions are introduced:

    • A one-argument form of fn:tokenize, to handle whitespace-separated strings

    • A one-argument form of fn:trace, omitting the $label argument

    • The single-argument form of the fn:error function, like the other forms, now allows the first argument to be an empty sequence.

  7. Some existing functions are extended to handle maps and arrays: affected functions include fn:boolean, fn:string, fn:data, fn:deep-equal, and fn:collection.

  8. The fn:serialize function can now accept serialization parameters supplied in the form of a map.

  9. An ordering relation is defined for xs:hexBinary and xs:base64Binary values.

  10. Functions and operators on numeric values now make use of the new built-in union type xs:numeric, replacing the previous use of numeric as a label representing a pseudo-type.

  11. For the fn:max and fn:min functions, the rules for the dynamic type of the result value are stricter than in previous versions. In the case where the input sequence consists entirely of numeric or xs:anyURI values of the same primitive type, previous versions required only that the returned value be an instance of the least common supertype of the input types; this version requires that the returned value retains its original type, which means that the same rule now applies to numeric and xs:anyURI values as to values of other primitive types.

  12. An ambiguity relating to the type of the results of functions such as fn:abs and fn:round has been resolved. The specification is now explicit, for example, that when fn:abs is applied to a value of type xs:positiveInteger, it is legitimate to return the supplied value unchanged (any other type derived from xs:integer is also permitted).

  13. Many edge cases in the functions for formatting dates, times, and numbers are now specified more prescriptively, and in some cases mandate behavior that was previously implementation-defined. For example, the handling of grouping separators when formatting fractional seconds is now spelled out.

F.2 Editorial and procedural changes

  1. The conformance rules have been rewritten to better reflect the relationship with host languages.

  2. The types xs:dayTimeDuration and xs:yearMonthDuration are now defined by reference to XSD 1.1.

  3. References to ISO 8601 are updated to refer to the 2004 edition.

  4. The claim that early normalization is preferred has been removed, as the relevant W3C document has effectively withdrawn this recommendation.

  5. For functions that depend on the static base URI, the specification describes more clearly what happens when the static base URI is absent.

  6. The functions underpinning the operators "<<", ">>", is, union, except, to, and "," have been removed from this document. These operators are fully described in the XPath and XQuery language specifications, which make no reference to the specifications that previously appeared in this document.

  7. Compatibility with versions earlier than 3.0 is now described by reference to the 3.0 version of this Recommendation, which contains detailed information on the topic.

  8. An informative appendix now gives brief details of additional function libraries defined by third parties.

  9. Numerous minor editorial errors have been corrected, and numerous clarifications added.

  10. The (poorly defined) concept of least common subtype is no longer used.

  11. Some minor changes have been made in support of streaming in XSLT 3.0: for example it is recognized that there are circumstances in which the fn:last function may raise dynamic errors related to streaming.

F.3 Changes since the Candidate Recommendation of 18 December 2014

Numerous editorial corrections and clarifications have been made. Except for the most trivial, these can be found listed in the public Bugzilla database, and can be identified by the highlighting in the change-marked version of this document.

The following substantive technical changes have been made:

  1. The rules for determinism of fn:uri-collection are now identical to the rules for fn:collection (Bug 27750).

  2. The fn:collection function can now return items of any type (not only nodes).

  3. The fn:doc-available function now returns false, rather than raising an error, when an invalid URI is supplied (Bug 29404).

  4. The fn:collection and fn:uri-collection functions are no longer required to report a specific error when the supplied URI is invalid (Bug 29404).

  5. The two functions fn:json-to-xml and fn:xml-to-json, previously in the XSLT 3.0 specification, have been transferred to this specification (Bug 27997), and minor changes have been made to fn:parse-json and fn:json-doc in the interests of alignment.

  6. The rules for functions that accept an options parameter as a map have been unified, clarified, and moved into a single place (Bug 28196).

  7. Added a suggested (optional) way of referencing CLDR numbering schemes in fn:format-integer (Bug 27614).

  8. The second argument of fn:serialize can now be provided in the form of a map, giving serialization options (Bug 28140).

  9. The new function fn:default-language has been added. (Bug 28850).

  10. The fn:parse-ietf-date function now accepts a single-digit hours value (Bug 29496).

  11. Clarified that array:join when given an empty sequence as input produces an empty array as its result. (Bug 29607).

  12. Provided a suggested interpretation for fragment identifiers in the URI passed to fn:doc. (Bug 29608).

  13. The new function array:put has been added. (Bug 29685).

  14. The function fn:random-number-generator now accepts an empty sequence as the first argument. (Bug 29671).

  15. The functions map:remove and array:remove can now remove multiple entries/members in a single call. (Bug 29660).

  16. The rules under which fn:xml-to-json recognizes map keys as duplicates, especially when some characters are escaped, have been clarified. (Bug 29588)

  17. The fn:json-to-xml function now escapes solidus (/) as \/. (Bug 29665)

  18. A new function map:find is provided to allow recursive searching of nested maps and arrays. (Bug 29743)

  19. The options to the fn:transform function have been refined. (Bugs 29832 and 29939)

  20. The serialization parameters supplied to fn:transform have been brought into line with those supplied to fn:serialize. (Bugs 29940 and 29943)

  21. To ensure that collation keys can be compared without ambiguity, the fn:collation-key function is now defined to return an xs:base64Binary result. (Bug 29853)

  22. Collation URIs for UCA collations have a new parameter maxVariable indicating which groups of characters (for example whitespace and punctuation) should be ignored, or given reduced significance, when comparing strings. In addition, most of the parameters in UCA collation URIs now have interoperable default values. (Bug 29865)

In addition, a number of technical clarifications have been made:

  1. Clarification of the specialized meaning of the term "primitive type" used throughout section 19 Casting (Bug 27737).

  2. Error conditions and handling of edge cases such as unpaired surrogates are more clearly defined for JSON-related functions such as fn:parse-json.

  3. The description of fn:replace has been changed to clarify that certain error conditions are not applicable when the q flag is present.

  4. The properties of the functions returned by fn:random-number-generator have been spelt out in more detail.

  5. The rules for the fn:idref function have been clarified in the edge case where a node contains both IDREF and non-IDREF items in its typed value (Bug 28238).

  6. The specification of regular expressions is now more careful to distinguish capturing parentheses in a regex from other (non-capturing) parentheses.

  7. The specification of fn:collation-key has been clarified to make it explicit that the function follows the general rules for collation URI arguments.

  8. The rules for handling of grouping separators in fn:format-integer have been spelt out in more detail.

  9. Some rules have been added to disallow nonsensical picture strings in fn:format-number. Specifically, the mantissa part cannot consist of a decimal separator on its own; a grouping separator cannot appear at the end of the integer part of the picture; and adjacent grouping separators are disallowed. (Bug 28567)

F.4 Changes since the Candidate Recommendation of 13 December 2016

The following corrections have been made:

  1. Bug 30041: removed any ambiguity as to how fn:year-from-date and fn:year-from-dateTime should handle negative (BCE) years.

  2. Bug 30045: corrected an error in the specification of array:fold-left and array:fold-right which suggested they should wrap the result in an array, contrary to all examples, notes, and test cases.

F.5 Changes since the Proposed Recommendation of 17 January 2017

The following corrections have been made:

  1. Bug 29951: Shortly before publication of the Candidate Recommendation on 13 December 2016, a change to the fn:transform function was agreed, whereby the option delivery-format:saved was replaced by a new option post-process taking a callback function as its value. This change was incompletely applied: (a) it was not mentioned in the change log, and (b) some explanatory notes and error conditions relating to the interpretation of the option delivery-format:saved were not removed from the specification. These omissions have been rectified.

  2. Bug 30052: Corrected ill-formed markup in an example of the fn:xml-to-json function.

  3. Bug 30053: An example showing the effect of supplying fn:parse-xml-fragment with ill-formed XML markup contained errors other than the one being illustrated.

  4. Bug 30069: Corrected any suggestion that XPTY0004 was the only error that could occur when applying the function conversion rules to option parameters.

G Compatibility with Previous Versions (Non-Normative)

This section summarizes the extent to which this specification is compatible with previous versions.

Version 3.1 of this function library is fully backwards compatible with version 3.0, with the following caveats:

  1. The return type of the result of fn:min and fn:max is more strictly prescribed than in earlier versions.

  2. The behavior of functions when the static base URI is absent is more strictly prescribed than in earlier versions.

  3. In the fn:format-number function, some picture strings that previously were permitted but had no defined meaning are now disallowed.

  4. In the fn:format-number function, the rules as given in XPath/XQuery 3.0, and before that in XSLT 2.0, resulted in the number zero being formatted as a zero-length string under certain pictures (for example ".#"). This has been deemed a bug rather than a feature, and has been corrected in this version of the specification.

  5. The return type of the result of fn:collection is now broader, which may result in errors when strict static typing is used.

  6. In the fn:format-time and fn:format-dateTime functions, fractional seconds are now truncated towards zero rather than being rounded when necessary to fit in the maximum width (previous versions of the specification prescribed rounding, but did not say what should happen when a fraction such as 0.999 rounded to 1).

For compatibility issues regarding earlier versions, see the 3.0 version of this specification.