Abstract

Datasets published on the Web are accessed and experienced by consumers in a variety of ways, but little information about these experiences is typically conveyed. Dataset publishers many times lack feedback from consumers about how datasets are used. Consumers lack an effective way to discuss experiences with fellow collaborators and explore referencing material citing the dataset. Datasets as defined by DCAT are a collection of data, published or curated by a single agent, and available for access or download in one or more formats. The Dataset Usage Vocabulary (DUV) is used to describe consumer experiences, citations, and feedback about the dataset from the human perspective.

By specifying a number of foundational concepts used to collect dataset consumer feedback, experiences, and cite references associated with a dataset, APIs can be written to support collaboration across the Web by structurally publishing consumer opinions and experiences, and provide a means for data consumers and producers advertise and search for published open dataset usage.

Status of This Document

This section describes the status of this document at the time of its publication. Other documents may supersede this document. A list of current W3C publications and the latest revision of this technical report can be found in the W3C technical reports index at https://www.w3.org/TR/.

This document presents the most mature version of the Dataset Usage Vocabulary that could be produced in the lifespan of the Data on the Web Best Practices Working Group. At time of publication, its main components have remained stable for several months, even after receiving feedback and suggestions from the community. We expect however that further clarifications and extensions of this model may be carried out by future working groups, considering requirements from specific domains or applications.

This document was published by the Data on the Web Working Group as a Working Group Note. If you wish to make comments regarding this document, please send them to public-dwbp-wg@w3.org (subscribe, archives). All comments are welcome.

Publication as a Working Group Note does not imply endorsement by the W3C Membership. This is a draft document and may be updated, replaced or obsoleted by other documents at any time. It is inappropriate to cite this document as other than work in progress.

This document was produced by a group operating under the 5 February 2004 W3C Patent Policy. W3C maintains a public list of any patent disclosures made in connection with the deliverables of the group; that page also includes instructions for disclosing a patent. An individual who has actual knowledge of a patent which the individual believes contains Essential Claim(s) must disclose the information in accordance with section 6 of the W3C Patent Policy.

This document is governed by the 1 September 2015 W3C Process Document.

1. Introduction

This section is non-normative.

The Data on the Web Best Practices working group [DWBP] identified Best Practices [BP] for citing published data, conveying feedback between consumers and publishers, and providing descriptive metadata that provides insights to the consumer about how published data can be used.  The data usage vocabulary is viewed as an extension to the Data Catalog (DCAT) vocabulary version 1.0 [VOCAB-DCAT] to fill current existing gaps required to adequately cite, describe usage, and convey feedback on published datasets and distributions.     

Broadly speaking the vocabulary is domain-independent and open.  As an open vocabulary the DUV encourages publishers to add descriptive metadata tailored to meet each publisher’s domain-specific needs.  When publishers and consumers exchange, combine, and reuse published data, the DUV metadata allows usage information to be clearly identified and cross-referenced across datasets.  Because the DUV heavily relies on vocabulary reuse descriptive metadata in many cases can be leveraged from original vocabulary.
 
The DUV is modular consisting of four sub-models (DCAT, citation, usage, feedback) to support different practitioner needs.    As a result the DUV can be used in part (DCAT+citation, DCAT+usage, DCAT+feedback) or in its entirety depending on the practitioner’s requirements.  The DCAT+usage submodel is loosely defined to either indicate usage from an informational perspective, or if descriptive metadata is required, the usage submodel can indicate to find this information.  Additionally, the citation submodel describing basic electronic citation elements, bibliographic references to dataset, and citation rationale can be independently used.

View as: .

2. Namespaces

The namespace for DUV is http://www.w3.org/ns/duv#. It should be noted that DUV makes extensive use of terms from other vocabularies which rely their own sets of namespaces. A full set of namespaces and prefixes used in this document is shown in the table below.

Prefix Namespace
biro http://purl.org/spar/biro/
cito http://purl.org/spar/cito/
dcat http://www.w3.org/ns/dcat#
dct http://purl.org/dc/terms/
disco http://rdf-vocabulary.ddialliance.org/discovery#
dqv http://www.w3.org/ns/dqv#
duv http://www.w3.org/ns/duv#
fabio http://purl.org/spar/fabio/
foaf http://xmlns.com/foaf/0.1/
frbr http://purl.org/vocab/frbr/core#
oa http://www.w3.org/ns/oa#
pav http://purl.org/pav/
rdf http://www.w3.org/1999/02/22-rdf-syntax-ns#
rdfs http://www.w3.org/2000/01/rdf-schema#
skos http://www.w3.org/2004/02/skos/core#
vann http://purl.org/vocab/vann/
xsd http://www.w3.org/2001/XMLSchema#

3. Audience

The DUV is intended for data producers and publishers interested in tracking, sharing, and persisting consumer dataset usage. It is also intended for collaborators who require an exchange medium to advertise and interactively convey dataset usage.

4. Scope

The scope of the DUV is defined by the Data on the Web Best Practices (DWBP) Use Case document [DWBP-UCR] based on the data usage requirements about datasets. These requirements include: citing data on the Web, tracking the usage of data, sharing feedback and rating data. These requirements were derived from fourteen real world use cases examples provided in the use case document.

5. Relationship to other Vocabularies

Vocabulary Reuse

Based on DWBP the DUV heavily relies upon is vocabulary reuse to support citation, feedback, and usage of datasets published on the Web. This section provides our rationale and approach for vocabulary selection and reuse.

The core DUV begins with reusing the Data Catalog Vocabulary [ VOCAB-DCAT] dcat:Dataset and dcat:Distribution classes and many of their related properties.   In fact, the DUV can be considered an extension of the dcat:Dataset and dcat:Distribution classes.

The Web Annotation Vocabulary [OA] is used to describe duv:Feedback as a subclass inheriting the behavior of oa:Annotation.  The intent for the duv:Feedback is provided by the oa:motivated_by property and oa:Motivation subclasses (for example: oa:describing, oa:questioning, oa:replying). A subset of the Motivation instances are important to describe feedback to data publishers, and blogs between dataset consumers. In addition to supporting duv:Feedback, because the Web Annotation vocabulary provides a generic way of annotating any Web resource, it is recommended that Web Annotation vocabulary be used to annotate the dcat:Dataset for uses beyond the scope of the DUV.

The Semantic Publishing and Referencing [SPAR] Ontologies provides a suite of vocabularies used to related entities to reference citations, bibliographic records, and describe the publication process along with other related activities. The DUV directly relies upon the FRBR-aligned Bibliographic Ontology [FaBIO], and Dublin Core [DC-TERMS] ontologies are used to describe citations and references between datasets and cited sources. In addition to ontologies the research community provided basic criteria for citing data on the Web [ MSUDataCite]. These resources helped scope the DUV citation model into the minimal requirements for electronic data publication. Finally, data citation principles being adopted [FORCE11-Citation] are also being considered to ensure the DUV is consistent with guidelines developed by other data citation communities.

Alternative Vocabulary Considerations

As discussed earlier, the intention of the DUV is to be thorough enough to offer a starting point for describing data usage and yet be open to using other alternative classes and properties as required by developers.  For example, duv:Feedback the subclass of oa:Annotation reuses the object property oa:hasBody. While the [OA] uses oa:TextualBody as a means to capture textual information, however what if needed to capture feedback in alternative ways, it is highly suggested spending time exploring resources such as the Open Knowledge Foundation, Linked Open Vocabularies [OKFN] such as using the Review vocabulary [REV].  This vocabulary features a very lightweight way to specify ratings.

While the focus of this document is mainly on representing the DUV using semantic expressions, a very active effort Schema.org [SCHEMA] provides lightweight data structures that can be used as markup that commercial search engines recognize, aiding in discovery.  Not only do Schema.org and the DUV rely on many related concepts, efforts are underway to extend the Schema.org to support additional data structures.

6. Vocabulary Overview

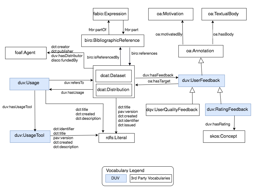
This section depicts the vocabulary in its entirety as a conceptual model.  Boxes are used to identify each class. Labeled open arrows identify object and literal properties. White arrowheads depict class inheritance with the parent class identified by the arrowhead.  Please note that while most of the properties are reused from other vocabularies, they are included in the diagram to (1) reduce the learning curve required by DUV implementers that would otherwise be spent constantly referencing to third party vocabularies and (2) provide a starting place to familiarize DUV implementers with the basics needed to get them started.

The class diagram for DUV

6.1 Citation Model

The citation model was motivated by the UCR requirement R-Citable It should be possible to cite data on the Web. The citation model is largely based on classes, properties, and recommended approaches taken from the SPAR Ontologies.

The citation model seeks to meet the needs of:

  1. Data consumers who cite published dcat:Dataset and dcat:Distribution (See Example 1) by using basic bibliographic reference criteria provided by the data publisher.   To do this, DUV extensions are added to the DCAT model in two ways:  First because dcat:Dataset or dcat:Distribution are forms of electronic media that can be potentially cited, both use the same citation properties.  Secondly, to fill any information gaps, new properties were created or properties from other vocabularies were added. 

    The class diagram for the citation DUV

    The table below shows how a portion of the DUV properties can be used to form a bibliographic reference.

    Bibliographic Field Definition Property used in DUV
    Author(s) An individual, a group of individuals, or an organization responsible for creating the dataset or distribution. dct:creator
    Title Name of the dataset or distribution or the name of the activities that produced the data. dct:title
    Year When data was produced. dct:created
    Publisher This may be the name of the archive where it is housed or the organization responsible for performing publication services. dct:publisher
    Distributor (if used) Organization that makes the data set available for downloading and use duv:hasDistributor
    Edition or version Edition or version number associated with the data set pav:version
    Access information (a URL or other persistent identifier). Web address of dataset or distribution, or persistent identifier such as digital object identifier (DOI). dct:identifier


      Extracting metadata from the properties in example 1, it is possible to form the following example reference:

    dct:creator + . +  dct:title + pav:version + . + dct:publisher + [. + duv:hasDistributor + ] .  + dct:identifier

    MyCity Bus Association. Bus stops of MyCity. 1.0 version. Transport Agency, 2015 [publisher,distributor]. doi:10.0902/1975.16

  2. Data publishers wanting to annotate dcat:Dataset/dcat:Distribution with bibliographic references that provide data additional insights to data consumers (See Example 2). Data publishers can also annotate a dataset or distribution with bibliographic references provided by data consumers (See Example 3). For example, a researcher uses a dataset for performing some experiments and then publishes a paper with the experimentation's results. The dataset can be annotated with the bibliographic reference of this paper. include: dcat:Dataset, dcat:Distribution, biro:BibliographicReference, fabio:Expression. Properties include: frbr:part,frbr:partOf, biro:references, biro:isReferencedBy.

    The class diagram for the citation DUV

Note that while the DUV reuses a limited set of [SPAR] classes and properties to support basic [VOCAB-DCAT] Dataset and Distribution citation requirements, the [SPAR] ontologies have a richer set of classes and properties for more advanced representations. For example [ FaBIO] fabio:Expression class has many subclasses (e.g. fabio:Policy) that help characterize referenced material.

6.2 Usage Model

The usage model was motivated by the UCR requirement R-TrackDataUsage It should be possible to track the usage of data. Sharing and tracking data usage can help enhancing the utility of the datasets by providing help describing how the datasets can be used by a consumer (See Example 5). Usage could be considered as enabling descriptive information provided by the data publisher to help the consumer community make use of datasets and distributions. Based on the use cases, data usage can help provide guidance information about how to use the dataset and tools (See Example 6) that can be used with the dataset. As also stipulated by use cases is the need to track usage metrics

The following classes constitute the Usage Model: dcat:Dataset, dcat:Distribution, duv:Usage, duv:UsageTool. Properties include: duv:hasUsage, duv:hasUsageTool, duv:refersTo, dct:identifier, dct:title, dct:created, pav:version, dct:issued, and dct:description.

The class diagram for the DUV usage submodel

6.3 Feedback Model

The feedback model was motivated by UCR requirement R-UsageFeedback Data consumers should have a way of sharing feedback and rating data (See Example 4) . User feedback is important to address data quality concerns about published dataset. Different users may have different experiences with the same dataset so it is important to capture the context in which data was used and the profile of the user who uses it. R-UsageFeedback should also provide a way for consumers to communicate suggested corrections or advice back to data publisher.

The class diagram for the DUV feedback submodel

The following classes constitute the Feedback Model: dcat:Dataset, dcat:Distribution, oa:Annotation, oa:Motivation, duv:UserFeedback, dqv:UserQualityFeedback, duv:RatingFeedback, oa:TextualBody. Properties include: duv:hasFeedback, duv:hasRating, oa:hasTarget, oa:hasBody, oa:motivatedBy.

7. Vocabulary Specification

7.1 Class: RatingFeedback

RDF Class: duv:RatingFeedback
Definition Predefined criteria used to express a user opinion about a dataset or distribution using a discrete range of values.
rdfs:isDefinedBy http://www.w3.org/ns/duv
Label rating feedback
rdfs:subClassOf duv:UserFeedback

7.2 Class: Usage

RDF Class: duv:Usage
Definition Actions that can be performed on a given dataset or distribution.
rdfs:isDefinedBy http://www.w3.org/ns/duv
Label usage

7.3 Class: UsageTool

RDF Class: duv:UsageTool
Definition A tool that can use a dataset or distribution.
rdfs:isDefinedBy http://www.w3.org/ns/duv
Label usage tool

7.4 Class: UserFeedback

RDF Class: duv:UserFeedback
Definition User feedback on a dataset or distribution.
Label user feedback
rdfs:subClassOf oa:Annotation

7.5 Properties

Property: created

RDF Property: dct:created
Definition Date of creation of the resource
vann:usageNote dcat:Dataset (subject) dct:created (predicate) rdfs:Literal (object)
dcat:Distribution (subject) dct:created (predicate) rdfs:Literal (object)
Label created

Property: creator

RDF Property: dct:creator
Definition An entity primarily responsible for making the resource. 
vann:usageNote dcat:Dataset (subject) dct:creator (predicate) foaf:Agent (object)
dcat:Distribution (subject) dct:creator (predicate) foaf:Agent (object)
Label creator

Property: description

RDF Property: dct:description
Definition A free text account of the resource
vann:usageNote duv:Usage (subject) dct:description (predicate) rdfs:Literal (object)
duv:UsageTool (subject) dct:description (predicate) rdfs:Literal (object)
Label description

Property: fundedBy

RDF Property: disco:fundedBy
Definition The agent (person, organization) responsible for sponsoring the dataset/distribution research that made the creation of the dataset possible, such as codifying and digitizing the data.
vann:usageNote
dcat:Dataset (subject) disco:fundedBy (predicate) foaf:Agent (object)
dcat:Distribution (subject) fundedBy (predicate) foaf:Agent (object)
Label funded by

Property: oa:hasBody

RDF Property: oa:hasBody
Definition Body of the comment associated with user feedback.
vann:usageNote duv:UserFeedback (subject) oa:hasBody (predicate)  (object)
oa:Annotation (subject) oa:hasBody (predicate) oa:TextualBody(object)
Label has body

Property: hasDistributor

RDF Property: duv:hasDistributor
Definition The distributor is the organization that makes the dataset or distribution available for downloading and use.
vann:usageNote dcat:Dataset (subject) duv:hasDistributor (predicate) foaf:Agent (object)
dcat:Distribution (subject) duv:hasDistributor (predicate) foaf:Agent (object)
Label has distributor

Property: hasRating

RDF Property: duv:hasRating
Definition RatingFeedback has rating opinion
vann:usageNote duv:RatingFeedback (subject) duv:hasRating (predicate) skos:Concept (object)
Label has rating

Property: oa:hasTarget

RDF Property: oa:hasTarget
Definition Dataset or distribution associated with UserFeedback.
vann:usageNote duv:UserFeedback (subject) oa:hasTarget (predicate) dcat:Dataset (object)
duv:UserFeedback (subject) oa:hasTarget (predicate) dcat:Distribution (object)
Label has target

Property: hasUsage

RDF Property: duv:hasUsage
Definition Dataset or distribution usage guidance/instructions.
vann:usageNote dcat:Dataset (subject) oa:hasUsage(predicate) duv:Usage (object)
dcat:Distribution (subject) oa:hasUsage (predicate) duv:Usage (object)
Label has usage

Property: hasUsageTool

RDF Property: duv:hasUsageTool
Definition A usage tool (application, service) referred to by usage guidance/instructions.
vann:usageNote dcat:Usage (subject) oa:hasUsageTool(predicate) duv:UsageTool (object)
Label has usage tool

Property: identifier

RDF Property: dct:identifier
Definition The identifier of the dataset or distribution.
vann:usageNote dcat:Dataset (subject) dct:identifier (predicate) rdfs:Literal (object)
dcat:Distribution (subject) dct:identifier (predicate) rdfs:Literal (object)
Label identifier

Property: isReferencedBy

RDF Property: biro:isReferencedBy
Definition The relation between a publication and the bibliographic record or bibliographic reference describing it.
Label Date of issue or publication date.

Property: issued

RDF Property: dct:issued
Definition Date of formal issuance (e.g. publication) of the dataset or distribution
vann:usageNote dcat:Dataset (subject) dct:issued (predicate) rdfs:Literal (object)
dcat:Distribution (subject) dct:issued (predicate) rdfs:Literal (object)
Label Date of issue or publication date.

Property: motivatedBy

RDF Property: oa:motivatedBy
Definition reason behind citation annotation or userfeedback
vann:usageNote duv:UserFeedback (subject) oa:motivatedBy (predicate) oa:Motivation (object)
oa:Annotation (subject) oa:motivatedBy (predicate) oa:Motivation (object)
Label motivated by


Property: part

RDF Property: frbr:part
Definition A part of an endeavour
Label part

Property: partOf

RDF Property: frbr:partOf
Definition An endeavour of an endeavour
Label part of

Property: performedBy

RDF Property: duv:performedBy
Definition Usage performed by agent.
vann:usageNote duv:Usage (subject) duv:performedBy (predicate) foaf:Agent (object)
Label performed by

Property: dct:publisher

RDF Property: dct:publisher
Definition An entity responsible for making the resource available.
vann:usageNote dcat:Dataset (subject) dct:publisher (predicate) foaf:Agent (object)
dcat:Distribution (subject) dct:publisher (predicate) foaf:Agent (object)
Label publisher

Property: references

RDF Property: biro:references
Definition The relation between a bibliographic record or a bibliographic reference and the publication being referenced.
Label refers to dataset

Property: refersTo

RDF Property: duv:refersTo
Definition Dataset/distribution associated with Usage.
vann:usageNotes duv:Usage (subject) duv:refersToDataset (predicate) dcat:Dataset (object)
Label refers to dataset

Property: title

RDF Property: dct:title
Definition A name given to the dataset or distribution
vann:usageNote dcat:Dataset (subject) dct:title (predicate) rdfs:Literal (object)
dcat:Distribution (subject) dct:title (predicate) rdfs:Literal (object)
Label title

Property: version

RDF Property: pav:version
Definition The version of the dataset or distribution
vann:usageNote dcat:Dataset (subject) pav:version (predicate) rdfs:Literal (object)
dcat:Distribution (subject) pav:version (predicate) rdfs:Literal (object)
Label version

8. Examples

This section shows some examples to illustrate the application of the Dataset Usage Vocabulary. The following examples are based on the running example of the Data on the Web Best Practices document.

Example 1 - Citation: Basic reference criteria for a dataset.

:stops-2015-05-05 
        a dcat:Dataset ;
        dct:title "Bus stops of MyCity" ;
        dct:identifier <http://dx.doi.org/10.0902/1975.16>
        dct:issued "2015-05-05"^^xsd:date ;
        pav:version "1.0" ;
        dct:publisher :transport-agency-mycity ;
        dct:creator :bus-association-mycity ;
        duv:hasDistributor :transport-agency-mycity ; 
        disco:fundedBy :bus-association-mycity ;
        dct:created "2015-05-05"^^xsd:date ;
        .
      

Example 2 - Citation: A memorandum that gives more insights about the dataset stops-2015-05-05.

      :stops-2015-05-05 
        a dcat:Dataset ;
        dct:title "Bus stops of MyCity" ;
        dct:identifier <http://dx.doi.org/10.0902/1975.16>   ;
        dct:issued "2015-05-05"^^xsd:date ;
        pav:version "1.0" ;
        dct:publisher :transport-agency-mycity ;
        dct:creator :bus-association-mycity ;
        duv:hasDistributor :transport-agency-mycity ; 
        disco:fundedBy :bus-association-mycity ;
        dct:created "2015-05-05"^^xsd:date ;
        dcat:distribution :stops-2015-05-05.csv ;
        biro:isReferencedBy :stops-memorandum ;
        .

:stops-memorandum
        a fabio:InstructionalWork ;
        frbr:realization :memo-a-expression ; 
        .

:memo-a-expression a fabio:PolicyDocument ;
        frbr:part :reference-to-stops-dataset ;
        .

:reference-to-stops-dataset
        a biro:BibliographicReference;
        dct:bibliographicCitation "MyCity Bus Association. Bus stops of MyCity. 1.0 version. Transport Agency, 2015 [publisher,distributor]. doi:10.0902/1975.16"^^xsd:string;
        biro:references :stops-2015-05-05 ;
        .   

Example 3 - Citation: A research paper that has a reference to the dataset stops-2015-05-05.

:stops-2015-05-05 
        a dcat:Dataset ;
        dct:title "Bus stops of MyCity" ;
        dct:identifier <http://dx.doi.org/10.0902/1975.16> ;
        dct:issued "2015-05-05"^^xsd:date ;
        pav:version "1.0" ;
        dct:publisher :transport-agency-mycity ;
        dct:creator :bus-association-mycity ;
        duv:hasDistributor :transport-agency-mycity ; 
        disco:fundedBy :bus-association-mycity ;
        dct:created "2015-05-05"^^xsd:date ;
        dcat:distribution :stops-2015-05-05.csv ;
        biro:isReferencedBy :stops-memorandum ;
        biro:isReferencedBy :stops-paper ;
        .

:stops-paper
        a fabio:ResearchPaper ;
        frbr:realization :paper-a-expression ; 
        .

:paper-a-expression a fabio:JournalArticle ;
        frbr:part :reference-to-stops-dataset ;
        .

:reference-to-stops-dataset
        a biro:BibliographicReference;
        dct:bibliographicCitation "MyCity Bus Association. Bus stops of MyCity. 1.0 version. Transport Agency, 2015 [publisher,distributor]. doi:10.0902/1975.16"^^xsd:string ;
        biro:references :stops-2015-05-05 ;
        .   

      

Example 4 - Feedback:  Providing a mechanism for consumers to comment and ask the dataset publisher questions.

:stops-2015-05-05 
        a dcat:Dataset ;
        dct:title "Bus stops of MyCity" ;
        dct:identifier <http://dx.doi.org/10.0902/1975.16>  ;
        dct:issued "2015-05-05"^^xsd:date ;
        pav:version "1.0" ;
        dct:publisher :transport-agency-mycity ;
        dct:creator :bus-association-mycity ;
        duv:hasDistributor :transport-agency-mycity ; 
        disco:fundedBy :bus-association-mycity ;
        dct:created "2015-05-05"^^xsd:date ;
        dcat:distribution :stops-2015-05-05.csv ;
        duv:hasFeedback :comment1 ;
        .

:stops-2015-05-05.csv
        a dcat:Distribution ;
        dcat:downloadURL <http://data.mycity.example.com/transport/dataset/bus/stops-2015-05-05.csv>   ;
        dct:title "CSV distribution of stops-2015-05-05 dataset" ;
        dct:description "CSV distribution of the bus stops dataset of MyCity" ;
        dcat:mediaType "text/csv;charset=UTF-8" ;
        dct:license <http://creativecommons.org/licenses/by-sa/3.0/>   ;
        duv:hasFeedback :comment2 ;
        .

:comment1
        a duv:UserFeedback ;
        oa:hasBody "This list is missing stop 3"^^xsd:string ;
        oa:hasTarget :stops-2015-05-05 ;
        oa:motivatedBy oa:editing;
        dct:creator :localresident ;
        .

:comment2
        a duv:UserFeedback ;
        oa:hasTarget :stops-2015-05-05.csv;
        oa:hasBody "Are tab delimited formats also available?"^^xsd:string ;
        oa:motivatedBy oa:questioning;
        dct:creator :localresident ;
        .

:localresident
        a foaf:Person  ;
        foaf:Name "Alan Law"^^xsd:string  ;
        .

      

Example 5 - Feedback:  A rating feedback provided by a data consumer. To describe possible values for rating, the data publisher used SKOS .

:stops-2015-05-05 
        a dcat:Dataset ;
        dct:title "Bus stops of MyCity" ;
        dct:identifier <http://dx.doi.org/10.0902/1975.16> ;
        dct:issued "2015-05-05"^^xsd:date ;
        pav:version "1.0" ;
        dct:publisher :transport-agency-mycity ;
        dct:creator :bus-association-mycity ;
        duv:hasDistributor :transport-agency-mycity ; 
        disco:fundedBy :bus-association-mycity ;
        dct:created "2015-05-05"^^xsd:date ;
        dcat:distribution :stops-2015-05-05.csv ;
        duv:hasFeedback :rating1:

        .

:rating1
        a duv:RatingFeedback ;
        oa:hasBody :good ;
        oa:hasTarget :stops-2015-05-05 ;
        oa:motivatedBy oa:assessing;
        .

:good
      a skos:Concept ;
      skos:inScheme :rating ;
      skos:prefLabel "good"@en ;
      skos:prefLabel "boa"@pt
      .

:bad
      a skos:Concept ;
      skos:inScheme :rating ;
      skos:prefLabel "bad"@en ;
      skos:prefLabel "ruim"@pt
      .

:excellent
      a skos:Concept ;
      skos:inScheme :rating ;
      skos:prefLabel "excellent"@en ;
      skos:prefLabel "excelente"@pt
      .

:rating
      a skos:ConceptScheme ;
      skos:prefLabel "A set of values to rate datasets and distributions." ;
      .
      

Example 6 - Data Usage:  A data consumer uses the distribution stops-2015-05-05.csv to produce a visualization of bus routes from MyCity. A route calculator service was used to generate the bus routes (http://example.org/route-calculator). The dataset publisher collects this usage and updates the dataset metadata with a new property duv:hasUsage .

:stops-2015-05-05.csv
      a dcat:Distribution ;
      dcat:downloadURL <http://data.mycity.example.com/transport/dataset/bus/stops-2015-05-05.csv>   ;
      dct:title "CSV distribution of stops-2015-05-05 dataset" ;
      dct:description "CSV distribution of the bus stops dataset of MyCity" ;
      dcat:mediaType "text/csv;charset=UTF-8" ;
      dct:license <http://creativecommons.org/licenses/by-sa/3.0/>   ;
      duv:hasUsage :route-vis ;
      .    

:route-vis a duv:Usage;
      dct:title "Visualization of MyCity bus routes"^^xsd:string ;
      dct:created "2016-05-05"^^xsd:date ;
      duv:hasUsageTool :route-calculator ;
      duv:refersTo :stops-2015-05-05.csv ;
      .

:route-calculator a duv:UsageTool ;
      dct:title "Route Calculator"^^xsd:string ;
      dct:created "2016-03-04"^^xsd:date ;
      dct:identifier <http://dx.doi.org/10.0902/1975.16>   ;
      .


A. References

A.1 Informative references

[BP]
Bernadette Farias Lóscio; Caroline Burle; Newton Calegari. Data on the Web Best Practices. URL: https://www.w3.org/TR/dwbp/
[DC-TERMS]
Dublin Core Metadata Initiative Terms, version 1.1. 11 October 2010. DCMI Recommendation. URL: http://dublincore.org/documents/2010/10/11/dcmi-terms/
[DWBP]
W3C. Data on the Web Best Practices. URL: https://www.w3.org/2013/dwbp/wiki/Main_Page
[DWBP-UCR]
Deirdre Lee; Bernadette Farias Loscio; Phil Archer. W3C. Data on the Web Best Practices Use Cases & Requirements. 24 February 2015. W3C Note. URL: https://www.w3.org/TR/dwbp-ucr/
[FORCE11-Citation]
Emory University. Data Citation Principles. URL: https://www.force11.org/group/joint-declaration-data-citation-principles-final
[FaBIO]
David Shotton; Silvio Peroni. FaBiO, the FRBR-aligned Bibliographic Ontology. URL: http://purl.org/spar/fabio
[MSUDataCite]
Michigan State University. How to Cite Data: General Info. URL: http://libguides.lib.msu.edu/citedata
[OA]
Herbert Van de Sompel; Paolo Ciccarese; Robert Sanderson. Open Annotation Data Model. URL: https://www.w3.org/ns/oa#
[OKFN]
Pierre-Yves Vandenbussche; Bernard Vatant. Open Knowledge Foundation (OKFN), Linked Open Vocabularies (LOV). URL: http://lov.okfn.org/dataset/lov/
[REV]
RDF Review Vocabulary. URL: http://vocab.org/review/terms.html
[SCHEMA]
Dan Brickley. Schema.org. URL: https://schema.org/
[SPAR]
Semantic Publishing and Referencing (SPAR) Ontologies. URL: http://www.sparontologies.net
[VOCAB-DCAT]
Fadi Maali; John Erickson. W3C. Data Catalog Vocabulary (DCAT). 16 January 2014. W3C Recommendation. URL: https://www.w3.org/TR/vocab-dcat/