Warning:
This wiki has been archived and is now read-only.
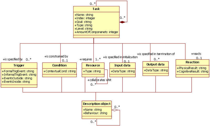
File:TOOD Model.jpg
From Model-based User Interfaces Incubator Group Wiki
Size of this preview: 800 × 480 pixels. Other resolution: 320 × 192 pixels.
Original file (863 × 518 pixels, file size: 72 KB, MIME type: image/jpeg)
File history
Click on a date/time to view the file as it appeared at that time.
| Date/Time | Thumbnail | Dimensions | User | Comment | |
|---|---|---|---|---|---|
| current | 09:44, 15 June 2009 | 863 × 518 (72 KB) | Jguerrer (talk | contribs) |
- You cannot overwrite this file.
File usage
The following page links to this file: