Warning:
This wiki has been archived and is now read-only.
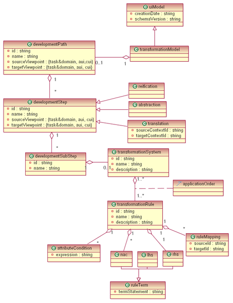
File:UsiXML Transformational Model.png
From Model-based User Interfaces Incubator Group Wiki
Size of this preview: 462 × 599 pixels. Other resolution: 185 × 240 pixels.
Original file (683 × 886 pixels, file size: 67 KB, MIME type: image/png)
File history
Click on a date/time to view the file as it appeared at that time.
| Date/Time | Thumbnail | Dimensions | User | Comment | |
|---|---|---|---|---|---|
| current | 16:06, 12 December 2008 | 683 × 886 (67 KB) | Jgonzale2 (talk | contribs) |
- You cannot overwrite this file.
File usage
The following page links to this file: